24 декабря 2023 г. Архивач восстановлен после серьёзной аварии. К сожалению, значительная часть сохранённых изображений и видео была потеряна. Подробности случившегося. Мы призываем всех неравнодушных помочь нам с восстановлением утраченного контента!

ИИ-видео №16 /video/

 Аноним 22/09/25 Пнд 19:19:11 #1 №1362198 
17467150706070.mp4
жж (1).mp4
жж (2).mp4
this emotional support kangaroo video is going viral on social m.mp4
Генерируем свое (и постим чужое) в Hunyuan, Wan, Veo3, Luma Dream Machine, Hailuo Minimax, Kling, Sora, Vidu, Runway, Pixverse, Pika и др. сервисах.


1. Hailuo Minimax

https://hailuoai.video/

2. Kling

https://klingai.com/

3. Sora от OpenAI

https://openai.com/sora/

4. Luma Dream Machine

https://lumalabs.ai/

5. Vidu

https://www.vidu.com/create

6. Pixverse

https://app.pixverse.ai/

7. Pika

https://pika.art/try

8. Runway Gen. 4

https://runwayml.com/

9. Wan от Alibaba

https://wan.video/

10. Veo3 от Google

https://deepmind.google/models/veo/

Сайты, где можно попробовать генерации на разных моделях

https://nim.video/
https://pollo.ai/
https://www.florafauna.ai/

Коллекция ИИ-видео:

https://www.reddit.com/r/aivideo/

Локальные модели

1. Hunyuan от Tencent

https://hunyuanvideoai.com/
https://github.com/Tencent/HunyuanVideo

2. Wan от Alibaba

https://github.com/Wan-Video/Wan2.1
https://github.com/Wan-Video/Wan2.2

3. MAGI-1 от Sand AI

https://sand.ai/magi
https://github.com/SandAI-org/MAGI-1


Локальный UI
https://github.com/comfyanonymous/ComfyUI

Установка локальных моделей
Hunyuan Video: https://comfyanonymous.github.io/ComfyUI_examples/hunyuan_video/
Wan 2.1: https://comfyanonymous.github.io/ComfyUI_examples/wan/
Wan 2.2: https://comfyanonymous.github.io/ComfyUI_examples/wan22/

Гайд для использования Wan 2.2:

https://alidocs.dingtalk.com/i/nodes/EpGBa2Lm8aZxe5myC99MelA2WgN7R35y

Альтернативные ноды ComfyUI
Hunyuan Video: https://github.com/kijai/ComfyUI-HunyuanVideoWrapper
Wan 2.1: https://github.com/kijai/ComfyUI-WanVideoWrapper

Квантованные чекпоинты
Hunyuan Video (GGUF): https://huggingface.co/Kijai/SkyReels-V1-Hunyuan_comfy/tree/main
Wan 2.1 (GGUF): https://huggingface.co/city96/Wan2.1-I2V-14B-480P-gguf/tree/main
Wan 2.1 (NF4): https://civitai.com/models/1299436?modelVersionId=1466629

Где брать готовые LoRA
https://civitai.com/models
Hunyuan Video: https://civitai.com/search/models?baseModel=Hunyuan%20Video&sortBy=models_v9
Wan 2.1: https://civitai.com/search/models?baseModel=Wan%20Video&sortBy=models_v9

Обучение LoRA
https://github.com/tdrussell/diffusion-pipe

Предыдущий тред

>>1345115 (OP)
Аноним 22/09/25 Пнд 19:50:36 #2 №1362272 
23423dap.webm
23423d-ap.webm
Аноним 22/09/25 Пнд 20:17:15 #3 №1362306 
там алиса выкатила img 2 video))
Аноним 22/09/25 Пнд 20:18:54 #4 №1362311 
Держишь уровень шапки. Как всегда, говно, которое слабо относится к дискасам в треде. Но на этот раз откопал видосы, которым уже по несколько месяцев.
Аноним 22/09/25 Пнд 20:19:02 #5 №1362312 
>>1362306
Когда с алисочкой порноролеплеить можно будет?
Аноним 22/09/25 Пнд 21:25:45 #6 №1362401 
>>1362311
Так тут одно говно постят, чтобы в шапку что-то взять нужно буквально зарыться по локоть в дриснявом поносе. Самый слабый тред в /аи именно по контенту.
Аноним 22/09/25 Пнд 21:52:46 #7 №1362441 
Qwen выкатили Image Edit с мульти-имейджами.
Хочется теперь Wan2.3 с мульти-имейджами из коробки, чтобы оно совмещало и рисовало сцены сразу.
Аноним 22/09/25 Пнд 22:45:30 #8 №1362542 
Лучше бы рассказал кто-нибудь, как там с Wan S2V дела обстоят.
Аноним 22/09/25 Пнд 23:02:18 #9 №1362571 
ComfyUI00254.mp4
ComfyUI00253.mp4
ComfyUI00251.mp4
>>1362542
Примерно вот так. Особенно доставляет барабанщик в мульт-версии.
Аноним 22/09/25 Пнд 23:05:22 #10 №1362574 
>>1362571
Чет пока кал какой-то. Это с лорой t2v, как в гайде от комфи?

А попроще че-нить? Например, девушка, танцующая под музыку?
Аноним 22/09/25 Пнд 23:06:49 #11 №1362580 
>>1362441
>Qwen выкатили Image Edit с мульти-имейджами

Можно поподробнее? Что--то не нашел такого
Аноним 22/09/25 Пнд 23:11:05 #12 №1362589 
>>1362580
Нашел, Qwen-Image-Edit-2509
Аноним 23/09/25 Втр 02:37:46 #13 №1362793 
>>1362441
Там они ещё Omni выкатили. Чет алибабаевцы ебурят уже какой месяц
Аноним 23/09/25 Втр 05:06:21 #14 №1362836 
T8star-Aix00026.mp4
>>1362441
Братан, ты о чем? Это еще ван 2.1 мог
Аноним 23/09/25 Втр 05:16:08 #15 №1362837 
video2025-09-2311-13-08 (1).mp4
video2025-09-2311-14-16 (1).mp4
>>1362542
>>1362542
S2V как по мне мертворожденный кал. И при чем тут музыка, а тем более танцы. Это в первую очередь голоса и липсинк, а он кал.
Инфинитток за щеку наваливает.
Аноним 23/09/25 Втр 08:48:25 #16 №1362886 
Вроде накатил квантованную Q4.

Могу ли я в воркфлоу просто заменить лоры на порнушные? Там их четыре штуки и между ними куча связей, как правильно сделать?

https://huggingface.co/TorstenTheNord/Torstens_Wan2.2-14B_i2v_Low-VRAM_WF_V2/tree/main
Аноним 23/09/25 Втр 09:56:26 #17 №1362910 
>>1362836
Братан, ты о чем? Это Magref, а не Wan2.1. =)
Ты ж читай, что я пишу: из коробки. Не файнтьюны, криво реализованные в комфи, а оригинальная модель сразу.
Чтобы я не склеивал три изображение в одно с белым фоном, а подавал на вход три отдельных изображения, и обрабатывал он его нормально.
Я тогда магрефом еще до тебя баловался же. =) Но хочется чего-то получше уже, вишь скок прошло.
Аноним 23/09/25 Втр 10:58:02 #18 №1362955 
T8star-Aix00035.mp4
>>1362910
Ну вот 2.1, если тебе принципиально.

>вход три отдельных изображения
Ну это уже не так страшно, в вф 1 раз настроил чтобы нормально скейлилось и хоть 6 загружай. Также можно делать с одеждой - персонажа подгружаешь и картинку одежды, он его одевает в неё, но это 100 лет назад было я не помню что за модель была. Не очень удобно на работает же.

Но это простенький запрос. Вот бы в ван 2.3 прикрутили озвучку как в вео 3, вот это было бы топ.

Или бы подняли возможность генерирования до 30 секунд хотябы + сделали 2 версии, чтоб одна полная, а во второй уже были бы встроены ускорители из коробки чтоб с этими лайтами не возиться на глазок. А то высрали какой то ван22 5б, вот реально кому он нахер нужен.
Аноним 23/09/25 Втр 11:34:47 #19 №1362978 
>>1362955
Ну я не очень верю в озвучку, у Алибабы вышел TTS, конечно, но качество там так себе, да и S2V модель не лучшая…
А вот простенький запрос они могут и реализовать. =) Я скромен в своих желаниях на сегодня.

> ван22 5б
Он крутой, но ВАЕ там ебейший, генерит дольше, чем с ускорялками 14б. =(
Аноним 23/09/25 Втр 12:55:00 #20 №1363025 
>>1362955
2.3 не будет, следующий ван 2.5 и его релизят уже вроде как завтра
Аноним 23/09/25 Втр 13:05:18 #21 №1363029 
17394492591830.mp4
>>1362955
Аноним 23/09/25 Втр 13:29:20 #22 №1363046 
>>1362955
> А то высрали какой то ван22 5б, вот реально кому он нахер нужен.

5b топ для i2v типа той же порнухи, где нет слишком сложного промпта. Делает ультрабыстро, сразу в гигантском разрешении, памяти хавает мало, лоры тренить тоже супер быстро и просто. Два минуса это долгий декодинг и характерые артефакты которые бывает иногда вылезают
Аноним 23/09/25 Втр 15:30:17 #23 №1363181 
>>1363046
>лоры тренить тоже супер быстро и просто
О, а пробовал тренить людей еот для t2i? На 2.1 light творил чудеса и лора получалась лучше чем на хл или флакс. Как дела на 5Б?
Аноним 23/09/25 Втр 19:00:50 #24 №1363371 
>>1363025
>ван 2.5
10 секунд, 1080p и платно...

>>1363046
5b топ для i2v
Так а в чем топ если из за декодинга получается как на 14б? И про какое гигантское разрешение ты говоришь? 1280х720, такое и на ван 2.2 можно сделать, а вот как 5б будет в 1980?
Аноним 23/09/25 Втр 20:38:04 #25 №1363454 
>>1363181
лору тренил, получилось хорошо, но 5b для t2i/t2v хз стоит ли. Плюшки видеомоделей в виде реалистичной картинки, понимания промпта и т.д. на месте, но качество картинки как будто не дотягивает.
Аноним 23/09/25 Втр 20:51:55 #26 №1363473 
>>1363371
> из за декодинга получается как на 14б
декодинг долгий относительно времени генерации, очевидно что весь процесс в разы быстрее 14б
> 1280х720, такое и на ван 2.2 можно сделать
на сколько фреймов тебе хватит условных 16гб врама при таком разрешении? И сколько времени это займет? А для 5b это дефолтное разрешение.
Аноним 23/09/25 Втр 21:00:53 #27 №1363489 
wan.jpg
Аноним 23/09/25 Втр 21:06:17 #28 №1363501 
>>1363473
>весь процесс в разы быстрее 14б
можно в граммах фактическом времени генерации 1280х720х81? У меня это 5-6 минут, значит на 5б будет 2.5-3 минуты максимум?

>сколько фреймов
на 81 точно хватит, с выгрузкой в оперативу но у меня 24 гига
Аноним 23/09/25 Втр 21:12:18 #29 №1363513 
>>1363489
wan2.5 будет за $?
Аноним 23/09/25 Втр 21:13:09 #30 №1363515 
>>1363501
у меня ~8 минут на 3060 12гб столько рендерит
кстати не будем забывать что 14b генерит в 16фпс против 24 у 5b
Аноним 23/09/25 Втр 21:44:30 #31 №1363543 
>>1363489
Как же китайцы ебут буржуев из голливуда с их говном соевым несмотрибельным. Где-то год назад рассказывали, что через несколько лет обычного кина не будет, всё заменит ИИ. Но уже в этом году люди делали короткометражные мультфильмы по качеству неотличимые от творчества настоящих студий.
Аноним 23/09/25 Втр 22:08:45 #32 №1363584 
ask-nicely-for-wan-2-5-to-be-open-source.webp
фыв.jpg
>>1363513
Вот чо пишет главный засиратель цивитая своими воркфлоу.
Аноним 23/09/25 Втр 22:14:06 #33 №1363590 
>>1363543
китайцы ебут и буржуев-нейронщиков. кроме китайских моделей есть два стула, на одном veo3 дорогой зацензуренный, на другом ltxv говно неюзабельное
Аноним 23/09/25 Втр 22:17:51 #34 №1363591 
1.mp4
Похожа на 5b к которой звук прикрутили.
https://wavespeed.ai/models/alibaba/wan-2.5/text-to-video
Аноним 23/09/25 Втр 22:22:00 #35 №1363597 
>>1363591
уноси обратно
Аноним 23/09/25 Втр 22:49:38 #36 №1363619 
Кто-нибудь в курсе про существование аналогов модели Starlight mini, которая доступна в приложении Topaz Viedo AI? Или может быть проверенный WF для Comfy? Для задач апскейла и улучшения качества видео, рипнутого с VHS.
Аноним 23/09/25 Втр 23:10:21 #37 №1363632 
>>1362837
что за музыка в этих видео? мне обе композиции понравились
Аноним 23/09/25 Втр 23:54:52 #38 №1363678 
>>1363543
С точки зрения черни без вкуса - безусловно. Оно-то может так и будет когда-нибудь, когда гуманитарии знающие своё дело перестанут крутить носом, сейчас у нас из энджоеров аи по большей части работяги у которых виснет челюсть от любых живых картинок.
Аноним 24/09/25 Срд 02:42:36 #39 №1363785 
>>1363025
Они заебали так бьстро их выкатывать. Лоры только начинают появляться, а они уже хуячат новую модель, которая лучше
Аноним 24/09/25 Срд 04:20:15 #40 №1363815 
>>1363168 →
>пернул в лужу
запрос был "окинуть анона взглядом, хмыкнуть, развернуться и уйти"
Первая же попытка чернового быстрорендера в 1+2 шага.
Аноним 24/09/25 Срд 06:40:48 #41 №1363860 
>>1363632
Это suno, а фулл не знаю, не я делал.
Аноним 24/09/25 Срд 08:53:01 #42 №1363898 
>>1362886
Заработал воркфлоу. 3080 10гб, минут 20 генерило в 32фпс (сначала 16 и какая то йоба улучшила).
Теперь следующий этап, как настроить воркфлоу. Я правильно понял, что нужно просто лоры заменить?
Аноним 24/09/25 Срд 13:11:58 #43 №1364085 
Wan-2.5 будет за пейволлом, а Preview дропнут нам в опенсорс.

Будет грустно, если угадаю.
Аноним 24/09/25 Срд 13:12:32 #44 №1364089 
1.mp4
>>1363591
Аноним 24/09/25 Срд 14:46:09 #45 №1364195 
>>1364085
Во первых, она ещё сырая. Нужно ждать улучшений, не просто так она 2.5 а не 3.0
Во вторых, она 1 день назад вышла только, а Реддит и соя уже начали ныть и дайкать как зелебоба.

Релизнут, суток не прошло. имейте хоть какое то уважение, что то от гугла они не требуеют что бы те veo 3 в попен соурс выпустили
Аноним 24/09/25 Срд 14:56:23 #46 №1364218 
>>1364195
да-да, именно потому что модель якобы "сырая" они ее сразу монетизируют)) много ван 2 и 2.1 улучшали? я чето ни одного апдейта не помню.
Аноним 24/09/25 Срд 15:08:47 #47 №1364260 
>>1364089
>>1363591
Вы долбоебы?
Пусть говорит как бежит сосать хуи неграм за дозу
Аноним 24/09/25 Срд 15:15:58 #48 №1364275 
image.png
Реальной ОЗУ 32Гб.
Поставил файл подкачки 96Гб на маленький дешевый м.2 в пустующий слот.
Он каждую генерацию будет типа по 100 гигов перезаписывать?
Поставил мин-макс размер 96гб. Стоит выставить минимальный размер гигов 16 или без разницы?
Аноним 24/09/25 Срд 15:28:55 #49 №1364288 
Я короче новичек решил тоже впервые попробовать вкатиться в ваше нейросетевое генеративное говно, тестовая первая проба, ниче в этом не понимаю, скачал я приблуду Cum fy, выбрал шаблон для 5b из текста в видео, написал промт по мануалу, ебанул 10 сек 1280 на 720 и уже идет почти час и где-то 90. У меня 4070 и 64 озу. Чем вообще базовички пользуются для фаст генерации локально и бесплатно чтобы было? Используют вот эту лору я так понял? Че лучше еще такого замутить и сделать и как лучше и с чего начать? Хочу короче нейропорно для себя генерить, но мейби поделюсь если че выйдет.
Аноним 24/09/25 Срд 16:08:46 #50 №1364348 
>>1364218
Причём тут это? я говорю, что модель ещё сырая, чего вы за неё жопу рвёте? вот допилят когда, а сейчас визг поднимают.
А во вторых, модель релизнулась в статусе preview меньше суток назад.
Дайте им сливки собрать.
Они вам вообще ничего не должны, вообще то что то они в опен соурс публиковали(да понятно что, это часть борьбы за рынок ) но все равно, это решения достойны уважения.

Меня просто удивили, как люди на реддите и твиторе начали истерить и орать, дай, дай, в опен соурс, иначе ваше китайское говно никому не нужно! VEO 3 лучше!

Х Почему они от гугла не требует тогда релизнуть в опен соурс?
То что Китайцы до этого что то опубликовали, это отдельная тема и так или иначе достойная респекта, но сделано это исключительно на добровольное основе, они не должны ничего.


меня вот этот факт порвал, челы и так дали многое, хотя и понимаю что отчасти это их политика борьбы за рынок метод привлечения внимания, но также осознаю что подобный шаг нужно уважать.
По сути у нас и есть модель 2.1 и 2.2 в открытом доступе, пожалуйста может брать кто угодно и перепиливать во что угодно.
Аноним 24/09/25 Срд 16:20:05 #51 №1364361 
>>1364288
10 сек это пиздец дохуя
Аноним 24/09/25 Срд 16:20:45 #52 №1364363 
>>1364275
Хачу тя трахоть, анимелюб.
Аноним 24/09/25 Срд 16:46:49 #53 №1364391 
.mp4
>>1357141 →
решил тоже потестить на этой пикче разные модели и настройки
и конечно генерить на 3 сек в 8 кадров потом растягивать на 6 сек и интерполировать в 38 хуево смотрится при хоть немного резких движениях
лучше подождать честные 5 сек в 16 и потом в 32 апнуть
на видосе генерация с 4 шаговыми лорами
>>1357232 →
цветокоррекция проебывается полностью когда в кадре другие цвета появляются
но с нодой WanFirstLastFrameToVideo без последнего кадра
с цветом все норм без коррекции
Аноним 24/09/25 Срд 17:16:33 #54 №1364442 
>>1364391
Тоже хочу попробовать апнуть 16 в 32. ВФ поделишься, анонче?
Аноним 24/09/25 Срд 17:39:56 #55 №1364473 
>>1363543
>Но уже в этом году люди делали короткометражные мультфильмы по качеству неотличимые от творчества настоящих студий.
Покажи
Аноним 24/09/25 Срд 17:47:34 #56 №1364486 
image.png
>>1362198 (OP)
Сука, забайтил же меня один пидор в б научной работой сегодня заняться...
Аноним 24/09/25 Срд 19:24:02 #57 №1364550 
Есть локальный инструмент чтобы сделать из двух фоток двух людей одну совместную?
Аноним 24/09/25 Срд 19:34:39 #58 №1364562 
>>1364550
Есть
Аноним 24/09/25 Срд 20:17:09 #59 №1364610 
>>1364550
разумеется
Аноним 24/09/25 Срд 20:58:25 #60 №1364646 
>>1364275
Стоит реальной озу добавить.

>>1364288
> 10 сек 1280 на 720
АХАХАХАХАХ

1. 5 сек максимум для модели (ну 7, дальше совсем мура и лупы).
2. 5б имеет тупейшиай вае, забей, 14б твой выбор.
3. 5 сек 720p не влезет в 12 гигов, ставь 3,5 сек (ну, 57~61 кадр).
4. Лайтнинг лоры, выкладываем каждый второй день, возьми любой из этих видосов >>1357720 → >>1334306 → перетащи в комфи, окроется как надо. Базовый вф, дальше будешь экспериментировать.
Там все ссылки на скачивание есть.
Аноним 24/09/25 Срд 21:16:59 #61 №1364665 
>>1364288
Стандартными значениями стандартных шаблонов. Открой шаблон video / wan2.2 14b i2v (скачай 14б модели, твое железо ок, может своп увеличишь). Нижняя половина отключена, она не нужна. В верхней уже стоят лоры для генерации за 4 шага, сами шаги, разрешение, колво кадров. Ничего не меняй, это твоя база. Сгенери в ней пару видео, чтобы убедиться, что ты можешь их делать за приемлемое время (порядок 10 минут твоя цель). Дальше скачешь лору хуев с цивитая и подключишь ее в разрыв перед ModelSamplingSD3, два раза для каждой цепочки high/low. Тип ноды будет такой же как у лоры перед ModelSamplingSD3. Не надо сразу кидаться в другие разрешения, длительности, ноды и модели, и тем более воркфлоу из итт. Начнешь это когда суть уляжется.
>>1364646
>Базовый вф
>Some Nodes Are Missing
>When loading the graph, the following node types were not found.
>This may also happen if your installed version is lower and that node type can’t be found.
>INTConstant
>PathchSageAttentionKJ
>TorchCompileModelWanVideoV2
>ImageResizeKJv2
Базовый вф базового треда блять, просто
Аноним 24/09/25 Срд 21:28:55 #62 №1364678 
>>1364665
> Базовый вф базового треда блять, просто
Ну, вероятно надо читать не жопой, как ты, а глазами?

> 4. Есть торч и сажа, выключены, если хочешь — удали, если хочешь — установи. Не пугайся, если напишет «нет плагинов, хотите установить».

Как бы, все написано и предусмотрено.

Ну не нравится — ок, не юзай, разрешаю, сидите на 100-часовой генерации 5б модельки, ваше право. =)

Лишнее напоминание, что в этом треде помощь никому нахуй не нужна, лишь бы говном облиться собеседникам.
Аноним 24/09/25 Срд 23:33:17 #63 №1364870 
>>1364678
Если удалить красные ноды и перевыбрать модели, этот вф и правда запускается.
>Ну не нравится — ок, не юзай, разрешаю, сидите на 100-часовой генерации 5б модельки
Но дело в том, что стандартный шаблон уже генерит видео за 3 минуты на 14б. И то, что твоя помошь искренняя, не отменяет того, что в ней зашит абсолютно ненужный аксидентал комплексити. Это абсолютли анвелкоминг для ньюкумеров.
Аноним 25/09/25 Чтв 01:47:48 #64 №1364981 
>>1364870
Я мож не понимаю че, но в чем проблема доустановить то, чего не хватает?

мимо
Аноним 25/09/25 Чтв 04:21:35 #65 №1365040 
images.jfif
>>1364870
>аксидентал комплексити. Это абсолютли анвелкоминг для ньюкумеров.
@
>Я в школе английский учил, мне какой нужно было учить, чтоб вас понимать? Ублюдский?
Аноним 25/09/25 Чтв 08:37:08 #66 №1365085 
изображение.png
>>1364442
>хочу попробовать апнуть 16 в 32
я использую нод с пикрила
Аноним 25/09/25 Чтв 11:07:51 #67 №1365160 
>>1364870
> Но дело в том, что стандартный шаблон уже генерит видео за 3 минуты на 14б.
Но почему вопрошающий его не юзает, а, почему у него:
> уже идет почти час и где-то 90
=D

Никто же не мешал тебе ответить ему «нажми туда и туда в интерфейсе комфи, откроется дефолтный вф, скачай модели и радуйся».
Вместо этого чуваку либо никто не ответил, либо я скинул с пояснениями.
Ну, вроде как я не сделал ничего, за что бы стоило поливать говном, но уж как принято в треде, да-а-а…

Извиняюсь, больше помогать не буду. =)

>>1365040
Это албанский английский в восточно-европейской записи.
Такому тоже в школе учат, но соседи по парте, а не преподы. х)
Аноним 25/09/25 Чтв 11:08:40 #68 №1365161 
image.png
И на ТВ, лол.
Чо вспомнил.
Аноним 25/09/25 Чтв 11:11:38 #69 №1365162 
>>1364870
Ладно, извини братан, я опять токсю лишнее.
Отучаюсь от этой привычки.
Я понимаю, о чем ты, да, если говорю, что попроще — то и делать надо попроще для новичков, согласен.
Аноним 25/09/25 Чтв 12:15:51 #70 №1365198 
>>1364610
>>1364562
Ну здорово. А как ноды хоть называются?
Аноним 25/09/25 Чтв 12:28:16 #71 №1365205 
>>1365198
Flux Kontext
Qwen edit
это модели, темплейты для них есть в комфи
но это тема другого треда про картинки
Аноним 25/09/25 Чтв 12:39:42 #72 №1365210 
image.png
>>1365162
Да норм.
Я вот жаст йет чекнул батч из трех видевов с TorchCompileModelWanVideoV2:
134 68 64, секунд с ним
137 87 87, секунд без
Спасибо за наводку!
Аноним 25/09/25 Чтв 12:41:35 #73 №1365213 
ComfyUI00001.mp4
>>1364646
>>1364665
Спасибо анон, вообщем я попробовал генерить wan2.2 14b i2v, и вроде быстро генерит, не менял не длительности, ни разрешения. Но почему то часто видео больше похоже на гостинг, а если количество шагов увеличить то вообще все в мыле каком-то, хотя бы более менее четко не могу добиться чего хочу, ну или хотя бы не то чего хочу, но анимации были бы почетче, хз как добиться, мейби дело в самом промте, он тоже влияет на это? Я просто пробовал короткими тестовыми фразами не особо расписывая в основном. Это самое "четкое" что у меня получилось.
Аноним 25/09/25 Чтв 12:54:40 #74 №1365215 
>>1365205
>Flux Kontext
Полная шляпа. Не понимает ни пропорций тела, ни качества картинки, просто уровень даже не фотошопа а паинта. При чем такое ощущение что за паинтом 10 летний ребенок.
Аноним 25/09/25 Чтв 13:16:09 #75 №1365229 
>>1362198 (OP)
красивое
Аноним 25/09/25 Чтв 15:08:41 #76 №1365358 
Правильно я понимаю что ггуфы и квантовые модели нужны если мало врама? А мало это сколько?
Аноним 25/09/25 Чтв 15:18:23 #77 №1365367 
>>1364646
>5 сек 720p не влезет в 12 гигов, ставь 3,5 сек (ну, 57~61 кадр).
А какой расчет? Если у меня 16 врама какой мой предел?
Аноним 25/09/25 Чтв 16:40:42 #78 №1365488 
>>1365213
А какие у тебя модели?
Я использую fp16, кто-то использует Q8_0, на них качество лучше, чем на fp8, но один анон говорил, что у него на fp8 тоже норм.
Возможно дело в модели, хз.

>>1365367
Расчет простой: я тыкаю и смотрю, когда выливается в оперативу и генерация становится ебически долгой. =D
Но вообще, скорее всего 11гб/57=193 мб, 200*81=15,6
Ну, плюс-минус 16 врама должно хватить на 81 кадр в 1280х720.
Поиграйся в том районе, от 73 до 81.
Аноним 25/09/25 Чтв 16:42:40 #79 №1365491 
>>1365358
Неть, не правильно.
В принципе, модель можно держать в оперативе, это околовдвое замедляет инференс, не критично.
Но вот если у тебя мало оперативы и ты не хочешь использовать файл подкачки и мучать ссд — то кванты тебе помогут.

Но я пробовал запускать fp16 (который у меня жрет 74~92 оперативы в сумме) на 32 гигах оперативы — и ниче, норм, ехало. Только файл подкачки в 96 гигов ткнул. =) На всякий случай.
Аноним 25/09/25 Чтв 17:03:56 #80 №1365519 
А кто-то игрался с типом семплеров? Чо получалось?
На реддите ритуалят res_multistep/sgm_uniform, без объяснений. Я пробовал дпмы разные, с виду одинаковые, время тоже+-. Унипц блекнет и шизит. Дпм фаст и адаптив выдают кислоту. Также как и карась с любым семплером (думаю ясно почему).
Аноним 25/09/25 Чтв 18:50:34 #81 №1365608 
WanVideo00002.mp4
WanVideo00003.mp4
WanVideo00004.mp4
WanVideo00006.mp4
>>1365556
Аноним 25/09/25 Чтв 19:41:12 #82 №1365638 
>>1365488
Попробую сейчас fp16.
Аноним 25/09/25 Чтв 21:17:42 #83 №1365747 
Ананасы, помогите вкатиться. Я уже давно знаком с генерацией текста и картинок (через web-ui). Там по сути все очень просто. Скачал базовую модель, сказал какие LoRA хочешь использовать, поменял параметры и вперед. Здесь же, как я понял, нужно использовать ComfyUI. На первый взгляд какая-то адская софтина. На civitai самые красивые письки были сгенерированы с помощью GGUF версии Wan 2.2 (Wan2.2 I2V A14B GGUF) + LoRA. Вопрос: как собственно мне самому сгенерировать письку? На данный момент я вообще не нашел никакого workflow, который бы позволял хотя бы вообще что-то сгенерировать с WAN 2.2 GGUF + LoRA. Или тут принято использовать только .safetensors формат? Я вообще нихуя не понимаю что мне делать. Помогите плиз, куда вообще копать. Или можем быть у кого-то есть под это готовый .json workflow и вы им можете поделиться? Пока что ощущение такое, что непонятно примерно нихуя что делать
Аноним 25/09/25 Чтв 21:50:53 #84 №1365812 
>>1365488
fp16
Чето я попробовал. Но наверное тяжелая хуйня для моего железа наверное. Я так понимаю для неё мало 64 озу и 12 видеопамяти, ну или надо файл подкачки пробовать. Высвечивает пустое окно после запуска и все.
Аноним 25/09/25 Чтв 21:59:03 #85 №1365817 
>>1365747
>На первый взгляд какая-то адская софтина
Ну глобально в ней надо тоже просто
>Скачал базовую модель, сказал какие LoRA хочешь использовать, поменял параметры и вперед
Только лоры качать надо так же как модель

Тут анон писал в 2 словах, как первый раз че-то путнее сгенерить, а дальше уже разбирайся там сам, пробуй разные воркфлоу то-се.
https://2ch.su/ai/res/1345115.html#1347668

Можешь позапрошлый и прошлый треды полистать - все уже обсасывалось по 10 раз.
Мож даже тебе больше подойдет, какая-то другая хуйня, которую тут один шиз юзает - в начале прошлого треда он агитирует.
Аноним 25/09/25 Чтв 22:03:50 #86 №1365820 
>>1365747
Главное подбери видос или тут, или в нейрофапе, или на civitai, на котором сгенерено то, что тебе нужно и понравилось, закинь его по гайду, и если там есть вшитый воркфлоу, тебе останется только докачать недостающие ноды, модели и лоры, а потом запустить. Ну а там в процессе если памяти не хватит, то надо будет на другие модели переходить, еще че-нить. Но ты хотя бы первой ошибки добейся.
Аноним 25/09/25 Чтв 22:12:35 #87 №1365826 
>>1365820
> Ну а там в процессе если памяти не хватит
Не, с эти проблем нет. 5090. Проблема больше в том, что флоу описанный там, похоже, под .safetensors. Я качал этот workflow, но он вообще не подходит под .gguf. А на civitai массово видосы охуенные постят именно с .gguf базы, прикладывая лоры, которые тоже под .gguf
Аноним 25/09/25 Чтв 22:15:49 #88 №1365828 
изображение.png
изображение.png
>>1365826
для гуфа просто замени нод загрузки, лоры работают обычные с любой моделью
клип и вае тоже одни и те же
Аноним 25/09/25 Чтв 22:19:30 #89 №1365831 
>>1365826
для загрузки safetensors и gguf разные ноды используются

а, бля, уже написали
Аноним 25/09/25 Чтв 22:22:57 #90 №1365835 
>>1365828
А есть ссылка на workflow про который писал тот анон? Я начинаю сомневаться, что у меня скачан тот что нужен, а не совсем другой
Аноним 25/09/25 Чтв 22:25:24 #91 №1365836 
>>1365835
>что у меня скачан тот что нужен
Кому нужен и для чего, бля?
Аноним 25/09/25 Чтв 22:37:44 #92 №1365843 
>>1365836
https://civitai.com/models/1817819/wan-22-image-to-video
Анон из того поста говорил про этот workflow или нет? Если нет то про какой? Ссылок он не оставил на него
Аноним 25/09/25 Чтв 22:43:33 #93 №1365847 
>>1365843
вопрос что тебе надо
ты собираешься видос с нуля генерить по только промту то открывай темплейт в комфи wan 2.2 t2v
если из картинки + промпт то i2v
ноды гуфа надо буде скачать отдельно
вроде их нет в базовой лапше хз
Аноним 25/09/25 Чтв 22:47:04 #94 №1365855 
>>1365843
Судя по комментам - там кал какой-то, а не воркфлоу.
Ну это ладно.

Ты можешь, сука, КОНКРЕТНО сказать, ЧТО У ТЕБЯ НЕ РАБОТАЕТ? Какие-то ошибки пишет? Или результат хуевый или че нахуй?
Сидеть твое НУПРОСТА НИЧЕ НЕ ПОЛУЧАЕТСЯ расшифровывать - да в рот его ебать
Аноним 25/09/25 Чтв 22:50:31 #95 №1365857 
vibin.mp4
откуда это, кто делал? сохранил из какого то треда
Аноним 25/09/25 Чтв 23:00:21 #96 №1365873 
AnimateDiff02802.mp4
>>1365843
Там еще и 20 шагов без лайтнинг лоры - ебанешься нахуй столько это генерить.
Короче, вот тебе воркфлоу одного анона для начала - там и твои гуфы и ускорялки.

Только протыкай везде модельки мышкой, проставь те, что у тебя скачаны, ели ты вдруг этого не делаешь, хуй его знает, че у тебя там не получается.

откуда у тебя такого 5090 ебанарот
Аноним 25/09/25 Чтв 23:09:27 #97 №1365884 
>>1365835
GGUF ноды отдельным паком качаются, насколько помню.
Аноним 25/09/25 Чтв 23:22:47 #98 №1365894 
>>1365847
> ты собираешься видос с нуля генерить по только промту то открывай темплейт в комфи wan 2.2 t2v
Какой? Вижу только i2v

> если из картинки + промпт то i2v
Да мне бы любой уже сгенерить, хоть из чего-то. i2v предпочтительнее

>>1365855
> Ты можешь, сука, КОНКРЕТНО сказать, ЧТО У ТЕБЯ НЕ РАБОТАЕТ?
Шаблон что я скинул под .safetensors. На civitait самые охуенные письки сгенерированы на том же WAN 2.2, но .gguf, а не .safetenzors. Все те лоры что там использовались - под WAN 2.2 GGUF, а не .safetensors. Поэтому я и спрашиваю: под .gguf где пайплайн готовый? Я на 100% уверен что они тупо берут какой-то готовый и херачат, а не сами что-то там ищут

>>1365873
> Там еще и 20 шагов без лайтнинг лоры
WAN 2.2 без LoRA мне письку нормальную не сгенерирует. Надо специально LoRA под это. Она есть. Как завести это в ебучем ComfyUI я хз. В шаблоне LoRA вообще нет который я прислал как самый популярный на civitai

> откуда у тебя такого 5090 ебанарот
Купил в магазине
Аноним 25/09/25 Чтв 23:30:35 #99 №1365903 
>>1365894
Тебе выше написали, что лоре похуй гуф там или не гуф.
Сука, установи ноду gguf loader, как тебе, опять же, выше писали, и замени нахуй загрузку модели safetensors на gguf если тебе так надо этот gguf ебучий.
Рассказывать про то, что gguf это кал для бичей и в общем случае лучше юзать safetensors я уж тебе не буду - иди ты в изду.

>Купил в магазине
Охуеть пенсии по отсталости нынче...
Аноним 25/09/25 Чтв 23:32:36 #100 №1365904 
изображение.png
>>1365894
в воркфлоу который ты скину поменяй желтые ноды на гуф загрузчики подцепи на лапшу отмеченную красным лора лоадеры и в них грузи уже нужные лоры
главное не путай лору для хай модели и для лоу
всякие апскейлеры и интерполяции пока можешь нахуй отключить чтоб не мешали
Аноним 25/09/25 Чтв 23:37:18 #101 №1365911 
>>1365894
Вот скажи честно, ты же даже не понял, что видос, который я прикрепил, содержит воркфлоу? Там же, сука, и гуфф загрузчик и нода для того, чтобы лоры загрузить есть...
Аноним 25/09/25 Чтв 23:46:08 #102 №1365925 
>>1365911
Ну так скинь воркфлоу...
Аноним 25/09/25 Чтв 23:51:45 #103 №1365931 
>>1365925
Бля, иди на хуй, кароче.
Аноним 26/09/25 Птн 00:06:52 #104 №1365947 
>>1365931
Ахуенный ответ. Ровно тот что я и ожидал по умолчакнию на дваче: я знаю как и и умею, но ты иди нахуй, делиться не буду, кайф
Аноним 26/09/25 Птн 00:06:57 #105 №1365948 
>>1365925
видос закинь в комфи и откроется вф
надеюсь ты не троллишь тупостью
Аноним 26/09/25 Птн 00:10:40 #106 №1365951 
>>1365947
>Поставь плагин: File - Manage Extensions - ComfyUI-VideoHelperSuite.
>Скачай видео и кинь его мышкой в центр комфи - откроется воркфлоу (вф) из видео.

>Главное подбери видос или тут, или в нейрофапе, или на civitai, на котором сгенерено то, что тебе нужно и понравилось, закинь его по гайду

>Короче, вот тебе воркфлоу одного анона для начала(прикрепляю видос)

>Ну так скинь воркфлоу...


>я знаю как и и умею, но ты иди нахуй, делиться не буду, кайф
Давай тоньше, а))))
Аноним 26/09/25 Птн 00:11:29 #107 №1365953 
есть ли ссылка на гайд как генерить прон?
Аноним 26/09/25 Птн 00:17:15 #108 №1365956 
>>1365948
> надеюсь ты не троллишь тупостью
Блять, нет, не троллю. Я просто немного затупок

> >>1365951
> Давай тоньше, а))))
Я нихуя не троллю. Я просто впервые в жизни столкнулся с ComfyUI, которая никак не обходится тупо скриптом на питоне как остальноное что я пробовал. Скрипт на питоне пил конечно же ChatGPT. Но именно тут ChatGPT отбрехивается мол юзай ComfyUI. А я не ебу как чтобы в два клика
Аноним 26/09/25 Птн 00:20:13 #109 №1365958 
>>1365956
>Я просто впервые в жизни столкнулся с ComfyUI
Ты просто долбоеб, который читать не умеет.

>Но именно тут ChatGPT отбрехивается мол юзай ComfyUI. А я не ебу как чтобы в два клика
Смотри на ютубе, если читать не умеешь. За одно посмотри там про safetensors и gguf.
Аноним 26/09/25 Птн 00:22:41 #110 №1365959 
image.png
>>1365956
>Скрипт на питоне пил конечно же ChatGPT. Но именно тут ChatGPT отбрехивается мол юзай ComfyUI. А я не ебу как чтобы в два клика
Аноним 26/09/25 Птн 00:29:50 #111 №1365962 
sdqwdqw.jpg
О, тред оживился.
Аноним 26/09/25 Птн 00:34:20 #112 №1365966 
image.png
For Anony.mp4
Кароче, я довольно новый, но меня заебала эта мотня, и я сделал нормально себе. И новым анонам тоже нормально сделал, вф без лапши и говняков. Кто юзал каломатик, тому возможно зайдет.

Воркфлоу в видео, ссылки там же. Скачай его и кинь в центр комфи. Если не грузится, то поставь плагин: File - Manage Extensions - ComfyUI-VideoHelperSuite. У меня так было.

Минимум, чтобы все завелось, такой:
- Надо зайти в базовый шаблон WAN2.2 14B I2V и согласиться скачать модели, чтобы скачались.
- Скачать три ноды.
- Ну и лору какую-нибудь.
Дальше все одной кнопкой.

Если чо-то не работает, у меня все работает.
Аноним 26/09/25 Птн 00:36:50 #113 №1365967 
>>1365966
>И новым анонам тоже нормально сделал, вф без лапши и говняков.
Но без лапши и говняков нельзя делать ролики по 30 секунд...
Аноним 26/09/25 Птн 00:44:09 #114 №1365977 
>>1365966
Даже с подмешиванием лоу лор с малым весом для улучшения отрисовки хуя не поиграться нормально

Ето называется преждевременный рефакторинг
Аноним 26/09/25 Птн 00:47:30 #115 №1365979 
>>1365967
Можно, просто больше лапши и говняков будет спрятано в группах. Руки дойдут сделаю и это. Только доки больше писать не буду, ебала та еще.

Еще мне надо чтобы кто-то сказал, как делать ифы, но не просто выбор пути, а чтобы мертвая ветка не грузила модели например. Я хотел флаг сделать для апскейла, понял как по нему роутить через лоджик ноды, но модель апскейла все равно грузится, и чекается что она есть.
И еще как байпассить ноды по иф условию. Возможно это примерно одно и то же.

Привнесем нормальное программирование в ваши заросли соплей. Стыд нахуй, чо ни откроешь, как будто собака глистами насрала. Уволил бы на второй день.
Аноним 26/09/25 Птн 00:49:19 #116 №1365981 
Тред живи
Аноним 26/09/25 Птн 00:51:44 #117 №1365985 
>>1365977
Могу сделать, но для этого надо, чтобы комфи запилил сортировку слотов группы. Я ебал заново это все подключать, новые слоты подключаются только вниз. Мне пока срочно не надо, кому срочно надо - опенсорсьте наздоровье. Мне станет надо так быстро, как это пойму, а пойму я так быстро, как расскажет тред.
Аноним 26/09/25 Птн 02:08:11 #118 №1366013 
dostaevsky.mp4
>>1365608
Бляяяяяя, я думал Достоевский с сиськами и оргазмом - это очень смешно. Но с котов просто порвало, чуть весь дом не разбудил)

Пойду курить и успокаиваться...
Аноним 26/09/25 Птн 02:35:53 #119 №1366026 
>>1365966
Нахуй сабграфы, я с ними такого говна поел в том вф для генерации длинных видео. Буквально разваливались на ходу. Например, скопировал сабграфы, генерю. 15 сек нормально, дальше мыло ебаное. Долго думал, курил, ходил по сабграфам, пока не увидел, что в одном из них с нихуя отвалились значения блендинга последнего кадра. Т.е. в нем все идентично подключено было, только значения блять не показывались и он наверное по умолчанию хуярил максимум. И еще какая-то залупа была. В общем, я к этому дерьму палкой больше не притронусь, пока они не перестанут быть настолько хрустальными
Аноним 26/09/25 Птн 02:50:55 #120 №1366035 
>>1365979
В продолжение поста ярости про сабграфы отвечу и тебе. Есть и то, и то.
1. Crystools, нода switch any. Подобных нод в разных паках жопой жуй, так что смотри в реализацию, мб и не надо будет ставить. Суть в том, что у ней на инпутах стоит lazy: True параметр, благодаря которому один из инпутов вычисляться не будет
2. Execution-Inversion-Demo-ComfyUI, нода Execution Blocker, все, что после нее, будет байпасится.

Откуда я это знаю - я исследовал сабжи и накрутил ебейший вф, где ваны 2.1 и 2.2, а также режимы t2v, i2v и картинки. Т.е. булевыми переменными мог просто выставить и уже вместо 2.2 на 2.1 генерю. Почему это говно - потому что я генерю в несколько карт и ебаный комфи, несмотря ни на что описанное выше, начинает просто по уебански выжирать оперативу даже в режиме без кеша. НО ВНЕЗАПНО, когда я разделил эти макароны на разные вф (т.е. в одном вф, например только ван 2.2 и2в), то все исправилось блять! Память стала девственно чиста. Очень подлый, нехороший комфи.

По поводу лор - используется power lora loader от rgtree, она в разы удобнее текущего решения, а если посмотрите их PR, то там уже запили еба автоактивации по кейвордам в промте, сверхкастомный интерфейс и прочее. Забудьте про лапшу. Единственное, что меня кумарит - это вход и выход CLIP. Я так и не понял, надо ли его подсоединять или нет, в обычных вф мы же не подсоединяем (используя lora loader model only, где этого входа/выхода то и нет)? Кто нибудь в курсе? Я стал подсоединять на всякий

Еще очень удобный пак cg use everywhere. Чтобы не таскать макароны через весь вф, он автоматически по регекспам законнектит. Для тех же промптов маст хев.
Аноним 26/09/25 Птн 03:05:38 #121 №1366040 
>>1366035
>а если посмотрите их PR, то там уже запили еба автоактивации по кейвордам в промте, сверхкастомный интерфейс и прочее
Разраб че-то там артачится
Аноним 26/09/25 Птн 07:17:55 #122 №1366061 
>>1366026
У меня такое было, лол, он значения в слотах перетасовал, я ваще не въехал поначалу чзх.
>>1366035
Спасибо за советы! Попробую.
Клип вроде нет смысла соединять, если выход не юзаешь. Датафлоу только вперед. А юзать его невозможно, потому что их два выхода, а входы есть только в позитив и негатив одиночные - не бьется. Но и не вредит, лоры быстро мержатся же. Из минусов повер лоадера вижу что их все равно надо два на хай лоу, но это хотя бы 95% ебли убирает, да.
>уже запили еба автоактивации по кейвордам в промте, сверхкастомный интерфейс и прочее
Так нельзя же, получится каломатик удобный, а так нельзя /s
Комфи идеологи наверное от семплеров как от god-нод три месяца отходили, а тут еще это.
Аноним 26/09/25 Птн 07:33:16 #123 №1366071 
Bump
Аноним 26/09/25 Птн 07:37:56 #124 №1366072 
512143788897817259.mp4
А вот эти видео с котом, который свиней жарит, это тоже ван? Или другие модели? Они же прям чоткие, это их каждый отрезок часами жарят в облаке, или чо?
Аноним 26/09/25 Птн 07:51:24 #125 №1366073 
>>1366072
Такие видео ещё год назад были, когда первые модели появились. Это не локалка.
Аноним 26/09/25 Птн 09:03:06 #126 №1366085 
>>1365956
Зачем ты жопу мучаешь и анонам кровину заворачиваешь? Для одноклеточных уже давно придумали WAN2GP ставишь его для тех кто боится командной строки можно поставить через прокладку в виде pinokio и радуешься ибо интерфейс там будет как в твоем любимом webui, ни нод ни лапши, окошечки пощелкал, картинку загрузил и радуешься.

Вся эта инфа ищется в гугле за 2 минуты.
Аноним 26/09/25 Птн 10:35:51 #127 №1366114 
>>1334306 →
Анона, я генерил по этому вф, и у меня появились вопросы.
1. Видео 48072081 кадр генерится 2-3 минуты максимум, видео 720128081 генерилось 100+ минут, и там был ебейший шум и сказанные движения (исходник png 10241024)
2. 720
1280*81 генерится так долго из-за маленького 16гб врама?
3. Если картинка по длинному краю меньше чем я выставляю разрешение на видео, видео будет хуйней, верно? Тогда какой брать исходник, чем больше тем лучше или точно под размер видео?
4. Формат пикч имеет значение?
Аноним 26/09/25 Птн 11:18:20 #128 №1366130 
>>1366114
1. Выпал в шаред мемори = нехватает памяти
2. Маленкого рам+врам
3+4. Идеально брать по размеру желаемого видео, нормальная практика если видео горизонтально то и исходник горизонтальный и также с вертикальным. Он обрезает/увеличивает исходник под нужный размер через Resize Image v2.
Аноним 26/09/25 Птн 11:22:30 #129 №1366132 
изображение.png
>>1366114
возьми пикрил нод скейла он сохраняет пропорции но меняет размер картинки
вытащи и ресайзнутой картинки высоту и ширину и пеппредай в нод вана
так можешь закидывать любую пикчу в лоадер и не ебать мозг
просто корректируй значение пикселей от .4 до 1
у меня не видно поле так как другой нод подключен для его контроля
Аноним 26/09/25 Птн 11:47:18 #130 №1366149 
>>1365857
doopiidoo
Аноним 26/09/25 Птн 12:37:56 #131 №1366179 
>>1365519
> Унипц блекнет и шизит. Дпм фаст и адаптив выдают кислоту. Также как и карась с любым семплером (думаю ясно почему).

Вот это вот все подтверждаю, у меня так же фигня.

В итоге у меня Эйлеры, я че-то забил.

>>1365747
> какая-то адская софтина
Да, именно так.

> Или тут принято использовать только .safetensors формат?
Бери дефолтный, убирай загрузку моделей safetensors, ставь ComfyUI-GGUF, подрубай Load GGUF Unet или как-то так и все. В остальном — пофиг.
Кстати, ггуф чуть медленнее, процентов на 10, так что смысла в нем не сильно много. В видео-генерации от выгрузки в оперативу теряется немного скорости, можно и на сейфтензорс сидеть. Но тут пофиг, как хочешь.

Ах да, еще нужен плагин Video Helper Suite — сможешь mp4 видосяны перетаскивать в браузер, чтобы смотреть их воркфлоу.

>>1365826
Разницы нет, грузи любые модели и будет работать, если речь о нативных нодах.

Лоры похую.
Не еби мозги мой друг долбоеб.

>>1365831
Пф, будто меня это остановило! =D

>>1366114
Ну, видимо 16 гигов все-таки не хватает для 81 кадра HD. =) Я писал выше, начинать стоит с 73 для проверки. Они должны бы влазить в теории.
Аноним 26/09/25 Птн 12:59:41 #132 №1366187 
>>1366114
>Если картинка по длинному краю меньше чем я выставляю разрешение на видео, видео будет хуйней, верно?
Да не думаю. Например когда я пишу 3d / smooth skin в начале промпта, то жпежные пикчи в течение первых 0.5 секунд видео часто становятся четче, чем оригинал. Это же по сути как и2и работает, просто во времени вместо на плоскости. За масштабирование не парься, если у тебя там не литерали 64х64. Но вообще да, чем четче, тем лучше, очевидно.
Аноним 26/09/25 Птн 13:13:21 #133 №1366194 
Не заходил сюда и не юзал вована после 2.1 потому что заебался реролить кал.
Что там по 2.5 слышно? Каков шанс что в октябре его сольют для челяди или он будет платным пока они 3.0 не высрут что произойдет хуй знает когда?
Комбекнуть хочу, но сидеть ждать по 5 минут генерацию кривого говна очень не хочу, need повышение качества.
Что кстати по озвучке в 2.5? Англюсик давит приличный? Менять тон и издавать звуки умеет?
Аноним 26/09/25 Птн 13:26:49 #134 №1366200 
>>1366194
>Каков шанс что в октябре его сольют для челяди или он будет платным пока они 3.0 не высрут что произойдет хуй знает когда?
Ну вот какого ты ответа ждешь, когда такие вопросы задаешь?
Кто тебе тут какие шансы, нахуй, назовет? И какая разница, какие шансы, если выборка всего из одного события состоит?
Аноним 26/09/25 Птн 13:33:07 #135 №1366212 
>>1366200
>Ну вот какого ты ответа ждешь, когда такие вопросы задаешь?
Может разрабы говорили об этом где-то а я не знаю, а может на сосаче кто-то тайными знаниями обладает, я то по чем ебу.
Аноним 26/09/25 Птн 14:07:59 #136 №1366275 
>>1366194
Ничего не говорили.
Qwen-TTS так себе, вряд ли в Wan 2.5 речь крутая.
Звуки по черрипикам ну как в MMAudio. Неплохо, но не вершина мечтаний.
Просто более консистентный результат из-за объединения всех технологий, не более.
Аноним 26/09/25 Птн 14:26:49 #137 №1366297 
>>1366179
>Ну, видимо 16 гигов все-таки не хватает для 81 кадра HD. =) Я писал выше, начинать стоит с 73 для проверки. Они должны бы влазить в теории.
77 тоже много, попробую 73.
Аноним 26/09/25 Птн 14:42:42 #138 №1366338 
Так а чем вы создаете именно порно, что бы цензуры не было. Я заметил стандартные шаблоны генерят в основном в одежде все ровно, или вместо гениталий мыльная хуета. А лоры с заранее заготовленным сценарием тоже такой себе вариант, если я хочу создать что-то свое именно.
Аноним 26/09/25 Птн 15:03:26 #139 №1366371 
>>1366338
Ты сначала по сценарию научись делать. У тебя 5 секунд на видео, сначала 1 лора, потом другая, потом соединить, потом звук.
Аноним 26/09/25 Птн 15:36:29 #140 №1366393 
изображение.png
Как то пару тредов назад анон выдвигал гипотезу. В общем я сделал такую херню. Кто поймет тот поймет.
Аноним 26/09/25 Птн 15:59:23 #141 №1366407 
>>1365843
Я не оставил ссылок потому что это не вф, а стандартный шаблон вф в комфи. Его не надо скачивать, он уже сразу есть в свежем комфи. Слева сайдбар, пятая иконка Templates -> Video -> WAN 2.2 14B Image to Video.
>>1365948
Ну так поставьте мету треда в шапку, капсболдом. Из треда в тред одни и те же затупы, нытье про тупых, нытье про токсиков, но в шапке будет 99% клауд дрисни и 0% пользы. Ну и кто тут тупой?
После западных площадок хуею с вас просто. Это просто логично - добавить в шапку то, что спрашивают/непонимают, тем более если тебя это раздражает. Коллективы, которые это не делают - сами пиздец блять тупые. У нубов хотя бы оправдание есть. У вас что.
Аноним 26/09/25 Птн 16:04:56 #142 №1366414 
image.png
>>1366393
Аноним 26/09/25 Птн 16:06:41 #143 №1366416 
>>1366407
>Ну так поставьте мету треда в шапку
Так поставь.
>После западных площадок хуею с вас просто.
С себя похуей. Ты же тут не делаешь сам, как ШВЯТОЙ ЗАПАДНЫЙ ДЖОН.
>У нубов хотя бы оправдание есть
Какое? То, что они долбоебы, который читать не умеют, или что им впадлу на ютубе пару видосов почекать с базой?
Аноним 26/09/25 Птн 17:28:59 #144 №1366491 
kqBoK95iYQebe710a3ac40d5b172902b659096f64a.jpg
изображение.png
>>1366414
Я по ходу тоже, не тот vae подцепил, с wan2.1 не работает.

Суть сделать своеобразный контролнет на якарях в латентных изображениях, подменить латентные изображения рандомного шума на свой шум.

Получилось только заменить все латенты, он по ходу игнорирует Latent From Batch и ебашит все кадры латента.
Аноним 26/09/25 Птн 17:54:23 #145 №1366508 
12128551.jpg
Ладно пробуем заставить гуфа сделать мне порно, у остальных не получилось пока.
Аноним 26/09/25 Птн 17:56:49 #146 №1366512 
изображение.png
>>1366491
Правда оказалась куда страшнее, он по ходу все латенты упаковывает в какую то четырехмерную структуру из которой хер че вытащишь. В пределах 17 кадров из 65 загруженных можно вытащить, а дальше не дает
Аноним 26/09/25 Птн 18:22:44 #147 №1366548 
MMaudio00001-audio.webm
хуйня кнечно этот ммаудио. но хоть на что то сгадится. Всё ж веселее чем без звука вовсе.
Аноним 26/09/25 Птн 18:40:40 #148 №1366571 
>>1366548
>Всё ж веселее чем без звука вовсе.
Уверен? С таким звуком даже не подрочить нормально, кринж какой-то
Аноним 26/09/25 Птн 18:50:07 #149 №1366585 
2025-09-2618-39-50.png
>>1366508
Блин а гуфа не так просто заставить генерить.
>>1365488
А как использовать Q8 она нихуя так просто не встает я загрузил какой-то деф и скачал ноды хай и лоу, как то я так понимаю нужно их сюда подставить вместо сайфетензора и можно ли?
Аноним 26/09/25 Птн 18:53:23 #150 №1366588 
изображение.png
изображение.png
>>1366585
меняешь лоадеры на гуфовские
сначала скачай их через менеджер например
потом в них загрузишь свои модели из папки дифьюжн моделс
Аноним 26/09/25 Птн 19:37:52 #151 №1366631 
9900.mp4
продолжаю тестить модели
пока лучшее что получилось без апскейлов и интерполяций
с 24fps движение неестественно быстрое получается
20 пока кажется оптимальным
q6 квант
fp8 какое то говно генерит по качеству
q8 чуть лучше если присмотреться чем q6 но забиват все 64 оперативы и 12 видео, хотя работает примерно так же по скорости как q6
видрил q6K 20fps
Аноним 26/09/25 Птн 19:48:27 #152 №1366648 
>>1366512
>четырехмерную
Для справочки - стейблдифужн обрабатывая твой промпт представляет его как вектор в 768 измерениях, а генеря картинку 512*512 работает в 16384 измерений, которые потом "схлопывает" в 2 измерения, чтобы получить картинку.
Аноним 26/09/25 Птн 19:51:22 #153 №1366656 
>>1366588
Спасибо анон, получилось. Ща затестим разницу между другими моделями.
Аноним 26/09/25 Птн 20:01:54 #154 №1366669 
>>1362198 (OP)
Каждую модель нужно настраивать как космолёт, или есть варианты юзерфрендли для ленивых дебилов?
Аноним 26/09/25 Птн 20:02:08 #155 №1366670 
>>1366648
Это из другой оперы, у меня тут латентное пространство, а не генерация. Тут есть параметры ширины и высоты, а также каналов и фреймов на этих каналах. Я вижу это как стопку из 17 сжатых блинов размером 110х90 наложенных друг на друга в разное время и благодаря особенности наложения на выходе мы получаем 65 полноценных блинов.

Чтобы взять конкретных блин надо знать из совмещения каких блинов он состоит в определенный момент времени.
Аноним 26/09/25 Птн 20:20:37 #156 №1366694 
>>1366669
Увы, нет. Придётся разбираться.

Есть FramePack, но он даёт результаты хуже и работает дольше.
Аноним 26/09/25 Птн 20:36:44 #157 №1366712 
>>1366669
Наверное зависит от того что ты хочешь.
Аноним 26/09/25 Птн 20:58:28 #158 №1366723 
>>1366491
>>1366512
Я пару месяцев назад ноду для такого пилил. Оно не работает. Во-первых, латент там temporal, т.е. декодинг/энкодинг работает только если декодишь весь видос. Если вставляешь отдельные кадры, то там каша. Во-вторых, модель тренилась только на крайних кадрах, всё остальное работает как будто в пол силы, т.е. оно вроде видит эти кадры, но получается хуйня из-за того что он пытается их частично перерисовать. Алсо, в i2i кондишенинг не через входной латент, что ты закинешь во входной латент не важно, референс прибит к condition инпуту.
Аноним 26/09/25 Птн 21:22:24 #159 №1366756 
image.png
Я не понял, зачем шизик с xl.vae пытался изобрести VACE на I2V модели?
>>1366548
>ммаудио
Ты б ещё чё подревнее откопал.
Аноним 26/09/25 Птн 21:23:20 #160 №1366759 
А слушайте, тоесть мы же можем по логике брать последний кадр сгенерированной нейровидео и потом продолжать на основе этого кадра следующие видео. И таким образом сделать более длинное видео избегая генерации большого по длительности видео сразу. А потом просто объединив все эти нарезки. А можно же создать наверное встроенный обработкик который это делает автоматически, но я не настолько у мамы програмист, я бы попробовал вручную наделать видосов, а потом просто эти видео склеять в видеоредакторе, интересно че получится. Наверное кал шизофренический. Вряд ли они будут совпадать по скорости и другим параметрам, это только если обработчик как то создать такой что бы учитывал наверное как то это в одном промте.
Аноним 26/09/25 Птн 21:30:19 #161 №1366766 
>>1366759
куча уже таких воркфлоу где последний кадр передается в новые семплеры и потом все видео собираются
там для каждого отрезка обычно свой промпт пишется
часто движения в видео резко менют вектор и скорость и это заметно
хз придумал ли кто уже решение для этого
я с такими ковейерами пару раз поигрался и особо не тестил
Аноним 26/09/25 Птн 21:37:35 #162 №1366771 
>>1366759
Качество падает с каждым последующим сегментом, плюс ебало плывет, плюс сам переход зачастую палевный
Аноним 26/09/25 Птн 21:42:55 #163 №1366775 
>>1366759
Хуя се развит не по годам...
И руками склеивают и конвееры готовые есть.
Аноним 26/09/25 Птн 22:05:55 #164 №1366786 
>>1366775
А где такие конвееры, есть готовые юзерфрендли инструкции или шаблоны, что бы можно было вставить в cum fy.
Аноним 26/09/25 Птн 22:16:36 #165 №1366793 
>>1366786
На civitai бля. Вы откуда повылазили такие?

Но если ты долбоеб, то тебе, возможно, ниче там не будет юзерфрендли.
Аноним 26/09/25 Птн 22:40:10 #166 №1366818 
>>1366793
Меня туда не пускают чето, подожди говорят пять минут и все время так.
Аноним 26/09/25 Птн 22:40:34 #167 №1366819 
>>1366631
>без апскейлов и интерполяций
>с 24fps движение неестественно быстрое получается
>20 пока кажется оптимальным
Wan рассчитан на 16fps (тренили на таких видео), это константа.
В ноде сборки видео, изменение FPS - это прямое изменение скорости движений (и времени воспроизведения). Если ставишь больше - ускоряешь, видео будет короче. Если меньше - замедляешь в slow-mo. Если хочешь ~30FPS с неизменной скоростью - нужно прогонять через 2х интерполяцию и собирать видео на 32 FPS.

Почему 20 кажется оптимальным - лоры-ускорялки имеют тенденцию немного slow-mo сами по себе из движений делать. Так что это их компенсирует.
Аноним 26/09/25 Птн 22:42:10 #168 №1366820 
>>1366818
Ебалом не вышел, наверное, хз.
Аноним 26/09/25 Птн 23:00:06 #169 №1366839 
>>1366819
в ноде сборки я ставлю то же значение что и для генерации видео
тоесть видео было сгенерено 20*5+1 фрейм
с интерполяцией тут уже в 40 надо делать
Аноним 26/09/25 Птн 23:01:46 #170 №1366840 
>>1366839
уточню что лоры ускорялки я использовал но на лоу модели со значением .5
Аноним 26/09/25 Птн 23:15:50 #171 №1366863 
>>1366819
>>1366839
хотя если ты имеешь виду что ван сколько бы ты не генерил фреймов на 5 сек видео (на которое как я понимаю ван тренился) все равно делает по умолчанию 16, то тогда все ясно
Аноним 26/09/25 Птн 23:15:55 #172 №1366864 
>>1366759
иногда прокатывает, но в целом это хуйня
Аноним 26/09/25 Птн 23:39:07 #173 №1366886 
>>1366759
Один шизоид по кличке kijai запилил охренительную ноду WanVideo Long I2V Multi/InfiniteTalk, она позволяет бить на чанки общее количество кадров которое ты задал, с помощью чего можно генерить продолжительные видео на одном промпте при чем между чанками присутсвует практически бесшовная склейка. Но эта ноде требует чтобы ты подгружал аудио и она под ван 2.1.

Какого хуя он не делает такую ноду просто для генераций обычных?!
Контекст не так хорошо работает он базует и каждый чанк возвращает к референсному изображению что кал.
Аноним 26/09/25 Птн 23:44:36 #174 №1366889 
>>1366886
Wan 2.2 s2v вроде так же работает, один промпт и одно аудио, дальше сабграфы с семплерами, можно добалять сколь нужно, оф воркфлоу комфи
Аноним 27/09/25 Суб 00:05:10 #175 №1366895 
>>1362198 (OP)
Ниче, щас я свой комбайн дособираю и буду потом в связке с флюксом или квин ебашить полнометражки нахуй.
Аноним 27/09/25 Суб 00:37:56 #176 №1366919 
>>1366895
Какой комбайн ферму чтоль купишь свою с a100 tesla?
Аноним 27/09/25 Суб 00:42:56 #177 №1366922 
>>1366895
Как котики пиздят собак под мяукающую музыку?
Аноним 27/09/25 Суб 00:47:30 #178 №1366928 
>>1366416
Пусть ставит анон перекатывающий тред, я не дейли, и легитимно себя не чувствую. В прошлом давал шаблон, но ему поебать. От треда тоже поддержки нет. Ну ок, поебать, так проехали. Могу на днях собрать минигайд по базе последних трех тредов на макабе, если надо, и найти видосы без говняка. Работать в ведро не вижу смысла.
Аноним 27/09/25 Суб 00:54:39 #179 №1366935 
image.png
AnimateDiff03120.mp4
Приехала 5070ti. На 3070 было по 38 секунд шаг, заебись.
Пора скачать квант побольше
Аноним 27/09/25 Суб 00:56:43 #180 №1366939 
>>1366919
Да не, воркфлоу в смысле
>>1366922
Ну можно и такое. Стану миллионером шортсоютубером.
Аноним 27/09/25 Суб 01:23:04 #181 №1366961 
>>1366935
х4 психологически охуенный прирост, поздравляю с покупкой
Аноним 27/09/25 Суб 01:29:49 #182 №1366965 
1277807793748.jpg
>>1366961
Благодарю!
Буду развлекаться
Аноним 27/09/25 Суб 02:13:07 #183 №1366983 
>>1366819
>>1366839
>>1366863
Еще подробнее: принцип работы модели - она генерит не видео, а последовательность отдельных картинок (потом их видео нода сшивает в видео). По сути - на выходе мы имеем раскадровку анимации - так мультфильмы раньше делали, рисуя отдельные кадры, где персонажи смещались по чуть-чуть, и собирали картинки потом вместе.
Модель работает как мультипликатор мультфильм рисующий. Обучали ее так, что она двигает на следующей картинке все объекты настолько, чтобы они двигались с правильной скоростью при 16fps (т.е. демонстрации 16 картинок в секунду). Это никак и ничем не меняется напрямую.
Если сшить картинки и показывать их больше в секунду - движения на видео будут быстрее (ведь в секунду уложится уже не 16 а больше картинок, и движение на них уйдет дальше за это же время) - это один из принципов мультипликации.
Лоры на ускорение рендера вмешиваются в механизм модели и сбивают ей "мозги" - она начинает двигать объекты меньше чем нужно (по задумке авторов модели). Соответственно при сборке такого видео получается slow-motion эффект. (Его так раньше в кино и делали - снимали на пленку с большей скоростью - например 60 кадров в секунду, а воспроизводили 24).
Аноним 27/09/25 Суб 02:18:57 #184 №1366990 
Короче, пятый меня только что уверял, что раз все видеомодели базированы на сдхл+темпоралка, то значит лоры сдхла будут подходить к вану. Я его припер, говорю че лепечешь, иди проверяй. Он вроде дал заднюю. Но щас вот я скачал лору сдхл с цивика, и она технически участвует в генерации, просто неясно как именно. Пробовал в и2в, результат с виду идентичный. Возможно она что-то дает в т2в? Или просто дает незначимый мусор, как вариант.
Аноним 27/09/25 Суб 06:08:23 #185 №1367035 
>>1366990
билет в дурку тому кто это тебе вешает
Аноним 27/09/25 Суб 07:10:36 #186 №1367042 
Парни, хай.
Киньте линк на торрент, или хуй знает куда.
Нужна программка, чтобы я ткнул exe, и получил рабочую хуйню чтобы менять лица в видео, локально, на компе, меня эти сайты с триалами в 20 секнуд уже доебали.
Карта rtx 5070ti.
Аноним 27/09/25 Суб 07:51:57 #187 №1367045 
grokvideo2025-09-27-07-47-53.mp4
Grok
Аноним 27/09/25 Суб 08:08:35 #188 №1367048 
>>1367045
Привет из 2023
Аноним 27/09/25 Суб 09:01:24 #189 №1367058 
>>1366935
Дурень, надо было 3090 брать!
На 8гб больше врам ещё и дешевле
Ща ван 2.5 выйдет будешь на себе волосы рвать и гуф 2 вместо 6 качать
Аноним 27/09/25 Суб 09:21:35 #190 №1367062 
>>1367058
Я тоже об этом думал после покупки 5070ти
мимо другой анон
Аноним 27/09/25 Суб 09:28:08 #191 №1367065 
>>1367058
Я (другой) на реддите читал репорты, не знаю где, что скорость и новые типы данных важны для видео. Это ллмы надо тупо заваливать врамом, а карта хоть п40. Но у нас нюансы вроде есть, не?
Аноним 27/09/25 Суб 09:32:52 #192 №1367066 
>>1366983
спасибо за разъяснения
получается лайтнинг лоры это возможность добавить честных кадров не ускоряя видео
Аноним 27/09/25 Суб 10:16:09 #193 №1367079 
ComfyUI00001.mp4
А ведь работает! И даже хорошо работает!
голос генерил через это - https://github.com/Enemyx-net/VibeVoice-ComfyUI
Для установки надо пожижить уровень секьюра в конфиге комфи манагера
..user/default/ComfyUI-Manager/config.ini
security_level = weak
Аноним 27/09/25 Суб 10:21:44 #194 №1367084 
>>1366756
>Ты б ещё чё подревнее откопал.
что предложишь вместо?
Аноним 27/09/25 Суб 10:49:44 #195 №1367106 
>>1367066
Ну да, можно и так сказать. Однако - за счет длинны (тайминга). Не 5 секунд будет, а меньше. Потому и стараются комбинацией лор этот эффект убрать - чтобы секунды ролика на него не тратить.
На самом деле - 16fps - это не страшно, и прогонять его через интерполяцию для 32 кадров - тоже нормально.

Вся советская мультпликация - это оно самое. Классические аниме - вообще 12 или даже 8 FPS с интерполяцией до 24. Проверено временем, так сказать. Честные кадры - нужны и критичны в играх, а в анимации - интерполяция всю жизнь справлялась.
Аноним 27/09/25 Суб 10:54:22 #196 №1367112 
>>1367106
Я гта 4 и две длси прошел на 15фпс на минималках на старом ноуте.
Такшта
Аноним 27/09/25 Суб 10:57:13 #197 №1367116 
>>1367112
Ну все, щас будем писюнами меряться. Я самый главный говноед итт мистер крутой, год играл в доту с 10 фпс на керри и смог апнуть 3 тыщи на старом два ядра два гига ноуте. Ну и игры типа 2 ведьмака тоже в 10-15 фпс проходил. Пиздец как будто повод гордиться. Соревнования кто больший говноед объявляются открытыми.
Аноним 27/09/25 Суб 11:33:05 #198 №1367134 
>>1364646
Ну кстати то тестовая 5б была и без лоры она почему то у меня долго пердолила. Другие модели, а в частности гуф к8 даже 10 секунд, 650~на 650~ в 16 кадров где то генерит 560~ секунд.единственное что она нихуя наверное на такое время не расчитана, часто после 5 секунд видна некоторая зацикленность как будо анимация хочет повторится из начальной точки.
Аноним 27/09/25 Суб 11:50:10 #199 №1367141 
>>1366983
О, первый раз я итт что-то вумное понял, потому что и сам до этого допер ранее!
Аноним 27/09/25 Суб 11:51:08 #200 №1367142 
>>1367042
Кинул тебе хуй за щеку - проверяй.
Аноним 27/09/25 Суб 11:58:43 #201 №1367148 
>>1367062
>>1367058
Это троллинг? 3090 генерит медленнее в 2 раза. Нах эти 8 гиг на древнем отчмойненном чипе? И бесплатно не надо.
Аноним 27/09/25 Суб 11:59:37 #202 №1367149 
>>1367042
Откуда у тебя такого дауна 5070ti?
Аноним 27/09/25 Суб 12:31:01 #203 №1367181 
>>1366928
> От треда тоже поддержки нет.
I know that feel, bro!

>>1367058
Да заебали со своим ггуфом, он нахуй не нужен, объем видеопамяти никак не влияет.
Контекст, ебать! КОНТЕКСТ! Количество кадров и их разрешение.

>>1367148
Ради лишних 10 кадров в 720p. =)
Ну а вообще, соглашусь, можно и пережить ради буста к скорости.
Но мне показалось, то была ирония про 3090. Ирония же?..
Аноним 27/09/25 Суб 12:39:39 #204 №1367198 
image.png
>>1367149
>>1367142
ебать обиженки тут сидят, вахуе просто, пашли нахуй опездлы, нормисы уже дали советов, ахуряки, вахуепросто с вас.
Вместо того чтобы лолей генерить, лучше бы на работу устроились, долбаёбы.
Аноним 27/09/25 Суб 12:41:10 #205 №1367199 
image.png
>>1367198
Аноним 27/09/25 Суб 12:42:22 #206 №1367201 
>>1367198
Ну долбоеб же! 30 тыщ переплатил. Иди поищи на торрентах волшебную прогу которая тебе порно сделает.
Аноним 27/09/25 Суб 12:49:25 #207 №1367208 
>>1367201
>30 тыщ переплатил.
Вообще занести на охлад имеет смысл, у меня гейрок до 73 в пике грелась при генерации видоса, при том что она,блядь, в открытом стенде стоит. Авг 65-70, всяко лучше гейминг s\v1 параши, там наверное все 80 градусов будут. Сам за 90к брал в начале июня, была возможность за 80 купить но я провафлил.
Аноним 27/09/25 Суб 12:52:00 #208 №1367210 
>>1367148
На 3 секунды дольше на интерацию чем у 5070ti, щас проверил
На 18 секунд дольше генерация при 6 шагах, ты жертвуешь разрешением и длинной ради этого, ну ок
Аноним 27/09/25 Суб 13:02:19 #209 №1367221 
image.png
>>1367201
Нищий, даю урок бесплатный, впитывай, как губка.
Зайди на лохите посмотри сколько сейчас стоят 4070, в марте они были по 50. Где переплата ? Я работаю и зарабатываю в играх, за 2 месяца я уже окупил фул эту карту.
Нахуй я с тобой вообще общаюсь, хтьфу тебе в ебало. Обтекай.
Аноним 27/09/25 Суб 13:07:23 #210 №1367232 
>>1367208
Проще тупо понизить PL и сидеть с тихой холодной картой. На удивление это не особо на скорость генерации влияет. Я 3090 душу до 200 ватт и получаю всего на 5-10% ниже производительность в инференсе.
Аноним 27/09/25 Суб 13:10:33 #211 №1367236 
1000017453.jpg
>>1367221
> 25к в месяц
> называет кого то нищим
Аноним 27/09/25 Суб 13:11:39 #212 №1367238 
>>1367236
Это не месяц, это одна страничка, я тебе чё все странички буду скринить чоли. Карту покажи.
Аноним 27/09/25 Суб 13:45:19 #213 №1367281 
>>1367221
>Нахуй я с тобой вообще общаюсь
Комплексы у тебя какие-то. Хочешь кому-то что-то доказать на анонимном форуме. Мать не любила, отец бил, вероятно.
Аноним 27/09/25 Суб 13:46:56 #214 №1367284 
1758830768769126.mp4
криворукие пиздаболы безмозглые.
вы только сраться можете, уёбки блядь...
Аноним 27/09/25 Суб 13:52:51 #215 №1367298 
>>1367284
Ну была бы у меня 5090 я бы пытался разобраться и что-то высрать в нативном воркфлоу, а так просто нет мотивации когда знаешь что с лайтнинг лорой выйдет слоумо кал
Аноним 27/09/25 Суб 14:00:20 #216 №1367312 
>>1367284
че так все зерном засрано
Аноним 27/09/25 Суб 14:05:56 #217 №1367327 
Бля а может кто лору подсказать которая локально доабучает твою сеть пока генерит, что бы еще фича была по типу текстового ИИ, где у тебя когда на выходе сеть генерит различные варианты ты ставишь ей оценки или рейтенг предпочтительный который бы ты хотел видеть и она и за заготовленных вариантов делает тебе предпочтительный который бы ты хотел видеть. Может скрипт аждон или варкфлоу или гайд какой то на подобное может подсказать?
Аноним 27/09/25 Суб 14:13:33 #218 №1367344 
>>1367284
А сам то, с такими то предъявами? Хоть бы интерполяцию прикрутил и скорость подобрал - в треде выше подробно написано от чего зависит.
Аноним 27/09/25 Суб 14:48:41 #219 №1367377 
postop00001.mp4
>>1367284
>>1367344
Вот примерно хотя бы так:
Аноним 27/09/25 Суб 14:52:50 #220 №1367378 
dkf4frg-90d02f9d-af08-4c88-a89f-98b194084176.VideoQualities.res360p.b848bb876a9b4ee4a99ca9dfc6368ce5.mp4
dkf4fs9-66c4ae0d-6314-4ee3-8c4f-d88138904456.VideoQualities.res480p.ad8d180c57c749b0932a6b1c0c70003b.mp4
>>1367377
в топаз видосики пихать и я умею)
Аноним 27/09/25 Суб 15:26:07 #221 №1367387 
postop00002.mp4
>>1367378
Детектор чини. Это comfy.
Держи с workflow - я забыл в предыдущем метадату включить при сохранении.
Аноним 27/09/25 Суб 15:50:27 #222 №1367399 
image.png
>>1367210
Ну я хотел новую и в игры играть помимо нейро.
Отработать все фотки Фой Маккензи и Жени Котовой мне уж точно хватит. Но спасибо за беспокойство)
Думал тоже о покупке 3090 за 60 тыщ. Но взял 5070ti за 70 тыщ и таки доволен как слон.
Аноним 27/09/25 Суб 15:54:33 #223 №1367401 
WanVideo21InfiniteTalk00020-audio.mp4
>>1367079
Чел...
Аноним 27/09/25 Суб 16:00:55 #224 №1367404 
>>1367148
>3090 генерит медленнее в 2 раза
Ох уж эти мантры попущенки выгужающей модель в оперативу
Аноним 27/09/25 Суб 16:03:47 #225 №1367405 
>>1367232
Кому ты пиздишь Ваня, производительность в генерации падает ровно на % паверлимита.
Аноним 27/09/25 Суб 16:31:33 #226 №1367424 
5090+64gb ram хватит же на видосы с ван2.2 ?
Аноним 27/09/25 Суб 16:39:08 #227 №1367428 
>>1367424
его тут даже на кофеварках 3060 с 32гб озу гоняют
Аноним 27/09/25 Суб 16:40:19 #228 №1367429 
>>1367404
Позволю тебе возгордиться твоим старьем, раз уж мы в ии треде.
Аноним 27/09/25 Суб 16:45:05 #229 №1367430 
Клинг 2.5-1.mp4
Клинг 2.5-2.mp4
Клинг 2.5-3.mp4
Клинг 2.5-4.mp4
Определённо новый Клинг 2.5 Турбо на данный момент лидер по качеству и управлению генерацией промтом
Аноним 27/09/25 Суб 16:55:40 #230 №1367431 
>>1367399
> Ну я хотел новую и в игры играть помимо нейро.
Кто нибудь скажите ему что 5 уринокал жрет больше 16 врам и 3090 буквально 1:1 уровень 5070ti по производительности в играх
Аноним 27/09/25 Суб 17:06:52 #231 №1367436 
>>1367431
Ок.
Аноним 27/09/25 Суб 17:12:24 #232 №1367440 
image.png
>>1367436
Пикча отклеилась
Аноним 27/09/25 Суб 17:15:18 #233 №1367446 
>>1367440
А теперь включаешь любой реальный бенчмарк 3090 vs 5070ti на ютубе и видишь что разницы нет
Аноним 27/09/25 Суб 17:25:46 #234 №1367459 
>>1367446
А бля, забей я про 4070 ti, 3090 ровня просто 5070
Аноним 27/09/25 Суб 17:40:15 #235 №1367483 
>>1367459
Да меня все эти сравнения не злят, любишь 3090 - окей.
Так то 5070ти и у 4080 посасывает чуть чуть, процентов на 5-7.
Аноним 27/09/25 Суб 17:40:48 #236 №1367484 
image
image
image
image
Вы знаете что нужно делать.
Аноним 27/09/25 Суб 17:42:28 #237 №1367485 
image
image
image
image
А то моих мощностей не хватает.
Аноним 27/09/25 Суб 17:46:37 #238 №1367489 
middle.png
7i2v00008.mp4
изображение.png
>>1367429
Мне этого недостаточно, я хочу тебя и попустить. Вот тебе картинка, ВФ в видео и моё время генерации на старье.
промпт:
Man sings intensely into a vintage microphone on a smoky stage with swirling volumetric mist under soft side lighting and low contrast, camera orbits slowly around him; middle-angle shot emphasizes vulnerability, dramatic chiaroscuro with green-tinted fog and lens flare, wide-angle lens for immersive depth, noir style, 5-second video in 720x880 portrait resolution.

сид:
280953569868691

Выложи время генерации и результат со второй генерациидабы уже все погрузилось и мы считали непосредственно скорость генерации, и мы посмотрим твоё ускорение в 2 раза.
Аноним 27/09/25 Суб 18:12:58 #239 №1367515 
>>1367489
Ну вы сударь конечно хитрец, сравнивать по вф под 3090, в котором даже сажи через 12ю cuda++ нет, которую карточка пятилетней давности не поддерживает.
Но как всякое докачается, конечно прогоню генерацию, интересно че выйдет.
Аноним 27/09/25 Суб 18:24:20 #240 №1367523 
image
Ну же, анон, неужели никаких мыслей глядя на этот ротик?
Аноним 27/09/25 Суб 18:26:11 #241 №1367527 
image.png
>>1367489
И раз уж ты знаток, пока оно все делается, не подскажешь че это и как включить?
Аноним 27/09/25 Суб 18:29:50 #242 №1367530 
>>1367523
есть такая мысль https://2ch.su/nf/res/38265.html
Аноним 27/09/25 Суб 18:34:28 #243 №1367535 
изображение.png
>>1367515
>в котором даже сажи через 12ю cuda++ нет
Чего бы её нет? В батнике запуска комфи пропиши --use-sage-attention, по моему это по умолчанию надо прописывать.
Мне самому интересно, никаких реальных сравнений не делали, все чисто гипотетическое без фактов. Но я очень уверен что ни о каких в 2 раза речи и быть не может, максимум 10%.

>>1367527
float32, у тебя видеокарта до 30хх?! Либо вообще тритон не установлен?
Аноним 27/09/25 Суб 18:37:25 #244 №1367538 
>>1367535
Тритон и сажа установлены, 5070ти и т.д.
Я просто хз что это за float32 и ничего связанного с этим нигде не прописывал.
Аноним 27/09/25 Суб 18:52:03 #245 №1367564 
>>1367515
30 серия поддерживает сажу
Аноним 27/09/25 Суб 19:30:31 #246 №1367601 
>>1367535
>В батнике запуска комфи пропиши --use-sage-attention, по моему это по умолчанию надо прописывать.
Если картинки в qwen/qwen-edit не делаешь - можешь прописывать. А qwen с ним не дружит. Так что я через ноду предпочитаю...
Аноним 27/09/25 Суб 20:36:16 #247 №1367665 
Капец вы наркоманы, так уж и быть, поясню. Сажи есть 4 вида, их можно найти в киджаевской ноде. Когда вы там выбираете auto или не используете ноду, а используете ключ --use-sage-attention, то выбирается оптимальный алгоритм под архитектуру вашей карты. Для амперов (30ХХ) последние два fp8 варианта не поддерживаются, потому что она не умеет нативно в fp8 вычисления. Они даже не компилируются при установке сажи, там отдельные кернелы для компьют капабилити выше 8.6.
Из двух оставшихся вариантов самый оптимальный для 3090 - это тритоновский, он и выбирается как оптимальный по умолчанию, по крайней мере на моей системе так. Уж не знаю почему он куде проигрывает. Но квен с тритоновской реализацией не работает - генерит малевича. А вот с куда вариантом - работает, и это, по идее, все еще быстрее, чем без сажи. Поэтому если генеришь в квене, то надо во всех вф использовать ноды, а не ключ.
Пакетов с сажей вообще 3 штуки, для 3090 сажа1 и сажа2 по перформансу не отличаются. Сажа3 пока еще в закрытом доступе и наверняка там оптимизации только для новых архитектур.
Умельцы портировали сажу на тюринги (20ХХ), но у меня на них с сажей выходит дольше, чем без нее, лол.
Есть еще спаржа, это надстройка над сажей, но в чистом виде ее не используют, потому что там нужно неделю чистого времени генерить видосики для создания файла с гиперпараметрами или типа того, чтобы она хорошо работала. Вроде на ее основе сделали радиал аттеншен и ее можно использовать as is, но у меня она не завелась на амперах, ругалась на несоответствие размеров каких-то тензоров. Хз, берут сомнения меня, что она что-то ускорит на амперах даже если заведется, так что тут нужны аноны с новыми картами для тестов.
fp16 аккумуляция, которую включает анон выше - хуета, когда персонаж более активно двигается, то вместо глаз и пальцев становится каша. А вы что думали, -4 сек на итерацию из воздуха возьмутся?
Аноним 27/09/25 Суб 21:49:06 #248 №1367741 
>>1367430
Прикольно. Только, если эти оладья не бесплатные, нельзя локально и без цензуры, то не лучшая. Этой ИИ не существует. И под цензурой разумеется имеется ввиду не просто сисик писек генерировать
sage[mailto:sage] Аноним 27/09/25 Суб 21:51:46 #249 №1367744 
image
>взял 5070ti за 70 тыщ
А как это? А где?
Аноним 27/09/25 Суб 22:27:48 #250 №1367781 
>>1367601
А в каком смысле не дружит? С выхода сажи, как ключа поставил так и юзаю, какие минусы?
Аноним 27/09/25 Суб 23:27:02 #251 №1367823 
>>1367665
> fp16 аккумуляция, которую включает анон выше - хуета, когда персонаж более активно двигается
Т.е никогда
Аноним 27/09/25 Суб 23:43:37 #252 №1367831 
>>1367665
>fp16 аккумуляция, которую включает анон выше - хуета, когда персонаж более активно двигается
Про fp8_fast тоже самое говорили, как итог - никакой разницы.
Аноним 27/09/25 Суб 23:52:09 #253 №1367837 
>>1367781
В прямом. У очень многих (и у меня) - "черный квадрат" с ней на qwen-edit.
Аноним 28/09/25 Вск 00:59:33 #254 №1367888 
image.png
>>1367744
На ВБ выловил. Как то в течение дня смотрел пока работал и поймал момент, когда подешевело до 76, а позже и до 71. Тогда то все позиции и раскупили за 20 минут, успел.
Бывают периоды когда там дешевеет.
Аноним 28/09/25 Вск 01:00:37 #255 №1367889 
Вео3-63.mp4
Клинг 2.5-5.mp4
>>1367741
Что ты имеешь в виду не просто? Насилие? Попытался повторить видос из Вео3 в Клинге 2.5 (звук подставил из Вео3). На мой взгляд Клинг всё больше и больше затачивается под кинематографичность.

И, вообще, лично я делал эти видосы бесплатно на Виви через Фал (15 видосов на один гугл акк там можно в месяц, а месяц кончается, надо использовать). Цензура есть, но слабая как можно заметить из видосов, на других сервисах именно для Клинг 2.5 цензура намного сильнее.
Аноним 28/09/25 Вск 01:44:04 #256 №1367900 
ilyaplotnikov42-20250928-0001.mp4
Аноним 28/09/25 Вск 03:00:51 #257 №1367926 
image.png
AnimateDiff03128.mp4
image.png
AnimateDiff03134.mp4
>>1367489
Ладно, ты выйграл короче. В 2 раза быстрее у меня генерит только на q6_k, на Q8 быстрее только процентов на 15.
Попробовал твой ВФ, он минут 10 качал мне какую то залупу и видимо криво, часть функций не работает и выдает ошибки. MATMUL мне надо нодами делать, потому что без них при новом запуске скидывается всегда на False, хоть в переменных средах все прописано как надо, хз в чем залупа, еще не разобрался. Но прописывать вручную каждый раз не хочется.
На моем стандартном ВФ сделал, всё заебись и без каких либо error. Первый видос q6, второй q8.
Аноним 28/09/25 Вск 03:03:18 #258 №1367927 
AnimateDiff03129.mp4
>>1367926
Фикс, вот этот видос на q6. Тот первый что выше я там шаги криво выставил.
Аноним 28/09/25 Вск 03:28:01 #259 №1367939 
image.png
AnimateDiff03137.mp4
>>1367489
Забавно что вот это на том же q8 шагает аж в три раза быстрее. Мб дело в разрешении? Но сама генерация в целом все равно 200 с копейками секунд
Аноним 28/09/25 Вск 06:20:28 #260 №1367954 
AnimateDiff00002.mp4
изображение.png
AnimateDiff00005.mp4
изображение.png
>>1367926
Спасибо анон, хоть какая то ясность есть теперь.

А что с вф не так - непонятно, он практически дефолтный, только FP16 аккумуляция с торчем подключены.

Ну и тесты не совсем верны, я делал на fp8_sacaled модели, она быстрее чем q8.

Ради интереса сделал по твоему ВФ на Q8.

>>1367939
Конечно в разрешении, на 360 пикселей меньше по стороне! Там ничего в оперативку не выгружается практически, от того и такой прирост по скорости.
Аноним 28/09/25 Вск 09:48:16 #261 №1367977 
1000018043.jpg
1000018045.jpg
Сегодня обнова лайтнинг лоры с фиксом слоумо
Аноним 28/09/25 Вск 11:16:06 #262 №1368013 
t2v вышла, как всегда работает только у киджая
https://huggingface.co/Kijai/WanVideo_comfy/tree/main/LoRAs/Wan22-Lightning
Аноним 28/09/25 Вск 13:30:15 #263 №1368067 
>>1367977
На счёт слоумо пока не распробовал, не вижу разницы, но лоу лучше стал в плане детализации, зернистость/мыло полностью пропали.
Аноним 28/09/25 Вск 14:25:30 #264 №1368117 
>>1367977
будьте любезны ссылочку
Аноним 28/09/25 Вск 14:26:17 #265 №1368118 
Как обучить свои лора для видосов, а то в интете только для имаджух в основном, есть гайд для чайников?
Аноним 28/09/25 Вск 14:34:03 #266 №1368123 
>>1367977
>>1368117
имею ввиду на i2v а не t2v >>1368013
Аноним 28/09/25 Вск 16:45:04 #267 №1368226 
image.png
WanVideo22I2V00818.mp4
>>1367446
3090 на 10% медленнее 4070 ti в Wan был треда четыре назад.
Может ее люто оптимизировали, конечно, но…

>>1367489
пикрил на 4070 ti даунвольтнутой до 200 вт.
fp16 потому что могу себе позволить.
Аноним 28/09/25 Вск 16:55:20 #268 №1368240 
image.png
>>1367954
Понятия не имею что не так. Но вот ты чуть отредачил мой вФ в видео с Любой, я повторяю на др фотке и у меня опять предупреждения выдает и тормозит. Хз в чем дело, бесит эта штука на самом деле уже. Как то работает, а как непонятно...
Я тоже вижу что твой ВФ практически дефолтный и ломаться там нечему, но тем не менее. Даже какое то предупреждение насчет того что у меня не линукс выдает, вообще офигеть. Видимо из за пака нод, к которым resize image относится.
Аноним 28/09/25 Вск 16:58:29 #269 №1368245 
image.png
>>1367954
вот опять дичь выдает, замедляя генерацию капец как.
У вас почему то всё четко работает, первые три шага, зстем вторые. А у меня между ними вот такая тягомотная залупа.
Аноним 28/09/25 Вск 17:01:21 #270 №1368249 
>>1368245
Выключи компиляцию, она в ване нихуя не даёт.
Аноним 28/09/25 Вск 17:01:44 #271 №1368250 
Может у меня батник какой то неправильный?
.\python_embeded\python.exe -s ComfyUI\main.py --windows-standalone-build --use-sage-attention
pause

Это же всё что там должно быть прописано?
Аноним 28/09/25 Вск 17:03:42 #272 №1368252 
image.png
>>1368249
Всю ноду или там где True?
Аноним 28/09/25 Вск 17:13:35 #273 №1368265 
Где можно почитать гайд, как установить Wan2.2-Lightning_I2V-A14B-4steps-lora_LOW_fp16.safetensors на Wan 2.2?
Аноним 28/09/25 Вск 17:15:15 #274 №1368268 
>>1368265
Просто качаешь в папку с лорами м выбираешь ее в ноде загрузки лор
Аноним 28/09/25 Вск 17:22:15 #275 №1368275 
>>1368226
>пикрил на 4070 ti даунвольтнутой до 200 вт.
Тогда у анона с 5070ti что то не так работает либо кeртка дал поесть говна с 5й серией

Надо тоже попробовать в fp16, на сколько я знаю 3090 все равно разворачивает в fp16, так как с fp8 не дружит.

>>1368240
>чуть отредачил мой вФ в видео с Любой
Я ноду для патча саги убрал, по тому что она у меня через --use-sage-attention включена.
Загрузчик ггуф поменял.
И последовательность нод поменял, по тому что мне кажется так правильно типа: модель->лоры->fp16 аккумуляция->торч
хотя может последовательность и не на что не влияет
Аноним 28/09/25 Вск 17:31:40 #276 №1368283 
>>1368268
В базовом воркфлоу нет ноды загрузки лор. Куда её добавить и как?
Аноним 28/09/25 Вск 17:41:07 #277 №1368297 
изображение.png
изображение.png
>>1368283
Аноним 28/09/25 Вск 18:07:13 #278 №1368319 
1669490808314.mp4
1702142562658.mp4
>>1368013
Неплохо. Явно лучше всего что было до этого, теперь можно генерить в 4 шага без костылей.
Ещё бы фреймген не был таким убогим.
Аноним 28/09/25 Вск 18:23:34 #279 №1368331 
Переизобретаем горлотраханье
Аноним 28/09/25 Вск 18:46:00 #280 №1368355 
>>1368331
Не вижу трах. Деградация...
Аноним 28/09/25 Вск 20:38:10 #281 №1368472 
WanVideo22I2V00130.mp4
>>1368319
А в чём разница?
У меня на t2v лоре результаты хуйня
Аноним 28/09/25 Вск 21:00:51 #282 №1368500 
>>1362198 (OP)
Блять, весь тред в хуях и сиськах. Была бы у меня возможность я столько бы интересного реализовал... столько концептов, сюжетов...
Аноним 28/09/25 Вск 21:02:27 #283 №1368504 
>>1368500
Это ты так думаешь. Как только получишь все инструменты будешь генерировать порнуху 24/7.
Аноним 28/09/25 Вск 21:16:43 #284 №1368516 
please-dont-be-horny-or-depressed-v0-vevgenm830ad1.webp
>>1368500
Если ты не владеешь силой, тебе не понять, я тоже планировал генерировать котят и арбузики и где я теперь...
Аноним 28/09/25 Вск 21:19:36 #285 №1368520 
>>1368516
>котят и арбузики
В том то и дело, что у меня планы куда грандиознее. Я творческая личность, мне для реализации некоторых проектов нужны концепты, к сожалению, судьба наградила меня руками из жопы, по сему, реализация мыслеобразов возможна только с помощью ИИ.
Аноним 28/09/25 Вск 21:22:49 #286 №1368524 
>>1368520
Я не понял сути твоей драмы, у тебя есть доступ к ИИ, но пишешь "ах если бы была возможность". Так выкладывай не порно, тут такое тоже нормально заходит. Просто мы хуемрази и спермобаки, гормоны взяли верх над нашим разумом и эти земли давно прокляты... Хотя я хуй знать, что там у тебя за концепты, может дичь хуже порнухи.
Аноним 28/09/25 Вск 21:44:31 #287 №1368547 
Вео3-64.mp4
Клинг 2.5-6.mp4
Ещё один вариант сравнения Вео3 и Клинг 2.5. Хорошая текстура кожи и физика у Клинга (но конкретно на лицах всё ещё осталась типичная клинговская текстура).
Аноним 28/09/25 Вск 21:45:57 #288 №1368549 
Вео3-65.mp4
Клинг 2.5-7.mp4
Клинг 2.5-8.mp4
И ещё.
Аноним 28/09/25 Вск 22:28:42 #289 №1368585 
HDR00001.mp4
Ебучий мерж из бульдога с носорогом, сразу с VACE+NSFW и лайтинг лорой, без ебатни с двухтактным перекатом, не теряется время на дроч с выгрузкой загрузкой.
Как понимаю в ближайшие день два будет Megav4 готова.
https://huggingface.co/Phr00t/WAN2.2-14B-Rapid-AllInOne
Нищета без видеопамяти к сожалению сосёт хуй.
скорость на rtx3090 - 32.30s/it
Склепал таки бесконечное видео с сохранением движа, по 4е кадре. Можно конечно больше, ну да похуй. Работает и заебись.
Надоб наверно один шаг без лайтинга добавить, на кфг-1 уже больно нейронке похуй на промпт.
Аноним 28/09/25 Вск 22:39:22 #290 №1368593 
>>1368585
>Нищета без видеопамяти к сожалению сосёт хуй
Ты про 3090 включительно?
мимо обладатель
Аноним 28/09/25 Вск 22:55:38 #291 №1368607 
>>1368593 там чекпоинт под 24 VRAM расчитан. сделал кто нить квантования яхз. У меня под самую крышечку схавало память. При том что это не основая видяха.
Аноним 29/09/25 Пнд 00:07:03 #292 №1368643 
>>1368585
Кал.
Аноним 29/09/25 Пнд 00:10:51 #293 №1368647 
>>1368585
Что за слоумошен пиздецовый с цикличными движениями?
Аноним 29/09/25 Пнд 00:11:54 #294 №1368648 
Как лору тренировать, бляди, какой раз спрашиваю, свою, на основе фоток, для генерации видео, только умеете письками своими маленькими меряться, ментше 12 см, задолбали, лору как тренить, чтобы подцеплять её потом, гайд какой-нибудь или инфа, или может ворфлоу какие есть для этого. Только для фотогенерации гайды есть, а как для той же Q8 видосов тренировать лоры хуй найдешь чего новичку.
Аноним 29/09/25 Пнд 00:19:20 #295 №1368651 
>>1368648
Берешь видос по тренировке на полной ван и меняешь на Q8. Скорее всего выйдет говно, но это не точно
Аноним 29/09/25 Пнд 00:40:19 #296 №1368664 
>>1368647
Слоумоушен там потому что этот мердж проебывает все фишки 2.2, вес лоры не снизить, а она сама по себе замедляет движения, да и в все видео с 1 cfg.
Аноним 29/09/25 Пнд 00:48:26 #297 №1368672 
>>1368651
Какой видос на какой тренировке, не пойму, нормально можешь объяснить.
Аноним 29/09/25 Пнд 01:08:37 #298 №1368690 
689678967896789.PNG
>>1368672
Чел..
Аноним 29/09/25 Пнд 01:09:00 #299 №1368691 
>>1368648
нахуй иди даун ебаный
Аноним 29/09/25 Пнд 01:21:20 #300 №1368695 
>>1368585
не нужно
Аноним 29/09/25 Пнд 02:09:26 #301 №1368703 
>>1368500
Нет.
Были бы у тебя реальные идеи — ты бы нашел человека с видяхой и расписал все ему.
Но знаешь сколько людей пишут с идеями? 0.
А сколько людей их реализовывает? Считанные единицы, кроме нейрослопа годных видосянов по пальцам пересчитать.
Не льсти себе, йуный аффтар. =)

>>1368585
А видеопамять зачем, простите?
Аноним 29/09/25 Пнд 02:31:35 #302 №1368705 
В комфи есть шина? Чтобы сувать кучу проводов в нее и вести по плате, все вместе, куда надо.
Аноним 29/09/25 Пнд 03:09:50 #303 №1368714 
>>1368705
Есть такое
https://github.com/chrisgoringe/cg-use-everywhere?tab=readme-ov-file

Есть еще to pipe\from pipe ноды, но я не помню откуда они
Аноним 29/09/25 Пнд 05:15:31 #304 №1368738 
изображение.png
>>1368607
Чел...
Аноним 29/09/25 Пнд 08:00:33 #305 №1368756 
>>1368714
забагованный кал который уже никто не использует. есть set/get nodes, это чуть менее забагованный кал.
Аноним 29/09/25 Пнд 09:20:46 #306 №1368765 
>Some nodes require a newer version of ComfyUI (current: 0.3.60).
>Please update to use all nodes.
>Requires ComfyUI 0.3.45:
>LoadImage

Че этому дебилу надо?
Да, читать умею, да гуглил. Перезапуск не помогает. Вф работал как положено дохуя раз. Тупо базовый LoadImage с нисхуя начал требовать комфи более старой версии. Что за еблан бля. В промежутке я сам ничего не ставил.
инб4 оБнОвИ кОмФи

-----
Разобрался сам, перемещал папку инпутов в другое место. Архитектура комфидрисни не смотрит на содержимое эксепшена, а предполагает что любая ошибка загрузки ноды это всегда несоответствие версий. Ну, другого ожидать и не стоило. Оставлю этот экспириенс здесь, может кому пригодится.
Аноним 29/09/25 Пнд 09:41:15 #307 №1368773 
image.png
>>1368516
Я в поисках красивых няшных тяночек зарегался на сяхоньшу, а в итоге просто лайкаю их там, и ничего с ними не генерю. Скипну детали, просто скажу, что это европейская культура нас так задрачивает. Как только я повернул ебало в другую сторону, у меня сразу появился анхорни компонент, какой никакой. Полностью меня это конечно же не изменило, но говорят изменение это долгий процесс.
А вестерн шлюхам и русским подражалкам только в рот навалить и охота.
Аноним 29/09/25 Пнд 09:47:26 #308 №1368776 
>>1368500
Щас как грибы плодятся команды аи-контента с нувокабанчиками во главе, тебе надо просто найти такую и примкнуть за миску риса. Там за тебя порешают вопросики с картонками за 300 тыщ и оплатой зарубежных сервисов - знай только твори.
Аноним 29/09/25 Пнд 10:11:24 #309 №1368786 
мужики, это имба. советую всем у кого ван 2.2 не влезал/не устраивала скорость.
https://huggingface.co/Phr00t/WAN2.2-14B-Rapid-AllInOne
Аноним 29/09/25 Пнд 10:24:04 #310 №1368789 
>>1368786
Какую версию пробовал, обычную или для ученых-исследователей?
Аноним 29/09/25 Пнд 10:43:13 #311 №1368795 
>>1368786
>MEGA v3: Very different merging method using SkyReels 2.1 33% base and WAN 2.2 66% on top ...... ipndm/beta recommended. euler_a/beta seems to work better with the NSFW v3.1 merge, though.
>MEGA v4: Uses the WAN 2.2 finetune from https://huggingface.co/eddy1111111/WAN22.XX_Palingenesis (also slight tweaks to accelerator strengths)
Нихрена не понятно -- так v4 это чо, развитие идеи v3, или он просто ее "взял" откуда-то.
Или она как v3, но WAN 2.2 66% примешан какой-то файтюненый?
По ссылке файтюна нихуя нету ридми.
Нашел это https://www.reddit.com/r/StableDiffusion/comments/1nsu1i0/the_wan22xx_palingenesis_model_finetuned_by/
Аноним 29/09/25 Пнд 10:46:06 #312 №1368797 
Походу надо тройку брать, если не апскейлишь этим апскейлером.
Аноним 29/09/25 Пнд 11:32:59 #313 №1368810 
>>1368672
Иди лучше палкой говно собачье поковыряй на улице - это твой уровень.
Аноним 29/09/25 Пнд 12:40:17 #314 №1368835 
>>1368786
> мужики, это имба. советую всем у кого ван 2.2 не влезал/не устраивала скорость.
> https://huggingface.co/Phr00t/WAN2.2-14B-Rapid-AllInOne
Это кал.
Аноним 29/09/25 Пнд 13:07:19 #315 №1368855 
>>1368319
дай воркфлоу пождалуйста
Аноним 29/09/25 Пнд 14:44:42 #316 №1368915 
У кого-то получалось на Wan2.2 5B сделать порно хорошего качества I2V? Тут выше в треде вещал один анон, якобы для этих целей его более чем достаточно. Но у меня на выходе получается полная хуйня. Мыло, блюр, лицо меняется\не похоже на оригинал, и т.д.

Это он пиздел, или это я дебил и что-то делаю не так?
Аноним 29/09/25 Пнд 14:49:43 #317 №1368924 
>>1368319
А много времени апскейл в комфи занимает? Не проще ли понравившийся видос закинуть в топаз, чем пердеть над каждой генерацией?
Аноним 29/09/25 Пнд 14:52:06 #318 №1368927 
>>1368924
> А много времени апскейл в комфи занимает?
25 секунд, терпимо. А вот кидать руками видосы в Топаз - это слишком заёбно.
Аноним 29/09/25 Пнд 15:17:20 #319 №1368949 
>>1368915
очевидно ты что-то делаешь не так. скорее всего проблема в семплере, я использовал euler simple или unipc beta, не помню точно. то что лица шифтятся это распространенная хуйня на любой модели, особенно если лорами обмазать.
Аноним 29/09/25 Пнд 15:37:18 #320 №1368959 
>>1368789
мегу
Аноним 29/09/25 Пнд 15:42:16 #321 №1368963 
>>1368927
А как нода на апскейл называется? Хочу попробовать сколько у меня будет
Аноним 29/09/25 Пнд 15:51:38 #322 №1368968 
искажается или на сколько сильно изменяется лицо, если генерить видео с интерполяцией RIFE VFI в wan 2.2
Аноним 29/09/25 Пнд 15:55:25 #323 №1368970 
>>1368968
ничего не меняется, интерполяция кадров к вану отношения не имеет
Аноним 29/09/25 Пнд 16:10:34 #324 №1368978 
>>1368968
Искажаются только быстрые движения, ну и если на видео есть летящая сперма то будет кал из артефактов
Аноним 29/09/25 Пнд 16:14:35 #325 №1368980 
>>1368970
спасибо за разъяснение
Аноним 29/09/25 Пнд 17:24:50 #326 №1369031 
https://huggingface.co/Efficient-Large-Model/LongLive-1.3B
Аноним 29/09/25 Пнд 18:03:35 #327 №1369064 
image.png
бесплатный тренинг лор, в облаке, актуально до 6 октября.
кто будет пробовать, не забудьте галочку на доступ прожать когда попросят, иначе не заведется.
https://huggingface.co/spaces/multimodalart/ai-toolkit
Аноним 29/09/25 Пнд 18:08:00 #328 №1369069 
>>1369064
> AI Toolkit
В этом говне разве добавили поддержку 2.2 I2V? А зачем тренить лоры на Флюкс вообще не ясно.
Аноним 29/09/25 Пнд 18:13:29 #329 №1369074 
>>1369069
не ебу. лоры на флюкс реально не нужны, модель все понимает сама, буквально мысли читает.
Аноним 29/09/25 Пнд 18:36:37 #330 №1369096 
изображение.png
>>1369069
Давно уже
Аноним 29/09/25 Пнд 18:42:53 #331 №1369104 
мужики подскажите, с 3060 12gb и 16gb ОЗУ есть смысл в тему лезть? Какое разрешение максимально смогу делать?
Аноним 29/09/25 Пнд 18:55:11 #332 №1369114 
>>1369064
Хуясе, а с чего такая щедрость? Я смотрю там а-100 дают прожаривать
Аноним 29/09/25 Пнд 19:05:48 #333 №1369129 
>>1369064
А там есть ограничения? Типо я смогу сделать 10 лор?
Аноним 29/09/25 Пнд 19:19:06 #334 №1369140 
>>1369064
Так а че по порнухе то
Аноним 29/09/25 Пнд 19:26:35 #335 №1369149 
>>1369129
не указано, сам вторую делаю

>>1369140
цензуры скорее всего нет совсем, датасет не чекается. на практике не проверял.
Аноним 29/09/25 Пнд 19:32:39 #336 №1369156 
>>1369104
еще 16 оперы накинь и уже норм будет
Аноним 29/09/25 Пнд 19:35:03 #337 №1369161 
image.png
image.png
>>1369064
Аноним 29/09/25 Пнд 19:40:54 #338 №1369165 
17590099688850.png
WanVideo00015.mp4
WanVideo00018.mp4
>>1368915
Ну, как-то так.
вф в видосе
В 720 наверно будет получше, но бесит распердеж вае, который занимает x3-x4 времени от самой генерации. 480p ещё терпимо.

мимодругойанон
Аноним 29/09/25 Пнд 19:50:39 #339 №1369178 
изображение.png
изображение.png
>>1369149
>сам вторую делаю
Не подскажешь как скоро оно запускается, тыкаю сенд - пишет что отправилось, но не запускается. Уже около часа так висит.
Аноним 29/09/25 Пнд 20:00:14 #340 №1369193 
>>1369161
ну если это пожелание тебя останавливает, то таков твой путь
Аноним 29/09/25 Пнд 20:03:25 #341 №1369199 
>>1369193
Поговорим, когда тебе фбровцы в дверь постучат!
Аноним 29/09/25 Пнд 20:05:10 #342 №1369201 
>>1369178
хз, у меня сразу стартовало трениться
Аноним 29/09/25 Пнд 20:07:57 #343 №1369205 
>>1369201
Сколько картинок вы закидываете? И надо тегами или обычным языком их описывать?
Аноним 29/09/25 Пнд 20:13:40 #344 №1369216 
>>1369205
30-40 пикч, персонаж, можно было бы и меньше. датасеты которые я еще под sdxl делал, поэтому описывал тегами, ничего не менял. в самом острисе датасет делать неудобно, он для этого не предназначен, использую taggui.
Аноним 29/09/25 Пнд 20:29:36 #345 №1369231 
Когда уже хоть 1 анон сделает себе ИИ инфлюенсершу/онлифанщицу и станет доллоровым миллионером? Хуйню тут какую то генерите
Аноним 29/09/25 Пнд 20:35:10 #346 №1369240 
>>1369216
А какое разрешение берёшь? Мнения разнятся, вроде как 1024 избыточно для вани.
Аноним 29/09/25 Пнд 20:57:12 #347 №1369277 
>>1369240
а я ебанул 1024 ради интереса раз фирма платит, посмотрю что получится. сам до этого только в 512 для 5b тренил.
Аноним 29/09/25 Пнд 21:14:49 #348 №1369302 
кто-нибудь пробовал генерить видео кратно больше 5 сек путем склейки нескольких видосов где последний кадр является основой для генерации следующих 5 сек? возможно даже с другим промптом и лорами. не вручную, а в одном процессе.
вручную вполне можно замомрочится, но муторно.
Аноним 29/09/25 Пнд 21:49:27 #349 №1369332 
>>1369302
все пробовали
Аноним 29/09/25 Пнд 21:52:11 #350 №1369333 
>>1369332
хуйня?
Аноним 29/09/25 Пнд 22:10:01 #351 №1369351 
>>1369333
если на ласт фрейме отчетливо видно лицо и все остальное что нужно сохранять, то юзабельно, но склейки один хер будет видно из-за смены скорости и направления движений. иногда можно их сгладить вырезав несколько кадров до и после склейки и интерполировать их, либо на монтаже плавный переход сделать.

яесли по уму, то я думаю стоит делать через контроль видео на всю длину + ключевые фреймы сделанные через qwen image/kontext под этот контроль и все это подается в vace. я сделал несколько видосов таким методом, но там до 5 секунд, одним прогоном.
Аноним 29/09/25 Пнд 22:11:10 #352 №1369353 
>>1369333
По разному. Очень ситуационная штука.
Основная проблема - деградирует качество и удержание облика персонажа/объекта. Т.к. последний кадр редко оптимален и сохраняет все детали. А контекст предыдущих отрезается.
Аноним 29/09/25 Пнд 22:37:47 #353 №1369399 
>>1368648
Фармишь баззы на цивит @ тренишь
Получается очень хорошо для фото, для видео хуже чем i2v, поэтому не вижу смысла целиться в t2v. Лучше генерить хайрез t2i, даунскейлить и пихать результат в i2v.
На локалке впадлу узнавать сколько времени оно будет обучаться, раз даже на цивите эта хуйня 6 часов пыхтела.
Аноним 29/09/25 Пнд 22:38:33 #354 №1369400 
>>1369351
>>1369353
спасибо аноны
пожалуй подожду когда китайцы ебаныеские товарищи запилят wan больше 5 сек
Аноним 29/09/25 Пнд 22:45:31 #355 №1369410 
>>1369400
Wan 2.2 s2v умеет наращивать длину подобным продлением с учетом всего предыдущего контекста. Основное назначение - делать видео под готовый звук (речь). Но можно без звука, чисто на текстовом промпте - тоже работает. Качество рендера похуже чем у простого wan 2.2 правда.
Аноним 29/09/25 Пнд 23:03:54 #356 №1369446 
1759176228640.mp4
Попробовал с лорой лайтом,oral и Q5 на 8гб нормально геренит, по 7 минут, но лица слишком меняет.
Аноним 29/09/25 Пнд 23:08:46 #357 №1369449 
>>1369399
>Фармишь баззы на цивит @ тренишь
Можно описать подробнее что это значит. На цивите типо есть уже такая функция с тренировкой прям на сайте?
>раз даже на цивите эта хуйня 6 часов пыхтела.
Так это нормально я бы поставил на ночь как раз пообучал попробовал, это интересно еще.
Аноним 29/09/25 Пнд 23:16:41 #358 №1369461 
>>1369449
>На цивите типо есть уже такая функция с тренировкой прям на сайте?
Да, давным-давно, заливаешь медиа, ставишь параметры, оно крутится. Писал тут про ван >>1364291 →
Аноним 29/09/25 Пнд 23:26:59 #359 №1369468 
>>1369461
А он там что-то про цену сказал. Я начал с локального обучения вообще, на своей 4070 попробовать, чего можно добиться, так то я видел толкит аи гайды всякие, что там можно хоть тесла поставить и крутить за бабосы, это понятно, не интересно. Мне интересно с точки зрения че можно простому юзеру делать локально.
Аноним 29/09/25 Пнд 23:28:30 #360 №1369471 
>>1369449
"фармишь баззы на цивите" звучит еще более безнадежно чем зарабатывать на яндекс толоке по советам из /b
Аноним 29/09/25 Пнд 23:30:55 #361 №1369473 
>>1369468
если ты про ostris ai toolkit , то там он наоборот показывает что можно еще и на сайтах генерить, а не только локально, ну и свою пекарню для видоса ему нет смысла нагружать
Аноним 29/09/25 Пнд 23:37:26 #362 №1369475 
>>1369473
А тоесть в толкит можно и локально генерить получается? Просто я посмотрел там мне только цены предлагают. Думал там только арендовать железо можно и только через него обучать.
Аноним 30/09/25 Втр 00:11:33 #363 №1369508 
>>1369064
А как зайти к этому буржую. Я захожу а у меня даже выбора карт нет для генерации, надо обязательно зарубежную карту иметь и все ровно её привязать туда чтобы генерить чтоли?
Wan2.2 Аноним 30/09/25 Втр 00:39:05 #364 №1369533 
zaj (2).mp4
zaj (1).mp4
тест анимации 2D
Аноним 30/09/25 Втр 00:46:30 #365 №1369546 
>>1369064
Байтят меня. я ведь сделаю себе 20 лор на ван и квин.. Надо только настройки нормальные узнать. Придется шерстить реддит и ютуб
Аноним 30/09/25 Втр 00:48:51 #366 №1369549 
>>1369546
на дефолтных должно быть норм
Аноним 30/09/25 Втр 00:56:03 #367 №1369555 
>>1369302
Нет, никто, бля, не додумался и не пробовал.
Аноним 30/09/25 Втр 01:00:32 #368 №1369557 
>>1369549
Ну хз, попробую сейчас поставить датасет который для люстры делал и на дефолтных настройках.
Аноним 30/09/25 Втр 01:19:02 #369 №1369568 
567856785678678678.PNG
Ну я пытался.. Загрузил датасет, тыкнул начать тренировку и получил вот это:


/usr/local/lib/python3.9/dist-packages/huggingface_hub/utils/_experimental.py:60: UserWarning: 'HfApi.run_uv_job' is experimental and might be subject to breaking changes in the future without prior notice. You can disable this warning by setting `HF_HUB_DISABLE_EXPERIMENTAL_WARNING=1` as environment variable. warnings.warn( Creating repository: lora-training-frenzi/hf-cli-jobs-uv-run-scripts Traceback (most recent call last): File "/usr/local/lib/python3.9/dist-packages/huggingface_hub/utils/_http.py", line 409, in hf_raise_for_status response.raise_for_status() File "/usr/local/lib/python3.9/dist-packages/requests/models.py", line 1026, in raise_for_status raise HTTPError(http_error_msg, response=self) requests.exceptions.HTTPError: 404 Client Error: Not Found for url: https://huggingface.co/api/datasets/lora-training-frenzi/hf-cli-jobs-uv-run-scripts The above exception was the direct cause of the following exception: Traceback (most recent call last): File "/usr/local/lib/python3.9/dist-packages/huggingface_hub/hf_api.py", line 10815, in _create_uv_command_env_and_secrets self.repo_info(repo_id, repo_type="dataset") File "/usr/local/lib/python3.9/dist-packages/huggingface_hub/utils/_validators.py", line 114, in _inner_fn return fn(args, kwargs) File "/usr/local/lib/python3.9/dist-packages/huggingface_hub/hf_api.py", line 2864, in repo_info return method( File "/usr/local/lib/python3.9/dist-packages/huggingface_hub/utils/_validators.py", line 114, in _inner_fn return fn(args, kwargs) File "/usr/local/lib/python3.9/dist-packages/huggingface_hub/hf_api.py", line 2722, in dataset_info hf_raise_for_status(r) File "/usr/local/lib/python3.9/dist-packages/huggingface_hub/utils/_http.py", line 459, in hf_raise_for_status raise _format(RepositoryNotFoundError, message, response) from e huggingface_hub.errors.RepositoryNotFoundError: 404 Client Error. (Request ID: Root=1-68db0563-64979a185f00b1c26a5d8156;67e2898b-28d1-492b-b2a1-58b74172e6c4) Repository Not Found for url: https://huggingface.co/api/datasets/lora-training-frenzi/hf-cli-jobs-uv-run-scripts. Please make sure you specified the correct `repo_id` and `repo_type`. If you are trying to access a private or gated repo, make sure you are authenticated. For more details, see https://huggingface.co/docs/huggingface_hub/authentication During handling of the above exception, another exception occurred: Traceback (most recent call last): File "/usr/local/lib/python3.9/dist-packages/huggingface_hub/utils/_http.py", line 409, in hf_raise_for_status response.raise_for_status() File "/usr/local/lib/python3.9/dist-packages/requests/models.py", line 1026, in raise_for_status raise HTTPError(http_error_msg, response=self) requests.exceptions.HTTPError: 403 Client Error: Forbidden for url: https://huggingface.co/api/repos/create The above exception was the direct cause of the following exception: Traceback (most recent call last): File "/usr/local/bin/hf", line 8, in <module> sys.exit(main()) File "/usr/local/lib/python3.9/dist-packages/huggingface_hub/cli/hf.py", line 59, in main service.run() File "/usr/local/lib/python3.9/dist-packages/huggingface_hub/cli/jobs.py", line 521, in run job = api.run_uv_job( File "/usr/local/lib/python3.9/dist-packages/huggingface_hub/utils/_experimental.py", line 66, in _inner_fn return fn(args, kwargs) File "/usr/local/lib/python3.9/dist-packages/huggingface_hub/hf_api.py", line 10346, in run_uv_job command, env, secrets = self._create_uv_command_env_and_secrets( File "/usr/local/lib/python3.9/dist-packages/huggingface_hub/hf_api.py", line 10819, in _create_uv_command_env_and_secrets create_repo(repo_id, repo_type="dataset", private=True, exist_ok=True) File "/usr/local/lib/python3.9/dist-packages/huggingface_hub/utils/_validators.py", line 114, in _inner_fn return fn(args, kwargs) File "/usr/local/lib/python3.9/dist-packages/huggingface_hub/hf_api.py", line 3779, in create_repo raise err File "/usr/local/lib/python3.9/dist-packages/huggingface_hub/hf_api.py", line 3766, in create_repo hf_raise_for_status(r) File "/usr/local/lib/python3.9/dist-packages/huggingface_hub/utils/_http.py", line 473, in hf_raise_for_status raise _format(HfHubHTTPError, message, response) from e huggingface_hub.errors.HfHubHTTPError: (Request ID: Root=1-68db0563-1106504a33ec999537ef9d16;4937cb4c-a14e-413e-9809-1a2b2aa3eaa9) 403 Forbidden: You don't have the rights to create a dataset under the namespace "lora-training-frenzi". Cannot access content at: https://huggingface.co/api/repos/create. Make sure your token has the correct permissions.
Аноним 30/09/25 Втр 01:24:11 #370 №1369571 
>>1369568
а я говорил что галку надо проставить
> кто будет пробовать, не забудьте галочку на доступ прожать когда попросят, иначе не заведется.

теперь в настройках найди организацию, выйди из нее и зайди по той ссылке заново, поставив галку, вроде это должно помочь
Аноним 30/09/25 Втр 01:25:20 #371 №1369572 
>>1369446
Что именно меняет лица: лора лайт, лора орал, низкий квант или 8гб карта? Вроде все видео в треде лица довольно реалистичные и сходные с оригиналом. Чтобы лицо перекосило нужно реально очень резкий поворот головы там или что-то такое.
Аноним 30/09/25 Втр 01:25:35 #372 №1369573 
>>1369302
Хех буквально я с подобным же вопросом некоторое количество постов назад залетал.
Аноним 30/09/25 Втр 01:29:14 #373 №1369576 
>>1369351
Думаю, в следующем году китайцы доделают возможность создания многоминутных роликов без этих дёрганных склеек.
Аноним 30/09/25 Втр 01:31:45 #374 №1369577 
>>1369353
>деградирует качество и удержание облика персонажа/объекта
Я думаю что это решается добавлением памяти к промту или базы, вот типо как у текстовых ИИ есть же чат боты которые содержат память о своей личности. Так и тут нужно добавить например фичу, с добавлением фоток лиц персонажей которые хранятся в памяти и новой видео по сути генерировалось соблюдая четко эти характеры из фоток для действующих лиц, как то так. Какой то китаец наверняка уже чето такое пилит.
Аноним 30/09/25 Втр 01:35:10 #375 №1369581 
>>1369571
Вроде завелось. Эти пидоры галку Не предоставлять доступ поместили сверху..
Аноним 30/09/25 Втр 01:35:51 #376 №1369582 
>>1369572
лора орал в первую очередь. если хуево натренить то может заметно шифтить, глаза в первую очередь.
Аноним 30/09/25 Втр 01:37:28 #377 №1369583 
>>1369582
На лоу резе смело можешь до 0.5 снижать вес орала
мимо
Аноним 30/09/25 Втр 01:37:51 #378 №1369585 
>>1369577
текстовые ии точно так же забывают все что уже не влезает в контекстное окно. для вана есть context options для длинной генерации, но это все долго и не особо качественно
Аноним 30/09/25 Втр 02:05:20 #379 №1369623 
>>1369577
Должна быть лора, которая бы могла по нескольким добавленным фоткам иметь представление об образе. Типа такой 3D каркас, который можно подключать без файнтюнинга модели. Как в дипфейк моделях типа inswapper или deepfacelab. Больше разных фоток запихаешь - лучшее представление о портрете имеет модель.
Аноним 30/09/25 Втр 04:07:44 #380 №1369662 
>>1369581
Оно готово.
1200 шагов на А100 Large 130 картинок для dim 32 лоры под Qwen - полтора часа тренировки. Завтра посмотрю что получилось.
Аноним 30/09/25 Втр 04:17:27 #381 №1369664 
>>1369662
а че так мало? я 3к везде ставлю по старинке, хз
Аноним 30/09/25 Втр 04:19:34 #382 №1369665 
>>1369664
Я хз пока сколько ставить, оставил дефолтные настройки.
И для sdxl на Кохае 1800 шагов хватало
Аноним 30/09/25 Втр 04:31:33 #383 №1369666 
>>1369665
по своему небольшому опыту заметил что с 1750 до 3к начинаются странные качели, а на 3к оседает как будто вот как надо, хз. Мб это просто рандом и на другом сиде будет хуже/лучше.
Аноним 30/09/25 Втр 05:03:08 #384 №1369669 
>>1368786
Попробовал, в чем имба-то? Дроп-иню ее в обычный пайплайн -- стартовую пикчу вообще игнорирует, выдает говно уровня 5б. Скорость примерно та же, что у обычного 2.2 вф.
Шляпа полная.
Аноним 30/09/25 Втр 05:12:39 #385 №1369671 
>>1369669
> обычный пайплайн
Аноним 30/09/25 Втр 06:39:04 #386 №1369696 
w00008.mp4
w00005.mp4
w00006.mp4
w00007.mp4
>>1369277
И как успехи? У меня на 1024 вылетело через 5 часов на 2200 шаге.
Сделал на 512 для i2v wan 22 с хай и лоу нозом.
Загрузил базовый ВФ.
Подрубил лору с лоу и хай.
Поставил картинку где баба отвернута лицом от экрана.
прописал в промте триггерворд на лору что поворачивается
Поворачивается совсем другая баба, вообще не похожая, самое что интересное её консистентность сохраняется, я перегенерировал раз 10 на разных сидах и все время поворачивается именно эта баба, но она не похожа на ту что в лоре тренировал... пиздец.

Мож знает кто гайд какие параметры выставлять в тренировке лоры на лицо?
Аноним 30/09/25 Втр 07:01:34 #387 №1369701 
>>1369696
у меня с флюксом все норм, а вановские лоры отказывается сохранять уже после тренировки, ругаясь на название которое он же сам и генерит, бред какой-то. по поводу вылета там походу есть ограничение на максимум 6 часов тренировки одной лоры.

ты на всякий случай перепроверь тот ли ты датасет закинул вообще на тренировку, мб попутал папку. у меня все лоры на лицо тренировались идеально, по простенькому описанию типа

> she is sitting in chair, looking at viewer, pink lipstick, long dark brown hair, white blouse, serious face expression, amateur photo
ну и плюс ключевое слово, хотя не факт что оно вообще нужно.
Аноним 30/09/25 Втр 07:15:34 #388 №1369703 
>>1369701
С флюксом и у меня проблем не было.
А тут вот какая херня, датасет точно тот и с капшенами для каждой фотки. Может конечно пережарил на 5к шагов поставил раз барин платит. Но подрубал лору с 3200 шага вообще ничего не меняется.
Аноним 30/09/25 Втр 07:42:19 #389 №1369705 
>>1369703
а скинь пример капчи ради интереса
Аноним 30/09/25 Втр 07:52:10 #390 №1369711 
>>1369705
Вот такие:
Close-up photograph of wirbo with light skin, brown hair, brown eyes, and a playful expression, against a blue background.

Photograph of wirbo, a slim, light-skinned woman, wearing a polka dot bikini, standing on the beach.

Спасибо - натолкнул на мысль, ща зашел в датасет и понял что капшены не соответсвуют пикчам хоть и называются одинаково, что то joy_caption нахуевертил по ходу. Не критично конечно, по тому что большинство фоток клоузап, но возможно в этом проблема.
Аноним 30/09/25 Втр 08:09:12 #391 №1369721 
>>1369711
wirbo это типа триггер? его стоит писать отдельно от остального промпта. запятых наставил так, что у тебя промпт делится там, где должно быть одно предложение. вряд ли это причина того что лора зафейлилась, но все же.
Аноним 30/09/25 Втр 09:13:49 #392 №1369745 
>>1369533
Wan2.2 Animate или Fun Control?
Аноним 30/09/25 Втр 09:28:46 #393 №1369748 
1759213724526.png
1759213724857.png
>>1369572
1 пик исходное изображение.
2 воркфлоу. Лицо прям сильно поменялось как в ipadapter, стиль сохраняет, но лицо меняет. Орал лору по совету в civitai ставил на 0.5
Аноним 30/09/25 Втр 09:45:19 #394 №1369754 
>>1369748
сделай в 640х640, нафига сэмплинг sd3 отключил?
Аноним 30/09/25 Втр 09:48:38 #395 №1369755 
67567.mp4
>>1369748
модель q6k + сажа и шифты на 5 стоят кстати смысл их отключать? и шагов 6, семплер uni pc использую ну и лору сейчас поменял на новую t2v в треде ссылку кидали выше, хотя это ничего визуально не поменяло
орал лора на .8
Аноним 30/09/25 Втр 10:02:19 #396 №1369759 
>>1369755
Шифты отключал и включал разницы вроде не какой не заметил.
Ну лицо сохранило здорово. Засочковал на своём железе ставить q6k. У меня прям вообще слабо, 8gb 4060 которая при генерации на 75 градусов греется и 16 ОЗУ. По совету увеличил pagefile до 100гб но разницы не заметил.
Аноним 30/09/25 Втр 10:06:00 #397 №1369761 
>>1369759
ну с оперативкой все совсем плохо конечно, хотяб до 32 апни
это поможеет с выгрузкой
Аноним 30/09/25 Втр 10:10:22 #398 №1369764 
>>1369759
но вообще дел не в модели, сейчас посмотрел у меня есть старые генерации где я как раз q5 использовал
там лицо тоже в порядке
либо чето с настройками вф или с железом
Аноним 30/09/25 Втр 10:17:21 #399 №1369765 
Screenshot1.jpg
test00005.mp4
test00006.mp4
test00007.mp4
>>1369696
Пиздец, нахуй, блять.
Взял другой датасет и такая же херня. А теперь и лавочка повисла. Может я что то не так навастриваю?

Хорошо хоть попробовать дали, уже была идея дома запустить печку коптить на сутки. Вот бы у меня пригорело от таких результатов.

Лора какое то влияние имеет, но похожести не добавляет особо. Даже на 5 вес выкручивал - похеру прям. Схожести нет ни на ни на 1000 ни на 4000.

По ходу лицо надо на t2v обучать.
Аноним 30/09/25 Втр 10:46:07 #400 №1369775 
Объясните кто-нибудь дебилу.

Использую Wan 2.2, скорость генерации стандартной 768х768 пикчи не устраивает - около 8 минут. Скачал лоры Wan2.2-Lightning_I2V-A14B-4steps-lora_HIGH_fp16.safetensors (и лоу тоже), но прибавка в скорости мизерная.

Во всех гайдах по ним пишут что это 4 STEPS LORA, т.е. речь про какие-то четыре шага на хай, и 4 шага на лоу. Но если я в сэмплере ставлю 4 шага, у меня получается просто набор пикселей.

Что я блядь делаю не так? Куда эти четыре шага, чтобы реально какое-то ускорение было?

И лору надо ставить до "выборки модели SD3", или после?
Аноним 30/09/25 Втр 10:50:40 #401 №1369778 
>>1369775
вф покажи хотяб скрином
Аноним 30/09/25 Втр 11:07:17 #402 №1369789 
image.png
Аноним 30/09/25 Втр 11:11:53 #403 №1369790 
изображение.png
>>1369789
и лоры проверь чтоб хай с лоу не перепутаны были
Аноним 30/09/25 Втр 11:25:48 #404 №1369800 
>>1369790
Охуеть, спасибо, ускорилось в 6 раз, потери качества есть, но не до уровня несмотрибельного. Как ты к этим цифрам пришел? Гайд какой-то есть?
Аноним 30/09/25 Втр 11:30:09 #405 №1369802 
>>1369800
можешь поиграть с шагами, например сделать 6 с 0-3 3-6 соотв или 8 так же
это стандартные настройки 4шаговой лоры
они стоят в темплейте вана в комфи
да и в любом гайдйде про ван с данной лорой можешь найти
я у себя оставил 6 шагов
Аноним 30/09/25 Втр 11:42:50 #406 №1369806 
>>1369755
Попробую как у тебя сделать на uni pc. А какой ты использовал scheduler? Или без разницы? Я пробовал normal, karras, simple не особо шло.
Аноним 30/09/25 Втр 11:46:05 #407 №1369807 
>>1369806
simple
Аноним 30/09/25 Втр 13:21:02 #408 №1369840 
>>1369765
Все разобрался, догадка была верна надо тренить на t2v

Персонажей по ходу на t2v, а мувмент на i2v
Аноним 30/09/25 Втр 14:08:51 #409 №1369897 
>>1368547
Почему никто еще не нахуярил роликов по Вахе 40К?
Аноним 30/09/25 Втр 14:13:53 #410 №1369906 
а можно в wan 2.2 взять две фотки людей и чтобы они целовались?
Аноним 30/09/25 Втр 14:16:49 #411 №1369909 
>>1369906
попробуй с этой лорой
https://civitai.com/models/1881060/kissing-passionately-t2v-and-i2v
Аноним 30/09/25 Втр 14:41:09 #412 №1369940 
142024UP00001.mp4
>>1369897
В своем загоне спрашивай.
Алсо какой апскейлер посоветуете? Тут remacri_original, но я не уверен что он хорошо подходит для видео.
Аноним 30/09/25 Втр 15:00:44 #413 №1369953 
testt2v00002.mp4
А нихуя себе как ван22 t2v может прямо из коробки.
Аноним 30/09/25 Втр 15:39:22 #414 №1369971 
>>1369953
На входе картинка с сд15 штоле? Эта полоса между сиськами, когда модель не может определиться, рисовать лифак или нет, была вылечена еще при царе Горохе.
Аноним 30/09/25 Втр 16:04:23 #415 №1369982 
>>1369953
тянка похожа на мою ЕОТ, какой промт?
Аноним 30/09/25 Втр 16:06:50 #416 №1369985 
>>1369909
а две фотки как вану скормить?
Аноним 30/09/25 Втр 16:14:17 #417 №1369988 
>>1369985
через vace например. ну и склей их в одну епта.
Аноним 30/09/25 Втр 16:21:04 #418 №1369996 
>>1369971
Это t2v, нет никакого входа в том и прикол, он фулл обнаженку имеет с коробки.

>>1369953
Промпт надо взять. В воркфлоу. Я его дам он в видео. Но к воркфлоу надо подключить лору. Лору я не дам.
Аноним 30/09/25 Втр 16:24:08 #419 №1369999 
>>1369940
>Тут remacri_original, но я не уверен что он хорошо подходит для видео.
Уж сколько раз твердили миру - не генерирует модель видео. Она генерирует отдельные картинки (последовательность), которые потом отдельная нода собирает в видео. Соответственно - этот вопрос лишен смысла, через апскейлер проходят просто картинки. Выбирай такой, чтобы не вносил больших случайных искажений, и все. (Если будут искажения - изображение будет "дрожать", это сразу видно).
Аноним 30/09/25 Втр 16:30:03 #420 №1370005 
изображение.png
>>1369985
так например
Аноним 30/09/25 Втр 16:54:47 #421 №1370040 
изображение.png
>>1370005
хотя нет, это не подходит для картинок
я этим видос мерджил
она просто фреймы выдает
для склейки в одну другой нод нужен
Аноним 30/09/25 Втр 16:59:16 #422 №1370044 
1759240753972.mp4
1759240753974.png
1759240754256.png
>>1369755
Всё равно лицо меняет. В чём проблема?
Использую Q6_K low и hight, 8 шагов на каждый сэмлер 4 шага и uni_pc + simple
Лора 4 шага
Wan2.2-Lightning_I2V-A14B-4steps-lora_HIGH_fp16
Wan2.2-Lightning_I2V-A14B-4steps-lora_LOW_fp16
Потом Лору на минеты low и hight
https://civitai.com/models/1874153/oral-insertion-wan-22
Аноним 30/09/25 Втр 17:39:00 #423 №1370079 
image.png
>>1370005
>>1370040
Какой только хуйни не наставят, лишь бы не юзать базовые ноды.
>>1369906
Даже 2.1 делал это без лор.
Аноним 30/09/25 Втр 17:39:45 #424 №1370080 
88.mp4
>>1370044
вот сгенерил на твоем вф подставив свои модели
вф в файле
Аноним 30/09/25 Втр 17:53:46 #425 №1370094 
>>1370079
какой я только хуйни не понаставил когда учился лапше рабирал чужие вф
сейчас лень все это разгребать и удалять
Аноним 30/09/25 Втр 18:11:16 #426 №1370115 
>>1369999
> этот вопрос лишен смысла
> Выбирай такой, чтобы не вносил больших случайных искажений
то есть смысл все-таки имеется, псевдоинтеллектуальный ты долбоеб
Аноним 30/09/25 Втр 18:30:51 #427 №1370130 
>>1370080
>подставив свои модели
А чем вообще а14б от просто 14б отличается?
Аноним 30/09/25 Втр 18:55:44 #428 №1370153 
00.mp4
>>1370130
да это новая лора 4шаговая, разницы особой нет со старой
попробуй поставить ноды автовыгрузки модели между семплерами и декодером
может тебе поможет так как памяти у тебя маловато совсем
Аноним 30/09/25 Втр 18:56:06 #429 №1370154 
Ананасы, первый день в комфи, куда прописать low vram в настольную версию? Скачал 5b модель на 12gb, хочу попробовать, но у меня всего 8gb (3050) видеопамяти, но оперативки 32gb.
Аноним 30/09/25 Втр 19:08:09 #430 №1370168 
>>1370154
ComfyUI\user\default\ComfyUI-Manager\config.ini
Аноним 30/09/25 Втр 19:26:08 #431 №1370191 
1705145526149.mp4
>>1370044
Ещё мыльнее пикчу не мог найти?
Аноним 30/09/25 Втр 19:30:23 #432 №1370206 
1.jpg
>>1370168
Спасибо, но где?
Аноним 30/09/25 Втр 19:37:51 #433 №1370227 
2025-09-3019-34-36.png
Аноны, у меня после 5-6 генераций в портабл версии засирается рам на 100%, и не чистится после нажатия на пылесос, приходится полностью перезапускать комфи, какие варианты?
Аноним 30/09/25 Втр 19:51:50 #434 №1370245 
>>1370206
папкой выше должен быть батник для запуска комфи, в него добавь через редактирование. ну и комфи менеджер накати потом.
Аноним 30/09/25 Втр 19:57:38 #435 №1370251 
>>1370227
Пылесос как раз выгружает их в RAM.
> какие варианты?
Иметь хотя бы 128 гигов.
Аноним 30/09/25 Втр 20:13:01 #436 №1370271 
>>1370245
Спасибо, но как то и без этого оказалось работает. Использую этот чекпоинт:
https://civitai.com/models/1995164?modelVersionId=2258587
Аноним 30/09/25 Втр 20:20:53 #437 №1370283 
>>1370115
>то есть смысл все-таки имеется, псевдоинтеллектуальный ты долбоеб
Не, я всего лишь такое же быдло как и вы, не уважаемый сэр.
Весь смысл строго в одном: явная дрожь - значит не подходит. В остальном - не в чем здесь быть уверенным или не уверенным. Неподходящий - просто сразу видно.
Аноним 30/09/25 Втр 20:25:47 #438 №1370290 
wan-lightning-t2v00001 (1).mp4
image.png
>>1370080
Не трогал вана месяца 2, пользуясь случаем решил комбекнуть в 2.2 и спиздить вф мимо другой анон
Я в прошлый раз когда вкатывался в 2.1 не осилил и ливнул, терпя постоянные краши и тыщу лет ожидания на 5070ти. Вроде бы и неплохо но какая-то слоумошен залупа, там вроде выше в треде чета про фреймы писали и про их влияние на скоростб, щас почитаю.
Бтв пробовал на 16\32гб сетапе q6_k Запустить на втором кейсемлпере оом выбило, на q4 k m уже пошло.
И да, что за ноды с резайсом залоченным говняные? с разной пикчи скейлит мне разрешение по разному каждый раз, не пон как работает, я бабуин.
Там еще вроде какой-то ван анимейтед вышел, знать бы лучше он для хентыча или говно.
Аноним 30/09/25 Втр 20:39:13 #439 №1370324 
>>1370290
ноды скейлят пикчу на 0.5 (можно выбирать в поле) мегапикселя а потом ресайзят кратно 16 но можно кратно 8 сделать
разрешение разное потому что пропорции пикчи сохраняются

лайтнинг лора иногда делает такую хуйню
попробуй поставить 0.5 силу лоры или нагенерить больше фреймов и собрать в 20-24 фпс
количество фреймов для 5сек 20фпс - 20*5+1
Аноним 30/09/25 Втр 20:58:22 #440 №1370359 
>>1370290
>Там еще вроде какой-то ван анимейтед вышел, знать бы лучше он для хентыча или говно.
Это модель с контролем фигуры персонажа. Два режима. Первый перенос движений с рефернс-видео на картинку персонажа. Второй - замена и мерж персонажа видео на другого. Оно под свою задачу, а не конкурент обычного Wan.
Аноним 30/09/25 Втр 21:09:18 #441 №1370378 
https://openai.com/index/sora-2/

Скорость развития ИИ просто ебейшая, канешн.
Аноним 30/09/25 Втр 21:26:33 #442 №1370412 
Поясните принципиальные отличия t2v от i2v.
Ну вот беру я картинку, в промпте пишу, что в кадр входит высокий мужик в плаще и шляпе, с волевым подбородком и трубкой в зубах.
Так вот i2v модель прекрасно этот промпт обрабатывает и изнихуя выдумывает этого персонажа и вводит его в сцену к уже имеющимся на фотке персонажам.

Наличие же ti2v меня вообще в ступор вгоняет.
Аноним 30/09/25 Втр 21:34:26 #443 №1370427 
>>1370378
ммммм ебейшие мельтишения трехсекундных обрубков
Аноним 30/09/25 Втр 21:38:16 #444 №1370441 
>>1370412
t2v - текст в видео (без каких либо исходных изображений. модель придумывает всё сама)
i2v - изображение в видео (берётся исходное изображнение как первый кадр ролика, которое додумывает модель по промту)
ti2v - это всё вместе в одной модели. Такой режим есть только у малой модели Wan 5b
Аноним 30/09/25 Втр 21:45:10 #445 №1370463 
>>1370044
>325Кб, 640x578
Наверное из-за низкого разрешения и меняло лицо. Надо брать портрет с самой высокой детализацией чем больше мегапикселей, те лучше и не сжимать никак перед загрузкой в проект. ComfyUI автоматически обрежет кадр и сделает нужное выходное разрешение. Когда картинка мыльная, она начинает от себя додумывать.
Аноним 30/09/25 Втр 21:48:15 #446 №1370474 
>>1370427
Ждите от катайцев такое качество же через год локально.
Собственно в этом суть.
Аноним 30/09/25 Втр 21:56:02 #447 №1370499 
>>1370441
Если взять шум вместо фотки и вставить в i2v модель она не "превратится" в t2v?
Аноним 30/09/25 Втр 22:00:45 #448 №1370508 
>>1370283
оооо, может быть тогда ты снизойдешь и напишешь какие подходят а какие нет? или продолжишь пердеть в лужу?
Аноним 30/09/25 Втр 22:18:47 #449 №1370550 
>>1370499
нет конечно
если хочешь все и сразу в одной модели, то используй vace, ну или 5b на худой конец
Аноним 30/09/25 Втр 22:40:20 #450 №1370599 
wan-lightning-t2v00001 (2).mp4
>>1370324
Решил поставить 0.7 мп и 20 фпс снова оом вылетел, кек. Походу надо экстренно докупать в свое ведро еще 2х16. Видрил сделал в 24 фпс, теперь выглядит наоборот как залупа дерганная, а может я в шары ебусь и все ок просто сид плохой попался надо сролить еще раз посмотреть че как. Кстати на 24 фпс уже не комфортно, на 80 сек больше ждать пришлось а это почти 5 минут, умереть можно с такими реролами.
>попробуй поставить 0.5 силу лоры
Уже стояла 0.5 на хай 0.9 на лоу.
А нельзя просто генерить в родных 16 фпс потом нести в интрополяцию с апскейлом х2 или тут как в картиночной нейронке от х2 уже разъебет? 32 фпс уже по идее нормально для глаза если речь идет о просто анимации, или интрополяция все равно делает хуевые фпсы с которыми так же будет насрано?
Аноним 30/09/25 Втр 22:47:27 #451 №1370620 
>>1370599
интерполяция не ускоряет и не замедляет а просто добавляет промежуточные кадры
а вот сборка меняет скорость
если лора не замедляет видео то в 16 фпс будет нормальная скорость при сборке с таким же фпс
если замедляет то нужно добавлять кадры в зависимости от силы замедления
Аноним 30/09/25 Втр 22:51:53 #452 №1370637 
>>1370620
хотя я уже сплю могу хуйню нести
это надо попробовать
Аноним 30/09/25 Втр 22:52:02 #453 №1370639 
ComfyUI00392.png
ComfyUI00394.png
ComfyUI00395.png
ComfyUI00397.png
>>1369662
Ну в целом оно работает. Учитывая на чем собран датасет и что он размечен тегами и все тренировалось на дефолтных настройках - неплохо.

Осталось завезти стили рисовки.
Аноним 30/09/25 Втр 22:56:24 #454 №1370651 
image (33).jpg
wan00093.mp4
wan00093f.mp4
>>1370499
Если вставить однотонный фон, i2v можно юзать как t2v, только просрутся первые несколько кадров.
Вот видос на i2v из белого фона и рандом промпта с цивитая. Всрало где-то около 10 первых кадров.
Аноним 30/09/25 Втр 23:08:40 #455 №1370704 
>>1370463
Сам комфи подгонит разрешение под видео?
Если фото будет 720х1280, а в ване настроено 480х720 видео не будет обрезано на одном лице? Я вроде бы пробовал в самом начале до того как начал вручную их уменьшать, у меня было только одно лицо и едва видно было что позади, как вообще они член сосут.
Аноним 30/09/25 Втр 23:15:31 #456 №1370713 
ComfyUI00020.mp4
ComfyUI00010.mp4
ComfyUI00004.mp4
Ну че, ананасы, вкидываю первое что нормально получилось. С почином меня. Подскажите теперь как апскейлить, если не впадлу.
Аноним 30/09/25 Втр 23:32:26 #457 №1370757 
image.png
>>1370713
Чета типа такого.
Аноним 30/09/25 Втр 23:49:42 #458 №1370806 
>>1370044
У тебя воркфлоу корявый, во второй семплер надо не из клипа кидать лапшу, а так же как и в первый из wanimagetovideo. из клипа должен идти только в ванимагетувидео
Аноним 01/10/25 Срд 00:21:20 #459 №1370870 
>>1370757
А отдельно можно после создания видео? Как на фордже с картинками?
Аноним 01/10/25 Срд 00:35:47 #460 №1370902 
>>1370870
Там нода лоад видео, в него грузишь свое видео сгенеренное, если хочешь встроить в вф, то просто лапшу от ваедекоде после семплера протяни туда куда она тянется от этой ноды.
Аноним 01/10/25 Срд 01:53:14 #461 №1371044 
>>1370651
ага, так и думал.

А по качеству результата хуже чем t2v получилось, на твой взгляд?
Аноним 01/10/25 Срд 02:29:58 #462 №1371055 
>>1370508
Я, блин, уже какой пост пытаюсь донести - любой бери. Их дофига, чтобы перечислять все, а живьем эту проблему я видел только два раза. Когда вместо обычного апскейлера попытался прогнать это все еще и через SD 1.5 в i2i с малым денойсом - типа, для попытки добавить выразительности. И когда на морде нашел и взял взял какой-то особо навороченный апскейлер - он над каждой отдельной картинкой почти как та же самая sd 1.5 думал, и детали явно дорисовывал от себя. Вот там оно моментом вылезло. Уж прости - выкинул и не запоминал название. А простые апскейлеры - ну, чисто теоретически тоже могут что-то такое устроить. Но живьем не видел. И у тебя там в видео все прекрасно было, чего сомневаться то?
Аноним 01/10/25 Срд 02:34:02 #463 №1371061 
>>1370599
>>1370620
>>1370637

Ну написано же выше по треду уже про это:
>>1366819
>>1366983
>>1367106
Аноним 01/10/25 Срд 02:40:33 #464 №1371067 
>>1370599
> А нельзя просто генерить в родных 16 фпс потом нести в интрополяцию
ясен хуй можно, так все и делают по дефолту. используй film vfi ноду.
Аноним 01/10/25 Срд 02:44:04 #465 №1371068 
>>1367106
спасибо папаша за охуительные аналогии с советской мультипликацией, но мы тут в основном порнуху генерим и в 16 фпс быстрые движения часто смазываются, на ускорялках или гуфах так вообще пиздец.
Аноним 01/10/25 Срд 02:46:46 #466 №1371069 
>>1370757
клин врам нода не работает, насколько мне известно. держу в курсе.
Аноним 01/10/25 Срд 09:37:21 #467 №1371179 
>>1370080
а какие модели?
Аноним 01/10/25 Срд 09:48:23 #468 №1371184 
Бамп
Аноним 01/10/25 Срд 09:58:12 #469 №1371190 
>>1371068
Сынку, ты живые ролики с того же порн-хаба да ютуба попробуй на паузе рассмотреть покадрово. Охуеешь с "четкости" во время таких движений.
У тебя смазанные руки (и остальное) при резких движениях не потому, что интерполяция. А потому, что у модели при тренировке ЭТО на вход попадало. Ни апскейлер, ни интерполяция тут чуда тебе не сделают - принцип GIGO. А вот сгладить плавность - это интерполяция может, и хорошо делает.
Аноним 01/10/25 Срд 10:03:57 #470 №1371191 
image.png
>>1369064
Как эту ошибку исправить
Аноним 01/10/25 Срд 10:33:37 #471 №1371205 
215043UPIN00001.mp4
WanVideo22I2V00046.mp4
Ваши советы что бы текст не пидорасило с 1 кадра? Может есть какие-то маски для отключения генерации на части кадра? Ладно тут статичный объект, а если он двигается вообще каша.
Аноним 01/10/25 Срд 11:12:06 #472 №1371239 
>>1371190
причем тут интерполяция, когда на движение тупо не хватает кадров для качественной отрисовки, из-за больших разрывов в расстоянии модель может генерить мыло которое кинематографичному моушн блюру и не снилось. 16фпс ван после 24фпс хуньяня ощущался как лютый даунгрейд в этом плане. Иногда делал костыли чтобы конечности не пидорасило - генерил видео, потом интерполировал его до 24/32 фпс и прогонял по нему генерацию еще раз через энкод или контроль в вейсе и о чудо мыло по большей части уходило.
Аноним 01/10/25 Срд 11:15:01 #473 №1371245 
>>1371205
я бы удалял нахуй текст и все что может пойти по пизде и накладывал бы потом обратно на монтаже
Аноним 01/10/25 Срд 11:54:23 #474 №1371294 
1759308854974.mp4
1759308854976.png
>>1370080
Помогло, теперь не меняет лицо. Да нужно было клипы от ванимейджаидео протянуть к обоим семплерам. И вф >>1370153 анона помогло, что выгрузка между моделям есть, до этого на втором семплере он зависал. Но пока не существенный минус это зерно на видео видно, но с моим железом ладно. Докупил +16 гб оперативки себе посмотрим результаты.
Аноним 01/10/25 Срд 12:43:57 #475 №1371347 
-Unsaved Workflow - ComfyUI.mp4
>>1371067
>используй film vfi ноду
Это ведь ею можно сразу превратить 16фпс в 30?
Можешь пожалуйста научить как ею пользоваться правильно? Раза три уже спрашивал по поводу этого, аноны игнорят. Неужто такой глупый запрос?
Аноним 01/10/25 Срд 13:13:12 #476 №1371392 
изображение.png
>>1371347
хз что здесь объяснять
нода проще некуда
слева добавь ноду загрузки справа сборки
2 это множитель фреймов
в ноде загрузке 16 фреймов значит в сборке 32 ставишь все
Аноним 01/10/25 Срд 13:20:06 #477 №1371404 
>>1371392
Окей, благодарю.
Аноним 01/10/25 Срд 13:21:27 #478 №1371406 
>>1371392
я 30 ставлю чтобы было четко. 2 фрейма почти ничего не меняют по скорости.
Аноним 01/10/25 Срд 13:46:41 #479 №1371441 
Хочу вкатится.
Насколько быстрее становится генерация на 24 гб врам при использования 6 кванта wan 2.2 вместо 8 кванта? И насколько падает качество?
Аноним 01/10/25 Срд 13:47:47 #480 №1371443 
wan-lightning-t2v00001.mp4
wan-lightning-t2v00002.mp4
wan-lightning-t2v00003.mp4
>>1371392
>>1371406
Ну вроде получается, еще раз спасибо. Но не без странностей конечно.
Третья наверное всралась из за 6 секунд вместо пяти, хз
Аноним 01/10/25 Срд 14:11:02 #481 №1371476 
>>1371441
ггуф режет размер модели (вместе с качеством) чтобы она влезала в оперативу. любой ггуф медленнее fp8/fp16, на 10-30 %. объем врам определяет насколько большое разрешение и количество фреймов ты сможешь себе позволить.
я не помню сколько конкретно весит ван 2.2 со всеми приблудами, но я думаю что в твоем случае нет смысла использовать ггуф если у тебя не меньше 32 гб оперы. разница между 8 и 6 заметна, движения могут быть не такие естественные и понимание промпта начинает страдать.
Аноним 01/10/25 Срд 14:28:11 #482 №1371497 
ComfyUI00039.mp4
Пиздец, уже голова не соображает. Где найти ноду "load video (upload)"?
Аноним 01/10/25 Срд 14:30:13 #483 №1371500 
>>1371497
VideoHelperSuite
Аноним 01/10/25 Срд 14:57:05 #484 №1371526 
wan00021.mp4
>>1371294
euler/beta попробуй, с ним меньше зерна и пластика, в отличии от unipc/simple.
>>1371044
т2в наверно будет качественнее. надо сравнения на разных промптах и сидах делать. я этим вообще не интересовался.
Вот микросравнение на одном промпте и одном сиде. i2v с пустым латентом получилось хуже всего. t2v кажется больше деталей. i2v с пустой пикчей получилось что-то среднее.
Вообще сомнительная фигня юзать i2v для t2v, если первый будет скорее всего хуже. Единственный плюс этого, если охота сгенерить т2в и увеличить длительность видоса без загрузки лишних моделей.
Аноним 01/10/25 Срд 15:48:48 #485 №1371579 
Сколько нужно памяти что бы генерить 720 1280 5 сек? В q8 или хотя бы q6. У вана есть что-то типо офлоуда слоев модели как llm если не лезет или ну его нахуй будет тыщу лет делать?
Аноним 01/10/25 Срд 16:01:17 #486 №1371589 
>>1371476

Ок, спасибо. У меня 64 гб рам.
Т.е. качать q8_0 gguf нет смысла, лучше качать fp8?
Аноним 01/10/25 Срд 16:12:41 #487 №1371594 
upscale00001.mp4
>>1371500
Спасибо, анончик.
Аноним 01/10/25 Срд 16:24:04 #488 №1371606 
Кто-нибудь на алису jailbreak сделал? Мне пока только юбку удалось задрать
Аноним 01/10/25 Срд 16:43:24 #489 №1371643 
Хочу sora 2 попробовать, есть какие-то боты-обертки с недорогими тарифами и чтоб ру картой оплатить?
Аноним 01/10/25 Срд 18:05:27 #490 №1371767 
>>1364275
Бля, спасибо тебе за идею анонче, сейчас я убью нахуй свой м2 поставил тоже 96гб подкачки на второй ссд, до этого был 12гб на статашном старом кингстоне который я еще в шкиле покупал, когда ван подсасывал с него память он грелся до 60 и винда фризить начинала, щас поставил на м2 на котором собственно стоит сам ван и все нейро приколы с играми и все заебись, можно даже модель пожирнее\не сжатый энкодер воткнуть будет. Правда у этого фокуса есть один минус, если я не поспешу с покупкой озу диск сдохнет через пару лет такого интенсивного использования.
Аноним 01/10/25 Срд 18:12:36 #491 №1371784 
>>1371767
> если я не поспешу с покупкой озу диск сдохнет через пару лет такого интенсивного использования.
а вот мб и не факт
Аноним 01/10/25 Срд 18:15:11 #492 №1371789 
image.png
>>1371767
> если я не поспешу с покупкой озу диск сдохнет через пару лет такого интенсивного использования.
Таки да, вот как он показывает состояние сегодня.
Но в этом и суть дешевого костыля за 2.5 тыщи а не за 25тыщ за 96гб ОЗУ.
Аноним 01/10/25 Срд 18:26:20 #493 №1371805 
image.png
gachi.gif
>>1371789
Камон лесгооооо
Только у меня костыль пожирнее и подороже, ну первому диску стало совсем хуево а покупать огрызок за пару тыщ ну чет совсем в падлу. Хотя у меня где-то ноутбучный хдд на 500 валялся... Кстати, а если я хочу фп8 вана с umt5 в бф16 мне че в 96-128гб озу сразу метить? Еще слышал в треде локалками что лучше не юзать 4 слота в 2 канальной доске, придется походу не докидывать а менять а хотя похуй
Аноним 01/10/25 Срд 18:33:36 #494 №1371818 
>>1371805
Я думаю когда нибудь позже заменить свои 2х16 6000 сl 32 на такие же 2х48 Гб. 128 пожалуй перебор, если только денег куры не клюют.
>не юзать 4 слота в 2 канальной доске
Верно, если заведется скорость будет максимум 4800, забудь про XMP. Хочешь низкий тайминг и высокую частоту - придется ограничиться двумя плашками, а старые скинуть на Авито.
Аноним 01/10/25 Срд 18:43:21 #495 №1371832 
wan-lightning-t2v00006.mp4
image.png
>>1367489
Кажется нашел свой идеальный ВФ. Решил как у тебя на fp8 KJ перейти, т.к. там в ноде можно торч и сажу сразу выставить, раз уж в 16 гиг влезает.
И не надо ебаться с обрезкой фоток каждый раз.
20 сек на степ плюс апскейл до 30фпс. И вроде никакой лажи больше не вылезает в процессе.
Аноним 01/10/25 Срд 19:05:44 #496 №1371852 
17515764342580smal.png
Норм вариант 99 CUM.mp4
wan-lightning-t2v00011.mp4
Ебать насколько я сейчас прогресс ощутил от ван 2.1 q4м (первый вид) до ван 2.2 фп8 (второй вид). Реально прогресс в послушании промта.
Аноним 01/10/25 Срд 19:14:03 #497 №1371856 
>>1371526
Ух, спасибо за подробный тест.
Аноним 01/10/25 Срд 19:30:35 #498 №1371885 
17587977637161.mp4
>>1371832
Аноним 01/10/25 Срд 19:48:23 #499 №1371911 
>>1371885
уг попячен
Аноним 01/10/25 Срд 19:50:48 #500 №1371921 
>>1371589
ну есть мнения что именно q8 в чем-то немного лучше fp8, но это такое себе, короче fp8 твой выбор
Аноним 01/10/25 Срд 20:23:36 #501 №1371979 
>>1371805
У меня в двух пекарнях по 128 оперативы и не явижу смысла иметь меньше.
DDR4 еще и дешевая и в четыре слота.
А DDR5 да, дорогая, конечно, если двумя плашками.
Но иметь 64 и лезть в нейронки вот-сейчас — это крайне странно, если можешь собрать больше.
Аноним 01/10/25 Срд 20:24:06 #502 №1371982 
>>1371979
> не явижу
* я не вижу
Аноним 01/10/25 Срд 20:29:24 #503 №1371988 
>>1371979
ddr 4 в 4 слота не пихал. И на какой частоте завелись?
Аноним 01/10/25 Срд 20:30:30 #504 №1371990 
wan-lightning-t2v00021.mp4
wan-lightning-t2v00026.mp4
Всего лишь поменял промт чтобы убрать косяк первого и во втором появилось максимальное слоумо. Откуда, если лоры и веса одни и те же?
Аноним 01/10/25 Срд 21:12:42 #505 №1372070 
Сора 2-1.mp4
Сора 2-2.mp4
Цензура как обычно у Соры жёсткая. Качество пока такое себе, но зато бесплатно для всех. И логотипов накидали в разные стороны (чё 3, а не 10). Промта слушается лучше Клинга2.5 (но в некоторых моментах Клинг впереди).
Аноним 01/10/25 Срд 21:13:47 #506 №1372073 
Сора 2-3.mp4
Сора 2-4.mp4
Второй видос сделан с синтекс в HD без логотипов Соры.
Аноним 01/10/25 Срд 21:15:22 #507 №1372076 
2025-10-01-1938-girl stands up on her feet and walks awayvideocid=2-Wan22-I2V-A14B-HIGHfp8e5m2scaledKJ-890331834.mp4
>>1371921

Спасибо.
Разобрался, вроде все работает.
5 минут на такое видео - это норм?
Аноним 01/10/25 Срд 21:45:39 #508 №1372159 
>>1371988
Стоковый XMP — 3600.

Чуть с натугой в интеловской, по дефолту в амдшной матерях.
Аноним 01/10/25 Срд 21:52:37 #509 №1372178 
old00002.mp4
изображение.png
>>1371832
Братик, где торч? Я точа не чувствую.

И у тебя модель стоит e5m2 для старых видюх, а потом ты тип веса прописываешь fp8e4f3fn. Может лучше сразу скачать модель в fp8e4f3fn, должен быть буст и качество получше.

А то что то ты уже в минус играешь, не может 3090 обгонять 5070
Аноним 01/10/25 Срд 21:58:34 #510 №1372203 
>>1372178
Бляяять, я на те же грабли сел сегодня вечером, опять 30гб говна перекачивать
Аноним 01/10/25 Срд 22:09:25 #511 №1372225 
>>1372178
Бляяя. Век живи век учись называется!
Благодарю что носом ткнул.
fp8e4f3fn будет норм или это тоже что-то не очень свежее?
Аноним 01/10/25 Срд 22:17:51 #512 №1372247 
>>1372225
Да, ничего лучше не придумали. По идее на новых видюхах есть формат nf4 что должно работать еще быстрее на бумаге, но по факту скорее всего это 4й квант что засрёт картинку.
Аноним 01/10/25 Срд 22:22:24 #513 №1372262 
>>1372070
Это что за пиздец, будто картинка на ходу разваливается?
И за это просят деньги, лол
Аноним 01/10/25 Срд 22:33:42 #514 №1372296 
image.png
image.png
vid.mp4
>>1372178
5070ти момент.
Аноним 01/10/25 Срд 22:59:56 #515 №1372358 
image.png
>>1372296
Блять, у меня веса слетели с e4m3fn fast на дефолт в нодах, но это по идее ни на что не влияет, один хуй перепрогнал с ними стало хуже на погрешность.
Аноним 01/10/25 Срд 23:05:35 #516 №1372368 
m2-res1080pдджж.mp4
>>1372362 (OP)
>>1372362 (OP)


ПЕРЕКАТ

>>1372362 (OP)
>>1372362 (OP)
Аноним 01/10/25 Срд 23:06:44 #517 №1372369 
image.png
>>1372247
Ну прицепил я торч. И опять какая то шиза пошла...
Аноним 02/10/25 Чтв 02:09:23 #518 №1372544 
изображение.png
>>1372369
у тебя по идее этого быть не должно, ты в лоу нойз модель проставил тип веса e4f3fn?
Аноним 02/10/25 Чтв 03:35:57 #519 №1372610 
image.png
image.png
>>1372544
Ну да, оома тоже быть не должно, если я добавляю ускорялку. Но тем не менее. Как то оно своей жизнью живет.
Аноним 02/10/25 Чтв 03:40:33 #520 №1372615 
image.png
>>1372544
И очень долго думает на этом этапе между семплерами.
Аноним 02/10/25 Чтв 03:43:24 #521 №1372617 
image.png
image.png
И далее высирается снова стенами текста. Может пора третий раз с нуля конфи поставить. Только портабл или десктоп хз, обе мозги ебут.
Аноним 02/10/25 Чтв 03:59:53 #522 №1372631 
>>1369840
Спасибо за предупреждение. Наверное.
Аноним 02/10/25 Чтв 13:10:29 #523 №1372810 
изображение.png
>>1372617
Мда, хеня какая то. Даже не знаю что подсказать у меня на первой генерации тоже бывает вылетает в рекомпалер лимит и долго генерирует за то 2 и последующие уже нормально работают.

Попробуй Kijai воркфлоу из ван видео враппера у него в загрузчике можно указать что модель sacaled и торч настраивается нормально с большим лимитом рекомпиляций, первый запуск будет долгий за то потом должно летать.

Свапни 20 блоков для начала посмотри что получится.
Аноним 02/10/25 Чтв 15:04:20 #524 №1372951 
WanVideo22I2V00001.mp4
WanVideo22I2V00002.mp4
image.png
>>1372810
Нуу хз, все через ООМ работает. Первая генерация со второго раза.
Ну и вторая тоже только после рестарта через оом завершилась.
Надо где то оптимизировать.
Аноним 02/10/25 Чтв 16:05:02 #525 №1373037 
17587977637302.mp4
>>1372178
Аноним 02/10/25 Чтв 19:26:06 #526 №1373211 
>>1373037
Абу нахуй слил?
Аноним 02/10/25 Чтв 19:32:17 #527 №1373219 
>>1372951
Если оом надо свапать больше блоков, попробуй все 40 свапнуть
Аноним 03/10/25 Птн 00:31:52 #528 №1373422 
image.png
image.png
>>1373219
Свапнул 30 вроде не отваливается. С мультиплаером конечно 400 секунд, все равно долго, но стабильно. Надо всё ж 96Гб ОЗУ покупать. Наверняка долго из за свопа на ссд.
А если нет, то всру еще тыщ 25 как дурак.
вопрос Аноним 03/10/25 Птн 00:39:12 #529 №1373431 
111в.jpg
Сейчас совсем пустой ноут. Отформатирован. На этом чего то потянет и что надо установить если потянет.
ответ Аноним 03/10/25 Птн 02:19:24 #530 №1373506 
>>1373431
>940M 2Gb
>озу 6gb
Конечно потянет, даже запас на будущий wan 2.5 будет. Ставь comfyui, не забудь после этого sage attention и triton поставить, а то не запуститься.
Аноним 03/10/25 Птн 15:14:56 #531 №1373875 
Потестировал wan 2.5 на тензоре, если взять сид+промпт+фото из видоса 480р и сделать с ними видос в 720/1080 получится абсолютно такие же движения как в 480р. Это же невозможно при честной генерации? Тензор просто апскейлит 480 за кучу баллов? :)
Аноним 10/10/25 Птн 16:17:36 #532 №1382515 
ребята зачем нужна лора?
за что она отвечает
Аноним 10/10/25 Птн 22:28:35 #533 №1382814 
>>1382515
какая из лор?
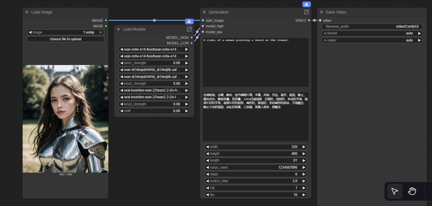
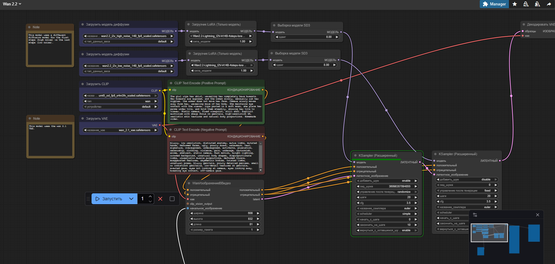
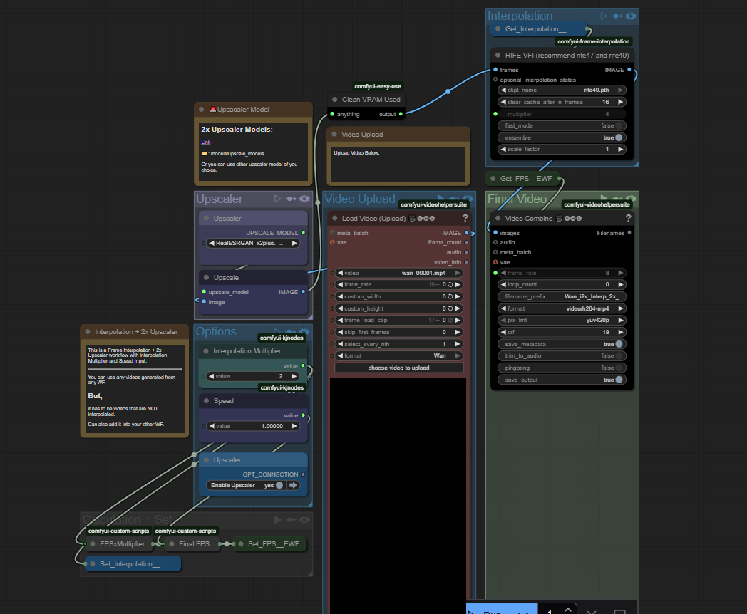
comments powered by Disqus