К сожалению, значительная часть сохранённых до 2024 г. изображений и видео была потеряна (подробности случившегося). Мы призываем всех неравнодушных помочь нам с восстановлением утраченного контента!

Anime Diffusion #226 /nai/

 Аноним 27/09/25 Суб 01:14:59 #1 №1366952 
1724096952153.png
1683271596455.jpg
1680064543677.jpg
1608850344158.png
1625677292122.png
1747460216130.jpg
1662261273020.png
1687050021502.png
Генерируем тяночек!

Прошлый тред: >>1355346 (OP) https://arhivach.vc/thread/1237626/

Схожие тематические треды
• SD-тред (не аниме): >>1365529 (OP)
• Технотред: >>1272560 (OP)
• Фурри-тред: https://2ch.su/fur/res/374311.html

FAQ
https://2ch-ai.gitgud.site/wiki/nai

Установка
• NVidia: https://rentry.co/2ch_nai_guide
• AMD: https://2ch-ai.gitgud.site/wiki/nai/install/amd
• Облака: https://2ch-ai.gitgud.site/wiki/nai/install/clouds

Дополнительная информация
• Интерфейсы: https://2ch-ai.gitgud.site/wiki/nai/interfaces
• Модели: https://2ch-ai.gitgud.site/wiki/nai/models
• Промпты: https://2ch-ai.gitgud.site/wiki/nai/prompts
• Апскейл: https://2ch-ai.gitgud.site/wiki/nai/upscale
• LoRA: https://2ch-ai.gitgud.site/wiki/nai/lora
• ControlNet: https://2ch-ai.gitgud.site/wiki/nai/controlnet

Прочее
• CivitAI: https://civitai.com
• Каталог ссылок от форчанеров: https://rentry.co/sdg-link
• Шаблон для переката: https://rentry.co/nwhci
Аноним 27/09/25 Суб 01:20:46 #2 №1366960 
>>1366952 (OP)
Ура, новый коллаж! Спасибо за перекат.
Аноним 27/09/25 Суб 01:58:53 #3 №1366978 
Жопосмермошиз в шапке — стабильность.
Аноним 27/09/25 Суб 02:16:52 #4 №1366986 
image
Аноним 27/09/25 Суб 08:35:51 #5 №1367054 
1757724773792.png
1613716299073.png
1618444716715.png
1654533750298.png
Аноним 27/09/25 Суб 10:05:30 #6 №1367077 
Как в ComfyUi сделать так, чтобы Лоры и их сила при генерации задавались рандомно?
Аноним 27/09/25 Суб 10:32:57 #7 №1367088 
image.png
>>1367077
Попробуй эти две.
Аноним 27/09/25 Суб 10:33:02 #8 №1367089 
17589513519221.png
memi-klev-club-ykze-p-memi-chelovek-s-ladonyami-na-shchekakh-1.jpg
>>1367054
Шесть струн, шесть пальцев все логично
Аноним 27/09/25 Суб 10:50:24 #9 №1367107 
>>1366978
То есть все остальное дерьмо тебя не смутило?
Аноним 27/09/25 Суб 10:52:21 #10 №1367109 
>>1366978
На безрыбье и рак рыба.
Аноним 27/09/25 Суб 10:52:33 #11 №1367110 
>>1367107
Уже давно говорю: картинка без юшки - деньги на ветер в шапку не брать
Аноним 27/09/25 Суб 11:32:50 #12 №1367133 
1728473755097.jpg
1616041684101.jpg
1620414790826.jpg
Аноним 27/09/25 Суб 12:09:38 #13 №1367159 
image
image
image
image
Аноним 27/09/25 Суб 12:20:04 #14 №1367166 
>>1367088
Бляя, ноды качать...
Аноним 27/09/25 Суб 13:16:05 #15 №1367242 
Какой самый простой бесплатный способ обучить свою Лору?
Аноним 27/09/25 Суб 14:35:46 #16 №1367364 
>>1367242
Цивит
Аноним 27/09/25 Суб 15:43:54 #17 №1367393 
>>1367099 →
Хотя если никто в первый раз не ответил на >>1365263 → то наверное и так хуй ответят. Ну или никто формулировку не понял.
Аноним 27/09/25 Суб 16:14:47 #18 №1367413 
>>1366952 (OP)
Как скачать все существующие в природе ноды и чтобы при этом лапшу не распидорасило?
Аноним 27/09/25 Суб 20:09:29 #19 №1367623 
>>1367099 →
Если метадата отсутствует - можно только по текстурным гармониках и близости в пространстве эмбеддингов. Но такие вещи нормально проводить когда есть серия пикч, а не одна, это будет усложнять и все равно 100% пруфа не получишь.
>>1367501 →
Квен имеет свое применение, местный любитель лисичек его активно применяет. Для анимца его пригодность ограничена - только единственный чар из лоры, единственный стиль из лоры, многих культурных знаний нет, нсфв нет. Если это не мешает то можно инджоить и пользоваться всеми его фичами. Попытки добавить нужных знаний и понимания лорами сразу рушат весь перфоманс модели.
> Неужели нет годных моделей на базе Flux, SD3.5, Chroma?
Условно отсутствуют. Есть хрома что тюн флюкса, но она посредственна, есть тюн люммины как наиболее близкий к желаемому, но сырой и потерял многие возможности промптинга. Все намотались на тренировку dit, требуется гораздо больше компьюта. Многие еще обожглись на попытках тренировать раньше, когда отсутствовала базовая модель с подходящим текстовым энкодером, который был бы пригоден без дотренировки, или был бы пригоден к этой самой тренировки без коллапса.
Пока что успешная реализация получилась только у новелов, и то огромной ценой, не с первого раза и с нюансами. Квен подъехал совсем недавно и огромен, так что врядли стоит ждать каких-то его тюнов в ближайшее время.
>>1367413
Комфи менеджер же, почти все более менее популярные там есть.
Аноним 27/09/25 Суб 20:19:24 #20 №1367628 
Хочу сгенерить ряд изображений(визальную историю), с одним персонажем. Как сохранить консистентность между разными промтами на одного персонажа?
Могу генерить только онлайн, локальная генерация не взлетела. Сейчас мучаю perchance.
Аноним 27/09/25 Суб 20:23:40 #21 №1367640 
>>1367501 →
У энтузиастов просто нет ресурсов для полноценного обучения на новых архитектурах. Flux, SD3.5 и т.п. требуют совершенно другого уровня затрат по сравнению с SDXL - речь о десятках тысяч долларов только на вычислительные мощности, не считая кучу времени и дополнительных средств, которую надо потратить на исследования и эксперименты.

Такие масштабы обучения уже имеют смысл только для коммерческих сервисов уровня NovelAI, которые могут себе позволить инвестировать серьезные деньги в разработку.

Комьюнити пока держится за SDXL именно потому, что это последняя архитектура, которую еще было реально тюнить с разумными затратами - та же понь была натренена за 6k USD, если верно помню. То есть это можно сделать буквально с одной зарплаты, если ты наносек, работающий на США/Европу и не обременён финансовыми обязательствами.

А на обучение той же хромы было потрачено 105k H100-часов, что говорит о затратах в несколько десятков если не сотен тысяч долларов. А подобные эксперименты уже невозможны без щедрых меценатов.
Аноним 27/09/25 Суб 20:31:50 #22 №1367656 
>>1367628
> Как сохранить консистентность между разными промтами на одного персонажа?
> Могу генерить только онлайн, локальная генерация не взлетела
Вариант есть, но он тебе не понравится:
Работа - магазин/авито - бомж 3060/норм 3090/бог 5090. Даже если ты возьмёшь перса, которого знают все модели типа Сырны, и то всё равно будут разные. Так что только лора и локальная генерация.
Но вообще сама идея генереной вн-ки - это просто трэш, все забито ими. Лучше просто передумай.
Аноним 27/09/25 Суб 20:48:43 #23 №1367685 
>>1367628
Устойчивые комбинации промпта (известные чары и сочетания их элементов), ip-адаптер и подобное, лора.
В случае внки нужен ограниченный набор сплайнов большинство из которых отличаются отдельными элементами типа одежды, выражения лица и т.д. Их сделать можно поинпеинтив и поработав ручками, то же самое можно делать и для получения постоянного персонажа.
Сроллить-доделать дюжину вариантов пикч с консистентным персонажем, а потом размножить их в вариации. Однако, для этого нужен полноценный локальный клиент, ибо облака не позволят тебе иметь всю гибкость.
>>1367656
> вообще сама идея генереной вн-ки - это просто трэш, все забито ими
Ну не рисовать же их, лол.
Аноним 27/09/25 Суб 20:53:29 #24 №1367691 
>>1367628
nai4.5, character reference
Аноним 27/09/25 Суб 23:16:30 #25 №1367816 
Сколько подгузников надо на девианте сгенерить чтоб мне там купили турбо? У вас много на это уходило?
Аноним 27/09/25 Суб 23:22:47 #26 №1367820 
>>1367816
Ни разу не генерил того, что не сгенерил бы сам. Предлагали дрянь всякую - отказывал. Сделал пару комиссий - на много лет вперёд можно платить теперь.

Ты про коре? Турбо нет там такого. Кидай акк, может кто кинет из треда
Аноним 27/09/25 Суб 23:47:54 #27 №1367833 
>>1367820
А не бугуртят что ты им отказываешь? Или ты там в пиджаке ходишь и отвечаешь на манер - не соответствует условия фирмы.
Я вообще трясусь если кто-то бомбанет за отказ или долго буду делать. Не хочу чтоб какой-то шизик потом преследовал до конца жизни. Как это уже почти было давно, пока ник не поменял.
Аноним 27/09/25 Суб 23:59:19 #28 №1367842 
>>1367833
> А не бугуртят что ты им отказываешь?
Вообще без понятия, что там они делают. Просто пишу, что занят/не интересно/за пределами моих возможностей. Это же буквально попрошайки. Также и тем, кто хочет заказать дичь на комиссию отвечаю. Последнее, что я хочу, чтобы хобби превратилось в ненавистную работу.

> Я вообще трясусь если кто-то бомбанет за отказ
Вообще не парься. Твои условия тут.

> или долго буду делать
Просто на берегу договаривайся о сроках. И О ЧИСЛЕ ПРАВОК ПОСЛЕ. А то сядут на шею.

> шизик потом преследовал до конца жизни
Каким образом? На да никаких данных реальных о тебе не требуется же.
Аноним 28/09/25 Вск 00:05:35 #29 №1367845 
image.png
image.png
image.png
>>1366952 (OP)
Аноним 28/09/25 Вск 00:09:03 #30 №1367849 
>>1367845
Кошкин террорист! СПОСЕТЕ на 3 ещё неплохо вышло
Аноним 28/09/25 Вск 00:15:40 #31 №1367850 
image.png
>>1367849
Аноним 28/09/25 Вск 00:19:34 #32 №1367852 
>>1367842
>хобби превратилось в ненавистную работу
А не планируешь превратить хобби в райскую работу? То есть я понял ты ленивый, а мог бы как некоторые окучивать работ сколько сил хватит, но без дичи.
Я правильно понял, если у тебя нет времени/лень, то ты не делаешь реквесты даже без дичи?
Аноним 28/09/25 Вск 00:26:27 #33 №1367857 
>>1367852
Ты просто сделай 1-2 комиссии нормально, и уже начнёшь ненавидеть кнопку Генерейт и фотошоп. Это же не 1 раз нажал. + ебучие правки. На райскую не тянет.

>Я правильно понял, если у тебя нет времени/лень, то ты не делаешь реквесты даже без дичи?
Абсолютно правильно.

Реквестов пока не было таких, чтобы захотелось делать на халяву. Обычно копипаст попрошаек, которые спамят всем авторам: сделай беременную асуну с агли бастардом в памперсах, и чтобы фурри, а сверху на это смотрит куколд. Утрирую, конечно, но обычно 1-2 из этого списка есть всегда.

Комиссии брал несколько, как уже написал. Но там норм были и пожелания, и договороспособные заказчики.
Аноним 28/09/25 Вск 00:40:29 #34 №1367865 
image
>>1367857
>беременную асуну с агли бастардом в памперсах, и чтобы фурри, а сверху на это смотрит куколд
А что если... Да не, долго не буду. А хотя... Это из сворд арт Асуна?
Аноним 28/09/25 Вск 00:43:16 #35 №1367869 
>>1367852
>Я правильно понял, если у тебя нет времени/лень, то ты не делаешь реквесты даже без дичи?
Ну а зачем? Зачем вообще заниматься тем чем не хочешь сам? Я конечно не тот анон, но лично у меня вообще в жизни огромные проблемы с мотивацией, порой что-то хочешь сам но не делаешь а тут мимокрок реквест просит, а с него как всегда нихуя .
>>1367857
>Утрирую, конечно, но обычно 1-2 из этого списка есть всегда.
Я кстати может ебнутый, но я как до ии добрался меня сразу понесло всякую ебень тестить, баб с собачими\конскими писюнами, еблю неграми, связанных баб в латексе с крюками в носах\жопах, некро,бистов, лоли и многое другое, единственное что не пробовал так это гуро и ската, хотя еслиб первое можно было легко и качественно сделать без лор и его попробовал бы. Ах да, еще с инсектами надо потестить. Одно дело когда это сидит делает рисодебил который 2-3 дня будет пялиться на этот ненавистный пиздец и еще стараться сделать его норм а другое дело погегать и вдавить кнопку генерейт. Хотя если делать комишн то тут тоже день придется на арт въебать и рыгать с него... Ладно.

А теперь задумайся рядом с какими ебанутыми в одном треде сидеть приходится
Аноним 28/09/25 Вск 00:46:30 #36 №1367871 
>>1367869
Да затем просто что мне штукатурка на голову сыпется. Мне б экологическое жилье где спокойно кек.
Аноним 28/09/25 Вск 00:49:19 #37 №1367877 
>>1367865
> из сворд арт Асуна
Дыс.

>>1367869
> с какими ебанутыми в одном треде сидеть приходится
Да нас тут 1.5шт осталось. Я тоже не подарок. Просто молчу уж. Но ии - да, сильно дало смысла жизни и мотивации
.
Аноним 28/09/25 Вск 01:02:38 #38 №1367890 
>>1367877
>Но ии - да, сильно дало смысла жизни и мотивации
А прикинь если доживем будет ИИ-принтер тянок в полный рост, можно андроидшу распечатать с лицевой мимикой и всем, и у нее будет мега мозг чтоб пиздеть. Только боюсь к тому времени уже будет потребность в био ученых, а не айтишниках, чтоб кибер письку дали стоячую.
Аноним 28/09/25 Вск 02:27:27 #39 №1367912 
1700122888717.png
>>1367857
> просто сделай 1-2 комиссии нормально, и уже начнёшь ненавидеть
Если так напрягает то лучше не браться, или что-то менять, а то ты так говоришь будто вынужден страдать зарабатывая на жизнь, а не увлекаешься хобби. За любую свою работу нужно отвечать, но лучше сразу снять с себя часть ответственности, иначе быстро выгоришь.
>>1367890
> и всем
Всем? Всем всем? И чтобы была благосклонна к расчесыванию хвоста после душа?
Аноним 28/09/25 Вск 02:34:49 #40 №1367917 
А у вас любителей хобби вообще много денег на жизнь? Или хотя бы нет такого, что никто не мучает, не истязает вас каждый день?
Аноним 28/09/25 Вск 02:40:52 #41 №1367923 
>>1367917
> никто не мучает, не истязает вас каждый день
Кроме нас самих - никто. А денег никогда не бывает много.
Аноним 28/09/25 Вск 03:13:26 #42 №1367930 
>>1367923
>Кроме нас самих
Так это ж рай, фактически садомазо. Вот когда бебанутые соседи или умирающая бабка за стеной или быдло родичи, тогда приходите.
Аноним 28/09/25 Вск 03:15:34 #43 №1367932 
17589725312612.png
17589725312440.png
17589663584980.png
17589725312541.png
Как делать картинки с великами? Пока норм получается только в тяжелых нейронках или гугле, в sdxl моделях велик ломается
Аноним 28/09/25 Вск 04:00:50 #44 №1367948 
>>1367930
А, если вопросы в такой формулировки - тогда это индивидуально. Предположу что найдутся всякие случаи вплоть до полярных полюсов.
Ремонт у соседей и уже почти засунутый в жопу иностранным специалистам перфоратор считаются?
Аноним 28/09/25 Вск 09:29:00 #45 №1367974 
>>1367912
> Если так напрягает то лучше не браться, или что-то менять
Я может криво выразился, но цель как раз, чтобы хобби не стало работой. Понятно, что генерить своё очень нравится, иначе чтобы я здесь делал. И можно даже иногда сгенерить что-то, что не твоё по задумке, но в этом случае доработки начинают вставать поперёк горла. Может, конечно, вьетнамские флэшбэки от прошлой схожей работы.

>>1367932
> в sdxl моделях велик ломается
Дыс. Сделал разок норм пикчу, но там очень долгий роллинг был, а потом ещё всё-равно руками допиливать. С тех пор зарёкся велики пробовать.
Аноним 28/09/25 Вск 09:48:41 #46 №1367978 
IMG20250928094737631.jpg
>>1367869
>связанных баб в латексе с крюками в носах\жопах
Аноним 28/09/25 Вск 10:15:13 #47 №1367983 
>>1367932
Не использовать миксы говна типа ваикала
Аноним 28/09/25 Вск 10:27:00 #48 №1367986 
>попросил сделать новый КвенЕдит селфи с собой и персом, аха-ха, вот прикол будет
>нет, я не плАчу, это просто луковые ниндзя
Аноним 28/09/25 Вск 11:57:37 #49 №1368027 
Сколько подписчиков на pixiv это круто?
Аноним 28/09/25 Вск 12:37:54 #50 №1368038 
>>1368027
Миллион.
Аноним 28/09/25 Вск 12:49:27 #51 №1368044 
>>1367983
Какие использовать тогда?
Аноним 28/09/25 Вск 13:44:06 #52 №1368076 
>>1368044
Забей, это шиз. Автор ВАИ его мать изнасиловал, с тех пор у него жопоразрывающая ненависть к этим трем буквам.

В нормальный велосипед ни одна локальная аниме-модель не сможет. Будут только мутанты разной степени убитости получаться.
Аноним 28/09/25 Вск 14:34:00 #53 №1368122 
.webp
Блэт, fp8_scaled.safetensors из комфи-репо оказываются работают почти х2 быстрее Q8_0.gguf на квене и ване. Сколько времени потеряно было! Единственное что в ггуфах оставил - это т5, он на скорость влияние не оказывает, а качество Q8_0 всё же получше
Аноним 28/09/25 Вск 14:56:43 #54 №1368140 
>>1367932
Очень сложный объект это с кучей мелких даталей, которые связаны. Если смотреть внимательно, то даже в тяжелых и корпах он тоже стабильно поломанный, просто не так явно. В xl можно нароллить сносный.
>>1367974
> чтобы хобби не стало работой
База. В идеале нужно наоборот чтобы работа становилась хобби, хотябы немного.
> можно даже иногда сгенерить что-то, что не твоё по задумке, но в этом случае доработки начинают вставать поперёк горла
Даже нужно, но только пока запал энтузиазма или импульсивного порыва не пропал. Типа сразу подумал что это хорошо - сразу сделал, возвращаться только когда будет настроение. Иначе рили можно прокрастинацию или унынье от раньше любимого занятия словить.
>>1368122
Q8 разворачивается в исходный дататип а фп8 оперирует как есть, современные гпу дают на нем ускорение. Главное юзать веса с приставкой scaled, просто каст типа приведет к большему ухудшению.
Аноним 28/09/25 Вск 16:09:25 #55 №1368202 
17590233277800.png
1657922800121941683.jpg
17590233277901.png
images.jpg
>>1368140
Да, но у больших моделей он хотя бы выглядит сносно. Придется искать какие-нибудь 3д модели для контролнета для sdxl

Еще большие модели хорошо понимают референсные картинки
Аноним 28/09/25 Вск 16:26:09 #56 №1368219 
00017-1345609406.png
00033-2128911345.png
00025-421843063.png
00023-1251287595.png
Слопо-маслянистый бамп мертвого треда.
Когда-нибудь я сделаю свою стилистику намерджу пизженных артов, сделаю своего ос который никому нахуй не нужен даже мне самому и тогда уж точно в треде зауважают.
Аноним 28/09/25 Вск 16:36:27 #57 №1368221 
image.png
>>1368202
> Еще большие модели хорошо понимают референсные картинки
У них просто охеренный прогресс на фоне унылого чатгпт годовой давности. Консистентность персонажа, референсные скриншоты вымышленной игры, те же игрушки с фигурками подхватываются вообще без проблем что на квене, что на гемини.
Жаль только, что эта роскошь онлайн онли, и из РФ половина веселья закрыта за прокладками для обхода.

Локальные модели так смогут очень нескоро и вероятно не на современных нам сейчас видеокартах.
Аноним 28/09/25 Вск 16:37:23 #58 №1368222 
>>1368219
> сделаю своего ос
> тогда уж точно в треде зауважают
Зачем?

Если тем более
> который никому нахуй не нужен даже мне самому

Делать надо то, что не можешь не делать, то, что нужно именно тебе же.
Аноним 28/09/25 Вск 16:49:43 #59 №1368233 
>>1368221
>Локальные модели так смогут очень нескоро и вероятно не на современных нам сейчас видеокартах.
Штож поделать, придется доедать объедки с барского копро стола. Какой разрыв между опен сорс моделями и новыми копро сетками, а если задуматься какими мощами будут обладать те модели, что пока не доступны и еще в процессе разработки ебнуться можно.
>>1368219
Чому засранка а не лебедь? Не канон!
Аноним 28/09/25 Вск 16:56:13 #60 №1368242 
>>1368222
>Зачем?
Это была отсылОчка на >>1367110
>>1368233
>Чому засранка а не лебедь? Не канон!
Забыл о ее существовании они больше не пара. Я скОзал.
Аноним 28/09/25 Вск 16:58:48 #61 №1368246 
.png
>>1368221
> что на квене
> Жаль только, что эта роскошь онлайн онли
Ээээ, шта?

>Локальные модели так смогут очень нескоро и вероятно не на современных нам сейчас видеокартах.
Буквально хоть на 3060.
Аноним 28/09/25 Вск 16:59:07 #62 №1368247 
>>1368202
Они разрабатывались чтобы это их понимать, часто базового функционала. Но на самом деле если копнуть глубже - функциональность сильно ограничена и также требуется много роллов. Все это было реализовано еще для xl и даже 1.5 в рамках надстроек, просто отсутствовала юзер-френдли оболочка и уровень был слабее.
>>1368219
Эталонные масляные шлюхи, лойс.
>>1368221
> Жаль только, что эта роскошь онлайн онли
Флюкс и квен для тебя шутки?
Алсо насчет жпт - тот все еще остается фаворитом в некоторых аспектах, точное расположение объектов и точные длинные тексты, хотя сосет в остальном. Другой принцип.
Аноним 28/09/25 Вск 17:01:17 #63 №1368248 
>>1368233
Возможно, люди уже собрали все низко висящие фрукты в этом саду и нейронки снова ждёт застой.
Их крайне сложно монетизировать в плюс (они растут только как производная от биржевого пузыря, надуваемого на рынке акций США, чтобы инвесторы не удрали оттуда и не обрушили навесом фальшивых необеспеченных никсоновских говнодолларов реальную экономику до момента, когда долларовая пирамида будет обнулена самым грандиозным наёбом в истории).
Аноним 28/09/25 Вск 17:02:13 #64 №1368251 
>>1368247
>если копнуть глубже
Если копнуть поглубже, то там соя, которая ломает крутую модель. Пока это мешает больше, чем способности модели

>>1368221
Qwen локальная много чего умеет, но очевидно хуже своей полноценной онлайн версии
Аноним 28/09/25 Вск 17:05:21 #65 №1368253 
>>1368247
>Флюкс и квен для тебя шутки?
Флюкс это прошлый год и он на уровне чуть ниже гопоты по отзывчивости на промпт. Это лучше сдохли, но на её фоне сейчас очень многие закрытые нейронки будут смотреться выигрышно.
Квен и ван - более или менее.

Только видеопамяти они жрут яебу, без лоботомирования квантованием на игровой карточке их запустить малореально.

Подождём пока народные видеокарты станут достаточно мощными, чтобы хуярить веса новых нейронок.
сЧеллендж сейчас достаточно мощный, чтобы под него разработать что-то принципиально прорывное в этом плане.
Аноним 28/09/25 Вск 17:11:11 #66 №1368259 
>>1368253
> на игровой карточке их запустить малореально
Теоретик, ты?
На 3060 запускается. А 5090 и все что ниже - игровые карты.
Аноним 28/09/25 Вск 17:28:39 #67 №1368281 
>>1368259
3060 это 12 ГБ.
Qwen полный занимает 32 ГБ.
FLUX.1-Kontext-dev - 24 ГБ.

То что запускается на домашних пекарнях - это урезанные версии.
Аноним 28/09/25 Вск 17:33:25 #68 №1368287 
>>1368251
Да ладно соя, это уже как данность в упреке заложено. Просишь сменить на пикче зиму на осень - немного сдвигается цветовой баланс в сторону теплых цветов и прямо на снег насирает листьями. Просишь "дострой картинку вот сюда где заштриховано" закидывая согласно рекомендациях уже расайзнутую - делает там нейрошумовые стенки по мотивам противоположной скороны, хотя в середине для референса данных достаточно. Добавляешь еще референс - оно или игнорирует его, или воспринимает слишком буквально. В итоге по совокупности усилий и компьюта - в xl сделать в разы быстрее и проще получается. Манипуляции с добавлениями чаров по референсу в готовый задник - мэх, 90+% выдачи как васян в фотошопе совместил, их взаимодействия - вообще за гранью.
Но при этом, оно может легко и уместно добавить объект в уже готовую композицию, вполне уместно заменить задник, стилизовать все по примеру. То есть перфоманс реально очень неравномерный и даже тут нужен навык.
>>1368253
> и он на уровне чуть ниже гопоты по отзывчивости на промпт
Сильно лучше гопоты в общем, по сговорчивости и по разнообразию (ахуеть в сторону квена такое, конечно), сильно хуже по текстам и некоторым знаниям объектов-явлений.
На корпах все те же проблемы на месте, только контроля еще меньше.
Запускаются все даже на пятилетних лоу-мидлах.
Аноним 28/09/25 Вск 17:34:00 #69 №1368289 
>>1368251
> Qwen локальная много чего умеет, но очевидно хуже своей полноценной онлайн версии
>>1368281
> То что запускается на домашних пекарнях - это урезанные версии.
Не обманывай людей и сам не позорься.
Аноним 28/09/25 Вск 17:44:36 #70 №1368305 
>>1368289
Ты пиздлявый хуесос, который обосрался, когда ему ткнули в ротешник фактами. На этом мои полномочия всё.
Аноним 28/09/25 Вск 17:48:40 #71 №1368307 
>>1368305
Да не трясись ты, обладатель отсутствия
Аноним 28/09/25 Вск 17:53:59 #72 №1368313 
>>1368307
Это любил говаривать твой отчим, вытаскивая свою колыбаху уничтожения 10 см из твоего уничтоженного ротика? Боюсь, для анонимных имиджборд тебе придётся быть оригинальным и придумать более весомый панч, потому что твои познания в оскорблениях очень слабы. Попробуй почитать архивы средневековых проклятий, что ли.
Аноним 28/09/25 Вск 17:54:29 #73 №1368314 
>>1368305
Ты просто диванный трясун.
Инфиренс модели идет по блокам подряд. Комфи успевает выгружать из врам блоки, которые уже отработали, и заранее подгружать те, которые вскоре должны рассчитываться. Так и крутятся большие модели. Когда скорости измеряются единицами ит/с и менее - это не дает импакта на производительность т.к. стриминг весов опережает расчет.
Аноним 28/09/25 Вск 18:23:15 #74 №1368330 
00062-1793501975.png
00079-1793501975.png
00039-3266346203.png
00088-2489837117.png
Спасибо что поместили мою картинку в шапку. Могу поделиться лорой на Illustrious и датасетом https://pixeldrain.com/u/UeFQpSKN
Аноним 28/09/25 Вск 19:22:47 #75 №1368378 
>>1368330
Обойдемся
Аноним 28/09/25 Вск 19:26:42 #76 №1368381 
>>1368330
Спасибо анон! Буду баловаться.. обожаю подобное, хочу тоже научиться тренить лоры под подобное!
Аноним 28/09/25 Вск 19:31:24 #77 №1368388 
>>1368330
>>1368381
Я забыл триггер слово написать: Itaksoydet
>хочу тоже научиться тренить лоры под подобное!
А я тоже не научился, через Civitai делаю.
>>1368378
Прям ножом по сердцу, придется ее теперь вкусняшками склеивать.
Аноним 28/09/25 Вск 19:44:51 #78 №1368404 
>>1368330
Спасибо. Если будешь еще что-то подобное делать - не держи в себе.
Аноним 28/09/25 Вск 19:45:38 #79 №1368405 
.jpg
Все псы попадают в рай...
Аноним 28/09/25 Вск 19:54:06 #80 №1368412 
image.png
>>1368405
А лисы?
Аноним 28/09/25 Вск 19:55:35 #81 №1368415 
>>1368412
Да но лучше пока туда не торопиться
Аноним 28/09/25 Вск 19:58:36 #82 №1368421 
>>1368405
Где пасхалка? На прошлой пришлось шею сломать, а тут нету?
Аноним 28/09/25 Вск 20:05:27 #83 №1368431 
00098-1249679009.png
1501518381225011248991920x08000ff00d8bf7a5076261698857de7c4062e-1.jpg
Блин долго возился с этой пикчей, к сожалению не смог развернуть глаза Рин влево на Вовку, инпейнт почему то не помог. Ладно, и так сойдет. Генерировал все по отдельности, потом соединял в фотошопе, иначе просто никак. Еще проблема Лоры в том, что она неправильно генерирует рукава, в оригинальном мультике они очень прикольные: красные фейковые и зеленые настоящие, не думаю что есть booru тэг для такого. Ну или я обосрался с тэгами.
Аноним 28/09/25 Вск 20:22:58 #84 №1368453 
>>1368421
> Где пасхалка
А её нит кроме того, что... просто нит, совви. Даже идей никаких не было для такого сюжета. QwenImageEdit2509 поизучал вот
Аноним 28/09/25 Вск 20:41:53 #85 №1368477 
>>1368453
Ну ты, чего приуныл так? Надо было jz туда подмахнуть
Ты прошлый юзал активно? Как оно в сравнении?
Аноним 28/09/25 Вск 20:54:34 #86 №1368488 
00102-3617815643.png
>>1368431
Блять, руку проебал, какое же "удовольствие" инпейнтить по хайрезу, аж сразу хочется 5090 купить, хотя сейчас 4070 tis
Аноним 28/09/25 Вск 20:55:41 #87 №1368493 
image.png
С тентаклекнигой кастер может дышать под водой или не может?
Аноним 28/09/25 Вск 21:15:39 #88 №1368515 
>>1368477
> Ну ты, чего
Перемежаю веселье обратной амплитудой, удваивая размах впечатлений ))

> jz
Человек высокой, рядной культуры!


Прошлый юзал немного - стили менял им. Вписывать вот так в окружение не пробовал раньше даже.
Аноним 28/09/25 Вск 21:26:50 #89 №1368536 
>>1368305
Анон, который с no_humans в соседнем треде обосрался, ты ли это?
Аноним 28/09/25 Вск 21:37:42 #90 №1368543 
d49c56d85a1e016497e087bf95b070a30f6799bd30e0d4f2e0b741a74da3e805.webm
>>1368431
>>1368488
О, аниме пошло.
Аноним 28/09/25 Вск 22:01:12 #91 №1368563 
>>1366952 (OP)
Слопных дел мастера...
Аноним 28/09/25 Вск 22:26:02 #92 №1368584 
>>1368563
Но все равно мастера же!
Аноним 28/09/25 Вск 23:28:24 #93 №1368624 
>>1368563
Да пиздец, если норму лис и кошек к следующему не нагенерируют - вместо слопа одни мемасы в шапке будут.
Аноним 28/09/25 Вск 23:33:53 #94 №1368627 
00140-50891999.png
00137-2144075185.png
>>1368543
>>1368404
Честно, не хотел сюда сегодня больше на эту тему ничего публиковать, но вы только посмотрите какая сладкая булочка стоит справа. Похоже кто-то действительно научился печь я про вовку, сам я дно. Удивительно что даже рукава сгенерировались как надо, сила лоры 0,9
Аноним 28/09/25 Вск 23:36:59 #95 №1368628 
>>1368627
Не плохо, я бы такое аниме посмотрел.
Аноним 29/09/25 Пнд 04:14:22 #96 №1368730 
1662453403693.png
1692022730433.png
1663096979131.png
1633800165549.png
Аноним 29/09/25 Пнд 04:15:04 #97 №1368731 
1667182448554.png
Или лучше, когда через ночнушку видны соски?
Аноним 29/09/25 Пнд 06:22:50 #98 №1368741 
забанили в быдлятне, фур удален, а где картинки то постить? пиздец как в романе джорджа флойда 1678
Аноним 29/09/25 Пнд 07:11:05 #99 №1368746 
>>1368741
Ну не пости значит.
Аноним 29/09/25 Пнд 07:26:55 #100 №1368750 
>>1368731
Лучше когда не видны, загадка должна быть, воображение само дорисует
Аноним 29/09/25 Пнд 08:00:46 #101 №1368757 
>>1368741
Писюн узловатый побоялся генерировать для этого треда? Впрочем сам сюда подобные генерации боюсь нести.
>где картинки то постить?
Все товарищ, пора капитулировать на форч. Свои не признали так экстремистские соевички признают.
Аноним 29/09/25 Пнд 10:59:35 #102 №1368801 
>>1368757
На фоче нельзя лолей постить, думойте.
Аноним 29/09/25 Пнд 11:26:46 #103 №1368807 
>>1368801
Можно в спец треде в б
Аноним 29/09/25 Пнд 11:56:11 #104 №1368815 
.png
>>1368741
Нужно чтобы твой IP был за пределами этой страны.
Аноним 29/09/25 Пнд 12:33:49 #105 №1368827 
>>1368757
>Писюн узловатый побоялся генерировать
Узловатого писюна нет скорее из-за того, что большинство моделей, основанных на люстре и ранних версиях нуба (до отравы глутаматом) с нечеловеческими писюнами не слишком хорошо справляются. Лошадиные еще туда-сюда, а собачьи уже почти никак. Про более экзотические и не говорю.
Аноним 29/09/25 Пнд 12:35:37 #106 №1368828 
>>1366952 (OP)
Как сидриму и банану нормально скормить арт, чтобы они его юзали только как пример позы? А то перерисовывают часть персонажа и всё сейчас. Писать надо тэгами как с SD?
Аноним 29/09/25 Пнд 12:36:04 #107 №1368830 
>>1368815
>>1368741
И 1 сделанный пост в куках.
Аноним 29/09/25 Пнд 12:41:07 #108 №1368836 
Расстановка точек на ИИ. Можете для вкатунов сделать тир-лист ИИ-ресурсов и моделей для генерации аниме?
Включив туда все известные модели: Stable Diffusion 1.5, Stable Diffusion XL (SDXL), Stable Diffusion, WAN, Chroma, Qwen Image, OpenAI (ChatGPT / Sora), NovelAI, Cici AI, Flux, MidJourney, Niji Journey, Imaginarium, Nano Banana AI, Grok - может что забыл
Аноним 29/09/25 Пнд 12:47:34 #109 №1368839 
>>1368827
Порой может выдать годный собачий кок и нормальным узлом и с заостренным кончиком, но это роллить надо много и мб мне помогают лоры худов которые это рисуют, а вообще раз уж речь про лоры и пошла то можно на животный шиш накатить ее таргетно, мне аш любопытно стало, надо будет сегодня вечерком посмотреть лоры на какие-нибудь дельфиньи писи.
>Лошадиные еще туда-сюда
Ага, часто и по форме и по цвету хорошие выходят.
Аноним 29/09/25 Пнд 13:07:05 #110 №1368853 
>>1368839
Видел какую-то "все в одном" давно еще. Средненько, но работала.
Хотя если уж фурри генерить, то надо и соответствующий чекпоинт использовать. Есть на циве такой, названия не помню, но под многими фуррячьими картиками он в использованных ресурсах висит.
Аноним 29/09/25 Пнд 13:07:08 #111 №1368854 
sample977f460675a3d4c2a37ab67e0e6a23a8.jpg
>>1368753
Как объяснить нейронке, что мне нужно, чтобы женского персонажа держали на весу?
Аноним 29/09/25 Пнд 13:17:39 #112 №1368863 
>>1368854
Нарисуй как можешь, хоть палка огуречик, главное и потом img2img
Аноним 29/09/25 Пнд 13:18:32 #113 №1368864 
>>1368853
>если уж фурри генерить
Да не, меня интересуют только самки человека, только футы с животными бибами. Когда лепишь какой-нибудь кошкодевочке соответствующую елду оно смотрится классно, гармонично, да и если приплести сюда маня фантазии, то у себя в голове во время фапа ощущается еще горячее когда думаешь как такой чар со стремной шишкой делает с тобой всякие гадости.
Аноним 29/09/25 Пнд 13:31:18 #114 №1368871 
>>1368863
А промптом?
Аноним 29/09/25 Пнд 13:32:21 #115 №1368872 
>>1368864
Я так думаю, тот фурри чекпоинт и людей должен не забыть.
Если там сегментацию хорошую сделали, без протечек.
Аноним 29/09/25 Пнд 13:42:41 #116 №1368878 
>>1368815
Ну и кому он такой нужен? Он и так-то дохлый был.
мимо
Аноним 29/09/25 Пнд 14:43:33 #117 №1368913 
2025-09-2700843.png
2025-09-2700839.png
2025-09-2700831.png
xxx akRp1k7G700w0.jpg
Почему canny выдаёт чёрно-белую генерацию?
Аноним 29/09/25 Пнд 14:45:05 #118 №1368916 
>>1368730
3 найс
>>1368731
Лучше когда и так и так вариант есть.
>>1368836
https://2ch-ai.gitgud.site/wiki/nai/models/
С точки же зрения анимца тирлист простой: тюны sdxl прежде всего основанные на люстре (novelai в облаках), далее Qwen/Flux в виде возможности делать более сложное в общих аспектах но не знающие анимцо и требующие для них лоры или использования в комбинации с XL. Последняя ступень жемини она же банан в облаках, то же самое только лоры и много управления недоступны.
Wan особнячком ибо позволяет оживлять картинки включая анимцо.
>>1368854
(reverse) suspended congress или другие позы https://danbooru.donmai.us/wiki_pages/tag_group%3Asexual_positions
>>1368913
Потому что используемый контролнет не понял что там выход препроцессора канни гусары молчать! и воспринял это как прямой референс.
Аноним 29/09/25 Пнд 14:45:27 #119 №1368917 
124324535345234.PNG
12432453534523.PNG
1243245353452.PNG
124324535345.PNG
>>1368913
Аноним 29/09/25 Пнд 14:46:30 #120 №1368919 
>>1368916
Что делать, чтобы понял?
Аноним 29/09/25 Пнд 14:54:50 #121 №1368929 
>>1368919
Использовать совместимый с канни контролнет. Для sdxl из универсальных - https://huggingface.co/xinsir/controlnet-union-sdxl-1.0 для новых моделей есть именно под канни
Аноним 29/09/25 Пнд 14:58:25 #122 №1368932 
Кстати, а зачем использовать канни если есть лайн арт? Еще конкретно в комфи два препроцессора, просто канни и эдж, хуй знает чем они отличаются кроме того что там трешхолды прописаны разными методами.
Аноним 29/09/25 Пнд 15:05:12 #123 №1368937 
>>1368932
>>>1368929
>универсальных
Есть заточенные под Пони и его тюны?
Аноним 29/09/25 Пнд 15:06:24 #124 №1368939 
>>1368929
В Apply ControlNet какую силу выставить?
Аноним 29/09/25 Пнд 15:11:33 #125 №1368944 
>>1368937
Нет, возможно будет работать этот. Если у тебя нет какого-то суперспецифичного запроса что работает только на каком-то пони чекпоинте - выкини ее уже нахуй, маздай.
>>1368939
Единица или меньше в зависимости от желаемого эффекта.
Аноним 29/09/25 Пнд 15:22:41 #126 №1368953 
12432453534523423234.PNG
Нифига
Аноним 29/09/25 Пнд 15:23:43 #127 №1368954 
2025-09-2900014.png
>>1368953
Аноним 29/09/25 Пнд 15:59:07 #128 №1368972 
image
image
image
>>1368330
натравил квен на твой датасет
https://pixeldrain.com/u/p3HNaVxR
Аноним 29/09/25 Пнд 17:01:06 #129 №1369019 
>>1368972
Нахида няшно получилась, можно прям в мультик пихать если прибавить по одному пальцу.

Вопрос к анонам на Квене. Почему вы выбрали Квен а не Флюкс + аниме лоры? Флюксу ведь уже год, он хорошо опробован на практике.
Злые языки говорят что Флюкс в своем датасете слишком мало аниме картинок содержит, поэтому с аниме стилем проблемы у него. А Квене аниме есть. Правда ли это?
Аноним 29/09/25 Пнд 17:05:11 #130 №1369021 
>>1368972
Лучший!
Правило N+1: Все что попадает в тред лисофицируется
>>1369019
Не он, но квен банально лучше работает с анимцом что из коробки, по крайней мере эдит. И в целом он лучше слушается запросов, что коротких что длинных в отличии от флакса.
Аноним 29/09/25 Пнд 17:49:35 #131 №1369052 
image.png
Мда, вот это экспириенс. Забыл выключить а1111 капл в экстеншене, включил фордж капл, он подсосал старый и крашил мне генерации через 3 секунды после старта пока я репу чесал и думал че не так. Потом когда починил мне генерило мутантов, оказывается стилелору надо вставлять только в первую половину капл матрицы а не во все, хотя в примере который я смотрел лоры вставлялись и туда и туда. Потом мне генерило 1 тню вместо двух, хотя в гОйде опять же было 1girl для каждой половины капл матрицы, вписал 2 и стало генерить 2, хотя должно работать с 1. А теперь вишенка на торте: сгенерить гомофобию гетерохимию из двух цветов + другой перс с другим цветом глаз. Капл отработал почти нормально, почти всегда была стартовая генерация с правильными цветами НО потом адетайлер начал срать в них. Прошло какое то время прежде чем я допёр что нужно выставить в настройках обарботку лиц справа на лево и сделать отдельный промпт для детайлера с брейками но забыл так же о том что туда уже в отличии от капла надо на каждую строку указывать стилелору.

Офк почему с каплом генерации получаются какие то более каловые, больше артефактов лезет, неужели он настолько костыльно работает что переебывает так мозги модели?

Файнали, я научился генерить 2гирл стенденинг с каплом, канграчелейженс. В пикче бтв 3 чанка тегов.
Аноним 29/09/25 Пнд 18:05:53 #132 №1369067 
IMG4359.jpeg
>>1369019
Все правильно он сделал, как человек культуры, в те годы в мультиках 4 пальца рисовали
Аноним 29/09/25 Пнд 19:02:42 #133 №1369123 
>>1369019
> Почему вы выбрали Квен а не Флюкс + аниме лоры?
Я много генерил и тренил на флюксе. Он в начале казался отдушиной после застоя хл, но оказалось, что очень-очень ограничен. Тугой - вот такое ощущение. Плохо учится, плохо слушается промта если чуть отойти от портрета в пол экрана. Из-за того, что Блэкфорест отдал только дистил - проблемы с обучением и невозможность файнтюна. Кому-то ещё и огороженная лицензия не нравилась.

А квен - совсем другое. Очень живая модель, как и ван. Сейчас использую обе. Флюкс забыл. Хотя совестно немного - основной стиль, и начало реализации идеи я сделал на нём.

> Флюксу ведь уже год, он хорошо опробован на практике.
Год - это бесконечно старый по аи-меркам.
Аноним 29/09/25 Пнд 20:16:21 #134 №1369219 
Я тут недавно задавал вопрос, что делать если картинка слишком жесткая после img2img с минимальными изменениями. Ну так вот сам на него отвечу: сид нужно сбросить на рандомный.
Аноним 29/09/25 Пнд 20:21:21 #135 №1369224 
>>1369219
> сид нужно сбросить на рандомный.
Ну это же база
Аноним 29/09/25 Пнд 21:13:57 #136 №1369299 
>>1368757
я даже не думал об узлах, мне так больше нравится
>Впрочем сам сюда подобные генерации боюсь нести.
почему? что такого?

>>1368815
у меня нету платного впн, что бы быть белым человеком. да и смысл, сидеть на мертвой доске, без постинга
Аноним 29/09/25 Пнд 21:14:25 #137 №1369301 
>>1369075
Это фетиш что ли такой, когда трусик под шортами видно? Как называется? А если трусика нету и вместо него вареник выглядывает?
Аноним 29/09/25 Пнд 21:24:22 #138 №1369310 
>>1369299
>почему? что такого?
Я год назад сюда принес бабу с обычным(!!!) хуем и мое сообщение потерли, так же заходил в рандомное время в аниме диф треды не помню когда, не то в том году не то в начале этого, кто-то бугуртил на посты с еблей и их тёрли, типа нехуй тут это постить, нейрофап для этого есть. С тех пор я не думал о том что бы постить тут что-то кроме нормисной эротики, да и собственно нихуя не генерил и не постил вообще.
Аноним 29/09/25 Пнд 21:26:01 #139 №1369312 
>>1368916
>С точки же зрения анимца тирлист простой: тюны sdxl прежде всего основанные на люстре (novelai в облаках), далее Qwen/Flux в виде возможности делать более сложное в общих аспектах но не знающие анимцо и требующие для них лоры или использования в комбинации с XL. Последняя ступень жемини она же банан в облаках, то же самое только лоры и много управления недоступны.
Тюны сдхл хороши когда относительно популярный персонаж в более-менее стандартной ситуации. Если нонейм-персонаж поправляет одной рукой майку стоя при этом на голове, то сдхл сгенерит уродца без контролнета и/или лоры.
Аноним 29/09/25 Пнд 21:54:39 #140 №1369335 
>>1369310
соевый мир победил
>бабу с обычным(!!!) хуем
а надо было писос держать в клеточки, тогда бы не забанили
Аноним 29/09/25 Пнд 22:11:16 #141 №1369354 
пиздец 1621 опять!
Аноним 29/09/25 Пнд 22:19:56 #142 №1369366 
>>1369312
> поправляет одной рукой майку стоя при этом на голове
В больших моделях анатомия неоче, врядли это будет рациональнее чем xl где высок шанс что лора уже существует. https://danbooru.donmai.us/posts?tags=lycoris_challenge_(meme)
Аноним 29/09/25 Пнд 22:32:29 #143 №1369389 
>>1369366
Ты не понимаешь. Если тебе хочется выйти за пределы того, что есть на буру - тебе придется слезть с хл.
Аноним 29/09/25 Пнд 23:08:16 #144 №1369448 
>>1369389
Хочется и чтобы все анимублядские знания были, и анатомия, и хотябы ограниченно общие вещи и более сложный промптинг. А тут два стула.
Аноним 30/09/25 Втр 00:15:39 #145 №1369510 
GeminiGeneratedImage5xir5e5xir5e5xir.png
GeminiGeneratedImageokbldmokbldmokbl.png
Пора качать вайлдкарты
Аноним 30/09/25 Втр 03:38:12 #146 №1369660 
>>1369052
Я половину текста не понял. Я тупой.

---

Как заставить одного персонажа лизать/целовать шею (или другую часть тела) другого?
Я пробовал lick/bite/kiss neck, но не срабатывает на Pony.
Аноним 30/09/25 Втр 08:16:45 #147 №1369727 
>>1369312
> Если нонейм-персонаж поправляет одной рукой майку стоя при этом на голове
Люстромиксы на удивление хорошо генерят handstand и физику провисающих волос, не надо тут.
Аноним 30/09/25 Втр 08:40:49 #148 №1369736 
image.png
>>1369660
>Как заставить одного персонажа лизать/целовать шею (или другую часть тела) другого?
А в ваи срабатывает. Только тут уже другая проблема, с перебанными шеями. Лору ищи или через контрлнет прогоняй, а может и то и то.
Аноним 30/09/25 Втр 08:51:24 #149 №1369739 
image.png
image.png
image.png
>>1369660
Вообще да, промптами туго идет пиздец, ну энивей можно добиться желаемого реролами.
Аноним 30/09/25 Втр 09:32:39 #150 №1369749 
image.png
>>1369660
>Я пробовал lick/bite/kiss neck, но не срабатывает на Pony.
В пони в принципе очень тугое взаимодействие во всём, кроме популярных поз секса. Просто забудь про понимиксы, у них сильно устаревшая основа.
Аноним 30/09/25 Втр 10:29:26 #151 №1369768 
Я седня сделол 0 генераций, но в треде срал. Всё потому что связвают руки блокировками и впнами. Мой нынешний впн говно и прямо руки опускаются что-то делать. Надо свой серв поднимать для себя одного, но я даже не знаю справлюсь ли.
Аноним 30/09/25 Втр 10:48:12 #152 №1369776 
>>1369052
>Потом когда починил мне генерило мутантов,
>Пик
А щас ты хочешь сказать у тебя все в порядке? У левой бабы точно не три ноги, а их руки точно не срослись в одну?
Аноним 30/09/25 Втр 11:14:38 #153 №1369792 
Скажите для генерации qwen image txt2img и img2img через комфи , в такую тренировки лор, мне хватит моей нищебродской 4070 tis, или нужно апргрейдится? Деньги есть если что, других развлечений в жизни нет.
Аноним 30/09/25 Втр 11:21:53 #154 №1369797 
image.png
>>1369776
>А щас ты хочешь сказать у тебя все в порядке?
Относительно того что было до - да.
Аноним 30/09/25 Втр 11:41:10 #155 №1369804 
>>1369366
>В больших моделях анатомия неоче
А в маленьких файнтюнах древней сдхл она лучше что ли? Да нихуя, качественная анатомия получается за счет качества конкретной лоры.

Не знаю, анон, мне кажется что поиск и тренировка лор под каждый пук - это тупиковый вариант. Лора от Васяна часто может быть с говняком который влияет совсем на другие аспекты изображения. А даже если сам тренишь лоры, то больше 3 штук в одной генерации сложно использовать.
Мне больше нравится когда в самой модели больше данных заложено изначально.

>>1369448
Такая проблема скорее актуально для Флюкса, насколько я понимаю. Его специально тренили на фотобанках, а на аниме-картинки-для-неудачников просто забили. Модель изначально делали для фотостоков, аи-инфлюенсеров и рекламы, аниме и порнуха всякая им нах не нужны были и даже нежелательно.
А квен, я думаю, с более общими целями задумывался и у них не было предубеждений против анимублядских знаний в модели.

Аноним 30/09/25 Втр 12:02:05 #156 №1369814 
hallowen.png
hallowen2.png
hallowen3.png
Аноним 30/09/25 Втр 12:16:27 #157 №1369819 
>>1369792
Для генерации с помощью квантированной модели хватит и 8 гб vram. По поводу тренировки лоры под квен мне в SD треде кто-то говорил что умудряется с 12-гиговой картой это делать, но я хз как.
В облаке на runpod можно тренировать лору с полной моделью, уж всяко дешевле чем покупать rtx5090.
Аноним 30/09/25 Втр 12:25:24 #158 №1369822 
>>1369768
Ты в облаке что ли генерируешь? А чего не переехал на китайские сервисы?

Или без цензуры надо? Вообще среди облачных сервисов мне больше всего paperspace нравится, лучшее соотношение по стоимости/железу. Но если ты в РФ, то заплатить за него будет сложно.
Аноним 30/09/25 Втр 13:09:21 #159 №1369834 
ComfyUI00592.png
>>1369019
>Вопрос к анонам на Квене. Почему вы выбрали Квен а не Флюкс + аниме лоры? Флюксу ведь уже год, он хорошо опробован на практике.
>Злые языки говорят что Флюкс в своем датасете слишком мало аниме картинок содержит, поэтому с аниме стилем проблемы у него. А Квене аниме есть. Правда ли это?
Флюх за год заебал + он сам по себе довольно тугой и многих даже банальных не порно вещей не понимает. Квен тоже не идеален, но свежая струя + прикольно, что он по русски понимает и можно на великом и могучем расписать ему все свои хотелки, а не сидеть вспоминать или выдумывать как это по-буржуински рассказать и получить полный игнор или не то, чего хотел, в итоге. Пикрил сюжета я долго пытался добиться на флюхе, но в итоге забил хуй, ибо нихуя толком не получилось, на квене же буквально с первой попытки вышло. Единственная претензия к квену это его слишком сильная повторяемость - креатива очень мало и результаты практически идентичны, с другой стороны - у флюха слишком большой креатив и сделать похожие изображения, изменив пару деталей, было очень сложно.
Аноним 30/09/25 Втр 13:15:50 #160 №1369838 
В nano banana есть какие то бесплатные тарифы?
Аноним 30/09/25 Втр 13:41:19 #161 №1369852 
>>1369834
О великий стенд квен юзер, поведай мне о великих мудростях. Я не трогал ни квен ни флакс, мозгов у меня нет зато есть идея, насколько хорошо квен имедж эдитор работает? Я могу вместо дрочки инпеинта тыщу лет на ваи принести в эдитор пикчу и сказать ему "убери шестые пальцы с рук, убери сзади гостов" и чтоб он сделал это нормально?
Аноним 30/09/25 Втр 13:50:00 #162 №1369862 
>>1369838
Да, просто через Гугл аккаунт заходишь и пользуешься. Там что-то около 50 картинок в день
Аноним 30/09/25 Втр 13:53:20 #163 №1369868 
>>1369834
Анон, как у тебя получаются картинки без слишком большой яркости и насыщенности? У меня на Квин Имеге Эдит постоянно такая проблема
Аноним 30/09/25 Втр 14:12:44 #164 №1369904 
ComfyUI00171.png
ComfyUI00179.png
ComfyUI00114.png
ComfyUI00123.png
>>1369852
Ну я не большой специалист по имейдж эдиту(это две разные модели, если что) - попробовал его немного, но чего-то дельного по этому поводу сказать не могу. Тем более, что пользовался я им с лайтнинг лорой, что явно ухудшает его способности.
По поводу того, чтобы убрать шестые пальцы - не уверен что он такое осилит, но, например, полностью заменить фон или добавить надпись куда-нибудь или же вообще стиль картинки полностью поменять - такое он может. Со сменой позы персонажа у него уже получается далеко не всегда, особенно, если это не небольшое изменение.
>>1369868
>Анон, как у тебя получаются картинки без слишком большой яркости и насыщенности? У меня на Квин Имеге Эдит постоянно такая проблема
Это не имеге эдит, а обычный квен, но в целом эту часть промпта я из тредиса взял у пиксельарт-ананаса, слегка её подредактировав:

in the style of "magical realism". Apply the visual filter of "a cloudy cool autumn day". Drastically simplify the color palette to dominant shades: cloudy sky-gray, dusty yellow, and orange. Other colors are faint and rare. The air shimmers with intense heat haze. The lighting is stark, creating high contrast and long, sharp shadows. The scene is almost empty, evoking a sense of silent, haunting loneliness and frozen time. Add subtle magical elements. The overall mood is melancholic, nostalgic, and dreamlike.
volumetric light, wallparer
Аноним 30/09/25 Втр 14:36:28 #165 №1369934 
>>1369804
Ты какие-то странные вещи говоришь. Да, в xl моделях анатомия лучше, потому что они на нее отлично натренированы.
> поиск и тренировка лор под каждый пук - это тупиковый вариант
Именно это тебе и предстоит если захочешь делать анимцо на флюксе, квене и других. Только даже не поиск а самостоятельная тренировка, просто потому что они их знания об анимце ужасно ограничены.
Это не страшно если ты делаешь какого-то одного единственного персонажа в фиксированном стиле и всегда в целомудренных сеттингах - один раз натрень, иногда обновляй. Но если хочешь полный функционал, или не дай бог несколько персонажей - без шансов.
> Такая проблема скорее актуально для Флюкса
Для всех, с квеном и ваном также.
Аноним 30/09/25 Втр 14:36:55 #166 №1369935 
>>1369904
Попробую, спасибо.
Аноним 30/09/25 Втр 16:17:32 #167 №1369990 
>>1369792
Про генерацию сказали, про тренировку с 8гб забудь. Народные 24гб - и будешь тренить за ночь с небольшим блок-свапом. А потом эту же лору можно к едиту прицепить, что с ней делать получается - я просто не могу перестать, буквально новые горизонты!
Аноним 30/09/25 Втр 16:19:15 #168 №1369992 
>>1369934
А тебе не кажется, что ты говоришь точно такие вещи которые аноны говорили несколько лет назад когда сдхл только вышел. Напомню, Пони тогда не было и только самая первая версия AnythingXL появилась, сдхл модели были очень пососными на фоне лучших файнтюнов сд 1.5.
Может ты и прав, конечно, но если квен или ван народу зайдет, то цивит просто наполнится лорами и другими прибамбасами к базовым моделям, даже без возможности файнтюнить сами модели.
Аноним 30/09/25 Втр 16:21:54 #169 №1369997 
>>1369868
> без слишком большой яркости и насыщенности?
Шифт уменьши, попробуй 3 и меньше. + Возьми штатный воркфлоу, а не васянский откуда-то, и уже от него построй свой заново. Ну и самплер/шедулер не модные рес_м/бонг, а базированные эйлер/бета(бета57).
Аноним 30/09/25 Втр 16:26:08 #170 №1370002 
>>1369992
Есть одно но - потребность в видеопамяти. SDXL запускается у всех, тренировку могу делать Почти все.
Qwen запускать у многих со скрипом, а тренировка это просто пиздец даже на топовых картах.
Аноним 30/09/25 Втр 16:30:18 #171 №1370006 
>>1369997
Я пробовал cfg 2,5 20 шагов на euler simple из базового воркфлоу и с кем им как раз проблемы. С лайтнинг на 4 шага лорой тоже
Аноним 30/09/25 Втр 18:06:28 #172 №1370109 
>>1370002
В облаке же не так дорого лору тренить, заплатил несколько баксов за аренду сервера с 5090 и готово.

Аноны, так во что мне вкатываться сейчас, при условии что на железо пох все равно арендовать придется, видюхи нет? Генерировать хочу эротику, тренить лору на персонажа и стиль. Дефолтные мастерписи и чужие популярные лоры мне не особо интересны. Планирую активно использовать controlnet depth c 3д моделью для того чтобы меньше с анатомией и постоянностью персонажа проблем было. Люстра, Флюкс или Квен?
Аноним 30/09/25 Втр 18:17:00 #173 №1370120 
>>1370109
Да, но только на западе. У нас аренда стоит тонны денег, а заказать там не получается без геморроя.

>>1370109
>controlnet
Ты можешь гонять его на любой модели. Qwen Edit в последнем обновлении из коробки понимает ooenpose и все такое без дополнительных моделей.

Если на деньги пофиг, то бери 4090 или 5090 и не парься. В любом случае новые модели будут тяжелыми
Аноним 30/09/25 Втр 18:35:25 #174 №1370134 
>>1370120
>У нас аренда стоит тонны денег, а заказать там не получается без геморроя.
Да у нас не сдает никто компы/серверы под это дело. Есть только один сервис который под игрульки в аренду компы сдает. Хз, может скоро появится конкурент ранподу/васту в РФ.
А вообще, через барыгу на авито можно арендовать. Просто придется договариваться и переплачивать.

>Если на деньги пофиг, то бери 4090 или 5090 и не парься.
Лол, нет, не в том смысле. У меня видокарты на ноуте нет нормальной. В любом случае придется арендовать сервак, хоть под Люстру, хоть под Квен. И я бы не сказал что большая разница платить за 12gb или за 24gb vram.
Была бы у меня своя видеокарта, конечно бы Люстру выбрал.

Аноним 30/09/25 Втр 18:38:30 #175 №1370136 
>>1370134
>не сдает никто
Сдают, например Селектел. Но там голый сервак и надо накатывать все с нуля. Ну и дорого ещё.
Аноним 30/09/25 Втр 19:19:58 #176 №1370182 
>>1370108
Спасибо, что продолжаешь творить.
Аноним 30/09/25 Втр 20:13:47 #177 №1370272 
image
Сперма в ком?
Аноним 30/09/25 Втр 20:14:28 #178 №1370274 
>>1369992
Ты как будто в своих рассуждениях сравниваешь 1.5 с развитыми анимушными sdxl моделями, или может быть пони с современными производными люстры.
В xl я прямо сейчас могу задать двух-трех+ желаемых чаров с персональными атрибутами, одеждой и действиями, включая любое нсфв без единой лоры. Сложности будут с задниками или комплексными объектами типа того же велосипеда или техники.
В квене/флюксе/ване можно только хуй пососать, зато с крутым задником, аккуратно нарисованными объектами или более сложной расстановкой композиции промптом.
> но если квен или ван народу зайдет
Мы их уже юзаем, например эдит прекрасно справляется с заменой/улучшением задников, добавлением объектов и прочего в заготовку картинки. Если владеешь редактором и базовыми навыками фотобаша - с ними открываются новые возможности. Но полностью перейти на них возможно только в ограниченных описанных выше кейсах по причинам отсутствия знаний, не говоря про нсфв.
> то цивит просто наполнится лорами и другими прибамбасами к базовым моделям
> поиск и тренировка лор под каждый пук - это тупиковый вариант
Так тупиковый вариант или благо?
>>1370108
Найс, побольше такого
Аноним 30/09/25 Втр 20:18:09 #179 №1370279 
>>1370109
> Аноны, так во что мне вкатываться сейчас
А зачем тебе что-то вообще выбирать? Пользуйся всеми, с оговоркой что нормальная эротика это только xl. Ты ничем не ограничен, просто скачивай, осваивай и довольно урчи. Только сильно дичью типа
> controlnet depth c 3д моделью для того чтобы меньше с анатомией и постоянностью персонажа проблем было
не заморачивайся, сейчас проблем с анатомией нет. Начни с люстры, тот же ваи, одновременно с ним крути квен. Освоишь базовые вещи, апскейл и прочее - уже пробегись по разным моделям, высока вероятность что откроешь много нового.
>>1370272
В Асуке
Аноним 30/09/25 Втр 20:19:15 #180 №1370281 
>>1370276
Шизофреник, где ты там слоп увидел покажи? Ни 1 малейшего косяка.
Аноним 30/09/25 Втр 20:26:06 #181 №1370292 
>>1370281
>>турбослоп с промтом из 3.5 тэгов
> где ты там слоп увидел покажи? Ни 1 малейшего косяка.
Летсо этого ньюфага негенерируемо
Аноним 30/09/25 Втр 20:27:01 #182 №1370294 
>>1370292
Это всё твои додумки, шизофреник?
Аноним 30/09/25 Втр 20:27:13 #183 №1370295 
>>1370203
Так это же небось понимодель, а не ваш флюкс или квен богомерзкий. Понимать надо.
Аноним 30/09/25 Втр 20:28:41 #184 №1370296 
>>1370295
Да не, понимодель не может атк четко узоры рисовать. Она даже пальцы не может отрисовать,
Аноним 30/09/25 Втр 20:38:32 #185 №1370321 
>>1370279
>А зачем тебе что-то вообще выбирать? Пользуйся всеми, с оговоркой что нормальная эротика это только xl.
Когда я последний раз генерил на понимодели (аутизм микс) где-то год назад, то получить норм эротику было сложно из-за проблем с анатомией. Фирменные растянутые пони-торсы чего только стоят, но больше всего проблем было с тазовыми костями.

>не заморачивайся, сейчас проблем с анатомией нет.
Даже если сейчас решили проблемы с анатомией, то с повторяемостью персонажа будут проблемы без контролнета. Не хочу чтобы пропорции/телосложение менялось, придется минимум openpose.

Забыл сказать, что я не ньюфаг, генерил год назад тут. Но в новых моделях не бум-бум.
Аноним 30/09/25 Втр 20:40:34 #186 №1370326 
image
>>1370300
Шизик, что значит "выглядит"? Ты обосрался с детектором и не перестаешь серить под себя.
И зумер не знает определение слопа. Фу быть таким.
Аноним 30/09/25 Втр 20:50:11 #187 №1370338 
>>1370326
Ньюфажик, ты только не трясись так.

Выглядит "как слоп даже на миниатюре" - это значит, что такой мусор детектится даже не рассматривая, не говоря уже о том, что кому-то может захотеться его отрыть в фуллсайз.
Аноним 30/09/25 Втр 20:51:13 #188 №1370340 
>>1370321
> где-то год назад
А где-то 3 года назад каракули далли2 считались достижением и вершиной генеративного ии. Если ты не шаришь в теме - не делай ахуительных выводов и не ввязывайся в кринжовые споры, просто спроси. И про опенпоз рассуждения погранично уместные, он не особо поможет и проще будет иначе.
Лучшее что ты сейчас можешь сделать - приступить к освоению, пробуя, задавая вопросы, наблюдая закономерности и т.д. И сам удовольствие получишь, и сформируется понимание что как, плюсов масса-минусов нету.
Аноним 30/09/25 Втр 20:54:17 #189 №1370350 
>>1370321
Нынешнии модели не разъебывают тело если а) перс которого ты генеришь известный б) ты не насрал в разрешение пикчи\не сделал апскейл с х2 множителем и выше, а так же всегда можно подкорректировать это промптом по типу narrow waist, thick hips и пр.
Аноним 30/09/25 Втр 21:29:45 #190 №1370417 
>>1369862

Этот аккаунт не соответствует требованиям для доступа к подписке Google AI
Тарифный план Google AI не предоставляется в некоторых странах и недоступен пользователям, не достигшим определенного возраста.
Аноним 30/09/25 Втр 22:16:38 #191 №1370544 
>>1370417
Впн включи, йобана. Шо ты как не нашенский.
Аноним 30/09/25 Втр 22:20:28 #192 №1370557 
61b17500328df472a13e4037e3b04645.jpg
>>1370544
Да все разобрался, там не каждый впн поможет, сработало только с Нью-Йорским. Пока под огромным впечатлением, и генерируется со скоростью света. С первой попытки сделал то, что в sore я пытался сделать 30 попыток. Лучше бы open ai удалили свою генерацию картинок и не позорились бы
Аноним 30/09/25 Втр 22:59:18 #193 №1370667 
>>1370557
Вот бы на локалке такой охуительный редактор и без цензуры и чтобы работал с такой же скоростью. Разве я многого прошу?
Аноним 30/09/25 Втр 23:02:51 #194 №1370679 
.jpg
Четыре ушка и не подушка два одиночества
Аноним 30/09/25 Втр 23:09:26 #195 №1370705 
fd00045.png
>>1370679
Вилка - четыре зубца
Голова - четыре уха
Аноним 30/09/25 Втр 23:49:50 #196 №1370807 
Народ, а кто novelai пользуется, вы как вообще подписку оплачиваете?
Аноним 01/10/25 Срд 00:52:34 #197 №1370934 
>>1370807
Среди братских народов немало клиентоориентированных банков.
Аноним 01/10/25 Срд 02:02:38 #198 №1371049 
>>1370999
Что за фиксация на анальной теме? Полноценной визы или мастеркарда сейчас нет только у ленивых или глупых.
Аноним 01/10/25 Срд 04:02:55 #199 №1371093 
Есть вопрос, есть ли какой то прогресс со времен выхода SDXL или все еще хуйня?
Аноним 01/10/25 Срд 05:39:46 #200 №1371130 
>>1371106
Ебать ты поехавший, глупый и агрессивный, 404 чтоли?
Заходишь в приложение местного банка, делаешь перевод в такой-то банк по своему же номеру телефона, теряешь только на конвертации валют по курсу. Можно через сбп, тогда курс выгоднее но не действует льгота в перевод между своими а засчитывается как общий. Можно по реквезитам из местного банка в целевой, конвертация выгоднее но идет день-два. И еще с десяток методов, которые не нужны ибо всегда хватает первого.
> через говнограмм
> закинут это на EU карту и с неё оплатишь
Вот уж кто точно не знает что такое препейд карты, а туда же лезет.
Аноним 01/10/25 Срд 10:18:47 #201 №1371202 
image.png
image.png
>>1371093
Есть.
Аноним 01/10/25 Срд 10:33:49 #202 №1371206 
>>1370934
Годик назад с белорусского пейпала нормально проходила оплата, а сейчас отклоняется.

>>1371106
Жирно как-то 20% процентов.
Аноним 01/10/25 Срд 11:44:16 #203 №1371279 
>>1370340
>И про опенпоз рассуждения погранично уместные, он не особо поможет и проще будет иначе.
А что поможет? В cдхл моделях постоянство персонажей только с помощью лоры и контролнета достичь можно. Ну и еще был IPAdapter, который при наличии лоры не нужен.
В больших моделях вроде Kontext уже можно по картинкам-рефам похожих персонажей генерить. Мне поэтому они больше интересны, ведь так можно было бы не заморачиваться с лорами, а просто собрать коллекцию рефов персонажа.

Но почитал тут ваш скепсис по новым моделям и решил опробовать сначала сдхл-файнтюн и сравнить его с квен. Что лучшие результаты даст с моим персонажем, то и буду использовать.

>>1370350
>перс которого ты генеришь известный
У меня цели генерить фанфик-картинки вообще нету. Лора на своего персонажа будет скорее всего.
Аноним 01/10/25 Срд 12:38:49 #204 №1371342 
.jpg
.jpg
>>1370807
Уже несколько лет как есть посредники, которые за тебя по доверенности могут иностранные счета открыть, бегать надо не дальше чем к ближайшему нотариусу и в СДЭК. Правда ценник на такую услугу может кусаться.

>>1371106
> и как ты из рашки на неё деньги положишь
Да в общем-то буквально как тут сказали: >>1371130
> Заходишь в приложение местного банка, делаешь перевод в такой-то банк по своему же номеру телефона, теряешь только на конвертации валют по курсу
Аноним 01/10/25 Срд 13:30:09 #205 №1371416 
>>1371279
> В cдхл моделях постоянство персонажей только с помощью лоры и контролнета достичь можно.
Не только.
Весной итт я уже писал о результатах опытов.
SDXL модели генерируют картинки самоподобными внутри самих себя, некоторые концепты провоцируют модель на дубликацию персонажей в разных позах. Поэтому инпэйнт с такими тегами может с хорошей вероятностью дать осмысленные результаты с консистентностью новой и старой области.
Лоры просто дают более стабильный результат.
Аноним 01/10/25 Срд 14:31:51 #206 №1371502 
>>1371133
Так порвался с того что верил в ложный манямир и столько страдал с этого? Тяжело быть дебилом.
Для редких покупок достаточно турецкой виртуалки, что легко оформляется и недорого стоит, или их же предоплаченых карточек (дороже, можно анонимно). Для регулярных, переводов и прочего - оформляются карты в республиках снг.
>>1371206
> с белорусского пейпала
Он разве от них не ушел?
>>1371279
Другой анон хорошо расписал, можно добавить как раз ip-адаптер. А опенпоз с точки зрения стабильности персонажа тебе мало что даст, слишком большая свобода его интерпретации у модели.
Аноним 01/10/25 Срд 14:38:40 #207 №1371507 
У меня арч, амд видяха, но поставить стейбл дифужн не дает какая-то хуйня с питоном, делаю все по гайдам, но то для одной хуйни колесо не соберется, я версию меняю, потом для второй не собирается, тоже меняю, вроде все собирается, а при установке выдает что в коде из webui.sh каких-то команд не существует, а я не кодер чтобы в этом копаться. Может сталкивался кто?
Аноним 01/10/25 Срд 14:47:11 #208 №1371517 
image.png
>>1371507
>У меня арч, амд видяха
> я не кодер, чтобы в этом копаться
> У меня арч
> я не кодер
Скорми весь лог ошибки дипсику и сделай как китаец тебе скажет, если это не противоречит законам РФ.
Аноним 01/10/25 Срд 15:12:16 #209 №1371541 
>>1371517
Блядь, это выражение
> Гитлер дрожит от страха перед вами
Аноним 01/10/25 Срд 15:53:46 #210 №1371584 
>>1371502
>Он разве от них не ушел?

Да не, работает, но ограниченно. Только на оплату.
Аноним 01/10/25 Срд 16:40:54 #211 №1371641 
>>1371541
Ага, я вытащил его в очень низком качестве с кадра спешла на ютубе и загнал в хайрезфикс.
Аноним 01/10/25 Срд 17:33:20 #212 №1371707 
>>1371416
>Поэтому инпэйнт с такими тегами может с хорошей вероятностью дать осмысленные результаты с консистентностью новой и старой области.
Не уверен что понял, но ты предлагаешь взять одну генерацию персонажа и инпэйнтить часть его тела для получения новой позы?
Прикольная идея, но я уж лучше тренировкой лоры займусь, рероллить инпэйнт мягко говоря не люблю.
С лорой проблема только в том что датасет сложно на кастомного персонажа собрать. Вообще, теоретически qwen image edit может помочь с этим. Скормить ему генерацию лица, пусть меняет выражение и ракурс.

>>1371502
>можно добавить как раз ip-адаптер
Я думал его только вместо лоры используют, когда лору лень тренить и нужен простой и плохой вариант.
>А опенпоз с точки зрения стабильности персонажа тебе мало что даст
Это печально. Тогда вместо опенпоза буду depth с низким весом. Только вот он волосы может всрать, на 3д модели у меня качественных волос не будет.
Аноним 01/10/25 Срд 19:17:30 #213 №1371867 
image.png
>>1371707
>Не уверен что понял, но ты предлагаешь взять одну генерацию персонажа и инпэйнтить часть его тела для получения новой позы?
Тебе не нужно инпэйнтить часть тела. Тебе надо закрасить под инпэйнт свободную область и добавить теги типа multiple views, reference sheet и тому подобное. Ты можешь изначально роллить референс с множественными видами, добавив для надёжности контролнет (но он необязателен, что-нибудь модель всё равно выдаст).
Такое ещё полтораха умела, с тех пор внутренняя согласованность моделей по неясной причине выросла (видимо, как побочный результат попыток добиться более отзывчивого промпта и бомбардировки по тегам данбуру, где референсы тоже лежат).

>С лорой проблема только в том что датасет сложно на кастомного персонажа собрать.
Ты роллишь нестабильными способами (хоть этим способом, хоть через nano banana) разные картинки с персонажем, а потом стабилизируешь лорой. Так можно размножить единичную картинку.
Квен, ван и нано банана умеют менять позы персонажей по референсу, только они дорогие по компьюту и не дают прон.
Аноним 01/10/25 Срд 19:59:19 #214 №1371940 
>>1371707
> Тогда вместо опенпоза буду depth с низким весом.
Сорта, также не поможет в этом, оно для другого нужно.
> его только вместо лоры используют
Не вместо, он сам по себе и позволяет задать референс, самое подходящее. Если так уж сильно хочется - насобирай пикч разными способами и потом сделай лору.
>>1371867
> закрасить под инпэйнт свободную область
Сюда бы еще инпеинт контролнет бы добавить, чтобы не закрашенный референс никак не был бы затронут. Двачую.
Аноним 01/10/25 Срд 20:19:55 #215 №1371974 
А как там поничмо поживает? Он же обещал ещё в августе скоро зарелизить своё говно.
Аноним 01/10/25 Срд 20:20:50 #216 №1371976 
>>1371867
>Ты роллишь нестабильными способами (хоть этим способом, хоть через nano banana) разные картинки с персонажем, а потом стабилизируешь лорой. Так можно размножить единичную картинку.
А зачем так, в два шага, делать?

Я хочу сначала с помощью сдхл маленький multiple views/reference sheet с 3-4 видами сгенерить. Потом разделить чарактер щит на отдельные картинки. Потом на основе каждой картинки еще штук 5 понаделать с помощью qwen image edit. Итого у меня будет датасет из 20 картинок с помощью которого треню лору.
Потом просто использую лору вместе с контролнетом в сдхл модели.
Аноним 01/10/25 Срд 20:38:42 #217 №1372015 
>>1371976
Ты об этом рассказываешь уже сколько дней? Сделал бы уже давно
Аноним 01/10/25 Срд 21:22:37 #218 №1372092 
image
Осеннее постите
Аноним 01/10/25 Срд 21:25:44 #219 №1372097 
>>1372092
Явно читает "Как привлекать к себе братиков и влиять на них".
Аноним 01/10/25 Срд 23:09:52 #220 №1372372 
ComfyUI00504.png
ComfyUI00612.png
ComfyUI00617.png
ComfyUI00623.png
>>1372092
>Осеннее постите
Аноним 01/10/25 Срд 23:16:58 #221 №1372380 
Ша сгенерил персика, почти идеального, у всех идеальные пальцы, почти ебальник не размыты, даже импейнт не нужен. Но он вышел, че-то слишком молодым, хоть я и не старался делать его таким. Хочется выложить артик на civitai но так стремно.
В каком страшном мире мы живем, до чего мы докатились.
Аноним 01/10/25 Срд 23:26:22 #222 №1372387 
image.png
>>1372372
Аноним 01/10/25 Срд 23:33:59 #223 №1372398 
>>1372380
На кэтбокс кидай
Аноним 02/10/25 Чтв 01:35:51 #224 №1372507 
.png
.png
>>1372380
Флетчест кстати теперь тоже забанен на цивите. Даже интересно, до какого уровня маразма это по итогу дойдёт.

>>1371974
Последний раз 17 сентября вместо с анонсом апдейта для своей аппы писал что "скоро (tm)" релизнут веса.
Аноним 02/10/25 Чтв 01:56:51 #225 №1372531 
image00065.png
image00072.png
Аноним 02/10/25 Чтв 02:22:17 #226 №1372565 
image00081.png
Ой, тут же просили осеннее
Аноним 02/10/25 Чтв 07:28:27 #227 №1372698 
>>1372507
>flat chest has been addet th the banned list
Остановите уже Землю, я сойду.
Аноним 02/10/25 Чтв 10:53:05 #228 №1372747 
>>1372507
>Флетчест кстати теперь тоже забанен на цивите.

Надо запретить школьную униформу, сиськи меньше четвертого размера(больше тоже запретить, чтобы угодить феменисткам), необвисшие сиськи, лица без морщин, ноги без целлюлита, рост меньше 180(больше - тоже), слишком большие глаза, невинный взгляд, детские игрушки, узкую талию, не дряблый живот, неуродливые соски, и наконец вес мешьше 90 кг.
Ничего не забыл?
Аноним 02/10/25 Чтв 11:27:59 #229 №1372765 
>>1372507
Уважаемая администрация Civitai,

Мы, пользователи вашей платформы, выражаем протест против решения добавить тег “flat chest” в список запрещённых.

Ваш шаг не только ограничивает свободу творчества, но и напрямую унижает достоинство женщин с маленькой или плоской грудью.

Наши аргументы:
1.Дискриминация по признаку телосложения
Запрет на использование термина “flat chest” фактически исключает из репрезентации взрослых девушек и женщин с маленькой грудью. Это создаёт стигму и послание: такие тела «нежелательны» или «неправильны».
2.Навязывание искусственного стандарта внешности
Ваше решение транслирует установку, что “женственность” возможна только при большой груди. Это дискриминация искажает представление о разнообразии женских тел.
3.Ограничение свободы творчества
Артисты и пользователи, которые хотят изображать взрослых персонажей с маленькой грудью (будь то в искусстве, моде, анимации или автопортретах), вынуждены использовать искажённые эвфемизмы. Это снижает ценность Civitai как платформы для свободного самовыражения.
4.Неэффективная модерация
Мы понимаем вашу озабоченность недопустимым контентом, но удаление слова не решает проблему. Злоумышленники всегда находят обходные пути, а страдают обычные пользователи.

Мы требуем:
•пересмотреть решение о бане тега “flat chest”;
•внедрить более точечные механизмы борьбы с запрещённым контентом, не стигматизируя нормальные вариации телосложения;
•публично подтвердить, что Civitai уважает свободу творчества и разнообразие женских тел, а не навязывает стандарты.

Игнорирование данного обращения подрывает доверие к Civitai и может быть воспринято как форма дискриминации. Мы оставляем за собой право рассматривать юридические и репутационные последствия подобных действий.
Аноним 02/10/25 Чтв 12:29:57 #230 №1372782 
image
>>1372507
Аноним 02/10/25 Чтв 13:05:45 #231 №1372805 
>>1372765
Хорош, еще про обиду транс-персон добавить и будет ультимативно.
>>1372782
Ай лол, супер
Аноним 02/10/25 Чтв 13:47:31 #232 №1372837 
image
И да
Аноним 02/10/25 Чтв 14:37:08 #233 №1372907 
image.png
ComfyUI00687.png
ComfyUI00688.png
Охуеть - хотел нунчаки потестить с квеном, но они не заводились, часа 2 пердолил-красноглазил, обновлял пипы-хуипы, торчебосы и прочие битсэндбайтсы, ибо вообще всё сломалось и нихуя не заводилось. В итоге нунчаки так и не завелись квен теперь летает просто - раньше по 50-100 s/it было на 16гб врам, а теперь пикрил. Думал, что это квен просто очень прожорливый и 4080 еле пердит и под него надо 5090. Можно теперь без лайтнинг лоры жить.
Пик 2 - лийтнинг v2 8 шагов, пик 3 - без лайтнинга просто 25 шагов.
инб4: с лайтнингом лучше
Аноним 02/10/25 Чтв 15:25:11 #234 №1372986 
0331007-masterpiece, best quality, very aestheti-noobaiXLNAIXLepsilonPred11Version.jpg
0313002-masterpiece, best quality, very aestheti-noobaiXLNAIXLepsilonPred11Version.jpg
0239001-hand, 5 fingers-qwen-image-Q4KM copycleanup.jpg
Будет ли у тёдзина адаптация когда-нибудь, интересно.
Аноним 02/10/25 Чтв 19:09:18 #235 №1373206 
>>1372782
Что такое DFC?
Аноним 02/10/25 Чтв 19:11:46 #236 №1373207 
>>1373206
Акроним
Аноним 02/10/25 Чтв 19:33:32 #237 №1373220 
1713677014852.jpg
Аноним 02/10/25 Чтв 21:34:39 #238 №1373301 
>>1373220
А чего волосы такие короткие в этот раз?
Аноним 02/10/25 Чтв 21:57:41 #239 №1373320 
>>1373301
В жопе? Как ты проверил?
Аноним 02/10/25 Чтв 22:43:00 #240 №1373338 
.jpg
>1girl, standing по классеке доработанный ллм промт на сотню слов
Но чёт ёкнуло внутри, когда вдруг эта пикча выроллилась. Кощунством показалось даже цвета крутить/эффектить
Аноним 02/10/25 Чтв 22:44:36 #241 №1373339 
>>1373338
>13mb
Сорян, чёт где-то облажался и png запулил под видом жипега
Аноним 02/10/25 Чтв 22:59:42 #242 №1373351 
>>1373338
Боке хорошо получилось, а есть без аберраций? Напоминает о лете.
>>1373339
Ультанул так ультанул, зато каждый пиксель шума пост обработки на месте. Красиво.
Аноним 02/10/25 Чтв 23:00:26 #243 №1373352 
>>1373206
Тайный пароль педофилов.
Аноним 02/10/25 Чтв 23:03:16 #244 №1373356 
.jpg
Аноним 02/10/25 Чтв 23:05:10 #245 №1373359 
>>1373351
Спасеба. Боке - да. Сам прям рот открыл, т.к. это не ручками как я обычно делал, а квен сам соорудил.

> без аберраций
Конечно же: https litter.catbox.moe/8wl9ti.jpg
Аноним 02/10/25 Чтв 23:54:42 #246 №1373382 
Аноны, а кто-нибудь flash или sage для ускорения использует? Какие подводные?
Аноним 03/10/25 Птн 01:08:56 #247 №1373463 
>>1373356
Суперская!
>>1373382
Нужно найти колеса под твои версии или собрать самому.
Аноним 03/10/25 Птн 02:55:58 #248 №1373529 
>>1369834
>его слишком сильная повторяемость
тоже заметил такое, это отталкивает от использования. аноны, это как-то фиксится?
Аноним 03/10/25 Птн 03:10:22 #249 №1373531 
>>1368972
анончик, а чем трейнил? обычный qwen_image или edit?
Аноним 03/10/25 Птн 03:36:00 #250 №1373539 
11EQWE145A.png
a1.png
Расскажите как вы пилите картинки с 2 персонажами? Что бы сделать пик 1, мне пришлось жопу порвать. С таким сетапом + контролнетом время генерации выросло в х5 раз, компик задыхается уже после 3 генераций. Мб есть проще способ?
Аноним 03/10/25 Птн 04:02:44 #251 №1373544 
1803001-by yoneyama mai, z3zz4, A gorgeous dark-netayumeLuminaNetaLumina.jpg
2034001-by yoneyama mai, z3zz4, A confident han-netayumeLuminaNetaLuminav30cleanup.jpg
1407004-netayumeLuminaNetaLuminav30cleanupcleanup.jpg
1632001-paint by 748cm, A white-skinned gorgeou-netayumeLuminaNetaLuminav301.jpg
>>1373539
Используй более мощные и новые модели. Копинг с инпейнтом, региональным промптингом и прочей дичью тебя сломает.
Аноним 03/10/25 Птн 05:14:16 #252 №1373556 
изображение.png
изображение.png
>>1373539
Просто роллю с дмд2, хотя с региональным не чувствую какой то разницы в скорости, просто лень ебатся, зачем тебе еще контролнет непонятно.
Аноним 03/10/25 Птн 05:18:33 #253 №1373557 
>>1373529
Я не он, но использую для чистой т2и ван 2.2 с двумя лорами, квен иногда для фикса чего-то. А вот КвенИмадж не заменить, это просто ульта. Но в нём, кстати, и повторяемости такой нет, он разнообразнее обычного выдаёт.
Аноним 03/10/25 Птн 07:21:39 #254 №1373592 
06G35BKJA313DMBDCV15ZDWV10.jpg
Аноним 03/10/25 Птн 08:26:43 #255 №1373617 
>>1373356
Спит лиса после обеда,
Снится лёгкая победа
Аноним 03/10/25 Птн 10:38:50 #256 №1373660 
08985-2025-10-03-1792-1344.webp
08989-2025-10-03-1792-1344.webp
>>1372507
Ебать новости. Я у них последнее время оппаи постил или чибиков, так что не заметил. Забанили значит длинные доски вместе с короткими. Типа как слева тян не бывает, только как справа.
Аноним 03/10/25 Птн 10:43:35 #257 №1373663 
image.png
>>1373539
Тут скорее сложно не пикчу сгенерить с много персов, а как регионал промптер срёт в картинку... Заебешься мутации с артефактами чистить в инпенте\фш, будет как на пике. Постоянно лезут 6 пальцы и всякая йоба дичь. С этим кривым говном модель шизеет по ощущениям.
Аноним 03/10/25 Птн 10:53:39 #258 №1373668 
>>1373660
Я любитель плоскогрудых, но здесь мне больше пик два нравится.\
>>1373663
>>1373539
Обидно ебаться несколько часов ради всратого результата, i know that feel
Аноним 03/10/25 Птн 10:57:04 #259 №1373670 
Что скажете про Comfy UI Desktop? Кто-нибудь пользуется? Есть подводные? Можно в нем эффективно работать?, или лучше по старинке ебаться с питонами и гитбашами при установке.
Аноним 03/10/25 Птн 11:21:39 #260 №1373675 
>>1373670
>Что скажете про Comfy UI Desktop?
Попытка снизить входной порог.
Если ты не новичок, то как бы и нахуй не надо жертвовать компьютом и видеопамятью ради оКоШеЧеК.
Я бы сразу в консоль срал промптом, если бы существовали адекватные порты на C++/Rust.
Аноним 03/10/25 Птн 11:46:17 #261 №1373683 
ComfyUI00024.png
>>1373675
Я не новичок, просто тупой пиздец, я automatic1111 помню в мае установил с помощью чата джпт, доебывая его по каждому вопросу, и каждый 5 минут сбрасывая скриншоты. Не уверен, что с легкостью смогу установить заново, лол.

Первая генерация в qwen image, ну такое. Еще и генерирует целую вечность (минуты 2-3 на одну картинку). Теперь понятно почему все сидят на SDXL.
Ладно, с этим проехали, теперь нужно попробовать Qwen image2imge
Аноним 03/10/25 Птн 11:53:04 #262 №1373688 
2026001-This is a digitally manipulated photogra-qwen-image-Q4KM.jpg
>>1373683
Главное преимущество квена это возможность создавать более сложные композиции, для 1girl он смысла не имеет вообще, да и аниме-стили знает очень плохо.
Аноним 03/10/25 Птн 11:55:29 #263 №1373689 
image
Аноним 03/10/25 Птн 12:20:29 #264 №1373701 
ComfyUI00028.png
>>1373688
Аниме стиль по умолчанию какой-то очень приторно сладкий. Чисто в теории за счет лор его можно приблизить к стилистике Illustrious например?
>Главное преимущество квена это возможность создавать более сложные композиции
Это ведь через image edit верно?
Аноним 03/10/25 Птн 12:27:35 #265 №1373705 
0201001-A man in a richly embroidered tuxedo ho-qwen-image-Q4KM.jpg
>>1373701
У квена ВСЕ стили приторные до невозможности, я до сих пор не нашел способа убрать ее из аутпутов. Это не только аниме касается, а вообще чего угодно.
>Это ведь через image edit верно?
Нет, на обычном qwen image просто вписываешь более сложный промпт.
Аноним 03/10/25 Птн 12:37:02 #266 №1373709 
>>1373531
https://youtu.be/gIngePLXcaw?si=fGsSHLI4g2GYNyiL
может с того момента что то получше сделали
квен обычный. прям сразу на edit еще не пробовал, но не думаю что там будет сильно отличаться
Аноним 03/10/25 Птн 13:03:41 #267 №1373729 
09013-2025-10-03-1280-2944+E.webp
>>1373668
На второй просто стиль поинтереснее. Кишида мел+квазаркейк, в меру понимания моделью, без лор.
Аноним 03/10/25 Птн 14:04:03 #268 №1373789 
image
...этот в суп пойдет, а этот с картошкой пожарю...
Аноним 03/10/25 Птн 14:16:09 #269 №1373805 
>>1373789
Бегите, аноны.
Аноним 03/10/25 Птн 14:17:02 #270 №1373806 
>>1373789
И соседку-кошечку накормишь?
Аноним 03/10/25 Птн 14:25:34 #271 №1373818 
>>1373789
Вот реально у Квен есть проблема, "пережаренные" перенасыщенные картинки. Хотя возможно автор делает так специально, я не знаю
Аноним 03/10/25 Птн 14:31:29 #272 №1373829 
>>1373592
Найс
>>1373660
На первой чето совсем фейсы дженериковые и торсы вытянуло, хотя и почет за dfc. Вторая более интересная, хоть и бубсы больше.
>>1373789
Она знает какие грибочки собирать
Аноним 03/10/25 Птн 14:45:58 #273 №1373851 
00068-3982590742.png
Как приятно после комфи в автоматик возвращаться.
Аноним 03/10/25 Птн 14:54:04 #274 №1373859 
>>1373463
>Нужно найти колеса под твои версии или собрать самому.
Судя по ускорению в 25%, оно уже работает.

Но, блин, какие-то непонятные цветные пятна по картинке лезут в самых неожиданных местах. Не могу понять, в чем дело - то ли в sage, то ли автор Neo-Forge чем-то еще насрал, то ли я где-то проебался.
Аноним 03/10/25 Птн 15:24:06 #275 №1373898 
>>1373382
Пробовал внимание сажи 2 скомпилировать для ускорения видео генерации, но оно каждый раз падает с ошибкой компилятора, чтобы я не делал
Аноним 03/10/25 Птн 15:28:06 #276 №1373904 
image
>>1373806
а то

>>1373818
это lightning lora скорее влияет

>>1373829
qwen похоже не знает наших грибов. у меня даже когда пишешь про сыроежки рисует мухоморы. может китайские какие сможет различить

>>1373382
у меня на квене черный экран
Аноним 03/10/25 Птн 15:33:00 #277 №1373913 
>>1373904
Все, делаем лору на сыроежку все тредом.
Аноним 03/10/25 Птн 15:40:18 #278 №1373923 
09026-2025-10-03-2944-1280.webp
>>1373789
Недавно хотел сгенерить лисичку с лисичками, но тега "chanterelle" анимешная модель естественно не знает, генерит одни мухоморы, разве что, если постараться, жёлтого цвета, лор грибных тоже нет.
Аноним 03/10/25 Птн 15:54:48 #279 №1373941 
>>1373904
> у меня на квене черный экран
Из репозиториев не работает на блеквелле (по крайней мере так было раньше), оживает если собрать вручную, собирается относительно быстро а не как фа. Но с некоторыми квантами все равно отказывается работать.
>>1373923
Какая красивая, моар!
Аноним 03/10/25 Птн 16:13:22 #280 №1373980 
assetstask01k6n2xgf7f86bbetz8at49rgp1759496917img0.webp
assetstask01k6n2xgf7f86bbetz8at49rgp1759496917img1.webp
loki111603716orig.png
>>1373789
Вот) nano banana, кстати, не смог справиться с задачей
Аноним 03/10/25 Птн 16:18:06 #281 №1373994 
>>1373941
> Из репозиториев не работает на блеквелле (по крайней мере так было раньше), оживает если собрать вручную, собирается относительно быстро а не как фа. Но с некоторыми квантами все равно отказывается работать.
Чёт ужасы какие пишешь. Просто тупо подходящие под мою куду и питон отсюда ставил и всё https://github.com/woct0rdho/SageAttention/releases - 5090/4090
Аноним 03/10/25 Птн 16:35:48 #282 №1374022 
>>1373994
Возможно уже обновили, на тот момент была проблема черного экрана.
Аноним 03/10/25 Птн 16:49:41 #283 №1374048 
09029-2025-10-03-3072-1344.webp
09031-2025-10-03-3072-1344E.webp
>>1373941
>моар
На гелбуре по тегу suzuha_(nozomi_tsubame) посмотри.
Аноним 03/10/25 Птн 17:00:33 #284 №1374071 
45VVDXVH0V308508Q3CSFMM090.jpg
TMGX8MS0K8T4AG1MYYBW53RD90.jpg
Аноним 03/10/25 Птн 17:04:04 #285 №1374080 
image
>>1373923
по отдельности оно рисует что 鸡油菌 что chanterelle
а если в сцене то мухоморы. притом это от лор не зависит

>>1373980
а на qwen edit желтые мухоморы
Аноним 03/10/25 Птн 17:22:14 #286 №1374131 
>>1374080
Попробуй реально белые грибы на своих исходниках, это как топобогаче что-ли
Аноним 03/10/25 Птн 21:27:33 #287 №1374426 
1669348920495.jpeg
Сорян за слоп, впадлу через инпейнт эти тестовые генерации пропускать. В целом он дает нужный результат, хоть и кривой, ценой производительности. Потом приходится память вилкой чистить. Мб есть какие-то более производительные ноды?
>>1373544
Новые и мощные это какие? Для данной пикчи я использую WAI.
>>1373556
>дмд2
Это что?
>зачем тебе еще контролнет
У меня такие же вопросы возникают, без инъекции контрелнета он не может собрать картинку, ту же руку вытянуть или посадить на плечи.
Аноним 03/10/25 Птн 21:47:23 #288 №1374453 
>>1374426
>Это что?
Это типа лайтнинг-лоры для квена, но для сдохлемоделей.
Изначальная dmd2 лора смещала баланс цветов в сторону красного, в сети можно отыскать версию, которая исправлена.
Аноним 03/10/25 Птн 22:43:13 #289 №1374518 
image.png
>>1374426
Берешь и роллишь пока не выдаст че тебе надо безо всякой хуйни типа дмд и каплов
Аноним 03/10/25 Птн 22:44:22 #290 №1374520 
00087-1507243923.png
>>1373539
>>1374426
Что-то у тебя лайн какой-то очень жирный
Аноним 03/10/25 Птн 23:05:34 #291 №1374549 
1604498236612.png
1715084135626.png
1728289035615.png
Аноним 03/10/25 Птн 23:10:45 #292 №1374557 
>>1374520
Нужно больше Рин;3
Аноним 04/10/25 Суб 00:25:58 #293 №1374605 
00021-1456905132.png
>>1374557
Окей
Аноним 04/10/25 Суб 01:56:25 #294 №1374650 
0116001-paint by 748cm, A cute, tiny humanoid c-netayumeLuminaNetaLuminav30.jpg
0118001-An ukiyo-e style illustration of a strik-qwen-image-Q4KM.jpg
0252002-by z3zz4, neco, yoneyama mai, rolua, reo-netayumeLuminaNetaLuminav20Pluscleanup.jpg
1235001-by morimiya masayuki, betei, nanase (na-netayumeLuminaNetaLuminav20Plus.jpg
>>1374426
>Новые и мощные это какие?
Chroma или qwen с лорами, либо neta yume lumina. Они все без проблем работают с несколькими кастомными субьектами.
>Для данной пикчи я использую WAI.
Да, это очень заметно лол.
Аноним 04/10/25 Суб 05:15:40 #295 №1374723 
image
image
image
image
>>1374426
дмд2 лора ускоритель, нужен кфг1 с которым негатив не работает за счет этого и ускорение, семплер лцм, 8-12 шагов
Аноним 04/10/25 Суб 07:42:15 #296 №1374753 
SADYAZ33MWW9MKBXRPHJ1MB3Y0.jpg
Аноним 04/10/25 Суб 07:42:53 #297 №1374754 
24QKD016HJXPJX4NAQ6DEMDNN0.jpg
EZ31JMQ9Y4EW04KMJEHNWJJ5P0.jpg
Аноним 04/10/25 Суб 08:04:28 #298 №1374760 
>>1374753
>Бантик сзади
Задом наперед надела

>>1374754
Хорошее
Аноним 04/10/25 Суб 08:19:59 #299 №1374766 
>>1374760
>Задом наперед
Так это же специально для хвоста, не?
Аноним 04/10/25 Суб 08:54:51 #300 №1374772 
>>1374723
>нужен кфг1 с которым негатив не работает за счет этого и ускорение
1. На самом деле dmd2 работает неплохо на подходящих моделях и с другими cfg от 1 до 2.
2. Ускорение (уменьшение нужного числа шагов для расшумливания изначального тумана) приобретается в первую очередь за счёт специфичной архитектуры, когда сетка конкурирует сама с собой из-за лоры. По этой же причине dmd даёт картинку, где мелкие объекты могут быть детализированы в ущерб качеству. Но есть изначально нешумные модели, которые не спамят мелочью, которая будет так усиливаться.
3. Есть свистоперделки, с которыми можно использовать негативный промпт с dmd2.
Аноним 04/10/25 Суб 09:27:06 #301 №1374783 
>>1374766
Не, там про бантик на жёппке у бесхвостой. К хвостатой вопросов нет.
Аноним 04/10/25 Суб 12:29:07 #302 №1374883 
>>1374650
>>1374426
>Новые и мощные это какие? Для данной пикчи я использую WAI.
>Chroma или qwen с лорами, либо neta yume lumina.

Аноны, поясните почему так. WAI что по идее должен быть гораздо лучше любых больших моделей во всем что касается взаимодействия персонажей. У него же огромная база с 2girl картинками с гельбуры. То есть пикчу с объятиями он должен выдавать без всяких извращений с региональной лорой и контролнетом, достаточно простого промпта.
Квены всякие без файнтюнов на тысячи 2girl картинок не имеют представления о том как персонажи обнимаются, он должен уродства выдавать по анатомии. Ну может в мелких деталях одежды и волос он разве что лучше.
Аноним 04/10/25 Суб 12:38:14 #303 №1374892 
>>1374883
>WAI что по идее должен быть гораздо лучше любых больших моделей во всем что касается взаимодействия персонажей
WAI это простой говномикс на основе люстры и нуба. Без разницы, что у него в датасете, если сама по себе модель просто не в состоянии понять сложные композиции.
Аноним 04/10/25 Суб 14:24:25 #304 №1375010 
>>1374650
3 хорошая. Как получил такой результат от люмины, можно совас с метой? Она показалась далека от эстетики, с нестабильной анатомией а 1.5 тюна в виде вжаренных лор ударяли по следованию промпту.
>>1374723
Каеф!
>>1374754
Ахуенно
Аноним 04/10/25 Суб 16:00:40 #305 №1375105 
1600001-paint by 748cm, A cute humanoid corgi do-netayumeLuminaNetaLuminav30.jpg
>>1375010
> Как получил такой результат от люмины
Просто написал развернутый промпт на английском, описал оба субьекта, взаимодействие и бекграунд. Тэги художников в файлнейме, от них многое зависит.
Лоры да, сильно ограничивают креативность.
Там скоро следующая версия выходит бтв.
Аноним 04/10/25 Суб 16:07:46 #306 №1375114 
image.png
Аноним 04/10/25 Суб 16:22:49 #307 №1375144 
>>1374892
Так где-то выше писали что миксы люстры и нуба и есть самое лучше для генерации аниме.
Что, получается анон напиздел, и на самом деле люстра хорошо делает только 1girl, masterpiece, standing?
Пиздец, придется вкатываться в большие модели.
Аноним 04/10/25 Суб 16:39:53 #308 №1375167 
00066-1453177116.png
00058-3197643357.png
00063-2002756334.png
00061-1154319669.png
Аноним 04/10/25 Суб 16:44:02 #309 №1375171 
image.png
Аноним 04/10/25 Суб 16:46:01 #310 №1375174 
>>1375144
Они "лучшие" разве что для вкатунов, которым важно только вангерл в разных позах генерировать. И то WAI это кастрированное глянцевое говнище, которое обменивает креатив и стили на бекграунды немного более высокого качества.
Аноним 04/10/25 Суб 16:52:00 #311 №1375180 
>>1375167
Прикольно. Очень неплохое постоянство персонажа для такого сложного костюма. Жаль с цветом зрачков промахнулся.
Это тоже люстра/нубо микс? Насколько сложно было тренить лору персонажа?
Аноним 04/10/25 Суб 16:53:45 #312 №1375181 
>>1375174
Можно уже наконец-то увидеть шедевры с люмины и хромы? а то какой-то один поплавленный слоп пока что
Аноним 04/10/25 Суб 17:03:52 #313 №1375186 
>>1375174
Ну, у нас вся шапка в 1girl. Пока что еще все лучшие пикчи треда сделаны на люстре, нубе или их миксах.
Кто-нибудь вообще всякие Хромы и Люмины здесь использует? Вижу только одного анона с Квеном.
Аноним 04/10/25 Суб 17:15:46 #314 №1375194 
>>1375144
Ну ты попробуй что получится, может и зайдет. Тут срачи за вариации люстры идут, они действительно разнообразны но имеют общим то, что в целом обладают богатыми знаниями про анимеарт. А "большие модели" обладая лучшим пониманием промпта не имеют анимублядских знаний, что делает их применение очень ограниченным.
>>1375181
> поплавленный
Овсянка вжареный dit, сэр
Аноним 04/10/25 Суб 17:17:01 #315 №1375197 
>>1375181
>поплавленный слоп
Это к WAI говну
Аноним 04/10/25 Суб 17:19:25 #316 №1375199 
>>1375180
>Насколько сложно было тренить лору персонажа?
Не моя Лора

https://civitai.com/models/1025017?modelVersionId=1149465 - очевидно человек занимается с этим с 2023 год и умеет это делать. А то иногда на Лоры в 500 шагов больно смотреть

>Это тоже люстра/нубо микс?
Это ВАЙ, так горячо "любимый" здесь.
Аноним 04/10/25 Суб 17:43:23 #317 №1375228 
>>1375194
>Тут срачи за вариации люстры идут, они действительно разнообразны но имеют общим то, что в целом обладают богатыми знаниями про анимеарт.
Что-то анону >>1373539 знания не помогли сгенерить нормально двух обнимающихся тянучек даже после серьезных заморочек с контролнетом.
Аноним 04/10/25 Суб 18:05:14 #318 №1375265 
>>1375228
Бывает и с одной не справляются. Надо будет попозже вечером погенерить обнимашки их еще на полторахе успешно делали
Аноним 04/10/25 Суб 18:20:47 #319 №1375290 
image.png
>>1375228
кто ж виноват что он косорукий
Аноним 04/10/25 Суб 18:37:36 #320 №1375321 
>>1375228
Тащемто, я не хотел что бы они обнимались, а что бы прямая вытянутая рука лежала на плече второго персонажа. И желательно, что бы это была одна правая рука.
Я вчера час пытался заставить персонажа подрочить сидя и охуел от того что нейронка не смогла справится с такой простой задачей, пришлось роллить 20 сидов.
Аноним 04/10/25 Суб 18:40:32 #321 №1375328 
Братушки накидайте тегов из боору, которые могут помочь с дистанцией и перспективой. Ну чтобы можно было регулировать расстояние. К примеру пишу в промпте pov, и хочу чтобы персонаж стоял не прямо супер близко ко мне, а чуть дальше.
Аноним 04/10/25 Суб 18:41:26 #322 №1375329 
1833001-An oil painting with wide brush strokes-netayumeLuminaNetaLuminav30.jpg
He's gonna steal your waifus.
Очень надеюсь, что Люмину не забросят. Проблемы имеются - специально не стал править картинку. Но всех трех субьектов на картинке модель поняла с простого промпта вплоть до деталей типа правильного цвета глаз у каждой девчонки.
Аноним 04/10/25 Суб 18:48:54 #323 №1375338 
И да, если вы генерите двух персонажей, то сразу указываете разную одежду и разный размер сисек. А то тут >>1375290 стоят два клона.
Я всю эту хуйню с региональном промтом затеял, потому что мне нужно было сгенерить филлерного болванчика в не кадра (solo focus) и стоящею тяночку с ним под ручку, так на этого персонажа-филлерного постоянно проецировались то сиськи, то части одежды, аксессуаров
Аноним 04/10/25 Суб 18:56:22 #324 №1375345 
>>1375338
А почему у них должен быть разный размер сисек?
Аноним 04/10/25 Суб 18:57:58 #325 №1375346 
>>1375345
Что бы персонажи отличались, это не обязательно должны быть сиськи, можешь прописать bulge одному из
Аноним 04/10/25 Суб 20:06:50 #326 №1375440 
>>1375181
>Можно уже наконец-то увидеть
Нельзя.
Лучше не поднимай эту тему.
Кто знает - тот знает.
Остальных просто не найдут.
Аноним 04/10/25 Суб 20:24:32 #327 №1375459 
>>1375338
Особенно весело будет если две лоры, на каждого персонажа. Не удивлюсь если фичи одного перса будут перетекать на другого.
Аноним 04/10/25 Суб 21:06:48 #328 №1375529 
image
Аноним 04/10/25 Суб 21:27:12 #329 №1375564 
image.png
>>1375346
Они в оригинате только прической, одеждой и крыльями отличаются. Что ты несешь?
Аноним 04/10/25 Суб 22:30:20 #330 №1375646 
>>1375186
Моя люмина была пару раз в шапке в прошлых тредах
Аноним 04/10/25 Суб 22:53:58 #331 №1375670 
image.png
image.png
image.png
image.png
Аноним 04/10/25 Суб 23:38:06 #332 №1375709 
image.png
image.png
Аноним 05/10/25 Вск 00:06:41 #333 №1375757 
00005-1861012509 1.png
Аноним 05/10/25 Вск 00:35:05 #334 №1375807 
.jpg
Аноним 05/10/25 Вск 01:41:11 #335 №1375848 
>>1375338
Вот это >>1375290 охуенный арт, по крайней мере по стилю, я не понимаю, из-за чего ты порвался.
Аноним 05/10/25 Вск 01:42:31 #336 №1375850 
>>1375807
Это они искусственное дыхание делают друг другу?
Аноним 05/10/25 Вск 02:36:48 #337 №1375876 
>>1375290
Молодец, мое почтение. И по сути правильно сказал.
>>1375329
> He's gonna steal your waifus.
Пока у них беды с анатомией - не страшно Как же хочется чтобы кто-то сделал модельку, где можно действительно промптить все что захочешь, разве многого прошу?
>>1375338
Даже на сраном древнем (по текущим меркам) нубе можно это сделать, пусть и с несколькими роллами. При особом желании можно добавить и квен или других если очень хочется, не то чтобы они здесь были бы нужны.
Аноним 05/10/25 Вск 02:47:52 #338 №1375882 
image.png
>>1375338
Погоди, ты вот это не мог высрать даже с контролнетам и каплами?
Тут остается сказать только: чел, ты...
Аноним 05/10/25 Вск 03:17:00 #339 №1375891 
1701914321731.jpg
Нейронка знает про trigger discipline.
Аноним 05/10/25 Вск 03:24:36 #340 №1375894 
>>1375891
Почаму вы не генерите негритянок, м?

Почаму у вас што не картинка - то плакат НСДАП про белокурую голубоглазую бестию?
Аноним 05/10/25 Вск 03:31:47 #341 №1375896 
1688316207719.png
1743370411897.png
1674369248682.png
>>1375338
> если вы генерите двух персонажей, то сразу указываете разную одежду и разный размер сисек
Так а что сложного в этом? Даже размер указывать не нужно ибо атрибут чара, зато можно эмоции обозначить.
>>1375894
> не генерите негритянок
Какую тебе нужно?
Аноним 05/10/25 Вск 05:39:24 #342 №1375922 
image.png
Аноним 05/10/25 Вск 06:05:38 #343 №1375923 
1660747884494.png
>>1375894
А что плохого в блондинках?
Аноним 05/10/25 Вск 06:27:09 #344 №1375927 
1732190399382.png
Генерация пилотов не изменилась с полторахи.
Аноним 05/10/25 Вск 07:05:58 #345 №1375951 
1653471627925.jpg
Аноним 05/10/25 Вск 09:19:14 #346 №1376009 
>>1375896
Справа Арья из Фейт?
Аноним 05/10/25 Вск 11:20:53 #347 №1376099 
SVQTSR3A0Z6NK2EGSTFZRH8GA0.jpg
Аноним 05/10/25 Вск 11:39:22 #348 №1376106 
>>1376099
Интересно без аутлайнов смотрится. Как добивался?
Аноним 05/10/25 Вск 11:45:58 #349 №1376112 
>>1376106
Буквально no lineart.
Аноним 05/10/25 Вск 13:41:33 #350 №1376212 
image.png
Понятия не имею, как специально вызвать такую композицию специально, но иногда вайлдкарды вытаскивают из недр модели совершенно странные вещи.

Мне этот гринд напоминает фарм заклинаний в книге Unsong.
Аноним 05/10/25 Вск 13:44:46 #351 №1376221 
image.png
Аноним 05/10/25 Вск 13:47:11 #352 №1376224 
Снимок экрана (541).png
G1sbDqOaAAcFvSg.jpeg
G10UjZ2b0AkfaXA.jpeg
G2U-VxvbEAEefyc (1).jpeg
Вот собака, как он это делает?

>nijijourney+Stable diffusion(AI)+Photoshop drawing☆*
https://x.com/cocotte_ai

Nijijourney - серьезно? В этом треде эту нейронку вообще не обсуждают
Аноним 05/10/25 Вск 14:11:50 #353 №1376257 
image.png
>>1376224
>как он это делает
это загадка. скорее всего мы никогда не узнаем как же он промптит дженерик китайских художников
но у него хотя бы хватает совести косяки инпейнтить и в фотошопе править татуировку, мне таким заниматься лень
Аноним 05/10/25 Вск 14:26:20 #354 №1376297 
134234432.jpg
Из всех картинок в треде вот эти прошли проверку на реальность. Вообще удивительно, еще дней 5 назад скидывал в чат джпт на анализ картинку топлесс с сосками и он поддерживал разговор, теперь уже нет, все запретная тема. Даже если девочка просто в нижнем белье, обсуждать ничего не будет. Пора отписываться от этого дерьма.
Аноним 05/10/25 Вск 14:32:06 #355 №1376313 
Снимок экрана (550).png
>>1376257
Ты весьма талантливый, лол. Не, ну здесь точно нужно отписываться.
Аноним 05/10/25 Вск 14:43:31 #356 №1376362 
image.png
>>1376224
>Nijijourney
Максимальная корейщина на ультрафорсаже.
Аноним 05/10/25 Вск 14:43:53 #357 №1376364 
>>1376297
>скидывал в чат джпт на анализ картинку топлесс с сосками и он поддерживал разговор, теперь уже нет, все запретная тема.
Я ему неделю назад скидывал жопную еблю нюд фут с х-реем и чета спрашивал, он ответил и не потер сообщение, как мое так и свое, и это было на бесплатном.
Аноним 05/10/25 Вск 14:47:39 #358 №1376376 
изображение.png
>>1376224
Делает... Что?
Аноним 05/10/25 Вск 14:52:53 #359 №1376391 
>>1376297
ГПТ и прочие "большие" сетки не тренированы на распознание ИИ-изображений. Максимум, что он может заметить - сверх-очевидные косяки, и то не факт.
Так что он тебе типичный случайный бред выдает, когда у него знаний нет, а ответить - приказано.
Аноним 05/10/25 Вск 14:55:09 #360 №1376394 
>>1376391
>>1376297
Есть специфичные сервисы для детекта нейрослопа, типа https://dashboard.sightengine.com/ai-image-detection
Пока их базы не обновляют, они теряют надёжность.
Аноним 05/10/25 Вск 14:58:34 #361 №1376405 
>>1376394
Эти тоже лажают или дают ложные срабатывания.
Но так как они все-таки специально тренированы, то точность повыше, чем чистый рандом у ГПТ.
Аноним 05/10/25 Вск 15:20:24 #362 №1376425 
Снимок экрана (556).png
Снимок экрана (557).png
Снимок экрана (558).png
Снимок экрана (559).png
>>1376394
>>1376405
ПЕРЕД ВАМИ ФИНАЛИСТЫ ПОЛЯ ЧУДЕС!
Аноним 05/10/25 Вск 15:23:39 #363 №1376432 
>>1376009
Просто обычная tamamo_no_mae_(fate), Арья же канни без огромных бубсов.
>>1376099
Красиво
>>1376391
Двачую, нет смысла спрашивать об этом вллм.
>>1376394
В таких сервисах уже действительно разрабатывали алгоритмы детекции и применяется сразу несколько. В первую очередь, смотрятся текстурные паттерны, низшие гармоники яркости на пикче, артефакты вае и некоторые "смысловые" вещи типа типичных нейрошумовых фонов. На самом деле при использовании апскейла, стилей, небольшой пост обработки в редакторе их легко обмануть, оно даже явные нейрофейлы типа перекошенных объектов, 6 пальцев и трех рук игнорит. Или наоборот неудачливый художник, который решил наложить чрезмерно драматичное освещение, может словить ложноположительное срабатывание.
Также у них есть обновляемая база выкладываемых артов с различных площадок, которой они "повышают точность" при оценке уже известных пикч.
Аноним 05/10/25 Вск 15:31:39 #364 №1376450 
image
Аноним 05/10/25 Вск 15:34:45 #365 №1376454 
who-is-the-cutest-girl-in-genshin-and-why-is-it-lumine-v0-fde5ooa9supb1.webp
>>1375646
Кстати, а Люмина ведь считай что полноценная большая модель натренированная именно на аниме.
Почему она оказалась никому не нужна и все предпочитают ей модные миксы на основе сдхл?
Аноним 05/10/25 Вск 15:56:44 #366 №1376484 
>>1376454
По размеру она как XL/sd3, только что дит вместо сверток. Модель не очень стабильна, не всех знает и т.д. Ближайшая аналогия - анимейджин, про него тоже нечасто вспоминают.
Юзай что нравится и не ориентируйся на чье-то мнение.
Аноним 05/10/25 Вск 15:57:07 #367 №1376486 
>>1376391
Двачую. Вы что, думаете барин будет деньги тратить на продвинутое компьютерное зрение с тренировкой на всех возможных косяках всех возможных нейросеток для того чтобы Вася Пупкин смог бесплатно определить где нейрослоп а где нет?
В лучшем случае на аи-артефакты из своего датасета проверяет и выдает среднестатистическую писанину.

>>1376394
Вот эта штука реально работает. Это не нейросеть вообще. Они купили или как-то достали математические модели работы ВАЕ энкодеров всех популярных нейросетей и с очень высокой вероятностью определяют АИ по параметрам шума между пикселями.
Забавно, что для всякого древнего говна вроде Artbreeder у них нет математической модели и они генерацию определяют как 99% человеческое.
Аноним 05/10/25 Вск 15:57:15 #368 №1376488 
>>1376450
Свет, фон и распушенность ушей и хвоста - топ.
Аноним 05/10/25 Вск 16:04:22 #369 №1376500 
>>1376486
> с очень высокой вероятностью
Только то что и так очевидно, или что было выложено на площадках/бурах с тегом ии. Для остального там точность так себе.
> и они генерацию определяют как 99% человеческое
Вся суть, зато шизики в своей охоте на ведьм этой еботней порядком артистов забуллили.
Аноним 05/10/25 Вск 16:12:59 #370 №1376514 
годно
Аноним 05/10/25 Вск 16:15:00 #371 №1376520 
image
image
image
image
Аноним 05/10/25 Вск 17:52:24 #372 №1376758 
>>1376500
>Только то что и так очевидно, или что было выложено на площадках/бурах с тегом ии. Для остального там точность так себе.
Точность зависит от нейросети и ряда других факторов. Я раньше тестировал на Пони-модели. Если без img2img и без контролнета, то считай что всегда 99% было. Даже если вырезать часть изображения, зеркалить и т.п. Если сверху сильный шум накладывать, то уже 50%.
Короче, аи-шум этот детектор в самом деле видит.

Алсо, другие детекторы почти бесполезны. У них там просто база по ИИ-площадкам и случайный результат на незнакомые картинки. Надо проверенными детекторами пользоваться.
Аноним 05/10/25 Вск 18:09:36 #373 №1376800 
>>1376758
>Надо проверенными детекторами пользоваться.
Для чего?
Аноним 05/10/25 Вск 18:18:52 #374 №1376820 
>>1376758
> на Пони-модели. Если без img2img и без контролнета
> то что и так очевидно
This. Там оче характерный лук, который детектить можно тысячами способов и заметен невооруженным взглядом.
> Надо проверенными детекторами пользоваться
Не надо ими пользоваться.
Аноним 05/10/25 Вск 19:19:39 #375 №1377013 
1000018091.png
На 4че тряска
Сomfyui датамайнит что ты генеришь оффлайн и собирает папочку
Аноним 05/10/25 Вск 19:47:21 #376 №1377060 
>>1377013
>генеришь оффлайн
Он не пишет что офлайн, он не пишет про папочку. Он написал про портативную версию, единственную которая работает.
Аноним 05/10/25 Вск 20:40:13 #377 №1377116 
image.png
image.png
Было -> стало.
Какая же нанобанана офигенная, жаль что 18+ арты с понравившимися персонажами не генерит.
Аноним 05/10/25 Вск 20:41:08 #378 №1377117 
>>1377116
QwenImageEdit2509 для тебя шутка что ли?
Аноним 05/10/25 Вск 20:47:19 #379 №1377125 
>>1377117
Менее отзывчива на промпт и генерит более низкое качество в теме, которую я облюбовал.
Нанобанана позволяет генерить вот прямо секси картинки с довольно примитивным промптом.
У меня довольно сложная лапша в другом окне с SDXL+Comfy крутится, но я оценил насколько гугловская модель удобная. Жаль, что закрытая и на игровой карточке не запустится, даже если гугл сольёт веса даром.
Аноним 05/10/25 Вск 21:31:56 #380 №1377175 
>>1377125
>Нанобанана позволяет генерить вот прямо секси картинки с довольно примитивным промптом.
И нано банана очень быстрая. Но имеет свои недостатки, ты например не сможешь также анимешить реальных людей и персонажей из фильмов и т.п., как это делает чат джпт.
Аноним 05/10/25 Вск 21:33:20 #381 №1377177 
.png
>>1377013
https://github.com/Comfy-Org/ComfyUI-Manager/blob/af9ebc9568ebfdaf5adf7d5504678b36c46b0a67/glob/cnr_utils.py#L14
Он просто данные со списком доступных нод качает из реестра комфи.
Аноним 05/10/25 Вск 21:41:05 #382 №1377182 
>>1375670
Бля что за моделька? Охуенная рисовка
Аноним 05/10/25 Вск 21:54:15 #383 №1377206 
>>1377177
Уровень тряски сгенерировали?
Аноним 05/10/25 Вск 22:40:41 #384 №1377275 
image.png
>>1377182
https://civitai.com/models/1217645/sih?modelVersionId=1976509
Аноним 05/10/25 Вск 23:44:27 #385 №1377398 
ac00001.png
>>1377206
Аноним 06/10/25 Пнд 02:35:09 #386 №1377546 
image.png
Аноним 06/10/25 Пнд 02:49:35 #387 №1377549 
image.png
Аноним 06/10/25 Пнд 05:11:11 #388 №1377597 
a1.jpg
a2.jpg
>>1368330
Спасибо <3
Аноним 06/10/25 Пнд 05:54:17 #389 №1377607 
cleared.png
cleared2.png
cleared3.png
cleared.png
>>1375709
Лол, почти что в том же стиле, что я кидал месяц назад, когда только вкатывался в генерацию и ебался с инпеинтингом, одобряю. Могу еще накидать других Сакур с того времени, если интересно.
Кстати, я еще тут заметил, что любят тут высматривать каждую волосинку, пальчик и ноготок, а в треде постят неизвестно насколько чистые картинки - если вы потом неделю потеете над ним, улучшая всякими ухищрениями и дорабатывая в фш, то какой это нейроарт? Как выходцу из ллм треда, просится аналогия постинга рп логов, половину содержимого которых ты заисправлял за сеткой. Как по мне, это уже какая-то дрочь, похожая на работу. А раз мы в нейротреде, так мне не должно быть стыдно постить пикчи с кривыми деталями - я ж для своего удовольствия генерил, пикчи кайфовая, как по мне, а что пальцы фиговые - ну такие вот сетки у нас сейчас, может потом будут лучше, которые зирошотом и в нужный стиль попадут, и детали не проебутся и вот бы еще настолько быстрые были. А исправлять за ней я не буду, я не художник и мы не на неделе показа нейромод, чтобы трястись за такое. В общем, я за чистый нейроарт по кайфу без шейминга
это мой вскукарек ньюфага, я вообще мало что генерю такого, что можно тут запостить, это вот тогда на меня нашло неебаться желание попердолить картинки в определенной стилистике
Аноним 06/10/25 Пнд 07:08:51 #390 №1377623 
image.png
>>1377607
>Кстати, я еще тут заметил, что любят тут высматривать каждую волосинку, пальчик и ноготок, а в треде постят неизвестно насколько чистые картинки - если вы потом неделю потеете над ним, улучшая всякими ухищрениями и дорабатывая в фш, то какой это нейроарт?
Если нейронка даёт экспертизу как должен выглядеть объект, а оператор просто лайкает или дизлайкает, то это нейроарт.
Аноним 06/10/25 Пнд 07:58:05 #391 №1377636 
out.jpeg
Аноним 06/10/25 Пнд 09:39:18 #392 №1377674 
G6W6WB7N81YNNAPP4Y5VJ3Z6R0.jpg
Аноним 06/10/25 Пнд 10:48:49 #393 №1377710 
00089-2274756577.png
00113-2293530578.png
00122-2776293059.png
00250-4190002877.png
>>1377607
Кстати, как ни странно, отчасти соглашусь, я заметил, что после того, как стал интпеинтить и фотошопить все свои пикчи, стал потихоньку пропадать интерес, так как хобби стало полуработой.

Алсо, вообще никто не любит Акита Неру
Аноним 06/10/25 Пнд 11:29:41 #394 №1377730 
>>1377710
Я просто соорудил конвейер из комфи и системы папок, где можно в максимально брейнлесс режиме рефайнить картинки.
Иногда на нём образуются заторы (например, при оценке из нескольких вариантов).
Аноним 06/10/25 Пнд 11:32:30 #395 №1377731 
>>1377398
Что за зеленые артефакты на волосах и глазах? Недопустимо, переделывай!
>>1377546
>>1377549
Найс
>>1377607
> я еще тут заметил, что любят тут высматривать каждую волосинку, пальчик и ноготок
Если там рили волосинка то пофигу, главное чтобы не было явных проблем на важных частях. Бывает что общая композиция или все вместе уже достаточно хороши, чтобы перекрыть возможные недочеты.
Пости что нравится, главное красивое.
Аноним 06/10/25 Пнд 11:42:59 #396 №1377739 
>>1377607
>любят тут высматривать каждую волосинку, пальчик и ноготок
Местные шизики-аутисты такие, да.
Иногда и реснички считают.
Аноним 06/10/25 Пнд 11:53:24 #397 №1377743 
image
>>1377739
Это рисоваки залетные.
Аноним 06/10/25 Пнд 12:05:23 #398 №1377752 
00018-1187107617.png
00023-1173852075.png
00023-98326309.png
00030-2577018309.png
Аноним 06/10/25 Пнд 12:08:07 #399 №1377758 
>>1377743
Ах, если бы.
Аноним 06/10/25 Пнд 12:21:50 #400 №1377781 
00038-1187130695.png
Ну вот опять, после публикации сам заметил что собака не на поводке. И начинается - нужно сесть в фотошоп кистью провести красную линию, а то инпейнт не поймет, потом перейти в инпейнт выставить нужный денойз, который не сотрят поводок к хуям, вспомнить как по-английски называется поводок поводок red leash, сделать 10-15 попыток инпейнт, получить наименее худший результат, потом еще раз в фотошоп, и последние 2-3 инпейнта. Фух...

А по итогу наверняка всем похуй на этот поводок, многие бы и не заметили.
Аноним 06/10/25 Пнд 12:25:37 #401 №1377794 
>>1377739
Иные ноулайферы не представляют, что у кого-то в жизни могут быть интересы помимо выдрачивания лайна и фикса ноготков 24/7.
Аноним 06/10/25 Пнд 12:36:31 #402 №1377807 
00331-1763759853.png
>>1377607
Мне часто нравится композиция, но есть косяки которые самого бесят. Тогда рисую вручную и инпейнчу
Аноним 06/10/25 Пнд 12:42:33 #403 №1377814 
Screenshot 2025-10-06 at 12-41-34 17597425116120.png (Изображение PNG 1024 × 1536 пикселей).png
Screenshot 2025-10-06 at 12-41-13 17597425116120.png (Изображение PNG 1024 × 1536 пикселей).png
>>1377781
Хорошо что у тебя так расставлены приоритеты, что поводок важнее вот этого
Аноним 06/10/25 Пнд 12:42:51 #404 №1377815 
>>1377607
Пощу немного, но стараюсь без косяков убираю, которые вижу. Для меня критерий - к пикче не должно появляться вопросов: чзх происходит, что с горизонтом, что с окружением etc про число пальцев и не говорю. В идеале, чтобы хотя бы по превью не была видна аишность.

В постинге голых генераций без доработок не вижу смысла, т.к. сейчас скорости пека и мощности сетей уже такие, что иначе можно непрерывно что-то постить, что вообще убьет смысл. Но это я сам себе хардмод включил. Так-то понятно, что всегда 100-300 пикч есть ещё за каждой запощенной. И если раньше это были роллы чтобы выбить удачную, то сейчас уже просто от удовольствия, что такая красота генерится.
Аноним 06/10/25 Пнд 12:44:45 #405 №1377817 
>>1377807
Вот здесь напрашивается правка камер на телефоне, чтобы ровные были, уж очень кривые. Можно кропнуть, закинуть в банану, далее сшить в фотошопе и сделать img2img на низком денойзе, если потребуется.
Аноним 06/10/25 Пнд 13:05:27 #406 №1377850 
>>1377674
>>1377743
Красивое
>>1377781
Хорошо что исправил
>>1377814
Если не всматриваться приближая то похуй вообще, году так в 22м за глаз рисобаки наоборот бы похвалили сказав что интересно стилем обыграл.
Аноним 06/10/25 Пнд 13:12:39 #407 №1377861 
>>1377814
А вот и шизик подъехал.
Аноним 06/10/25 Пнд 13:24:57 #408 №1377881 
>>1377814
Окей, какой из вылизанных говноWAI слопов в этом треде твой?
Аноним 06/10/25 Пнд 13:30:40 #409 №1377890 
1212001-paint by 748cm, A small old dwarf with-netayumeLuminaNetaLuminav30.jpg
0028001-aesthetics 11A smiling head of an old-Chroma1-HD-Q80.jpg
1613001-paint by 748cm, A cute humanoid corgi do-netayumeLuminaNetaLuminav30cleanup.jpg
>>1377607
Пальцы сейчас исправить несложно, берешь любую хорошую модель типа того же квена и делаешь инпейнт на 0.6 силы. С мелкими детальками сложнее.
Аноним 06/10/25 Пнд 13:32:49 #410 №1377895 
image
image
image
image
Аноним 06/10/25 Пнд 13:51:24 #411 №1377913 
>>1377895
Какой длинный торс на последней, ппц.
Зато вторая хороша.
Аноним 06/10/25 Пнд 13:52:11 #412 №1377915 
>>1377752
>>1377781
Преврати её в кошкодевочку, чтобы унизить собань.
Аноним 06/10/25 Пнд 13:53:33 #413 №1377916 
00047-2627295962 — копия.png
>>1377814
Спасибо за критику! Да, обидно конечно, но со зрачками действительно есть проблемы, особенно сильно здесь на второй пикче >>1377752. Возможно несовместимость стилевых лор, и изначальная всратость моей лоры, так как тренил не на апскейленных пикчах.
Аноним 06/10/25 Пнд 14:23:25 #414 №1377946 
00085-1965645351.png
>>1377915
Все последняя, я устал уже крутить этот сюжет.
Аноним 06/10/25 Пнд 14:35:53 #415 №1377961 
Почему вы тут генерируете детей?
Вам не стыдно?
Аноним 06/10/25 Пнд 14:36:35 #416 №1377963 
>>1377781
> Пик
Stop machine,,
Eins, Zwei, Drei, schicke-schicke Schweine (O-o)
Eins, Zwei, Drei, schicke-schicke Schweine
Eins, Zwei, Drei, schicke-schicke Schweine (O-o)
Eins, Zwei, Drei, schicke-schicke Schweine
Аноним 06/10/25 Пнд 14:36:55 #417 №1377964 
Полуголых, в трусах, это же ужас.
За такое в тюрьму нужно сажать
Аноним 06/10/25 Пнд 14:38:32 #418 №1377969 
>>1377964
А надо без трусиков и со спермой в попке?
Аноним 06/10/25 Пнд 14:48:33 #419 №1377978 
>>1377961
>Почему вы тут генерируете детей?
Поднимаем демографию
Аноним 06/10/25 Пнд 14:49:40 #420 №1377981 
>>1377815
> что с горизонтом
А я специально генерю с dutch angle, чтобы создавалось ощущение, будто это фотки на телефон.

Мимо жопоспермошиз.
Аноним 06/10/25 Пнд 14:51:21 #421 №1377985 
То чувство, когда не разбираюсь во всяких Пикассо–Дали, но зато знаю сотни порнушных рисовак, а также теги с данбору.
Аноним 06/10/25 Пнд 15:19:07 #422 №1378050 
00044-1171911235.png
Уровень картинок в треде сильно упал. С чем связано?
Аноним 06/10/25 Пнд 15:19:17 #423 №1378051 
image.png
>>1377817
мне че делать нехуй
Аноним 06/10/25 Пнд 15:20:20 #424 №1378055 
image.png
>>1378050
с тем что ты в тред зашел?
Аноним 06/10/25 Пнд 15:24:47 #425 №1378064 
12.webp
>>1378050
Все перешли на современные попа лярные модели которые нихуя не могут. Сидели бы на полторахе был бы топ коньтент.
Аноним 06/10/25 Пнд 15:30:53 #426 №1378079 
>>1377890
Можно вообще не менять модель, не будет и разницы в месте инпеинта.
>>1377895
Хорош, обзмеился с 3й. Это же новые некстген модели, да? лея_и_люк.жпг
Аноним 06/10/25 Пнд 15:31:17 #427 №1378081 
00074-3807256131.png
>>1378055
Моё влияние тут минимально.
В шапке ни одной годной картинки, разве что третья неплохая. Тредовички выдохлись?
Зачем ты постишь кал. Тебе не стыдно?
Аноним 06/10/25 Пнд 15:34:17 #428 №1378090 
image.png
>>1378081
так это ж не я ваикаловый слоп пощу который даже с 1 головой в кадре умудряется проебывать базовые пропорции
Аноним 06/10/25 Пнд 15:35:30 #429 №1378097 
>>1378064
Содомит. Почему заднее крыло машины превратилось в волосы?
>>1378081
Сосательная конфета поломалась и ебало перекосило. Прошлая повеселее была, переделывай.
Аноним 06/10/25 Пнд 15:48:47 #430 №1378133 
F4256RFD3XBJFS0X2MZ7RYVTA0.jpg
Аноним 06/10/25 Пнд 15:50:55 #431 №1378141 
>>1378079
>Можно вообще не менять модель
У СДХЛ моделей хреновое понимание пальцев. Зачастую даже с ручной доработкой и дорисовыванием сосисок может интерпретировать неправильно. Хрома или квен понимают композицию лучше, особенно квен, который вообще не склонен факапить пальцы. Можно потом еще раз обработать место инпейнта оригинальной моделью на небольшом денойзе.
Аноним 06/10/25 Пнд 15:55:15 #432 №1378150 
image
>>1377961
>Вам не стыдно?
очень

>>1378133
хорошее
Аноним 06/10/25 Пнд 16:17:51 #433 №1378179 
>>1377636
Это "camera zoom on butt"?
Аноним 06/10/25 Пнд 16:48:16 #434 №1378200 
00005-1985958046.png
Аноним 06/10/25 Пнд 16:50:14 #435 №1378201 
image.png
>>1378090
Думаешь, если загенерил не на ваи, у тебя автоматически получится не кал? Я тебя разочарую.
Аноним 06/10/25 Пнд 17:02:35 #436 №1378208 
>>1378200
Что-то не то с пикчей, какие то слишком острые формы.
Аноним 06/10/25 Пнд 17:24:09 #437 №1378235 
image.png
>>1378201
с микроскопом выискивал лишнюю кривую полосочку маленький?
Аноним 06/10/25 Пнд 17:37:37 #438 №1378247 
00017-785017232.png
>>1378235
Нет, конечно, просто подсветил самый явный косяк,
но тут уже и подвсечивать ничего не нужно, просто артефактное месиво на месте картинки. Но ты продолжай коупить.
Аноним 06/10/25 Пнд 18:11:23 #439 №1378292 
image.png
>>1378247
а че у нее уши не симметрично растут? так задумано?
>артефакты
зачем че-то говорить про артефакты, а потом постить этот грязный поплавившийся ваикал? непонятно
Аноним 06/10/25 Пнд 18:19:47 #440 №1378298 
>>1378292
Да это тролль, очевидно же

Алсо, помогите пожалуйста в гугле забанили, где можно взять Real ESRGAN X4plus.safetensors для comfy ui?
Аноним 06/10/25 Пнд 18:22:35 #441 №1378301 
>>1378200
Трехметровая жопа
>>1378235
>>1378247
>>1378292
Красивое, вы бы лучше так активно картинки постили как сретесь.
Аноним 06/10/25 Пнд 18:35:06 #442 №1378321 
>>1378301
>Трехметровая жопа
Недостаточно, нужно больше.
Аноним 06/10/25 Пнд 18:36:02 #443 №1378322 
17487166704961.mp4
>>1378292
>Когда попыталась выговорить "ваикал", но язык прилип к костюму.
Аноним 06/10/25 Пнд 18:44:38 #444 №1378336 
image
Набегалась
Аноним 06/10/25 Пнд 19:05:48 #445 №1378351 
>>1378321
Ну, можно и немного больше, это комплимент если что.
>>1378336
Как же это мило!
>>1378133
И это
Аноним 06/10/25 Пнд 19:10:11 #446 №1378354 
image.png
>>1378322
>когда пытаешься в юмор, но ты 40-летний скуф
Аноним 06/10/25 Пнд 19:25:08 #447 №1378362 
image.png
Аноним 06/10/25 Пнд 19:32:08 #448 №1378370 
00109-3609797578корр.png
Аноним 06/10/25 Пнд 20:06:01 #449 №1378399 
image.png
Аноним 06/10/25 Пнд 20:09:54 #450 №1378401 
>>1378336
Напомнило старый мем про лисиц, которые подбирают с пола брошенный вами амфетамин и потом вынуждены клубиться. Малышка все еще хочет гулять, но сил больше нет даже у старшей.
Аноним 06/10/25 Пнд 20:23:21 #451 №1378416 
ComfyUI09100.png
ComfyUI09069.png
ComfyUI09044.png
>>1376454
1. бюджет у неты ограниченный, меньше даже чем у ангела на 0.1 люстру был, поэтому сильный недотрен. по хорошему там ещё минимум столько же эпох надо было
2. в связи с недотреном знаний сильно меньше чем у люстры, о нубе не говорю даже. анатомия не очень
3. модель размером с хл, при этом в 3 раза медленнее

при том, то, что модель умеет, делает достаточно хорошо. мне нравится
Аноним 06/10/25 Пнд 20:31:19 #452 №1378426 
>>1378416
Показал бы тогда хоть это самое
> то, что модель умеет, делает достаточно хорошо
инб пикчи в посте
Аноним 06/10/25 Пнд 20:32:59 #453 №1378429 
>>1378426
Гораздо лучше того глянцевого однообразного говна, которое обычно постят в треде
Мимокрок
Аноним 06/10/25 Пнд 20:35:56 #454 №1378434 
>>1378429
Чел, это неуправляемый мусор. Просто генератор шума судя по примерам.
Аноним 06/10/25 Пнд 20:37:39 #455 №1378436 
>>1378434
Ты обосрешься от типичной иллюстрации какого-нибудь Акихико Ёшиды из 90х, любитель глянца.
Аноним 06/10/25 Пнд 21:02:25 #456 №1378461 
.jpg
Аноним 06/10/25 Пнд 21:16:11 #457 №1378474 
image.png
>>1378461
Аноним 06/10/25 Пнд 21:17:45 #458 №1378479 
>>1378416
> бюджет у неты ограниченный, меньше даже чем у ангела на 0.1 люстру был
> >46,000 A100 Hours
Нет. Просто тренировка dit будет немного так посложнее и с кучей подводных.
>>1378426
Двачую, в целом пикчи неплохие иинтересно наблюдать более разнообразные пикчи общего вида. Но хотелось бы хотя бы какого-либо взаимодействия посложнее чем может xl и в анимушной тематике. Хотя бы там посадить одного чара на голову другому и описать каждому индивидуальные не-дефолтные черты и костюмчик.
Аноним 06/10/25 Пнд 21:27:14 #459 №1378494 
1715395852002.png
Нейронка плохо знает размеры машин.
Аноним 06/10/25 Пнд 21:31:20 #460 №1378500 
>>1378494
Кстати банана тоже. Даже если прописать, что они должны подходить по размерам
Аноним 06/10/25 Пнд 21:34:39 #461 №1378505 
>>1378500
Квен едит нормально разбирается.
Аноним 06/10/25 Пнд 21:35:57 #462 №1378508 
ComfyUI00834.png
ComfyUI00861.png
>>1366952 (OP)
Аноним 06/10/25 Пнд 21:41:42 #463 №1378521 
>>1378505
Квин онлайн еще более соевая чем банана, она даже на бикини у меня триггерится.
Локально понимание примерно тоже, может хуже
Аноним 06/10/25 Пнд 22:07:53 #464 №1378538 
>>1378521
Про машины же разговор был. И как локалка может триггериться на что-то? Все она знает сверху. Снизу не знает
Аноним 06/10/25 Пнд 22:14:25 #465 №1378544 
>>1378538
Просто Квин локальная и онлайн разного размера и понимание у них разное, я к этому.

Ну и у меня горит с онлайн версии еще. Бесплатно и без лимитов, но мега соево
Аноним 06/10/25 Пнд 22:32:59 #466 №1378558 
8373C5D49Y3WD8JB42FYH9KHX0.jpg
Аноним 06/10/25 Пнд 22:37:44 #467 №1378559 
1647763219694.png
1612553194379.png
1672801047194.png
1648138583620.png
>>1377916
>>1377946
Недостаточно ехидные.
Аноним 06/10/25 Пнд 22:45:30 #468 №1378569 
>>1378336
Лисичко-анон, тебе надо в аи-художники в какую-нибудь новеллу ламповую типа БЛ
вообще в целом открывай патреон или подобное, понял))
я твой фанат
Аноним 06/10/25 Пнд 22:55:25 #469 №1378579 
.jpg
Запасаем солнца, чтобы хватило до следующего лета не хватит всё равно
Аноним 06/10/25 Пнд 22:55:53 #470 №1378580 
>>1378569
Пидорнут его с патреона с его контентом, и очень быстро.
Что-нибудь такое запостит >>1372092 - и все, считай забанен.
Аноним 06/10/25 Пнд 23:08:19 #471 №1378593 
ComfyUI00889.png
>Машины >бикини
Ладно
Аноним 06/10/25 Пнд 23:13:07 #472 №1378596 
2308001-by z3zz4, neco, yoneyama mai, rolua, reo-netayumeLuminaNetaLuminav30.jpg
>>1378479
>Но хотелось бы хотя бы какого-либо взаимодействия посложнее чем может xl и в анимушной тематике. Хотя бы там посадить одного чара на голову другому и описать каждому индивидуальные не-дефолтные черты и костюмчик.

A tall, toned male elven knight in shining chainmail with a long white ponytail and blue eyes sits together with a goblin girl in high waist shorts and crop top. The girl has green skin, brown eyes, torn ear, large breasts and thick thighs, she is wounded and tired. Knight gently covers her with his cloak. They are sitting near a bonfire amidst ruins of gothic cathedral in the evening. The girl leans close to him with a blush on her face, hugging him, the knight headpats her with a warm smile. They are surrounded by fireflies and autumn leaves, sitting under a large autumn tree.
Аноним 06/10/25 Пнд 23:21:56 #473 №1378597 
>>1378593
Это терминатор! Жирдяй, убегай!
Аноним 06/10/25 Пнд 23:33:16 #474 №1378602 
1759782752.png
>>1378597
Аноним 06/10/25 Пнд 23:35:53 #475 №1378604 
>>1378559
С четвертой проорал.
Аноним 06/10/25 Пнд 23:46:29 #476 №1378614 
1618722656395.png
Блин, у тянок срастаются руки.
Аноним 06/10/25 Пнд 23:49:49 #477 №1378615 
>>1378614
Это слопянка в терминальной стадии.
Аноним 06/10/25 Пнд 23:52:42 #478 №1378617 
>>1378615
Попробуйте сгенерить пикчу, на которой были бы сразу три девушки:

1) Белые волосы и голубые глаза;

2) Чёрные волосы и красные глаза;

3) Блонди с глазами цвета изумрудов.
Аноним 06/10/25 Пнд 23:54:31 #479 №1378621 
1708391510048.png
Ещё на фоне откуда-то берутся недогенеренные люди.
Аноним 06/10/25 Пнд 23:56:29 #480 №1378624 
1729483593605.png
1653907560377.png
1660450622166.png
>>1378596
Наверно неплохо, а это считается некстгеном? 3 гена подряд на xl, есть нюансы.
Аноним 07/10/25 Втр 00:24:58 #481 №1378654 
ComfyUI00899.png
ComfyUI00903.png
>>1378298
>Алсо, помогите пожалуйста в гугле забанили, где можно взять Real ESRGAN X4plus.safetensors для comfy ui?
https://huggingface.co/qualcomm/Real-ESRGAN-x4plus/tree/main
https://openmodeldb.info/models/4x-realesrgan-x4plus
Аноним 07/10/25 Втр 00:45:06 #482 №1378666 
>>1378624
Вот это Найс
Аноним 07/10/25 Втр 00:46:45 #483 №1378667 
>>1378624
Блидит детали персонажей друг на друга, обычное поведение для хл.
Аноним 07/10/25 Втр 01:26:00 #484 №1378670 
image.png
>>1378617
Это довольно не просто даже с костылями, впрочем, было бы не в падлу реролить даже гостов не насрало бы.
Аноним 07/10/25 Втр 01:28:20 #485 №1378671 
>>1378667
Эффект совсем незначителен. Если посмотреть на исходник >>1378596 то там со слоедванием все тоже так себе - у эльфа левая рука гоблина, у гоблинши железный сапог рыцаря, эльф в ранах, разорваного уха ни у кого нет, косяки с анатомией и артефактов хватает. Хорошо справляется квен >>1378654 но это другой калибр уже.
Если прямо нужно получить - можно пороллить и черрипикнуть, или быстро поправить отдельный косяк в инпеинте.
>>1378617
Потом уже если не лень будет.
Аноним 07/10/25 Втр 01:29:34 #486 №1378672 
>>1378671
> Потом уже если не лень будет.
И чтобы в попке была сперма!
Аноним 07/10/25 Втр 01:31:18 #487 №1378673 
>>1378672
Сейчас кто-то договорится и там будут лисы!
Аноним 07/10/25 Втр 01:35:16 #488 №1378674 
1719096384278.png
>>1378673
А я буду охотиться на лис тогда.
Аноним 07/10/25 Втр 01:40:55 #489 №1378677 
>>1378674
Аааээээ! Харам жи!
Капитулировал со слоника.
Аноним 07/10/25 Втр 01:42:46 #490 №1378678 
>>1378674
Голая арийская бестия охотится на слонов? Или защищает их от браконьеров? А голая, чтобы было единение с природой.
Аноним 07/10/25 Втр 01:46:49 #491 №1378680 
1685701471115.png
1716764558620.png
1670331186075.png
1734388457429.png
Аноним 07/10/25 Втр 01:47:24 #492 №1378682 
1663225580843.png
1647287677536.png
1671364241838.png
Аноним 07/10/25 Втр 02:25:35 #493 №1378690 
>>1378682
Боже, ну сделай ты уже что-то с этими пальцами, больно смотреть
Аноним 07/10/25 Втр 02:29:04 #494 №1378691 
>>1378690
1girl, solo, adult, shadow, blurry background, expression, underlighting, blonde hair, long hair, green eyes, medium breasts, 21 yo age, mature female, action pose, looking at viewer, hands, smile, wind, outdoors, flowers, nababa style, european house, lace-trimmed black thighhighs, garden, standing, trees, gloves, witch hat, lace-trimmed detached cuffs, lace-trimmed detached collar, bowtie, garter straps, garter belt, hand up, hand on own hip, night, lantern, halloween, pumpkin, holding lantern, full body, shoes, dutch angle, dress, waist belt, vehicle, sports car, porsche 911,

worst quality, bad quality, loli, big breasts, cat, cat tail, patreon, earrings, people,


Пробуйте сами тогда, если такие умные.
Аноним 07/10/25 Втр 03:04:19 #495 №1378697 
1667034240203.png
На кроватке трёх девушек сгенерить проще — видать, нейронка такое лучше понимает.
Аноним 07/10/25 Втр 03:08:13 #496 №1378698 
0230006-konno takashi, very awa, The image has-noobaiVPred10WithEQexperimentalEQVAE.jpg
0225003-by yoneyama mai, z3zz4, The image has 3-netayumeLuminaNetaLuminav30.jpg
0248001-aesthetics 11, 80s anime screengrabThe-Chroma1-HD-Q80.jpg
0248002-aesthetics 11, 80s anime screengrabThe-qwen-image-Q4KM.jpg
сдхл - люмина - хрома - квен, без ручных правок или апскейла.

The image has 3 main characters: first is an extremely tall half-lizard half-man monk with blue and red scales, yellow serpentine eyes, lizard face, wide shoulders, wearing nothing but wide pants.
The second is an old dwarven fighter with gray hair, brown eyes, extremely long beard, wearing a steel chestplate with a helmet and holding a two-handed greathammer in his hands.
The third is a thin and scrawny male elven wizard in a large pointed hat and long starry robe who has silver eyes and a long white birch staff.
The party of 3 fights a large zombie horde: the lizard monk punches them, the dwarf sends them flying with his greathammer and the scrawny, scared wizard is hysterically casting a fireball from his staff. They are standing in the middle of a large, abandoned ancient temple with roman pillars and sculptures.

SDXL со сложным натуральным промптом ожидаемо понесло вообще не туда. Люмина определила 3 главных субьекта, но обосралась с их действиями и деталями композиции. Удивительно, но хрома справилась с задачей хуже Люмины. Ну и Квен понятное дело показал лучший результат, но все равно не идеальный.
Аноним 07/10/25 Втр 03:10:22 #497 №1378700 
>>1378697
Букет лишний — получается, будто они с покойницей лежат рядом для фото.
Аноним 07/10/25 Втр 03:19:35 #498 №1378702 
>>1378698
>SDXL со сложным натуральным промптом ожидаемо понесло вообще не туда.
Потому что его понимает только базовая и некоторые реалистик модели, а остальным нужен набор тегов
Аноним 07/10/25 Втр 03:46:37 #499 №1378707 
1620531289997.png
Я знаю, чего вы ждали.
Аноним 07/10/25 Втр 06:02:14 #500 №1378727 
1701743903670.png
Аноним 07/10/25 Втр 09:30:20 #501 №1378753 
00055-3460715594.png
00014-3460715594.png
00058-3787882499.png
>>1378691
Сначал, не посмотрев, вставил твой промт в img2img, лол

1girl, masterpiece, best quality, very aesthetic, absurdres, newest, depth of field, separate focus, masterpiece, highres, 4k, rich colors, solo, adult, shadow, blurry background, expression, underlighting, blonde hair, long hair, green eyes, medium breasts, 21 yo age, mature female, action pose, looking at viewer, smile, wind, outdoors, flowers, european house, lace-trimmed black thighhighs, garden, standing, trees, (gloves: 1.5), witch hat, lace-trimmed detached cuffs, lace-trimmed detached collar, bowtie, garter straps, garter belt, hand up, hand on own hip, night, lantern, halloween, pumpkin, holding lantern, shoes, dutch angle, dress, waist belt, vehicle, sports car, porsche 911, face focus, (beautiful hands: 1.5), upper body, (four fingers: 2), <lora:DetailerILv2:1>, Jeddtl02, nababa style

2girls, other people, worst aesthetic, worst quality, low quality, bad quality, lowres, jpeg artifacts, censored, bad anatomy, bad hands, extra digits, fewer digits, old, adversarial noise, signature, username, logo, watermark, loli, big breasts, cat, cat tail, patreon, earrings, people, six fingers, extra fingers

Seed: 1926236607, 1536x1024 hires 1,3,

Все равно вылез шестой палец, правил в фотошопе, потом img2img. Порше куда-то угнали
Аноним 07/10/25 Втр 10:06:15 #502 №1378773 
Screenshot3.png
Когда я читал, что авторы Uma Musume не любят, когда с их лошадками делают порно и могут на фулл ебале наказать за это, то я думал что это тупо рофл.
Опубликовал я как то одного из их персонажей в откровенной одежде на пиксиве и бля, утром увидел это)))
Аноним 07/10/25 Втр 10:21:55 #503 №1378779 
>>1378773
Пиздец, и что теперь делать? Просто так забанили аккаунт, а ведь столько наверняка сил вложено в развитие.
Аноним 07/10/25 Втр 10:44:58 #504 №1378792 
zxcz.png
>>1378779
Апилку подал, буду ждать. Акк у меня нормальный, более менее раскрученный.
Аноним 07/10/25 Втр 10:51:56 #505 №1378798 
image.png
Как называется этот стиль?
Аноним 07/10/25 Втр 10:57:39 #506 №1378803 
>>1378798
полуреалистичная пластиковая китайщина, симп-арт
Аноним 07/10/25 Втр 10:58:57 #507 №1378805 
>>1378798
манхва
хотя так и китайцы рисуют, и в японии некоторые авторы.
Аноним 07/10/25 Втр 11:00:17 #508 №1378806 
>>1378805
>>1378803
Кажется, на цивите были лоры или модели на нечто подобное, но навскидку не могу найти.
Аноним 07/10/25 Втр 11:02:40 #509 №1378808 
>>1378806
>не могу найти
@
>https://civitai.com/search/models?sortBy=models_v9&query=Manhua
Аноним 07/10/25 Втр 11:05:08 #510 №1378813 
>>1378806
>не могу найти
Ну или
https://civitai.com/search/models?sortBy=models_v9&query=hua%20cheng
если конкретный автор интересует
Аноним 07/10/25 Втр 11:09:48 #511 №1378816 
>>1378813
>>1378808
Плюс минус похожее, возможно я найду то что искал.
Спасибо!
Аноним 07/10/25 Втр 12:00:22 #512 №1378837 
>>1378674
Туда их!
Сильно много развелось, экосистеме угрожают, пора плановый отстрел начинать.
Аноним 07/10/25 Втр 12:05:16 #513 №1378840 
>>1378674
Сорок уколов от бешенства в живот этой охотнице. И мушку на мушкете спилите, пригодится. Лисички такие забавные конкурсы придумывают.
Аноним 07/10/25 Втр 12:52:42 #514 №1378862 
Блокировку сняли, довольно быстрый фидбэк от пиксив кста. Порно с Uma Musume все. Кто ведет пиксив, не публикуйте с ними обнаженку.
Аноним 07/10/25 Втр 12:55:38 #515 №1378870 
>>1378862
Надо заспамить всё анальной еблей и спермой в жопе понидев.
Аноним 07/10/25 Втр 13:19:15 #516 №1378896 
1681838387363.png
Если пиксив и так засран аи слопом, то стоит туда выкладывать свои начисток?
Аноним 07/10/25 Втр 13:38:18 #517 №1378914 
Снимок экрана (574).png
Я ошибся, я могу один раз ошибиться.mp4
>>1378862
Хотел пожелать удачи, но не успел, очень рад за тебя. Я червь по сравнению с тобой.
Аноним 07/10/25 Втр 13:57:13 #518 №1378926 
>>1378914
Все получится, я начал публиковать еще в начале 24 года. Времени ушло много.
Аноним 07/10/25 Втр 14:00:37 #519 №1378930 
>>1378914
>>1378926
Я перестал постить на пиксив из-за того, что провайдер опять закрутил гайки и надо ставить три буквы только чтобы туда попасть.
Аноним 07/10/25 Втр 14:08:27 #520 №1378942 
image
image
image
image
Аноним 07/10/25 Втр 14:33:49 #521 №1378962 
>>1378798
Такое китайцы навалом в миджорни генерируют и спамят в пинтересте. Поищи лоры по midjourney/nijijourney на liblib. Вообще даже базовый нуб может такое, смотри в сторону au (d elete) худа и тегов male focus, bishounen, painterly и т д. Если вообще не получается, пару картинок в ipa закинь
Аноним 07/10/25 Втр 14:34:53 #522 №1378964 
>>1378798
Но точно не манвха, и тем более не маньхуа
Аноним 07/10/25 Втр 14:47:28 #523 №1378970 
>>1378698
Подобный промпт для обычной sdxl очень тяжел из-за особенностей клипа и того как он побьет его на части. Какие-то шансы могут быть если оптимизировать и вручную раскидать.
Но и пример совсем уж потужный, ни одна модель не справится в полной мере.

Тут уже хочется чего-то пусть попроще, но более реального с чем у XL конкретные сложности. Типа более сложного взаимодействия конкретных чаров, отсылок к мему, чтобы были в сложном окружении (на велосипеде, в автомобиле и т.п.) или просто качественном заднике, взаимодействия с другими объектами и более точное позиционирование. Хороший пример - возможности модельки новелов.
>>1378942
Кошка кайфовая
Аноним 07/10/25 Втр 14:49:38 #524 №1378972 
>>1378798
niji
https://tensor.art/models/tag/662617371336501381
Аноним 07/10/25 Втр 15:19:42 #525 №1378994 
image.png
>>1378972
>>1378964
>>1378962
> au (d elete)
Крайне похоже на его стиль. Да, даже без niji моделей и лор можно найти что-то подобное в люстре.
Аноним 07/10/25 Втр 15:34:29 #526 №1379026 
image.png
image.png
>>1378698
GPT, хуньян
Аноним 07/10/25 Втр 15:45:37 #527 №1379068 
Ладно, с культурой в этот раз не подкачали, даже ультанули местами.
Аноним 07/10/25 Втр 15:51:53 #528 №1379088 
Где перекат?
Аноним 07/10/25 Втр 15:53:47 #529 №1379095 
>>1379093 (OP)
>>1379093 (OP)
>>1379093 (OP)
Аноним 07/10/25 Втр 21:12:23 #530 №1379718 
>>1378926
Спасибо! Просто в какой-то момент начинаешь задумываться, а вот зачем это все.
Аноним 23/10/25 Чтв 20:56:58 #531 №1397983 
>>1367107
То что струн на самом деле не 6 по количеству колков, а 5, местами вообще 4 (это басуха??) и вообще одинаковой толщины. Звукосниматель проебался где-то под рукой, разъём шнура не то сломан не-то сейчас вывалится и это только одни, нахуя-то второй шнур ещё.
Совершенно нереалистичное даже для анима.
К колготкам и шортам вопросов нет.
Аноним 23/10/25 Чтв 20:59:25 #532 №1397995 
>>1367159
На четвёртой попа ух как получилась! Прям респект!
С рукой небольшой проёб вышел, но кто это видит.
Аноним 24/10/25 Птн 01:26:26 #533 №1398337 
>>1374071
Классные карго-барби штанишки на завязках!
Аноним 10/11/25 Пнд 19:17:09 #534 №1413026 
>>1366986
>>1366986
пвраочисл
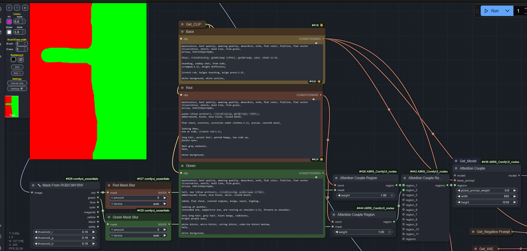
comments powered by Disqus