Сохранен 582
https://2ch.su/b/res/325660048.html
24 декабря 2023 г. Архивач восстановлен после серьёзной аварии. К сожалению, значительная часть сохранённых изображений и видео была потеряна. Подробности случившегося. Мы призываем всех неравнодушных помочь нам с восстановлением утраченного контента!

2D Нейрореквест/фап тред (формально Генерач) В этом треде можно: — Попросить нарисовать нейро-шеде

 Аноним 17/10/25 Птн 22:50:14 #1 №325660048 
17607249608902.png
17607120435011.png
17607289796720.mp4
17607270370402.png
17607240042980.jpg
17607113103361.png
17607103857441.png
17607009839850.jpg
2D Нейрореквест/фап тред (формально Генерач)

В этом треде можно:

— Попросить нарисовать нейро-шедевр со своей вайфу (sfw/nsfw)
— Поделиться своими нейро-шедеврами
— Задать вопросы по генерации и настройке нейросетей

[!] Свои реквесты прикрепляй к шапке.
[!] Выполнение реквестов — дело сугубо добровольное.
[!] Не все реквесты технически возможно выполнить.

FAQ:
https://teletype.in/@aranon/welcome — комплексный гайд для новичков. От установки UI до inpaint и работы с Wildcards.
https://rentry.co/wan22-generach — генерация видео локально на WAN2.2. Гайд по установке + оптимизированный воркфлоу.
https://grok.com/imagine - генерация видео онлайн (для обхода "content moderated" см. https://arhivach.vc/thread/1245976/#325443616 )
https://2ch-ai.gitgud.site/wiki/nai — общая информация от анонов.
https://civitai.com — генерация онлайн, огромная библиотека чекпоинтов, лор, гайдов и промтов.
https://civitai.com/articles/4808/making-images-great-again-remastered — базовый гайд по промптингу на английском.
https://danbooru.donmai.us/wiki_pages/tag_groups — список тегов, которые понимает большинство нейронок.
https://rentry.co/NAIwildcards — сборник wildcards.

Архив предыдущих тредов:
https://arhivach.vc/?tags=14905

Прошлый тред тонет тут:
https://2ch.su/b/res/325631474.html
Прошлый тред в архиве:
https://arhivach.vc/thread/1249347/

Шаблон для переката:
https://rentry.co/t2yxzo7u
Аноним 17/10/25 Птн 22:51:24 #2 №325660094 
image.png
17607288308360.png
17607277422120.png
17607257932441.png
17607257932290.png
17607240043022.jpg
17607247835563.png
image.png
Прикрепляй свои реквесты прямо к шапке или к этому посту — так их точно заметят.

А чтобы шанс исполнения твоей хотелки вырос, держи несколько нехитрых советов:
- пиши имя персонажа как данбоору-тег или просто по-английски (пример: haruno_sakura, lysaya_4aika и тд. - сразу все ясно);
- чётко опиши, что именно хочешь увидеть а картинке (без «ну ты сам поймёшь» — нейронка не телепат);
- если можешь, прикрепи картинку с нужной позой, шмотом или деталями — так будет меньше гаданий;
помни: нейронка не волшебная фея, и некоторые желания ей придётся исполнять с помощью опытных анонов и их ручек. Терпи, чудеса требуют времени.
Аноним 17/10/25 Птн 22:51:50 #3 №325660106 
>>325660048 (OP)
Каждую аватарку по два раза в шапку запихнул. Лучше бы и дальше аноны катили.
Аноним 17/10/25 Птн 22:53:01 #4 №325660151 
.mp4
>>325660048 (OP)
Аноним 17/10/25 Птн 22:53:08 #5 №325660154 
>>325660048 (OP)
Почему в шапке одно говно?
Аноним 17/10/25 Птн 22:55:06 #6 №325660207 
>>325660106
Как понять, кто анон, а кто не анон?
Аноним 17/10/25 Птн 22:55:25 #7 №325660217 
>>325660154
Потому что ты не перекатил с не-говном.
Аноним 17/10/25 Птн 22:56:27 #8 №325660253 
>>325660217
Я генерил арты, мне некогда было.
Аноним 17/10/25 Птн 22:56:45 #9 №325660259 
grok-video-4caf2cc5-2a10-41c4-a044-1acd16be73d0 (3)1chf3ghq5 (1).mp4
Аноним 17/10/25 Птн 22:56:50 #10 №325660263 
>>325660106
>>325660154
Оформи спокуху, грокалыч.
Аноним 17/10/25 Птн 22:57:01 #11 №325660274 
>>325660253
Воняешь слабостью.
Аноним 17/10/25 Птн 22:57:09 #12 №325660276 
00074-1568791225.png
00075-317139380.png
00077-1245890086.png
Аноним 17/10/25 Птн 22:58:32 #13 №325660333 
>>325660048 (OP)
Бля удали из шапки гайд про ван, нахуй это говно, лучше грок
Аноним 17/10/25 Птн 23:02:19 #14 №325660443 
00229-938030307.png
Аноним OP 17/10/25 Птн 23:02:57 #15 №325660462 
>>325660333
Блядь, я забыл выпилить из шапки упоминание грока. Спасибо, что напомнил, в следующем кате его не будет.
Аноним 17/10/25 Птн 23:05:13 #16 №325660545 
>>325660462
Не, ты все правильно сделал, там базированное видео с аптекаршей этой, очень качественное, хорошо сделанное, потому что грок, движение - мое почтение. Но убрать гайд по вану забыл, просто в следующий раз сделай плиз
Аноним 17/10/25 Птн 23:07:47 #17 №325660652 
Генерируйте картинки. Я буду их Гроком анимировать. Буду базированную анимацию делать.
Аноним 17/10/25 Птн 23:08:45 #18 №325660683 
00008-1321886288.png
Кто-нибудь знает хорошие лоры для гуро? Если они вообще есть
Аноним 17/10/25 Птн 23:15:06 #19 №325660902 
бамп
980-кун на месте.
Аноним 17/10/25 Птн 23:15:56 #20 №325660937 
>>325660902
жив-здоров? Как там борьба с хайрезом?
Аноним 17/10/25 Птн 23:16:33 #21 №325660964 
>>325631474 (OP)
Второй пик так и не анимировали(
Аноним 17/10/25 Птн 23:17:49 #22 №325661003 
1847243506.png
3441317369.png
794394387.png
Аноним 17/10/25 Птн 23:18:13 #23 №325661014 
grok-video-df5f1d70-3965-4efb-95cb-8b0a3cbeecb3.mp4
grok-video-5f58e77a-52c8-48d0-896a-ea6e41de254b.mp4
Аноним 17/10/25 Птн 23:19:03 #24 №325661049 
>>325660937
Вроде жив, вроде здоров, спасибо!
С хайрес дела такие: я делаю без апскейла denoise 0.6 и 20-25 сэмплов. Исходная картинка 1000х1000, не более.
Надеюсь к лету комп обновится в общем, а пока потерпим.
Аноним 17/10/25 Птн 23:19:16 #25 №325661056 
00058-4085586485.png
00182-1318292683.png
>>325660652
Просьба сгенерировать
Аноним 17/10/25 Птн 23:20:14 #26 №325661085 
00232-305841169.png
00239-417460767.png
00242-71754952.png
00244-2561281944.png
Аноним 17/10/25 Птн 23:22:57 #27 №325661168 
>>325661049
>denoise 0.6
Экий вы экстремал.
Аноним 17/10/25 Птн 23:23:48 #28 №325661193 
3595959575.png
776778758.png
Аноним 17/10/25 Птн 23:25:06 #29 №325661234 
AnimateDiff00059.mp4
>>325660443
Аноним 17/10/25 Птн 23:25:13 #30 №325661237 
>>325661014
Пажди-ка. Грок тебе такое разрешил сгенить? Видимо решил, что она в одежде, лол. Хотя формально так и есть. Хм, это идея. Надо попробовать с латексом поиграться.
Аноним 17/10/25 Птн 23:26:20 #31 №325661269 
>>325660048 (OP)
Аниме гавно
Аноним 17/10/25 Птн 23:27:15 #32 №325661300 
17607303182012.png
>>325660652
Вот эту анимируй плес
Аноним 17/10/25 Птн 23:27:43 #33 №325661317 
>>325661168
Экспериментирую вот, но разницы между 0.5 и 0.6 не вижу абсолютно.
А 0.5 максимальное значение которое указал человек на civitai.
Аноним 17/10/25 Птн 23:28:31 #34 №325661349 
00244.jpg
>>325661049
ты свыше 1000х1000 вообще не можешь? А то вчера у вас жаркое обсуждение развязалось на этом фоне пока я сам сидел втыкал в сам хайрез.По итогу,делать можно,конечно,но я до сих пор не въезжаю,как этим можно практически пользоваться,когда у тебя на пикче в 99% случаев есть что исправить и подмазать.Тяжело,в общем
Аноним 17/10/25 Птн 23:31:06 #35 №325661420 
>>325661349
Какой же у нее блевотный пирсинг. Проапскейлели в 10 раз, а все равно мыла больше чем у хайреза 1.2.
Аноним 17/10/25 Птн 23:31:10 #36 №325661421 
AnimateDiff00060.mp4
>>325661234
Хотя это получше вышло
Аноним 17/10/25 Птн 23:31:56 #37 №325661447 
grok-video-e5161067-00c9-43c1-aa94-ea76e8f0f472 (1).mp4
Ну грок и пидр конечно
Аноним 17/10/25 Птн 23:32:42 #38 №325661470 
>>325661420
это старый пик,анонче.Сейчас куда меньше пихаю его,ибо согласен,что он частенько говеный получается,поэтому пару-тройку пихаю
Аноним 17/10/25 Птн 23:33:31 #39 №325661496 
>>325661349
Неа. Сразу начинается сыпание КУДА ошибок и приходится заново перезапускать всё, сегодня вот тыкался.
Ну, если помнишь, я кидал наглядную разницу между генерацией (правда тогда было 512х512 вроде) и R-ESRGAN 4x+ Anime6B делает реально хорошие вещи, мне понравилось. Интересно че будет если 2000х2000 с хайресом сравнить.
Сейчас мне пришла в голову гениальная мысль попробовать запустить нейронку без использования видяхи и посмотреть ЧО БУДИТ.
Аноним 17/10/25 Птн 23:33:50 #40 №325661504 
AnimateDiff00061.mp4
>>325661300
Пока только негрок
Аноним 17/10/25 Птн 23:34:42 #41 №325661527 
>>325661421
Ты мой cumир!
Аноним 17/10/25 Птн 23:36:46 #42 №325661590 
AnimateDiff00062.mp4
>>325661504
И еще
Аноним 17/10/25 Птн 23:36:57 #43 №325661595 
>>325661496
сколько боли в этих словах.Докладывай,как оно там и что сгенерить без видюхи если это вообще реально.
Аноним 17/10/25 Птн 23:37:37 #44 №325661617 
>>325661595
Как только так сразу!
Аноним 17/10/25 Птн 23:38:30 #45 №325661636 
00019-1431503193.png
36f187eb-f6fc-4440-a8f3-5639e917f977.mp4
>>325661504
>>325661590
А недурно, это WAN? У меня получается не оче. И очень долго, зря с ним ебался только.
Аноним 17/10/25 Птн 23:38:31 #46 №325661639 
generatedvideo (71).mp4
grok-video-469e90d8-68f6-4e0e-8965-bcad6b13e7ee.mp4
generatedvideo (8).mp4
grokvideo2025-10-13-12-57-30.mp4
grokvideo2025-10-13-18-07-55.mp4
generatedvideo (5).mp4
generatedvideo (4).mp4
grokvideo2025-10-12-00-20-49.mp4
До последнего верил что это просто временно и отменят цензуру, эхххх:(((
Аноним 17/10/25 Птн 23:39:27 #47 №325661666 
AnimateDiff00063.mp4
>>325661590
Последнее
Аноним 17/10/25 Птн 23:40:52 #48 №325661707 
>>325661636
У тебя скорее всего воркфлоу всратый, кванты неподходящие и лайтнинг лора не та. Ты в комфи? Я много выдрачивал разных, сейчас мне очень заходит то, что выходит. Вот эти три сиськовидоса каждый сгенерены за 150 секунд.
Аноним 17/10/25 Птн 23:42:20 #49 №325661738 
image.png
>>325661595
set COMMANDLINE_ARGS=--always-cpu
Аноним 17/10/25 Птн 23:43:43 #50 №325661772 
>>325661707
>У тебя скорее всего воркфлоу всратый, кванты неподходящие и лайтнинг лора не та
Наверное так и есть, но мне пока лень ковыряться, а надо лоры тренировать 15 ёбаный часов.
Аноним 17/10/25 Птн 23:45:45 #51 №325661822 
grok-video-763b439c-a86d-4f50-8bf8-824d40e5d8fe.mp4
>>325661237
Ты чё ебать? Сисич генерит спокойно, только трах не пускает
Аноним 17/10/25 Птн 23:46:02 #52 №325661830 
>>325661237
Там что уже и эротика все?
Аноним 17/10/25 Птн 23:46:19 #53 №325661840 
>>325661822
У меня с тентакли не пропустило.
Аноним 17/10/25 Птн 23:48:04 #54 №325661879 
grok-video-8cdbf617-8a71-45f5-9c2d-c7a8aa5bd32f.mp4
>>325661830
Да
Аноним 17/10/25 Птн 23:48:42 #55 №325661898 
>>325661840
Любую пенетрацию не пустит
Аноним 17/10/25 Птн 23:49:15 #56 №325661909 
>>325661898
Пропускало, если скрытая.
Аноним 17/10/25 Птн 23:50:01 #57 №325661934 
>>325661822
Ну так письки не пускает вообще. Даже просто демонстрацию не даёт. А у него вон письку трёт через латексные штаны.
Аноним 17/10/25 Птн 23:50:38 #58 №325661946 
17606855952140.mp4
>>325661822
Аноним 17/10/25 Птн 23:51:24 #59 №325661963 
>>325661879
>>325661014
Где брать такие промпты? или ты сам, методом проб и ошибок?
Аноним 17/10/25 Птн 23:52:31 #60 №325661987 
00021-2001414739.png
00022-4076535795.png
Аноним 17/10/25 Птн 23:52:37 #61 №325661991 
>>325661946
Плохо, получается, что письки не пропускает :(
Аноним 17/10/25 Птн 23:52:39 #62 №325661992 
15294354648670.gif
Лол, он уже и десятиминутную почту не пускает для создания новых акков. Снова гаечки подкрутили, суки.
Аноним 17/10/25 Птн 23:53:32 #63 №325662018 
image
image
>>325660048 (OP)
>>325660094
Качую реквест

Автор сие шедевра, прошу, создай больше изображений Фрысеницы, дабы я на них самоудовлетворился
Аноним 17/10/25 Птн 23:53:58 #64 №325662030 
image.png
image.png
Походу bad end, аноны.
Запустил на проце нейронку, вылетела синька, с нихуя винда обновилась и не отвечает мой диск с очень важными данными.
Пиздец. Я в ахуе. Пойду разбираться что с диском, это первое.
Ваш, 980-кун.
Аноним 17/10/25 Птн 23:54:22 #65 №325662042 
>>325661963
Это все без промтов грок сделал кроме 3. Промты для грока надо самые базовые слов на 5-10.
Аноним 17/10/25 Птн 23:55:02 #66 №325662053 
>>325662018
кочую переношу*
Аноним 17/10/25 Птн 23:55:10 #67 №325662056 
>>325661738
Доложите обстановку.Не вмэр?
Аноним 17/10/25 Птн 23:55:52 #68 №325662068 
>>325662030
таки вмэр...
Аноним 17/10/25 Птн 23:56:33 #69 №325662083 
>>325661934
Вчера пропускало. Ещё более жёсткая цензура? Тогда скоро и голые сиси прикроют.
Аноним 17/10/25 Птн 23:56:43 #70 №325662087 
>>325661992
Но еще не всю. На другую временную почту переключился, вроде её пока пропускает. А первую, которой пользовался, сразу заблочил.
Аноним 17/10/25 Птн 23:57:38 #71 №325662113 
>>325662030
:(
Детская порнография утеряна.
100% завершено
Аноним 17/10/25 Птн 23:58:42 #72 №325662135 
>>325662030
Посыпался, что ли?
Аноним 17/10/25 Птн 23:59:30 #73 №325662158 
image.png
>>325662068
Пишет что не вмэр, работает, но файловая система наебнулась. Она в RAW формате.

>>325662113
Не тот диск, увы
Аноним 17/10/25 Птн 23:59:47 #74 №325662170 
>>325662083
Эта https://10minemail.com/ru/ всё. Меня с ней уже не пускает.
Эта https://internxt.com/ru/temporary-email пустила.
Но я думаю, что скоро все временные почты закроют, чтоб не абузили акки. А то Илон миллиарды теряет, бедный. Нельзя давать кумерам слишком много дрочить бесплатно.
Аноним 18/10/25 Суб 00:02:30 #75 №325662243 
>>325662170
Протестант культур ля классик, хули. Терпим малютки, раз наши зажравшиеся айтишники аналаговнет не придумали.
Аноним 18/10/25 Суб 00:02:38 #76 №325662248 
grok-video-6cb042cc-956c-4b51-b6b5-cfe948844480.mp4
>>325661991
Пропускает, он даже её рисует если не видно, только что сгенерил
Аноним 18/10/25 Суб 00:02:58 #77 №325662262 
>>325661830
та в том и прикол... Либо порево жесточайшее с пролапсами кровотачащими двадцати хуями во все места и друг друга тоже с бабками за девяносто+которые отьезжают прям в эти моменты ссутся куболитрами мочи кала в том числе из о рта мутациями и прочими нех со зверьми и увечими непоправимыми либо харам не дай бог сиську засветить?...
И нас за подобное дерьмо обязать платить пытаются?
Тебе не надоело?
Аноним 18/10/25 Суб 00:03:26 #78 №325662273 
00270-1310955783.png
00272-368374406.png
00280-3206268061.png
00004-2101077893.png
Аноним 18/10/25 Суб 00:04:39 #79 №325662310 
>>325662248
Иногда бывает, но редко. Теперь попробуй сделать скрин, где письку видно, и на основе этого скрина чё-нить сгенить. Не пропустит.
Аноним 18/10/25 Суб 00:04:46 #80 №325662317 
>>325660048 (OP)
Аниме гавно
Аноним 18/10/25 Суб 00:05:08 #81 №325662330 
>>325662317
На вкус пробовал?
Аноним 18/10/25 Суб 00:06:50 #82 №325662386 
>>325662030
А вот йух меня это остановит от запуска нейронки на проце
Аноним 18/10/25 Суб 00:07:28 #83 №325662399 
oyq-31mFO-sxeDGJ7dXCzTt4VH0LN004MGLrOw9bpwweIa2Ay8ICtQICpFr07MqkRPdsFidm96-XqettQ79F.jpg
Лизать джва часа
Аноним 18/10/25 Суб 00:08:21 #84 №325662422 
grok-video-e316b6f1-648d-4cca-bfd9-2e3eb079fda6.mp4
>>325662310
Аноним 18/10/25 Суб 00:09:03 #85 №325662435 
grok-video-efb67c7a-3026-48ae-b2e1-addb35ae701f.mp4
>>325662310
>>325662422
Бля, фуррей всё еще пускает. Ну, спасибо хоть за это, Илон.
Аноним 18/10/25 Суб 00:09:43 #86 №325662468 
>>325662386
А мог бы видимокарту купить.
Аноним 18/10/25 Суб 00:09:49 #87 №325662471 
AnimateDiff00070.mp4
>>325662018
Аноним 18/10/25 Суб 00:10:05 #88 №325662477 
00121-3026072224.png
>>325662435
Пропустит?
Аноним 18/10/25 Суб 00:11:00 #89 №325662496 
>>325662158
> Она в RAW формате.
Можно восстановить через dmde вроде как, наверное. Я не помню уже, но я восстанавливал.
Аноним 18/10/25 Суб 00:11:18 #90 №325662504 
>>325662471
ля,какая милота + ор
Аноним 18/10/25 Суб 00:11:37 #91 №325662513 
zNL3bsBNJeoQThW4XR6lVv217ovR4iyqIFPU4ElK8qEjYcwvbMHeLlJz-EPpvVAfHKyFZdCY9cmeuytrwAC7wbWr.jpg
7P0E7AxlNzRMKvjyW46zdgy7dZPmAY6tcL4PWZEehSS5i3RxJU2xJ4WqHW7FLBgj7WAsfDJg5LVKkTCud9JoBTBb.jpg
utryoEanGP8dJsnrGddLyaknWh1zXTa-zrDhOtSEGe5wUiaeHVESMWe6iJuY2AvmL0SEWLJYdnpxQOV3O9kB5vG.jpg
Жестб люблю высокие носочки и гольфы на тянках. Сеймы есть?
Аноним 18/10/25 Суб 00:11:38 #92 №325662514 
>>325662468
Неа, не мог бы. Денег нет совсем, как и работы.
= т е р п и м =
Аноним 18/10/25 Суб 00:11:55 #93 №325662522 
>>325662170
А что, на грок так много почт нужно? Акки быстро отваливаются? Не проще ли купить штук 20 русеянских почт мылосру, например?
Аноним 18/10/25 Суб 00:12:27 #94 №325662537 
>>325662514
>как и работы
На бусти выкладывай
Аноним 18/10/25 Суб 00:12:35 #95 №325662545 
>>325662477
Нет. Эротику с фурри-письками пропустит. Хуи не пустит точно. И любую еблю.
Аноним 18/10/25 Суб 00:12:38 #96 №325662546 
>>325662496
Я сейчас chkdsk /f /r D: запустил, мб поможет (надеюсь)
Аноним 18/10/25 Суб 00:12:44 #97 №325662551 
>>325662514
Могу отдать тебе свою старую 2060 супер которую я за 10к взял на алиэкспрессе когда то давно.
Аноним 18/10/25 Суб 00:13:28 #98 №325662568 
>>325662545
Ну пиздец илопыня мразота ебаная. Рот его ебал, тварь, ублюдок, поманил писечкой и отобрал.
Аноним 18/10/25 Суб 00:14:07 #99 №325662585 
119.png
120.png
121.png
122.png
123.png
124.png
125.png
Аноним 18/10/25 Суб 00:14:42 #100 №325662594 
>>325662522
Ну, я временной почтой по штук 5 в день делаю. Если сидеть на одном акке, то говорят, что со временем начинаешь попадать в теневой бан и любая эротика запрещается цензурой. Так-то у меня тоже есть штук 5 постоянных ящиков, но я буду абузить пока временную почту. Пока не прикрыли лавочку. А потом останусь на тех ящиках постоянных.
Аноним 18/10/25 Суб 00:15:09 #101 №325662608 
image.png
>>325662551
Да ну ты чего, анон, у меня ж денег нет. Я как-нибудь по советам анонов с прошлого треда 3060 куплю в некст году, 980 отправится на полку как ЛЕГЕНДА. А она и впрямь легенда.
Аноним 18/10/25 Суб 00:15:26 #102 №325662617 
grok-video-6f70d785-d329-48f2-aef5-70b9c5a554b7 (1).mp4
grok-video-6f70d785-d329-48f2-aef5-70b9c5a554b7.mp4
>>325662568
В начале пропускал. Я такое делал. Было пиздато, но не долго.
Аноним 18/10/25 Суб 00:15:28 #103 №325662619 
>>325662568
Сельди взбунтовались и накидали жалоб, курс пизды рекзко упал
Аноним 18/10/25 Суб 00:17:35 #104 №325662670 
>>325662537
Лучше анонов бесплатно радовать, чем чето на бусти продавать, ну нахуй
Аноним 18/10/25 Суб 00:18:02 #105 №325662678 
17054426870290.mp4
>>325662514
Аноним 18/10/25 Суб 00:19:11 #106 №325662701 
>>325662670
Кого ты радовать собрался? Шизов? Долбоебов? Ну охуеть благодарная аудитория. Впрочем, ладно, радуй их своим калом, какой автор, такая и аудитория как говорится.
Аноним 18/10/25 Суб 00:20:05 #107 №325662723 
>>325662670
здесь нельзя megumin, nahida, no bloomers
Аноним 18/10/25 Суб 00:21:44 #108 №325662759 
>>325662158
Будь осторожнее, если из РФ капчуешь
Аноним 18/10/25 Суб 00:21:45 #109 №325662761 
>>325662537
>>325662670
Одно другому не мешает. Правда, на бусти нельзя порнуху, так что смысл в нём сомнительный.
Аноним 18/10/25 Суб 00:25:10 #110 №325662833 
>>325662761
Порнуху скоро везде нельзя будет, кроме порнхаба с его стерильной еблей.
Аноним 18/10/25 Суб 00:25:29 #111 №325662839 
>>325662759
Да нет у меня нихуя, пусть проверяют сколько угодно, лолей никогда не генерировал и не смотрел и не интересовался.

>>325662761
Смысла от бусти и прочих подобных площадок не вижу если ты не блоггер или неебаца художник. Да и у художников есть свои площадки.
Аноним 18/10/25 Суб 00:27:55 #112 №325662886 
бамп
Аноним 18/10/25 Суб 00:28:29 #113 №325662906 
>>325662839
В любом случае будь осторожен
Аноним 18/10/25 Суб 00:29:01 #114 №325662919 
>>325662839
>свои площадки
Зачем? Есть патреон, где всё сразу работает. Бусти туда же, но с его отношением к порнухе, конечно, мда...
Есть ощущение, что бусти хуёво относится именно к нейронщикам, потому что переводчики всяких азиатских порнокомиксов там живут годами.

>лолей никогда не генерировал
А причём тут лоли? Создавать и распространять порнуху в РФ в принципе дело уголовно наказуемое.
Аноним 18/10/25 Суб 00:33:48 #115 №325663018 
>>325662919
>Есть ощущение, что бусти хуёво относится именно к нейронщикам
Интересное мнение, не знал.

>Создавать и распространять порнуху в РФ в принципе дело уголовно наказуемое.
Тогда по сути надо чуть ли не полстраны уголовно наказать.
Аноним 18/10/25 Суб 00:38:10 #116 №325663120 
00003-2910577025.png
>>325662585
Жены!
Аноним 18/10/25 Суб 00:40:15 #117 №325663174 
00245.jpg
>>325662514
Жизнь по лекалам Ванятки.Трмп.Зато в анналах истории будешь единственным,кто генерил среди здешних на такой архаичной карте
Аноним 18/10/25 Суб 00:40:42 #118 №325663182 
frierensousounofrierendrawnbyrunapocketf16dd9caf8da6f6beaa522300acbbab9.mp4
>>325660048 (OP)
Нагенерируйте голой беременной Фрирен.
Аноним 18/10/25 Суб 00:41:05 #119 №325663193 
>>325662471
Благодарю, но хотелось бы больше пикч от оригинального автора
Аноним 18/10/25 Суб 00:42:19 #120 №325663225 
>>325663174
Ага, а еще тем, у кого от синего экрана раздел жесткого диска вмер. При запуске нейронки блять))
Аноним 18/10/25 Суб 00:44:32 #121 №325663274 
>>325663225
не,ты,конечно,гений пиздец,зато идейный.Это ж надо было додуматься до такого. Экспериментатор
Аноним 18/10/25 Суб 00:48:13 #122 №325663352 
1.png
2.png
3.png
Анимируйте
Аноним 18/10/25 Суб 00:48:50 #123 №325663366 
>>325663352
Лол
Аноним 18/10/25 Суб 00:50:44 #124 №325663408 
>>325663274
Это вот пока делать нехуй.
Аноним 18/10/25 Суб 00:51:40 #125 №325663436 
AnimateDiff00082.mp4
>>325662585
Аноним 18/10/25 Суб 00:56:34 #126 №325663538 
ФУХ блять. Раздел с диском починил, ща попробую еще раз нейронку запустить.
Аноним 18/10/25 Суб 01:01:29 #127 №325663647 
>>325660048 (OP)
Реквестирую Лену из БЛ, которая смачно заглатывает яйца, при этом держа хуй в руке
Аноним 18/10/25 Суб 01:01:30 #128 №325663648 
00001-1410536308.png
00002-941917687.png
00005-683887801.png
00007-3777548484.png
Френя врывается в нужный тред.
Аноним 18/10/25 Суб 01:02:01 #129 №325663658 
.mp4
.mp4
Аноним 18/10/25 Суб 01:02:32 #130 №325663672 
00008-142782881.png
00009-1557057597.png
00011-116342470.png
00014-702795510.png
Аноним 18/10/25 Суб 01:03:36 #131 №325663701 
.mp4
>>325660048 (OP)
Аноним 18/10/25 Суб 01:05:53 #132 №325663755 
>>325663701
Пиздец я с концовки обосрался
Аноним 18/10/25 Суб 01:05:57 #133 №325663758 
grok-video-b7906d79-04b2-4f13-a3ff-9c7639f94737.mp4
Аноним 18/10/25 Суб 01:06:06 #134 №325663761 
00016-649621416.png
00017-1672456316.png
00019-3456153024.png
00020-2025011847.png
Аноним 18/10/25 Суб 01:07:12 #135 №325663781 
>>325663701
Ты что сделал, содомит лол
Аноним 18/10/25 Суб 01:07:24 #136 №325663788 
>>325663672
Почему бы фрыне просто не применить заклинание выкидыша?
Аноним 18/10/25 Суб 01:07:41 #137 №325663796 
>>325663352
Грок такое больше не умеет.
Аноним 18/10/25 Суб 01:08:09 #138 №325663813 
>>325663701
Орирую
Аноним 18/10/25 Суб 01:08:24 #139 №325663816 
image.png
>>325661738
ВОСКРЕС
Аноним 18/10/25 Суб 01:09:37 #140 №325663853 
>>325663758
Попроси, чтоб сбрасывала накидку.
Аноним 18/10/25 Суб 01:11:06 #141 №325663881 
>>325663758
Ээээээээщкереееееее...
Аноним 18/10/25 Суб 01:11:30 #142 №325663887 
>>325663436
Это облачко топ, не зря оставил на картинке
Аноним 18/10/25 Суб 01:13:28 #143 №325663934 
2345235235.png
25325235.png
>>325660048 (OP)
Это что?
Аноним 18/10/25 Суб 01:14:11 #144 №325663956 
AnimateDiff00080.mp4
>>325663887
Оно на всех генерациях к ее башке прилипало
Аноним 18/10/25 Суб 01:14:35 #145 №325663964 
00021-658408804.png
00023-1784436997.png
00024-3002605501.png
00025-1445033300.png
>>325663758
Годнота.

>>325663788
Просто применит заклинание ПОСРАТЬ.
Аноним 18/10/25 Суб 01:15:18 #146 №325663981 
>>325663956
Знаешь почему так?
Потому что вы дети блядей

АХЗАХАХАХАХАХАХАХА
Аноним 18/10/25 Суб 01:15:32 #147 №325663988 
>>325663701
Моар Харухи
Аноним 18/10/25 Суб 01:15:42 #148 №325663997 
>>325663934
зачем спрашиваешь,если уже все понял с усатыми?
Аноним 18/10/25 Суб 01:15:54 #149 №325664000 
grokvideo-free-Ba82ALcfm4g1vKMa8JXshmkRAYjZwC.mp4
The character Bowsette is playing on a Mitoo Mini Plus console in a Russian apartment.
It's raining outside, and there's a Terminator 2 poster on the wall.
Аноним 18/10/25 Суб 01:16:51 #150 №325664020 
Знайте, создатели порно контента

Я ваш рот ебал раскалённой кочергой
Вас ненавидят и при любой возможности вами пожертвуют первыми
прячьтесь мрази, знайте, что вы делаете грязное дело

напердел вашим матерям в лица
Аноним 18/10/25 Суб 01:19:41 #151 №325664090 
.mp4
.mp4
>>325663988
Аноним 18/10/25 Суб 01:25:25 #152 №325664227 
578bf85f262e72782f59d0d7af2ae13974f7d009.webm
67678.webm
>>325664020
Аноним 18/10/25 Суб 01:25:59 #153 №325664238 
>>325664020
О чём речь? Какое такое грязное дело мы делаем?
Аноним 18/10/25 Суб 01:26:22 #154 №325664243 
00026-1749805318.png
00028-617899594.png
00029-2892311642.png
00030-105552883.png
Аноним 18/10/25 Суб 01:28:22 #155 №325664283 
>>325661056
Анимируйте, ебана рот
Аноним 18/10/25 Суб 01:29:06 #156 №325664299 
GeminiGeneratedImagenw11b3nw11b3nw11.png
GeminiGeneratedImageyfa2htyfa2htyfa2.png
GeminiGeneratedImaged653y4d653y4d653.png
17586446311202.jpg
>>325664090
Можно что-нибудь из этого сделать?
Аноним 18/10/25 Суб 01:30:45 #157 №325664327 
>>325664299
А что за модель на последней?
Аноним 18/10/25 Суб 01:31:11 #158 №325664337 
>>325664327
Секретная гумусная
Аноним 18/10/25 Суб 01:31:56 #159 №325664356 
>>325663997
Мерзкий ты.
Аноним 18/10/25 Суб 01:32:22 #160 №325664365 
AnimateDiff00093.mp4
>>325664243
Аноним 18/10/25 Суб 01:33:42 #161 №325664399 
WaiNSFW и Лора на стиль кейфреймов

https://civitai.com/models/1660846/keyframe-animation-illustrious-custom-style-experimental
Аноним 18/10/25 Суб 01:34:17 #162 №325664412 
>>325664356
жалко,очень жалко
Аноним 18/10/25 Суб 01:34:38 #163 №325664427 
>>325661056
Я могу, но я честно говоря заебываюсь писать промпты каждый раз, а их нужно очень подробно описывать на английском. Некоторые картинки ГПТ пропускает и дает мне на них промпты, но для твоих не уверен, что он меня нахуй не пошлет. Ща попробую, только у меня еще в очереди генерации. Скажи пока че ты хочешь чтобы она делала конкретно. Если тебе нужны дефолтные блять танцы и троганье себя за пизду - то извини, это уже заебало.
Аноним 18/10/25 Суб 01:35:03 #164 №325664439 
гоблинши тут ?
Аноним 18/10/25 Суб 01:35:34 #165 №325664450 
00030-105552883.png
00031-4131105884.png
00032-1359784347.png
00033-2363810561.png
>>325664337
Сикретс сикретс тайна.

>>325664365
<3
Аноним 18/10/25 Суб 01:35:45 #166 №325664458 
>>325664439
допустим
Аноним 18/10/25 Суб 01:36:54 #167 №325664481 
>>325663816
Полчаса генерилось на проце. ПОЛЧАСА!
Аноним 18/10/25 Суб 01:37:35 #168 №325664495 
>>325664481
980-кун,на кой ты вообще систему свою мучаешь?
Аноним 18/10/25 Суб 01:39:02 #169 №325664531 
.mp4
>>325664299
Аноним 18/10/25 Суб 01:40:21 #170 №325664568 
>>325661595
Докладываю. Выглядит и без хайреса очень хорошо, но это пиздец нужно иметь терпение одну картинку раз в полчаса генерить.

>>325664495
По приколу, мне заняться в ближайшие дни нечем абсолютно, это временно. Ну и интересно поэкспериментировать, комп есть, а 90% времени только лишь ютуб смотрю, да пасьянс раскладываю.
Аноним 18/10/25 Суб 01:40:51 #171 №325664576 
>>325664531
Харухи живи
Аноним 18/10/25 Суб 01:42:23 #172 №325664609 
>>325664568
Вот это я понимаю,воля и терпение монаха.Настоящий аскет! Ты хоть показывай,что с твоей реликвии получается сгенерить
Аноним 18/10/25 Суб 01:42:30 #173 №325664613 
Где брать фейковое мыло для Грок? Он любые хавает или только гугл?
Аноним 18/10/25 Суб 01:43:07 #174 №325664622 
>>325664568
Скинь хоть че сгенерил
Аноним 18/10/25 Суб 01:43:35 #175 №325664635 
00034-910862951.png
00035-2882738183.png
00036-600942783.png
00037-3654426348.png
>>325664399
Спасибушке.
Аноним 18/10/25 Суб 01:44:04 #176 №325664645 
>>325664613
у меня и гмайл и на мэйле кушает.Так что регай что можешь
Аноним 18/10/25 Суб 01:45:07 #177 №325664675 
>>325664609
>>325664622
А как же аноны, которые говорили про "распространение порнографии"? М? just kidding
Аноним 18/10/25 Суб 01:45:22 #178 №325664678 
>>325664645
Они оба номер телефона требуют. Попробую одноразовую почту, хз будет ли работать.
Аноним 18/10/25 Суб 01:46:58 #179 №325664707 
>>325664678
вообще,насколько я знаю,в гмэйле моно пропустить подтверждение через мобилу
Аноним 18/10/25 Суб 01:47:10 #180 №325664713 
AnimateDiff00096.mp4
>>325664365
Аноним 18/10/25 Суб 01:47:55 #181 №325664724 
>>325664707
Курто если так. Было бы намного проще
Аноним 18/10/25 Суб 01:48:15 #182 №325664730 
00000-2421894848.png
>>325664609
>>325664622
Промпта нет никакого. Вообще. Хайрес отсутствует.
Аноним 18/10/25 Суб 01:48:48 #183 №325664739 
>>325664458
куда подевали их ? зовите в тред
Аноним 18/10/25 Суб 01:50:59 #184 №325664789 
00035-2651476437.png
>>325664713
А можно тебя попросить анимировать эту? Тип шлепают по заднице, высовывает язык, вытекает сперма, стонет.
Аноним 18/10/25 Суб 01:52:49 #185 №325664828 
>>325664739
а? Вон,у тебя в шапке и под ней имеется.А так генерю сижу.Ты что-то конкретное хотел?
>>325664730
Это с проца сугубо было сделано? Я думал,там совсем мрак будет,однако ошибался
Аноним 18/10/25 Суб 01:52:50 #186 №325664829 
16481632036581.jpg
16496251131700.jpg
16499761276050.jpg
Это оживить сможете?
Аноним 18/10/25 Суб 01:56:24 #187 №325664911 
>>325664828
Да, исключительно проц, кстати с хайресом будет час генериться. Уже генерю, сижу, терплю.
Аноним 18/10/25 Суб 01:58:34 #188 №325664947 
grok-video-f74020fb-d12e-40c3-9989-7e99fccd05e9 (1).mp4
>>325661056
Аноним 18/10/25 Суб 01:59:05 #189 №325664956 
>>325664828
делай что по вкусу, заценим
Аноним 18/10/25 Суб 02:01:39 #190 №325665024 
>>325664911
на расчиле тупа
>>325664956
делаем-делаем,анончик
Аноним 18/10/25 Суб 02:02:56 #191 №325665056 
>>325665024
Ну типа да, на расчиле, на расслабоне, на терпении и так далее.
Аноним 18/10/25 Суб 02:06:36 #192 №325665120 
00038-2057933999.png
00039-1508289738.png
00040-1299677819.png
00041-1275642448.png
Аноним 18/10/25 Суб 02:07:21 #193 №325665136 
00042-3171663631.png
00043-513011686.png
00044-226921959.png
00045-2255335818.png
Аноним 18/10/25 Суб 02:17:02 #194 №325665339 
00046-3339507615.png
00047-2496765648.png
00048-2700738225.png
00049-1946285482.png
Аноним 18/10/25 Суб 02:19:04 #195 №325665374 
>>325665339
ласт пикча, капец там джунгли хыыыы
Аноним 18/10/25 Суб 02:31:47 #196 №325665614 
generatedvideo (28).mp4
Аноним 18/10/25 Суб 02:33:36 #197 №325665633 
00050-3331345943.png
00051-3331345944.png
>>325665374
У неё легко киска волосится, у Фрирени там 3 тега я писал для похожего результата.
Аноним 18/10/25 Суб 02:34:32 #198 №325665645 
generatedvideo (29).mp4
>>325665614
видел утром как в гроке генерить сисик и писек весь день убил... и ничего... как же неохота восстанавливать турецкую карту шоб илону задонатить
Аноним 18/10/25 Суб 02:41:43 #199 №325665754 
>>325665633
0_о
Хорошие картинки, как ты руки сгенерил такие на второй пикче?
Аноним 18/10/25 Суб 02:44:38 #200 №325665784 
generatedvideo (30).mp4
Аноним 18/10/25 Суб 02:47:53 #201 №325665838 
Заебался, ори там ещё жёстче цензуру сделали. Короче перехожу в режим ждуна и жду взломанную версию или аналог грока.
Аноним 18/10/25 Суб 02:51:35 #202 №325665890 
generatedvideo (31).mp4
Аноним 18/10/25 Суб 02:56:49 #203 №325665960 
generatedvideo (32).mp4
Аноним 18/10/25 Суб 02:57:49 #204 №325665971 
>>325660048 (OP)
>со своей вайфу (sfw/nsfw)
Шлюхой.

Ты любишь шлюх?
Аноним 18/10/25 Суб 02:58:34 #205 №325665983 
>>325665890
Шлюха

>>325665960
Шлюха
Аноним 18/10/25 Суб 02:59:07 #206 №325665988 
00052-3817264101.png
00053-3713714817.png
00054-4244884224.png
00056-2203536059.png
>>325665754
Я не знаю. Наверное теги облапали, раздевают, домогательства, приставания, трогать, что-то из этого. В последних 3 POV hands добавил.
Quality: masterpiece, high quality, absurdres, best quality, very aesthetic, newest, quality eyes
Subject: Fubuki (onepunch man),Stuck in a wall, Stuck, Silver bikini, Sweaty, Sweat, Beads of sweat on body, Exposed armpits, Stretched out, Standing, Denim shorts, Taking off shorts, Undressing, No panties, Hairy pussy, Drunk, Smiling, Lust, No panties, close-up, Studded bracelet, Studded choker, Water drops, Perky nipples, Drunk, Vaginal juice, Feet in sand, Bob haircut, Beautiful breasts, Beautiful ass, Tall, Slender
Environment: POV hands, dick between tits, tittyfuck, on knees, cum, penis, groped, undressing, clothes being pulled down, harassment, molestation, men, drunk people, touching, many people, men touching breasts, beach, shells, sun loungers, breeze, ocean, large umbrellas, sun loungers, voyeurism, leaning against
Аноним 18/10/25 Суб 02:59:46 #207 №325665998 
>>325665971
я их ими делаю да
Аноним 18/10/25 Суб 03:05:18 #208 №325666092 
>>325665988
Двачую
Аноним 18/10/25 Суб 03:07:52 #209 №325666144 
17607039000230.jpg
Ну что там Гобе удалось анона застарпонить конским дилдо? А то я после кимоно уже ничего не видл а прошлый уже укатился ((.
Аноним 18/10/25 Суб 03:09:12 #210 №325666166 
>>325666144
Годнота какая. Ваши обои были спизжены. Спасибо.
Аноним 18/10/25 Суб 03:09:14 #211 №325666167 
>>325666144
В архивач пойдешь или тебе скинуть?
Аноним 18/10/25 Суб 03:10:14 #212 №325666191 
>>325666144
Там был какой-то страпон для самых маленьких
Аноним 18/10/25 Суб 03:13:35 #213 №325666243 
00057-2143894341.png
00058-1523910482.png
00059-4042407043.png
00060-1211940889.png
Аноним 18/10/25 Суб 03:15:27 #214 №325666262 
>>325666167
Скидывай, у меня архивач вообще не робит, поэтому и заебываю в тредах. Иам вроде прошлый домен снова заработал, вы тут все на su сидите?
Аноним 18/10/25 Суб 03:16:35 #215 №325666276 
generatedvideo (34).mp4
generatedvideo (33).mp4
Аноним 18/10/25 Суб 03:16:48 #216 №325666282 
>>325666262
>прошлый
Проверил там тоже нихера не робит, хз в чем дело.
Аноним 18/10/25 Суб 03:17:04 #217 №325666286 
00239.jpg
00240.jpg
>>325666262
Антон потом пришел,попросил второй вариант
Аноним 18/10/25 Суб 03:17:25 #218 №325666293 
image.png
masterpiece,best quality,
Negative prompt: bad quality,worst quality,worst detail,

Steps: 15, Sampler: Euler a, Schedule type: Automatic, CFG scale: 6, Seed: 2194615472, Size: 1280x1280, Model hash: befc694a29, Model: waiIllustriousSDXL_v150, Denoising strength: 0.5, Hires CFG Scale: 6, Hires upscale: 1, Hires steps: 20, Hires upscaler: R-ESRGAN 4x+ Anime6B, Version: f1.0.0v2-v1.10.1RC-latest-2463-g99bb3d5d

Time taken: 36 min. 14.4 sec.

= д о т е р п е л с я =
Аноним 18/10/25 Суб 03:18:48 #219 №325666308 
>>325666293
Часовое = Т Е Р П Е Н И Е = complete! Более менее даже.таких женщин из Голубого не знаем
Аноним 18/10/25 Суб 03:20:35 #220 №325666332 
>>325666286
А можно дилдос каким нибудь цветным сделать, типо сине прозрачным? И что б сиськи видно было?
Аноним 18/10/25 Суб 03:21:59 #221 №325666357 
>>325666308
Если помнишь, анон, раньше нейронки почему-то рога лепили всюду, теперь нимб над башкой добавился к рогам.
В голубом была какая-то тня с розовыми длинными волосами вроде, но это пожалуй чуть ли не единственное сходство, мб я ошибаюсь конечно
Ща будет ОПТИМИЗАЦИЯ, чтобы не так долго = Т Е Р П Е Т Ь =
Аноним 18/10/25 Суб 03:23:55 #222 №325666368 
00061-1378631695.png
00062-399717105.png
00063-2290229406.png
00064-3934036846.png
Аноним 18/10/25 Суб 03:25:42 #223 №325666397 
>>325666332
вы хоть к реквестам своим прикручивайте детали Если только ты не анон давший реквест
>>325666357
А,да? Это,походу,из-за того,что по Голубому какое-то астрономическое кол-во контента,что уже сам ИИ прикручивает нимбы к рогам.Вон,на данбуру заходишь и смотришь сколько артов на архиву.В - влияние
Аноним 18/10/25 Суб 03:30:07 #224 №325666466 
>>325666397
>вы хоть к реквестам своим прикручивайте детали
"Вот буквально как на этом пике только с Гобой/такими отличиями" не подходит? Ты же мне так и сгенерил Гобу с ножками по пику К-она.
Аноним 18/10/25 Суб 03:30:24 #225 №325666469 
>>325666397
Голубой дал нейронкам какое-то просто неебическое количество контента.
С рогами могу поискать кадры, может быть в очень старой папке с первой (вроде) StableDiffusion осталось че-нибудь. Плюс я вообще тогда еще вообще не понимал, че, где какая настройка. Либо я ее удалил давно уже, не помн.
Аноним 18/10/25 Суб 03:32:22 #226 №325666500 
>>325662585
3 есть, 4 потянем? Хотелось бы по Геншину с Yelan, Clorinde, Eula, Mavuika, ну и если ограничений нет еще докинуть Xianyun и Shenhe. Можно без отдельных соло версий а толпой.
Аноним 18/10/25 Суб 03:33:22 #227 №325666515 
>>325666466
подходит,анон,однако придется подождать.Доделаю нынешнее и тебе замуслыкаем
>>325666469
Несомненно.Такой базы фанатов еще поискать надо,кто столько терабайт контента рисует.Ты,кстати,как давно генеришь?
Аноним 18/10/25 Суб 03:36:49 #228 №325666558 
>>325666515
Начал примерно в то время когда 3060 стоила 70-80 косарей.
=ДА ДА НЕ УДИВЛЯЙТЕСЬ=
Поюзал недельку и дропнул, сейчас обратно вкатился, кто знает, надолго ли.
Аноним 18/10/25 Суб 03:38:28 #229 №325666573 
00065-2896203760.png
00066-4014788120.png
00067-2047593222.png
00068-1895800557.png
Аноним 18/10/25 Суб 03:38:46 #230 №325666580 
>>325666558
=ДАП-ДАП,И ЧТО?=.В общем,году в 21-22,видимо.Интересный у тебя перерыв был
Аноним 18/10/25 Суб 03:42:00 #231 №325666637 
00069-3249369093.png
00070-736372865.png
00071-805366470.png
00072-2667687997.png
Аноним 18/10/25 Суб 03:42:40 #232 №325666652 
image.png
>>325666558
А, баловался год назад с FlowFrames, интерполяция кадров. Всю харухи пересматривал в 60 кадров, даже те блядские эпизоды, опенинги вырезал и в 120 фпс глядел. Ну а хули, потому что мог.

>>325666580
>Интересный у тебя перерыв был
То время еще, когда я часто конфиги компа менял, сейчас пришла стабильность и я забил йух на все перескакивания и остался на том, на чем сейчас сижу и не думаю, что я поменяю что-то в компе кроме добавления озу и смены видимокарточки.
Аноним 18/10/25 Суб 03:51:21 #233 №325666782 
00247.jpg
Аноним 18/10/25 Суб 03:54:32 #234 №325666814 
>>325666782
Гоблинша стала калоедкой
Аноним 18/10/25 Суб 03:57:59 #235 №325666859 
00070-736372865.png
00071-805366470.png
00072-2667687997.png
00073-2415974042.png
Аноним 18/10/25 Суб 04:00:12 #236 №325666883 
>>325666814
ты сильно недооцениваешь те места,откуда гоблины в принципе исходят,анон
Аноним 18/10/25 Суб 04:16:10 #237 №325667031 
00074-3756841578.png
00075-2382230342.png
00076-386850962.png
00078-2311969666.png
Доброй ночи
Аноним 18/10/25 Суб 04:40:31 #238 №325667248 
image
Аноним 18/10/25 Суб 04:45:17 #239 №325667295 
>>325665645
Так чем это поможет. Сисик писик везде отключили
Аноним 18/10/25 Суб 04:58:07 #240 №325667412 
00248.jpg
>>325666332
Аноним 18/10/25 Суб 05:15:07 #241 №325667568 
>>325667295
я лично сегодня утром убедился. чел сгенерил сисик и писик в гроке по моей свежей пикче
Аноним 18/10/25 Суб 05:19:20 #242 №325667612 
>>325667568
Может не в гроке, а может модерация проебалась, такое бывает
Аноним 18/10/25 Суб 05:20:38 #243 №325667621 
>>325667612
3 видео подряд с задним случайным звуком?
Аноним 18/10/25 Суб 05:23:43 #244 №325667641 
image.png
image.png
image.png
Носатая тётя делает стендинг.

>>325666293
Пиздец, упорство, достойное уважения, как у Ломоносова, идущего босиком в Москву за ЗНАНИЯМИ. Я на 1060 пытался генерировать, понял, что идея - полная хуйня, и перекатился на цивит до покупки 3060 на 12. Если не хочешь полмесяца курьеом повозить флорентины для покупки новой карты - попробуй хоть на пони погененрировать, и лучше сразу пачками, например, по 10. На крайняк - 1.5, может какую-нибудь лору не совсем всратую найдешь. Будет быстро, но хуёво.
Аноним 18/10/25 Суб 05:27:42 #245 №325667666 
>>325667641
Так,а носатая тетя может ухажера своего перевезти в Израиль? Или слишком взрывная тема и такой ерундой лучше не заниматься?
Аноним 18/10/25 Суб 05:31:48 #246 №325667695 
>>325667641
Большое спасибо анон! Я пока не решил как именно буду зарабатывать на 3060, скорее всего потерплю в доставке с такой уебанской дождливой погодой, если прям сильно понадобится, пока думаю стоит ли оно того, учитывая что я перестал играть в игори. Про пони кстати как будто бы идея хорошая, завтра может быть попробую.
На сим кланяюсь и иду спать, всем доброй ночи\утра!
980-кун.
Аноним 18/10/25 Суб 05:40:43 #247 №325667786 
00131-596176372.png
00127-3302610615.png
00104-2298431762.png
00103-3972734935.png
От алкаша это, конечно, лицемерно прозвучит. Но не бухайте, анончики...
Ну хоть снег выпал, теперь с чистой совестью можно генерить что-то зимнее.

Анонче, в прошлом треде, просил больше с Нагаторо, но не уточнил что именно с ней хочет. Так что, отделаюсь этим.
Аноним 18/10/25 Суб 05:54:50 #248 №325667875 
image.png
image.png
image.png
image.png
>>325667666
Только если будешь красиво ухаживать
Жить литературно в пустыне, окруженным интересными соседями. Не жизнь, а сказка
>>325667695
Я batch count 10 ставил на пони, 20 шагов, в относительно скромном разрешении - что-то типа 20 минут занимало. 1060 вроде как по показателям равна твоей, даже мощнее, но у неё 6 гигов, а у твоей 4, так что хуй знает, поможет ли тебе эта инфа.
Аноним 18/10/25 Суб 05:55:36 #249 №325667882 
>>325667786
Ты уже проснуться успел что ли? Ты во сколько ложишься спать?
Аноним 18/10/25 Суб 06:04:38 #250 №325667959 
>>325667412
Круто, а в анимации могешь что б дилдоком по микропену елозила? (еще бы с спонтанным оргазмом вообще б пушка была) и мейби что б анон титку мял.
Аноним 18/10/25 Суб 06:11:24 #251 №325668016 
00095-4120588064.png
00140-139914141.png
00141-1736084396.png
00139-2433945702.png
>>325667882
Если по местному времени, то где-то в пять утра рубанулся. Проснулся в одиннадцать. Обычно, так долго поспать не удаётся, демон сонного паралича, почти, каждую ночь пристаёт. Но алкашка её отпугивает, так что, в этот раз, удалось поспать подольше.
Аноним 18/10/25 Суб 06:53:29 #252 №325668414 
image.png
image.png
Тёте в глаза смотри, а не это самое..
Аноним 18/10/25 Суб 07:03:27 #253 №325668500 
00147-3272812941.png
00148-1045334180.png
00151-3240642438.png
00154-3968507905.png
Аноним 18/10/25 Суб 07:12:30 #254 №325668587 
>>325668414
А в шоколадный можно посмотреть?
Аноним 18/10/25 Суб 07:23:56 #255 №325668685 
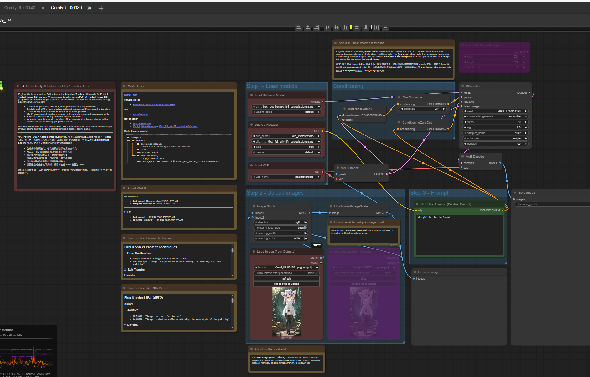
Помогите с Комфи разобраться и WAN 2.2

Поставил портабле 3.64, у меня 3090, потому по гайду обновил драйвера, куда 13.0, и так как оно выдавало при запуске pytorch 2.8.0 cuda128, так же переустановил командой из гайда до 2.7.1 и cuda128. Sage attention и прочего ничего специально не ставил, ставил менеджер кастомнод.

Воркфлоу стандартный из тимплейтов самого Комфи для t2v и i2v для wan2.2.

Комфи постоянно крашится на этапе загрузки clip loader, пробовал разные модели текстового Umt5-xxl, и gguf модели, и safetensors, (они загружаются разными загрузчиками) ,ничего не менялось.

Выбор offload device cpu/default ничего не меняет тоже. Файл подкачки пробовал увеличивать до 90гб, тоже ничего не менялось (но файл подкачки я ставил на том же диске, что и Комфи, не системном). Всего памяти 64гб на пеке.

Помню что в августе игрался, wan 2.2 вполне себе работал, сейчас захотел полезть 2.2 vace fun потрогать, что то поломали в новых сборках Комфи, но у них на трекере ничего про это нет внятного, коме общих советов "увеличь файл подкачки".
Аноним 18/10/25 Суб 07:43:34 #256 №325668883 
2928346244.png
>>325662018
>>325662471
Рад что кому-то понравилась малютка фрусеница
Аноним 18/10/25 Суб 08:17:06 #257 №325669255 
>>325668685
сноси начисто торч с куда и ставь заново
Аноним 18/10/25 Суб 08:20:47 #258 №325669315 
dcd6734s-480.jpg
>>325668883
Дааа классно! Только сегодня ночью была куколка мухи а сегодня их уже ЧЕТЫРЕ и им весело они летают повсюду друг с другом и играют и со мной играют тоже
Аноним 18/10/25 Суб 08:45:54 #259 №325669654 
00155-2064997374.png
00170-1608192638.png
00171-23703854.png
00175-350703642.png
С кем пойдёте на лыжах кататься остальные будут плакать?
Аноним 18/10/25 Суб 08:48:53 #260 №325669698 
>>325669654
С твоей мамой, анончик.
Аноним 18/10/25 Суб 08:49:41 #261 №325669708 
>>325669698
Я первый с.ней уже занял.
Аноним 18/10/25 Суб 08:50:14 #262 №325669717 DELETED
ворген поймал Лили
Аноним 18/10/25 Суб 08:59:52 #263 №325669877 
7307996458.png
>>325660048 (OP)
В прошлом просили Гермиону, которая варит зелье
Аноним 18/10/25 Суб 08:59:59 #264 №325669883 
>>325669698
Мам, а хорошие артики выйдут сегодня погулять?
Слоп надоел, мам.
Аноним 18/10/25 Суб 09:03:50 #265 №325669944 DELETED
>>325669877
зелье только из 1 ингридиента?
Аноним 18/10/25 Суб 09:04:53 #266 №325669961 
>>325669944
А сколько надо?
Аноним 18/10/25 Суб 09:08:40 #267 №325670026 DELETED
>>325669961
так это тогда не зелье
Аноним 18/10/25 Суб 09:11:31 #268 №325670090 
>>325670026
Не маглам судить о таких вещах...
Аноним 18/10/25 Суб 09:14:10 #269 №325670145 DELETED
Аноним 18/10/25 Суб 09:15:18 #270 №325670167 
00183-473899265.png
00182-3474525952.png
00177-2917315102.png
00186-2531312867.png
>>325669698
>>325669708
Ебать вы некроманты, ну хоть проветрите её.
Аноним 18/10/25 Суб 09:16:57 #271 №325670199 DELETED
завела дружбу с воргеном
Аноним 18/10/25 Суб 09:21:39 #272 №325670291 DELETED
фокус с исчезновением первого дилдака
Аноним 18/10/25 Суб 09:32:43 #273 №325670495 
>>325668883
Ништяк, анон, крайне благодарен. Ты обеспечил меня дофамином на пару месяцев вперёд
Аноним 18/10/25 Суб 09:33:38 #274 №325670519 DELETED
считается ли онанизмом, Если Киндред ебётся со своим волчарой?
Аноним 18/10/25 Суб 09:41:10 #275 №325670663 
>>325670167
Томочка💞
Аноним 18/10/25 Суб 09:45:43 #276 №325670746 
Анон помоги. Как заставить тупой ии рисовать knotting чтоб узел был внутри ваджайны, а не снаружи?
Аноним 18/10/25 Суб 09:47:07 #277 №325670784 DELETED
>>325670746
а как понять, что узел есть, Если он внутри?
Аноним 18/10/25 Суб 09:49:13 #278 №325670834 
00027-720653643.png
>>325666500
Аноним 18/10/25 Суб 09:59:42 #279 №325671072 
IMG20250804163752588.png
>>325670784
Ну смотри, задаю промпты x-ray, knot, knotting, knotted penis, animal penis, vaginal knotting, он выдает нужный хуй, но узел снаружи как будто он ее еще ебет.
Единственный раз получилось норм, но не отреласенное это пик.
Аноним 18/10/25 Суб 10:04:55 #280 №325671200 
>>325670834
Ну не, это уже в совсем другом стиле. Да и не понятно что к чему.
Аноним 18/10/25 Суб 10:14:21 #281 №325671465 
>>325671072
Лину Дракон должен трахать она же ДАЖЕДРА
Аноним 18/10/25 Суб 10:18:25 #282 №325671562 
>>325671200
Какая разница какой стиль? Тебе все равно никто такой реквест выполнять не будет. Ну не хочешь - не надо. Просто развлекаюсь с регионалкой.
Аноним 18/10/25 Суб 10:29:36 #283 №325671875 
>>325669255
Каким образом снести?
.\python_embeded\python.exe -s -m pip install torch==2.7.1 torchvision torchaudio --index-url https://download.pytorch.org/whl/cu128 --force-reinstall

я вот эту команду делаю, толку нет.
Аноним 18/10/25 Суб 10:34:13 #284 №325672015 
>>325668883
охуенно спасибо большое!
Аноним 18/10/25 Суб 10:35:21 #285 №325672045 
>>325671875
снес .venv внутри папки установки, когда у меня были проблемы с comfyui
Аноним 18/10/25 Суб 10:36:36 #286 №325672075 
3929231766.png
>>325668883
>>325662018
>>325669315
>>325670495
Выдали заказ во вкусе очка, а там пикрил, ваши действия?
Аноним 18/10/25 Суб 10:38:56 #287 №325672146 
00010-1428780103.jpeg
00011-3884392459.jpeg
00037-1234012873.jpeg
00021-4064525509.jpeg
Аноним 18/10/25 Суб 10:40:41 #288 №325672192 
>>325671465
Вот я к сожалению семечко этой пикчи проебал чтоб ее перерисовать и исправить недочеты. Насчет дракона это да, сегодня накачу Лору с драконьими хуями, если есть возможность накидай артистов по типу N0la
Аноним 18/10/25 Суб 10:45:10 #289 №325672318 
пп
Аноним 18/10/25 Суб 10:46:48 #290 №325672367 
>>325672045
ээ, какой vevn в комфи нет такого
Аноним 18/10/25 Суб 10:47:48 #291 №325672394 
>>325672075
Иду на кассу жаловаться. Я заказывал картошку, а не личинок эльфов.
Аноним 18/10/25 Суб 10:51:22 #292 №325672480 
>>325672075
Если сожрать фрусеницу, то рискуешь повторить судьбу Александра Панасюка.
Аноним 18/10/25 Суб 10:58:14 #293 №325672629 
>>325672480
Это кто такой?
Аноним 18/10/25 Суб 11:04:33 #294 №325672785 
>>325672629
Военнослужащий ВСУ, который на камеру ел опарышей с трупов сослуживцев, мотивируя это там, что таким образом он мстит России. По итогу умер от отравления трупным ядом. В 2023 году дело было.
Аноним 18/10/25 Суб 11:11:18 #295 №325672939 
>>325672192
Кинь тоже лору с драконьими хуями. А то моя старая что то не особо хорошо работает.
Аноним 18/10/25 Суб 11:13:09 #296 №325672982 
1641737513.png
>>325672785
Ну и истории у тебя...
Аноним 18/10/25 Суб 11:22:16 #297 №325673216 
00047-1389192119.png
00049-2551082047.png
00054-2708720114.png
Аноним 18/10/25 Суб 11:24:56 #298 №325673303 
17590632084160.png
>>325673216
Что там делает Астольфо...
Аноним 18/10/25 Суб 11:26:53 #299 №325673353 
>>325672982
Реквестирую её в виде оборотня.
Аноним 18/10/25 Суб 11:32:15 #300 №325673477 
>>325673303
Сидит наверное хочет выебать макиму
Аноним 18/10/25 Суб 11:35:12 #301 №325673553 
>>325673216
Можно еще как на первой, только вместо блондинки посадить Еулочку?
Аноним 18/10/25 Суб 11:36:05 #302 №325673570 
>>325673553
А вместо ушастой с розовыми волосами — козочку-Ганю. Хочу четыре синеволосых вайфу.
Аноним 18/10/25 Суб 11:37:51 #303 №325673612 
>>325664531
Мягкое приземление
Аноним 18/10/25 Суб 11:43:13 #304 №325673743 
>>325668883
>малютка фрусеница
Жду, когда она вырастет и ее запихают в анус.
Аноним 18/10/25 Суб 11:46:44 #305 №325673817 
2233535541.png
>>325673353
Ликантропия разве передаётся через хуй? Её же не кусали вроде...
Аноним 18/10/25 Суб 11:52:37 #306 №325673966 
>>325673817
Благодарю, анон.
Ну, допустим, кто-то из оборотней в порыве страсти таки немножко её укусил (не удержался). Не сильно, но так как зубы у него очень острые, то прокусил до крови, оставив едва заметные ранки. Ну вот она тоже оборотнем стала.
А можно, чтобы у неё были видны острые клыки и когти?
Аноним 18/10/25 Суб 11:57:49 #307 №325674107 
>>325660048 (OP)
4
Аноним 18/10/25 Суб 11:57:50 #308 №325674108 
>>325673817
Ну, одежда на ней ещё была до трансформации, но ведь у оборотней другая форма стопы, обувь бы с неё слетела.
Аноним 18/10/25 Суб 12:04:08 #309 №325674281 
00012-1300247517.png
00018-3708421796.png
>>325666293
Завидую, хуле.
Мне приходится выбирать самый медленный семплер и большое разрешение, чтоб хотя бы 30 сек генерировалось, а не 5.
Аноним 18/10/25 Суб 12:04:40 #310 №325674294 
>>325672939
Обновлял wan? Попробуй еще пошатать цифры отвечающие за соответствие промптам на самой Лоре, некоторые работают примерно на 1.60.
Скинуть кстати не смогу, мне бан вьебали на вайфае, а дома тырнета нету из-за хохлов с их дронами ебаными.
Аноним 18/10/25 Суб 12:09:41 #311 №325674403 
3278754378.png
>>325674108
>>325673966
Аноним 18/10/25 Суб 12:16:20 #312 №325674552 
>>325674403
Благодарю, анон.
А можно, чтобы она стояла напротив анона и по её выражению лица не было понятно, что она собирается делать? Ну чтобы выглядело достаточно жутко.
Аноним 18/10/25 Суб 12:21:36 #313 №325674643 
17595750772580.jpg
>>325673477
Отвратительно лучше бы выебал Асуну из САО.
Холо главное чтобы не ебал, а то в прошлом треде кого то стукнули банхаммером за нее. Видать не понравился канон, где холо ебал в лесу огромный волк.
Аноним 18/10/25 Суб 12:26:01 #314 №325674746 
>>325672367
Есть, папка venv.
Я челу писал гайд недавно, если будут проблемы - проси неиронку тебе скрипт написать или объяснить.

uv venv venv --python 3.12
uv pip install --pre torch torchvision torchaudio --index-url https://download.pytorch.org/whl/nightly/cu128 <- or whatever index-url is relevant for your version of CUDA
uv pip install -r <comfyuipath>\ComfyUI\requirements.txt
uv pip install -U "triton-windows<3.5"
Then build and install sageattention from venv:
uv pip install -e . --no-build-isolation

Also in <comfyuipath>\ComfyUI\custom_nodes\ComfyUI-Manager\config.ini set use_uv = true
Аноним 18/10/25 Суб 12:27:01 #315 №325674770 
>>325674746
>>325672367
А, ссылку на репу забыл:
https://github.com/sdbds/SageAttention-for-windows

И локально установленная CUDA должна быть той же версии, что и у торча.
Аноним 18/10/25 Суб 12:33:48 #316 №325674910 
>>325674552
Не это заебёшься делать, нейронка всегда парня волком рисует по дефолту
Аноним 18/10/25 Суб 12:34:31 #317 №325674920 
>>325674746
это надо сделать venv заново?

А так я уже вообще запутался ...
вот нашел версию, которая у меня работала в августе, поставил, и она и щас работает. А следующая, где Комфи перешёл на 2.8.0 - перестало...

У нее 2.7.1 и куда 128. У меня стоят куда 12.6 и 13.0.
Аноним 18/10/25 Суб 12:36:26 #318 №325674950 
>>325674920
>это надо сделать venv заново?
Я бы сделал заново, хз что там у тебя не так.
>>325674920
>У меня стоят куда 12.6 и 13.0.
Вот тебе тогда:
uv pip install --pre torch torchvision --index-url https://download.pytorch.org/whl/nightly/cu126
Аноним 18/10/25 Суб 12:46:13 #319 №325675201 
00036-1056402720.png
00040-1379904775.png
00044-1206096188.png
00047-4167423438.png
Аноним 18/10/25 Суб 12:49:39 #320 №325675284 
>>325674910
Понятно
Аноним 18/10/25 Суб 12:52:14 #321 №325675348 
>>325672075
забираю домой покупаю для неё аквариум, теперь у меня есть собственная фрусеница
Аноним 18/10/25 Суб 12:53:41 #322 №325675380 
>>325675348
Она бы предпочла террариум
Аноним 18/10/25 Суб 12:57:48 #323 №325675470 
>>325675348
А если ее раскрутить?
Аноним 18/10/25 Суб 13:06:04 #324 №325675688 
>>325672785
если бы жарил то не помер бы
Аноним 18/10/25 Суб 13:07:49 #325 №325675731 
>>325675348
Это не удивительно, ведь только добрым анонам во вкусе очка подкладывают фрусениц в картошку фри, а злым серут и плюют в гамбургеры.
Аноним 18/10/25 Суб 13:09:44 #326 №325675774 
5482739268.png
Аноним 18/10/25 Суб 13:20:01 #327 №325676015 
>>325671465
Дажедра потому что даже драконе не стал бы ее ебать. Это же один из приколов, типо вроде того, что Лина плоская
Аноним 18/10/25 Суб 13:23:06 #328 №325676096 
00078-3572975494.png
00001-318547120.png
>>325673553
Аноним 18/10/25 Суб 13:27:59 #329 №325676222 
>>325674950
>>325674770

выполнил один в один по гайду в шапке, с установкой из батника:

теперь оно вообще перестало даже запускаться:

Prestartup times for custom nodes:
2.3 seconds: W:\ComfyUI\ComfyUI_windows_portable_nvidia_cu128_3_64\ComfyUI_windows_portable\ComfyUI\custom_nodes\comfyui-manager

Traceback (most recent call last):
File "W:\ComfyUI\ComfyUI_windows_portable_nvidia_cu128_3_64\ComfyUI_windows_portable\ComfyUI\main.py", line 147, in <module>
import comfy.utils
File "W:\ComfyUI\ComfyUI_windows_portable_nvidia_cu128_3_64\ComfyUI_windows_portable\ComfyUI\comfy\utils.py", line 20, in <module>
import torch
File "W:\ComfyUI\ComfyUI_windows_portable_nvidia_cu128_3_64\ComfyUI_windows_portable\python_embeded\Lib\site-packages\torch\__init__.py", line 281, in <module>
_load_dll_libraries()
File "W:\ComfyUI\ComfyUI_windows_portable_nvidia_cu128_3_64\ComfyUI_windows_portable\python_embeded\Lib\site-packages\torch\__init__.py", line 264, in _load_dll_libraries
raise err
OSError: [WinError 1114] Произошел сбой в программе инициализации библиотеки динамической компоновки (DLL). Error loading "W:\ComfyUI\ComfyUI_windows_portable_nvidia_cu128_3_64\ComfyUI_windows_portable\python_embeded\Lib\site-packages\torch\lib\c10.dll" or one of its dependencies.

W:\ComfyUI\ComfyUI_windows_portable_nvidia_cu128_3_64\ComfyUI_windows_portable>pause
Press any key to continue . . .





старый комфи при этом работает нормально
ComfyUI version: 0.3.47
ComfyUI frontend version: 1.23.4 без всяких приблуд, и в нем нет краша без логов во время загрузки CLIP для wan. При этом он показывает pytorch 2.7.1 + cuda128

Похоже, есть какая-то фатальная несовместимость с железкой, и мне теперь новые комфи невозможно использовать для wan так как в них теперь всегда краш без логов при попытке загрузить CLIP
Аноним 18/10/25 Суб 13:30:06 #330 №325676278 
>>325676222
Ты какую-то хуйню отчебучил, что еще за установка из батника?
Просто делаешь git clone https://github.com/comfyanonymous/ComfyUI и под него собираешь venv.
Аноним 18/10/25 Суб 13:30:43 #331 №325676291 
>>325676096
Вторая прям очень классная, но Райден мне кажется тут не к месту, Мб Клориду или Шеньхе.
Аноним 18/10/25 Суб 13:30:45 #332 №325676292 
>>325676222
Если у тебя проблемы с установкой вручную пакетов pip, скачай установщик комфи, они сделали. Торч у тебя должен быть 2.8.0 минимум.
Аноним 18/10/25 Суб 13:31:17 #333 №325676305 
>>325675774
Тентаклевое ❤️
Аноним 18/10/25 Суб 13:31:23 #334 №325676308 
00050-1200674395.png
00052-4167679529.png
00053-1335884979.png
00058-3160629156.png
Аноним 18/10/25 Суб 13:31:49 #335 №325676319 
16890925239870.jpg
>>325676096
Спасибо!
Аноним 18/10/25 Суб 13:32:09 #336 №325676328 
Недурно,особенно на 1 и 4 пике вполне аутентично выглядит.Благодарю,лол-кун.Ждем,когда карлики с рито добавят в игру руинд Зои
Аноним 18/10/25 Суб 13:32:48 #337 №325676342 
>>325672146
Недурно,особенно на 1 и 4 пике вполне аутентично выглядит.Благодарю,лол-кун.Ждем,когда карлики с рито добавят в игру руинд Зои
Аноним 18/10/25 Суб 13:34:53 #338 №325676396 
>>325676278
>>325676292
в шапке же есть. это обычный комфи портабле.
у меня же 3090 на ней 2.8.0. не будет работать

у меня проблема в том что CLIP загручик крашит комфи.

Что с установщика комфи, что с портабельной.

Работают только версия 0.3.47 и ниже. Все что выше и текущие 0.3.65 и 0.3.64 - не работают.
По гайду из шапки попытался торч понизить с 2.8.0 до 2.7.1. - так же крашит CLIP загрузчик.
Аноним 18/10/25 Суб 13:35:05 #339 №325676403 
>>325673216
>>325676096
Анонче,подскажи,если есть возможность,сколько силы ставишь на лоре NagaiNegi?
Аноним 18/10/25 Суб 13:37:47 #340 №325676467 
>>325676396
>у меня же 3090 на ней 2.8.0. не будет работать
Что значит "не будет"? Что ему помешает? У тебя и найтли будет работать. Стабильная версия 2.9.0. Тебе нужна она.
Аноним 18/10/25 Суб 13:41:45 #341 №325676573 
>>325676396
У тебя динамические библиотеки не грузятся, так не должно быть, обновляй дрова и ставь
https://learn.microsoft.com/en-us/cpp/windows/latest-supported-vc-redist?view=msvc-170
Аноним 18/10/25 Суб 13:42:32 #342 №325676592 
>>325676403
Не стоит такой лоры.
Аноним 18/10/25 Суб 13:47:56 #343 №325676733 
Nagai-Negi-Matoi-Ryuuko-Kill-la-Kill-8705476.jpeg
b6pyijfffcsf1.png
Nagai-Negi-art-Arlecchino-(Genshin-Impact)-8752230.jpeg
>>325676592
хм,странно.Я то думал,ты таких глаз добился с данной лоры.Обознался
Аноним 18/10/25 Суб 13:53:21 #344 №325676884 
>>325668883
тут половина треда за продвижение Фрусеницы.Побольше жевательного контента с этой буханкой,пожалуйста
Аноним 18/10/25 Суб 14:01:46 #345 №325677107 
пустите в /fap
Аноним 18/10/25 Суб 14:02:53 #346 №325677133 
>>325677107
пасскод купи
Аноним 18/10/25 Суб 14:05:33 #347 №325677210 
00067-654908957.png
>>325676884
Удваиваю.
Аноним 18/10/25 Суб 14:11:17 #348 №325677403 
AnimateDiff00109.mp4
AnimateDiff00107.mp4
AnimateDiff00108.mp4
AnimateDiff00110.mp4
>>325668883
Что-то отражения оно не понимает блин
Аноним 18/10/25 Суб 14:15:09 #349 №325677520 
>>325676733
О да, прикольный автор
Аноним 18/10/25 Суб 14:15:59 #350 №325677546 
AnimateDiff00112.mp4
AnimateDiff00111.mp4
>>325677403
Лол
Аноним 18/10/25 Суб 14:16:27 #351 №325677564 
>>325677520
Был уверен,что здесь половина анонов использует данную лору судя по глазам
>>325677403
Так это зарисовка о том,как Фрусница нашла себе подобных! Друзья - этого хорошо
Аноним 18/10/25 Суб 14:16:27 #352 №325677565 
>>325674403
А можно её, поедающую человека? Чтобы она вся в крови была, и с клыков и когтей её капала кровь. Если она будет держать во рту человеческую кисть, то вообще шикарно.
Аноним 18/10/25 Суб 14:17:20 #353 №325677590 
>>325677564
Чем питается фрусеница?
Аноним 18/10/25 Суб 14:18:47 #354 №325677639 
>>325676573
я так понимаю это просто ускоряющие штуки. Оно должно и без них работать, как 0.3.47 версия

>>325676467
В гайде написано, что что-то мешает.
У меня пока вообще ни текущий 0.3.65, ни 0.3.64 не работают, и версии ниже тоже... 2.7.1 или 2.8.0, вообще без разницы, CLIP Loader, любой, крашит комфи, ничего не написав в логи.



>>325676733
То ратататовские глаза.
Аноним 18/10/25 Суб 14:19:12 #355 №325677655 
>>325677565
*человеческую руку.
Лучше кусок от кончиков пальцев примерно до локтя. И чтобы держала его зубами примерно посередине.
Аноним 18/10/25 Суб 14:20:56 #356 №325677703 
00004-3140778759.png
>>325676291
Ладно
Аноним 18/10/25 Суб 14:21:09 #357 №325677708 
>>325677639
>В гайде написано, что что-то мешает.
Гайд пиздит.
>я так понимаю это просто ускоряющие штуки. Оно должно и без них работать, как 0.3.47 версия
Нет, не должно. У тебя проблемы с системой. Это библиотеки CUDA, без них не будет работать то, что работает на видеокарте - то есть все.
Аноним 18/10/25 Суб 14:22:02 #358 №325677732 
>>325677590
Я не автор Фрусницы,анон.Тут нужно у первоисточника интересоваться.Но,судя по пикам,тут все как у привычных нам гусеничек
>>325677639
Слышал о этом ратата.Не затруднит тебе ссыль дать/пиков накидать?
Аноним 18/10/25 Суб 14:22:52 #359 №325677751 
>>325677590
Поглощает сперму литрами.
Аноним 18/10/25 Суб 14:23:26 #360 №325677767 
AnimateDiff00073.mp4
>>325677732
>>325677590
Аноним 18/10/25 Суб 14:24:59 #361 №325677814 
>>325677767
То есть она травоядная?
А говорили, что личинки эльфов питаются фекалиями или гиющими трупами.
Аноним 18/10/25 Суб 14:30:10 #362 №325677968 
AnimateDiff00115.mp4
>>325677814
А ей никто и не сказал
Аноним 18/10/25 Суб 14:31:46 #363 №325678018 
>>325677767
хуя,даже недурная анимация жевания.Животворящий цензурированный грок сделал?
Аноним 18/10/25 Суб 14:33:05 #364 №325678050 
grok-video-faec215c-9746-4c12-a00f-5db0589490ee (6).mp4
grok-video-8457d132-3702-4143-9193-ce69d265a154 (3).mp4
grok-video-faec215c-9746-4c12-a00f-5db0589490ee (8).mp4
grok-video-290cfb8a-0c41-4d41-9140-ad7b7bd4c8d9 (2).mp4
Аноним 18/10/25 Суб 14:34:14 #365 №325678093 
>>325677767
кстати,а как долго Фрусница будет Фрусницей пред тем,как перевоплотиться? Как долго землю сырую топтать придется и зеленью питаться?
Аноним 18/10/25 Суб 14:34:32 #366 №325678102 
>>325678018
Соевый антибазированный ван для чмошников это сделал, грок бы сделал лучше в разы
Аноним 18/10/25 Суб 14:35:05 #367 №325678114 
ComfyUI00106.png
ComfyUI00133.png
ComfyUI00140.png
ComfyUI00174.png
>>325660048 (OP)
Вот все что научился делать на прошлой неделе. Учил FLUX, два из трех гайдов заканчивались ошибкой состоящей из тарабарщины, хотя я все повторял за ведущим. Похвалите меня за Фрыню в шапке, я очень в этом нуждаюсь.
Аноним 18/10/25 Суб 14:37:24 #368 №325678191 
grok-video-7a04e5db-6d81-4144-85ec-370b6b789111 (2).mp4
grok-video-7a04e5db-6d81-4144-85ec-370b6b789111 (3).mp4
grok-video-7a04e5db-6d81-4144-85ec-370b6b789111 (5).mp4
grok-video-7a04e5db-6d81-4144-85ec-370b6b789111 (6).mp4
Аноним 18/10/25 Суб 14:38:03 #369 №325678209 
>>325678114
>Похвалите меня за Фрыню в шапке, я очень в этом нуждаюсь.
Но в шапке нет мыльной Фрыни
Аноним 18/10/25 Суб 14:39:57 #370 №325678269 
grok-video-a682d1c2-0fde-489a-a60a-84e9c4955e6a (3).mp4
grok-video-a682d1c2-0fde-489a-a60a-84e9c4955e6a (4).mp4
grok-video-a2a18d33-40d3-4f66-a179-277545d7831d (5).mp4
grok-video-a2a18d33-40d3-4f66-a179-277545d7831d (6).mp4
Аноним 18/10/25 Суб 14:40:47 #371 №325678294 
>>325678102
боль.Это чтоб ваном пользоваться,полагаю,железо ебическое требуется во всяком случае,так говорил анон шарящий за ван.
Аноним 18/10/25 Суб 14:41:23 #372 №325678312 
>>325678114
спамер-червячник,это ты?
Аноним 18/10/25 Суб 14:41:33 #373 №325678319 
>>325678093
Ну личинки эльфов растут быстро, через пару недель из навозной кучи или деревенского сортира уже вылазит эльфёнок
Аноним 18/10/25 Суб 14:42:18 #374 №325678343 
Nazuna7.webp
Nazuna11.webp
RDT202407021315021855816606745770099.jpg
20230827131333.mp4
>>325660048 (OP)
Сделайте Нанакусу Назуну с фокусом на животике и несильно выраженным прессом
Аноним 18/10/25 Суб 14:42:42 #375 №325678356 
>>325678294
У меня 4060 8гб + 32 гб оперативы. Щас целую сборку со всем внутри можно за 800 евро купить
Аноним 18/10/25 Суб 14:43:03 #376 №325678365 
>>325678294
Минимум 12 гигов vram, но ждать будешь десятки минут.
3090, 4090, 5090 - оптимально, можно за 2-10 минут генерить.
Аноним 18/10/25 Суб 14:43:17 #377 №325678376 
>>325677703
Почему Еулочка одна недовольная? Сделай, чтоб она делала воздушный поцелуй губками в камеру. Только если не влом, ибо я рофлю. Ты пиздат, спасибо за арт.
Аноним 18/10/25 Суб 14:43:24 #378 №325678382 
grok-video-5235ba0b-3084-484c-b49b-2bce69c3b2f7-0.mp4
grok-video-5235ba0b-3084-484c-b49b-2bce69c3b2f7-0 (2).mp4
grok-video-272d8a28-3595-4e10-b583-dfbebe89b329.mp4
Аноним 18/10/25 Суб 14:43:28 #379 №325678383 
00080-787180258.png
>>325678114
Я чот ещё не прочухал, FLUX это чтобы модели с Лоры использовать? У меня пока проблема с картинка2картинка, и хотел модели с Лоры как-то использовать.
Аноним 18/10/25 Суб 14:45:15 #380 №325678424 
AnimateDiff00060.mp4
AnimateDiff00041.mp4
AnimateDiff00049.mp4
AnimateDiff00056.mp4
>>325678356
>>325678365
Хуйня, я на 4060 за 3-4 минуты спокойно такое генерю
Аноним 18/10/25 Суб 14:45:52 #381 №325678447 
ComfyUI00089.png
image.png
>>325678383
Модель с лоры я кстати научился использовать.
Аноним 18/10/25 Суб 14:46:15 #382 №325678458 
grok-video-523fb859-ea5f-42d5-8e08-e9e235cc11b6-3.mp4
grok-video-523fb859-ea5f-42d5-8e08-e9e235cc11b6-3 (2).mp4
grok-video-523fb859-ea5f-42d5-8e08-e9e235cc11b6-3 (4).mp4
grok-video-523fb859-ea5f-42d5-8e08-e9e235cc11b6-3 (6).mp4
Аноним 18/10/25 Суб 14:46:37 #383 №325678467 
>>325678356
>>325678365
ну вот и анон примерно те же конфигурации говорил.А что,ван прям настолько на порядок ниже того же грока,сильно ему уступает?
Аноним 18/10/25 Суб 14:46:44 #384 №325678471 
>>325678424
В каком разрешении? 480р?
Аноним 18/10/25 Суб 14:46:47 #385 №325678475 
00081-3842069218.png
>>325678447
Интерфейс выглядит интересно.
Аноним 18/10/25 Суб 14:47:52 #386 №325678504 
>>325678467
Ван просто хуже соображает, ему на почти любое порно нужна лора, это проблема. Нет лоры - нет контента.
Аноним 18/10/25 Суб 14:49:18 #387 №325678543 
>>325678504
>>325678467
Писать не закончил: но если концепт ван знает, то контент не хуже выходит в принципе.
Аноним 18/10/25 Суб 14:50:36 #388 №325678595 
image.png
>>325678471
В посте же написано...
>>325678467
Да по факту все модели в чем-то сильны и слабы, вану нужны лоры, да, особенно если НСФВ дальше сисек, потому что не учили, только сиськи умеет по дефолту показывать. Промптинг для вана сложнее. Звука нет.

Но ван будет работать пока у меня есть электричество, а для грока дядя маск может сказать что теперь нельзя показывать женщин вообще потому что это не по-православному теперь, повесточка не та, да и вообще только гитлера теперь разрешено генерировать. Ну ты понял.
Аноним 18/10/25 Суб 14:50:54 #389 №325678602 
grok-video-357cc14f-830c-4834-baae-3e35a1346221 (1).mp4
grok-video-357cc14f-830c-4834-baae-3e35a1346221.mp4
grok-video-357cc14f-830c-4834-baae-3e35a1346221 (2).mp4
grok-video-315f65ff-942a-4082-8238-fca5e8be98e5.mp4
grok-video-4006ec88-c005-44a3-aa96-43e27bc5a4e5.mp4
grok-video-007fdb2b-d188-48b8-af71-76cb35d06cdf.mp4
>>325676096
>>325673216
Аноним 18/10/25 Суб 14:51:17 #390 №325678612 
>>325678595
>В посте же написано...
Ты мне хочешь сказать, что ты на 8 гигах врам генеришь без апскейла 720р? Не верю. Покажи воркфлоу.
Аноним 18/10/25 Суб 14:53:51 #391 №325678700 
>>325678504
>>325678543
>>325678595
в общем,жить можно,пусть и не настолько удобно как было с гроком.Помянем то окно свободы которое предоставил забугорный бурят.Хотя вон,снизу,с грудью еще манипуляции проводить можно.Даже с обнаженной
Аноним 18/10/25 Суб 14:54:40 #392 №325678725 
image.png
>>325678612
Аноним 18/10/25 Суб 14:55:47 #393 №325678762 
00249.jpg
Аноним 18/10/25 Суб 14:55:54 #394 №325678768 
>>325678725
Удивительное рядом. Хотя Q4 я давно не щупал.
Аноним 18/10/25 Суб 14:58:46 #395 №325678866 
>>325678725
ты сугубо по гайду с шапки шпарил Комфи? Или с интернета по нитке собирал информацию?
Аноним 18/10/25 Суб 15:00:29 #396 №325678917 
image.png
>>325678725
>>325678768
Но конкретно с этим видосом я немного наебал, это скорее 10-минутная генерация, но если буквально чуть-чуть разрешение уменьшить, то уже в 6 минут уложится. Мне кстати очень помогло воткнуть монитор в материнку, система работает на интегрированном ядре и не жрет врам (только рам).
>>325678866
У меня нестандартный воркфлоу немного, большинство людей пользуются 4-step lightning lora, а я юзаю 6-step, по мне оно лучше, хоть и чуть медленней. Случайно наткнулся на видос на ютубе с гайдом когда только ван 2.2 вышел. В остальном да, собирал комфи по нитке, тогда гайда в треде нормального еще не было
Аноним 18/10/25 Суб 15:02:28 #397 №325678967 
>>325678917
Ну, ты можешь не патчить sageattention например, а просто запускать комфи с --use-sage-attention
Аноним 18/10/25 Суб 15:04:17 #398 №325679016 
image.png
image.png
>>325678967
По идее так и запускаю. Я не особо шарю во всех подробностях, типа если я байпасс этой ноды сделаю, то станет лучше/не станет хуже?
Аноним 18/10/25 Суб 15:05:16 #399 №325679047 
>>325679016
Ничего не поменяется. Просто можешь ее удалить.
Аноним 18/10/25 Суб 15:07:31 #400 №325679103 
15010700001.mp4
>>325678762
Аноним 18/10/25 Суб 15:09:09 #401 №325679164 
>>325678762
Слушайте, а как вы делаете реально темные сцены? У меня с этим проблема. Так или иначе освещение норовит стать дневным.
Аноним 18/10/25 Суб 15:09:40 #402 №325679181 
>>325678762
Пусть она стоит в очереди на кассе и пробивает помидоры. И чтобы кассирша тоже гоблинша была
Аноним 18/10/25 Суб 15:10:03 #403 №325679195 
>>325679103
"открывай быстрее,сумки тяжелые!"
Аноним 18/10/25 Суб 15:10:52 #404 №325679213 
>>325679164
В фотошопе/гимпе затемняешь и всё, без рукий прям ппц, зато с нейронкой.
Аноним 18/10/25 Суб 15:11:33 #405 №325679227 
>>325679164
лично я использую https://civitai.com/models/1280702/lighting-darkness-slider
Аноним 18/10/25 Суб 15:11:55 #406 №325679239 
>>325679213
Ну это много ума не надо, все равно будет выглядеть как пустыня "ночью" в медмаксе.
Я думал, у вас лоры или промпты какие-то.

>>325679227
Спасибо, гляну.
Аноним 18/10/25 Суб 15:13:16 #407 №325679292 
>>325678768
На каком кванте сидишь? Как бы описал разницу в качестве? Больше деталей? Лучше движение? Всего по чуть-чуть?
Аноним 18/10/25 Суб 15:14:19 #408 №325679322 
>>325679292
Я вообще на миксе сейфтензора сижу, но меня напрягает тайловый декод vae, из-за него шум по цвету\свету часто проходит.
А так Q8 у меня был, да.
Аноним 18/10/25 Суб 15:14:39 #409 №325679330 
>>325679239
>пустыня "ночью" в медмаксе
Еслито статика, маски делаешь и всё тут, надо хоть иногда руками работать.
Аноним 18/10/25 Суб 15:14:42 #410 №325679331 
>>325679239
Ну сделай ещё один проход после редактирования

А так vpred модели типа нуба могут делать темные сцены, но их геморно промтить
Аноним 18/10/25 Суб 15:17:48 #411 №325679428 
00075-2878522778.png
00019-2491909105.png
00098-1980437878.png
>>325679331
rouwei eps может делать темные сцены без проблем, и его легко промптить, рекомендую
Аноним 18/10/25 Суб 15:18:10 #412 №325679441 
finewine.mp4
>>325679330
Я работаю, это не то. Когда "ночь", то и другие детали изображения появляются, типа фонари горят на фоне итд итп. День в ночь перекрасить много ума не надо, но это все равно зачастую будет выглядеть как говно.

>>325679331
Я на нубе, очень кое-как ночь получается.
Аноним 18/10/25 Суб 15:21:10 #413 №325679526 
>>325679428
Это тоже не совсем то, пикчи на dark background, abstract background, black background итд - это не сложно делать, особенно неоновые. Тут речь именно про ночь в комнате или вообще на улице. Вот это геморрой.
Аноним 18/10/25 Суб 15:21:56 #414 №325679553 
>>325679526
>>325679428
Олсо, на втором пике на жопе вообще чисто дневной боковой свет. Вот тебе и темные сцены.
Аноним 18/10/25 Суб 15:24:51 #415 №325679646 
>>325679441
Нуб может делать или не делать ночь даже при изменении одного тега. Он крайне нестабильный

>>325679428
Попробую, спасибо
Аноним 18/10/25 Суб 15:25:29 #416 №325679670 
>>325679441
Хахаха и кто-то ведь вотермарку свою ставит, когда нейрсотевую пикчу чуток почистил.
Интересно, человек реально прям чувствует, что это он сделал, что причастен стал почистив.

инбифо рисобака порвался
Аноним 18/10/25 Суб 15:25:35 #417 №325679674 
>>325679441
Анон, что происходит на видосе? Это Крита плагин?
Аноним 18/10/25 Суб 15:27:02 #418 №325679720 
>>325679670
Блджад, я и не думал, что на этом старом видосе я вотермарку ставил. Не заливал бы.
>Интересно, человек реально прям чувствует, что это он сделал, что причастен стал почистив.
Я ставлю вотермарку, потому что мое говно регулярно всплывает где-то на порносайтах из гугла, и я не хочу, чтобы его продавали или скамили народ на комишки.

>>325679674
Просто в фотошопе пикчу правлю.
Аноним 18/10/25 Суб 15:28:48 #419 №325679777 
>>325679720
Да забей, не слушай меня, я рисобака-аниматор, который от грока порвался.
Аноним 18/10/25 Суб 15:30:26 #420 №325679820 
>>325679777
Да не парься, я сам слегка рофлю от ии "артистов". Но каждый дрочит, как он хочет, у моих вотермарок вполне себе практическое применение.
Аноним 18/10/25 Суб 15:31:38 #421 №325679850 
>>325679720
Найс. А что ты используешь из инструментов? Просто я нубас и только кисть знаю.

Алсо у тебя патреон или что-то такое есть? Стоит выкатываться?
Аноним 18/10/25 Суб 15:33:53 #422 №325679920 
>>325679850
>Алсо у тебя патреон или что-то такое есть? Стоит выкатываться?
У меня нет, я идейный шизик против монетизации.
А так да, пара "коллег" имеют по 100+ человек на патреоне. С бусти было бы уже сложнее.
>Найс. А что ты используешь из инструментов? Просто я нубас и только кисть знаю.
Фотошоп. spot healing tool, маски, puppet warp, цветокор всякий-разный.
Аноним 18/10/25 Суб 15:34:52 #423 №325679943 
ONS00016.png
ONS00038.png
Аноним 18/10/25 Суб 15:35:12 #424 №325679948 
>>325678269
Ох сучка как дразнится.
Аноним 18/10/25 Суб 15:35:41 #425 №325679963 
grok-video-46c214a3-c185-4a0f-96d3-0ffc349e207a.mp4
>>325679943
Аноним 18/10/25 Суб 15:36:47 #426 №325679996 
>>325679920
>puppet warp
Это тот, где ты выпрямлял палец на видео? Выглядит лучше дисторшна или деформации обычной

>У меня нет
Жаль. Хотелось бы советов%)
Не думал завести его, но бесплатный, чтобы кидали донаты по желанию?
Аноним 18/10/25 Суб 15:36:48 #427 №325679998 
ComfyUItempdlbai00001.webp
ComfyUItempdlbai00002.webp
>>325679227
В принципе сойдет, меняет композицию, но мне не так часто нужна ночь, чтобы переживать по этому поводу.
Аноним 18/10/25 Суб 15:37:53 #428 №325680031 
>>325679820
Моё настроение мечется между:

-Какие же художники пидорасы всех кого знаю, какая же индустрия кал, где решает реклама НАМНОГО больше, чем думает стандартный обыватель из серии "сделай хорошо и всё всем понравится". По скорее бы всё наебнулось и эти птененциозные хуесосы с пьедестала свалились, поняв, что они делают тот же комбикорм, и всё равно нихуя не понимают. А зритель захлебнулся в однообразном персонифицированном кале и понял, что то, что он хочет, он на самом деле даже не хочет. и

-Бля бля бля бля сука бля, я начал анимировать сносно год назад, и надеялся, что еще хотябы годик другой поживу этой работой сука, а грок меня порешал.
(отвечаю, не будь я с ОЧЕНЬ большими проблемами со здоровьем, я бы нахуй давно всей этой хуйней из мира искусства перестал заниматься)

Поэтому буквально "рисобака порвался" изивни за наезд.
Аноним 18/10/25 Суб 15:39:25 #429 №325680071 
>>325669654
С Наото конечно.
Аноним 18/10/25 Суб 15:39:44 #430 №325680078 
>>325679998
Ооой блиин, ну ты и рукожоп, мой метод с масками тут подходит на раз два. Учись кривыми в ФШ пользоваться, это не сложно.
Раз дорвался до ИИ, то и править можешь.
Аноним 18/10/25 Суб 15:41:40 #431 №325680135 
>>325679998
Поиграйся,попробуй метод анона с фш.Из того что у меня получалось,я более-менее доволен.Рад был помочь
Аноним 18/10/25 Суб 15:44:11 #432 №325680210 
ComfyUItempdlbai00003.webp
>>325679996
>Это тот, где ты выпрямлял палец на видео?
Да. Просто на отдельный слой копируешь то, что собираешься подвинуть, и ставишь точки - двигаешь их. Иногда еще надо ластиком поработать, чтобы отделить мух от котлет.
>Выглядит лучше дисторшна или деформации обычной
Я им даже анимацию пердолил еще во времена сд1.5. Просто копировал кадры и двигал части понемногу.
>Жаль. Хотелось бы советов%)
Спрашивай, а так я отвечаю в своих социал_очках. Здесь я не то чтобы часто сижу, пришел на грок по сути.
>Не думал завести его, но бесплатный, чтобы кидали донаты по желанию?
Не вижу смысла, патреон мне не положен по праву рождения месту жительства, бусти особо никому не интересен. Да и у меня есть знакомые художники, которые меня не поймут - особенно если я вдруг начну больше них рубить. А работы у меня и так две, не нуждаюсь.

>>325680078
Это просто одна и та же картинка с лорой и без. Я умею пользоваться кривыми >>325679441, это все равно не то. Я с таким же успехом могу вообще фильтрами в афтер эффектс освещение поменять автоматически. Мне равка нужна ночная по смыслу и духу.
Вот, если хочешь, равка без промптов на ночь - покрасишь ее в ночь? Можешь тяп-ляп, я ей пользоваться не буду.

>>325680031
У меня нет какого-то мнения по поводу художников в целом, но некоторые вообще свой хлеб едят ни за что, тот же milesdf с ценой за комишки 2.5к баксов - он реально тупо градиентной заливкой картинки красит, блядь. На некоторых даже лоры тренировать не хочется, лол.

>>325680135
От души.
Аноним 18/10/25 Суб 15:53:13 #433 №325680441 
>>325680210
>это все равно не то
Нейросети, итоги. Художник рисует ночь сам, Блендераст шейдеры вертит, и только ИИшка упорно рисует день потому что не может.
Выглядит конечно неплохо, но такие проблемы с "не может/не так" конечно потешная хуйня.
Аноним 18/10/25 Суб 15:54:15 #434 №325680472 
>>325679920
>идейный шизик
Вот это интересно, можно поподробнее если не трудно
Аноним 18/10/25 Суб 15:57:16 #435 №325680556 
generatedvideo (10).mp4
generatedvideo (11).mp4
generatedvideo (18).mp4
generatedvideo (19).mp4
Попробовал Грок
Аноним 18/10/25 Суб 15:57:41 #436 №325680565 
generatedvideo(17).mp4
generatedvideo (20).mp4
Аноним 18/10/25 Суб 15:57:46 #437 №325680570 
image
>>325680441
Кто-то не может в промпт инжинеринг https://donmai.moe/wiki_pages/night
Аноним 18/10/25 Суб 16:04:30 #438 №325680749 
>>325680570
Тогда этот анчоус так тупит, а не модель? Зато бежать хуевертить в ФШ фильтрики он рад, аж вотерку цепляет.
Аноним 18/10/25 Суб 16:06:12 #439 №325680796 
firefoxgoDte0Irvz.png
>>325680570
Бля, ребят, давайте совсем уж не тупить? Решения типа "напиши night в промпт" можете оставить при себе.
>>325680441
Много пишешь, все еще не вижу ночи.
>>325680472
Не считаю правильным брать за ии бабки.
Аноним 18/10/25 Суб 16:07:32 #440 №325680834 
AnimateDiff00135.mp4
Ебать у нее там посох
Аноним 18/10/25 Суб 16:07:35 #441 №325680835 
>>325680570
у него на ночной картинке ночное небо, конечно он догадался написать night, чел
Аноним 18/10/25 Суб 16:09:14 #442 №325680887 
>>325680796
>>325680835
И сетка делает не тот night, другой, не нужный, совсем неподходящий
Аноним 18/10/25 Суб 16:09:17 #443 №325680890 
>>325680210
Можешь сделать с этой киской соло гёрл? Ну, мужика убрать нахер. Красивая такая и сочная, а это ебало между ног всё портит.
Аноним 18/10/25 Суб 16:10:40 #444 №325680924 
>>325680834
Её пизда — гипер-пространственная дыра, и с другой стороны ебут такую же Фрыню розовым страпоном.
Аноним 18/10/25 Суб 16:10:58 #445 №325680937 
>>325680887
Сетка делает пикрил 1 >>325679998
Где освещение на теле очевидно если не полуденное, то дневное - точно. Мне нужна темнота. Не синий фильтр, не "ночь" из медмакса, а ночь - и желательно без moonlight, чтобы наверняка.

>>325680890
Могу.
Аноним 18/10/25 Суб 16:11:05 #446 №325680942 
AnimateDiff00132.mp4
image.png
>>325680834
Так вот куда делся посох-абизяна Хирузена после его смерти.
Аноним 18/10/25 Суб 16:11:22 #447 №325680954 
>>325680796
Конечно, я со смартфона и пк не под рукой. Но твоя проблема легко решается, для неба делаешь свой слой масок, основу и отбавочные, для переднего плана свой набор масок.
Вот их потом и вертишь чтобы получилась ночь, вроде в ФШ так упорно дрочишься, а догадаться не смог.
Аноним 18/10/25 Суб 16:14:12 #448 №325681039 
00086-1625424980.png
00087-3678448385.png
00088-3713288144.jpg
00090-3290864651.jpg
>>325680834
Что на пляже нашла
Аноним 18/10/25 Суб 16:14:18 #449 №325681041 
>>325680796
>Решения типа "напиши night в промпт" можете оставить при себе.
Классика.

— Двач-медач, вот у меня почему-то раны вокруг рта…
— Так ты ж ешь с ножа. Ложку попробуй.
— Ложкоблядь закукарекала. Ложкой мне неудобно.
— Тогда йодом помажь, лалка.

— Двач, а почему я суп так медленно ем? И мне очень неудобно.
— Потому что ты ножом суп ешь? Ложкой ешь.
— Ложкобляди не нужны! Бамп! Еще варианты? Бамп!
— Ну отхлебни из тарелки тогда.
— Ебанутые...

— Двач, почему на меня в ресторане так странно поглядывают?
— Потому что ты с ножа ешь!
— Каждый раз одно и то же, что за дебильные анонимусы. А другого объяснения нет?
— Может и есть, но это не важно. Важно есть твердое вилкой, а жидкое ложкой.
— Кажется, я совсем не понимаю мира и не гожусь для этой жизни.
— Да все с тобой нормально, просто возьми ложку, когда принесут суп.
— ПРОСТО! аххахахах! ПРОСТО! Ахуительная история. Угу. ПРОСТО блять. Спасибо, идиоты, за совет, блять.

— Двач, двач! Мне так больно, у меня кровь течет! За что мне это?
— Чем суп ел, дебилушка?
— Ножом, конечно.
— А ложку не пробовал взять?
— Почему анонимусы так безжалостны ко мне, а еще двач-помогач?! Это невыносимо!
— Ложку взять не пробовал?
— Нет!
— А что тебе помешало?
— Я не хочу об этом говорить. Всё. Тред закрыт. САЖИ ТРЕДУ, САЖИ.

Вайп!

— Знал бы ты, двач, как я хочу макарошек!
— У каждого своя судьба.
— Как ты думаешь, анон, когда-нибудь у меня получится поесть макарон? Я ведь не хочу ничего особенного.
— Так свари макарон, возьми вилку и ешь.
— Да? Хорошо, я подумаю.

— Двач, и как люди манную кашу едят и не режутся?
— Ложкой, блять!!!
— А чего ты ругаешься сразу? Я ж нормально спросил...

— Анон, поговори со мной.
— Я обедаю.
Аноним 18/10/25 Суб 16:15:24 #450 №325681081 
>>325680937
>Могу.
Если еще и горизонтально, чтоб на обои подошло, то вообще шикарно. Если это геморно, то и вертикально пойдёт, потом сам допилю.
Аноним 18/10/25 Суб 16:16:10 #451 №325681105 
>>325680556
Привстал. Лизать!
Аноним 18/10/25 Суб 16:16:19 #452 №325681111 
102558925.jpeg
>>325680954
Ладно, бро, проехали, мы друг-друга не слышим. Сколько бы ты не крутил маски, у тебя все равно на теле будет большое и жирное пятно света, потому что источник света по мнению сетки никуда не девается. Закрашивать и ровнять хайлайты с мидами - это конечно решение, но не то, которое я ищу. Сетка почти всегда упорно рисует сильный источник света откуда-то сверху из угла картинки, потому что это то освещение, которое есть в 99% датасета.
Я бы хотел что-то типа пикрила, где источник света - сам персонаж, например.
>>325681041
Братишке скинули скриншот, где написано NIGHT, он все равно распинается о том, что надо написать night. Ладно.
Аноним 18/10/25 Суб 16:17:07 #453 №325681137 
>>325681111
Ох уж эти проклятые ложкобляди...
Аноним 18/10/25 Суб 16:18:20 #454 №325681171 
>>325681111
Братишке скинули скриншот, где написано NIGHT, он все равно распинается о том, что night ему не нужен, ему нужна НОЧЬ. Ладно.
Аноним 18/10/25 Суб 16:19:16 #455 №325681201 
Бля как создать ещё гугл почту номера телефона?
Аноним 18/10/25 Суб 16:19:16 #456 №325681203 
>>325681171
То, что на картинку положили синий фильтр и небо поменяли на звезды не значит, что это ночь.
Такую "ночь" и sd1.5 умеет генерить.
Аноним 18/10/25 Суб 16:20:06 #457 №325681226 
>>325681111
>Сетка почти всегда упорно рисует сильный источник света откуда-то сверху из угла картинки, потому что это то освещение, которое есть в 99% датасета.
Нейросети, итоги.

>Я бы хотел что-то типа пикрила, где источник света - сам персонаж, например.
Блендер так может, только, кхм, это уже классическое 3д где надо с нуля делать всё. ИИ на то и ИИ, это буквально "жри что дают" как ты сам и расписался.
Аноним 18/10/25 Суб 16:20:23 #458 №325681232 
>>325680796
>Не считаю правильным брать за ии бабки.
Луул я думал тут что-то глубже, а всё чёрно-белое
Аноним 18/10/25 Суб 16:21:12 #459 №325681256 
>>325681203
Так нахуй ты фильтры накладываешь, если можно прописать NIGHT в позитив?
Аноним 18/10/25 Суб 16:21:39 #460 №325681268 
>>325677708

В режиме под cpu тоже не работает. Так же на моменте загрузки текстового clip падает.


0.3.47 работает без проблем из коробки.

got prompt
Using pytorch attention in VAE
Using pytorch attention in VAE
VAE load device: cuda:0, offload device: cpu, dtype: torch.bfloat16
Using scaled fp8: fp8 matrix mult: False, scale input: False
Requested to load WanTEModel
loaded completely 9.5367431640625e+25 6419.477203369141 True
CLIP/text encoder model load device: cuda:0, offload device: cpu, current: cuda:0, dtype: torch.float16
FETCH ComfyRegistry Data: 10/100
Requested to load WanVAE
loaded completely 8543.147792816162 242.02829551696777 True
FETCH ComfyRegistry Data: 15/100gguf qtypes: F16 (694), Q6_K (400), F32 (1)

model weight dtype torch.float16, manual cast: None
model_type FLOW
-- дальше генерит нормально.

а версии новее, включая 0.3.64 и 65 последние
got prompt
Using pytorch attention in VAE
Using pytorch attention in VAE
VAE load device: cuda:0, offload device: cpu, dtype: torch.bfloat16
Using scaled fp8: fp8 matrix mult: False, scale input: False
-- и падает
Press any button to continue...

не зависит от версии, пробовал и сборку для cu128 и обычную (в ней уже 129)

Проблема именно с загрузчиком текстового энкодера, umt5_xxl_fp8_e4m3fn_scaled.safetensors не грузится...
Аноним 18/10/25 Суб 16:21:58 #461 №325681275 
>>325681226
>ИИ на то и ИИ, это буквально "жри что дают" как ты сам и расписался.
Как бы да, но с дополнительными инструментами можно переопределить свою судьбу. Я думаю, что лора, что анон выше скинул - это хороший старт, дальше еще по mkl с какой-нибудь ночной картинкой свести - думаю уже сойдет.

>>325681256
Night уже в позитиве >>325680796
Аноним 18/10/25 Суб 16:26:11 #462 №325681372 
>>325681268
С загрузчиком текстового экондера нет никаких проблем, у всех все работает, у одного тебя не грузятся dll-ки. Я тебе уже сказал, что нужно сделать, если не хочешь - пердоль дальше сам, я хз что тебе еще сказать.
Торч у тебя старый. Не критично, но тот же sageattention на нем, вроде, уже не включится.
Аноним 18/10/25 Суб 16:26:25 #463 №325681382 
>>325681111
Про контролнеты и регионал промпт вещи не сложнее фотошофта и лоры слыхал? Одну даже местный протык для бездарей забабахал.
Аноним 18/10/25 Суб 16:27:08 #464 №325681402 
>>325681382
Да, а при чем тут регионал промпт вообще?
Аноним 18/10/25 Суб 16:28:09 #465 №325681438 
>>325681402
он уже походу просто терминологией сыпет нерелевантной зачем-то. типа умный
Аноним 18/10/25 Суб 16:28:11 #466 №325681440 
>>325681256
Уже стекает
Аноним 18/10/25 Суб 16:31:36 #467 №325681548 
>>325681275
Напиши что-то ещё в промт, ёпта, что связано с ночью. "тёмное небо", "луна", "звёзды".
Аноним 18/10/25 Суб 16:32:29 #468 №325681576 
>>325681548
Ты промпт ему на свет кинь, небо то у него и так какое положено рисуется.
Аноним 18/10/25 Суб 16:34:59 #469 №325681655 
00132-1620083997.png
00146-2178627439.png
Просьба всех протыков написать мне в лс.
Аноним 18/10/25 Суб 16:35:20 #470 №325681667 
ComfyUItempdlbai00015.webp
ComfyUItempdlbai00016.webp
>>325681548
Бро, забей, я все это пробовал. Если давать сд лишние источники освещения, он еще сильнее начнет ебашить, он не различает дневное освещение и ночное, ебашит просто дневное освещение перекрашенное.
Вот я для твоего спокойствия к late night, darkness добавил еще night sky, stars - без лор.
Ну НЕ БУДЕТ поле ночью такого цвета и света.
Аноним 18/10/25 Суб 16:36:43 #471 №325681710 
image
Метил, прошу тебя, сделай лору на ночь и разблокируй завод-куна
Аноним 18/10/25 Суб 16:37:35 #472 №325681736 
ComfyUItempdlbai00018.webp
>>325681710
Лору на ночь уже скинули, с ней получше - хотя стиль и композиция меняются, конечно. >>325681667 Но с этим можно работать.
Аноним 18/10/25 Суб 16:38:37 #473 №325681772 
IMG20250624000929128.jpg
>>325681655
Дракопа не нужная;-)
Аноним 18/10/25 Суб 16:39:07 #474 №325681784 
>>325681372
>Торч у тебя старый. Не критично, но тот же sageattention на нем, вроде, уже не включится.
В текущем варианте - он вообще не установлен. Должно без него работать ведь.
Какие именно дллки тут не грузятся?
sageattention я не устанавливал, пока без него надо завести это. На моменте загрузки энкодера sageattention вообще не работает. У меня именно энкодер не загружается.
Аноним 18/10/25 Суб 16:39:16 #475 №325681790 
>>325681667
Ну тут осталось маску на передний план бахнуть, а у кривых наложение "яркость" сделать чтобы цветность не сжирали.
Аноним 18/10/25 Суб 16:39:47 #476 №325681806 
drakopasad.png
>>325681772
Че сказал
Аноним 18/10/25 Суб 16:39:57 #477 №325681813 
>>325681736
Всё без лор отлично работает
Аноним 18/10/25 Суб 16:40:37 #478 №325681830 
>>325681784
>Какие именно дллки тут не грузятся?
Я не знаю, залей полный лог комфи на пастбин, посмотрим.

>>325681790
Круг замкнулся. Щас я тебе скажу, что я знаю, как это делается - но мне нужна равка из фотошопа, ты скажешь, что я просто не умею, итд итп.

>>325681813
Я за тебя рад!
Аноним 18/10/25 Суб 16:40:49 #479 №325681838 
>>325681830
>но мне нужна равка из фотошопа
*из комфи конечно
Аноним 18/10/25 Суб 16:41:23 #480 №325681854 
>>325681830
Дай я даже попробую сам нахуярить пока в бамп-лимит не улетело, ей богу, уже смог до ПК дорваться.
Аноним 18/10/25 Суб 16:42:30 #481 №325681880 
>>325681830
Надо просто то, что тебе нужно в позитив писать, а что не нужно в негатив
Аноним 18/10/25 Суб 16:43:30 #482 №325681912 
firefoxLy3qA4Gz4s.png
>>325681880
Хорошая идея, попробую.

>>325681854
Давай.
Аноним 18/10/25 Суб 16:45:03 #483 №325681955 
>>325680210
Ну chaesu тоже тонны денег рубит и а комишнах, а теперь ещё и продаже фигурок. При этом стиль не то чтобы сильно сложный
Аноним 18/10/25 Суб 16:45:53 #484 №325681986 
ComfyUI00001.png
>>325681667
Аноним 18/10/25 Суб 16:46:27 #485 №325681994 
>>325681986
Можешь кинуть название модели и какие лоры использовал, если использовал?
Аноним 18/10/25 Суб 16:47:15 #486 №325682016 
thighs0018.webp
thighs0005.webp
thighs0008.webp
thighs0012.webp
thighs0013.webp
thighs0022.webp
>>325681081
Держи. Или тебе дневных нагенерить?
Аноним 18/10/25 Суб 16:47:15 #487 №325682017 
ComfyUI00683.jpg
>>325681667
Почему у тебя проблемы с ночным освещением? У меня пикрелейтед с первой попытки сделался.
Аноним 18/10/25 Суб 16:47:37 #488 №325682030 
>>325682017
Вот буду выяснять значит, либо рефайнер, либо лоры, либо промпт на стиль.
Аноним 18/10/25 Суб 16:48:51 #489 №325682067 
image.png
>>325681994
Да это наебка, я через qwen image edit прогнал просто
Аноним 18/10/25 Суб 16:49:29 #490 №325682080 
>>325682067
А. Ну ты знаешь, это тоже какое-никакое, но решение. Учту, спасибо.

>>325682017
>>325681994
Аноним 18/10/25 Суб 16:50:52 #491 №325682119 
>>325682017
убери луну и свет от нее как тут >>325681710
Аноним 18/10/25 Суб 16:53:52 #492 №325682194 
>>325682119
>как тут
Не выйдет, это секретная окологумусная лора
sage[mailto:sage] Аноним 18/10/25 Суб 16:53:56 #493 №325682198 
Слоупок.png
>>325660048 (OP)
Первый раз в вашем треде, есть затычка 5070ти, на ней можно генерировать?
Аноним 18/10/25 Суб 16:54:20 #494 №325682208 
>>325682194
то-то и оно
Аноним 18/10/25 Суб 16:54:27 #495 №325682214 
>>325682198
Нужно
Аноним 18/10/25 Суб 16:55:52 #496 №325682261 
НуТипаНочь.jpg
>>325681912
Я здесь, вот что-то прям максимально схожее выдавил по быстрому. Но тут могу согласиться теперь с тобой, тут нужен наверное "ambient light" или что-то эдакое.
Аноним 18/10/25 Суб 16:57:26 #497 №325682301 
8jaq60itxlq51.jpg
Mad+Max+-+Day+for+night.jpg
>>325682261
Ну вот у тебя получился как раз классический mad max. Я не знаю, я просто с видео работаю каждый день, поэтому я сразу вижу, что это не ночь.
Ну может это уже мои заморочки.
Аноним 18/10/25 Суб 16:59:16 #498 №325682366 
НуТипаНочь.jpg
>>325682261
Более яркое, просто у меня дешёвый монитор жирно осветляет тени.

>>325682301
>Ну вот у тебя получился как раз классический mad max.
Ну я попытался на полную выдавить более светлые тени, и чтобы это не выглядило так кринжово как на твоих скринах жёлтый фильтр там тоже пиздец полный.

Тебе скорее всего реально нужен ambient light, или световая обводка, второй термин я хз как по инглишу будет, особо любим был у многих во времена видосов на SFM.
Аноним 18/10/25 Суб 16:59:58 #499 №325682381 
>>325682301
>>325682261
проблема не в цвете или яркости а в том что на пиках есть источник освещения которого не должно быть ночью, вот и все. вы это никак не закрасите
Аноним 18/10/25 Суб 17:01:24 #500 №325682423 
>>325682301
>Я не знаю, я просто с видео работаю каждый день, поэтому я сразу вижу, что это не ночь.
Падажжи. А ты только с обработкой связан или в железе понимаешь?
Аноним 18/10/25 Суб 17:01:50 #501 №325682437 
>>325682017
у этого тоже кстати луна сзади, а освещение падает - как обычно - сверху справа. вторая луна? просто ночь с привкусом сд.
Аноним 18/10/25 Суб 17:02:18 #502 №325682453 
>>325682423
Я не снимаю на камеры, я прод и постпрод.
Аноним 18/10/25 Суб 17:02:38 #503 №325682465 
>>325681667
>>325681736
>>325682016
>>325682261
>>325682366
Спасибо. Годная киса. Сейчас попробую разобраться, какие тут надо забрать.
Аноним 18/10/25 Суб 17:03:00 #504 №325682476 
>>325682465
Давай, если день надо будет - пиши.
Аноним 18/10/25 Суб 17:03:44 #505 №325682499 
>>325682476
)))))))))))))))))))))
Аноним 18/10/25 Суб 17:04:07 #506 №325682514 
>>325682381
>вы это никак не закрасите
Ну тогда хуеверти теги на свет или "жри что дают", тут уже реально хуй знает, тред буквально все варианты перебрал уже.

>источник освещения которого не должно быть ночью
Луна может быть таким источником света, она способна дать чёткие тени ибо на небе она размером с Солнце. Если тебе нужен только свет от неба (ambient/sky light), то тут только то что написал выше.
Аноним 18/10/25 Суб 17:05:56 #507 №325682571 
>>325682514
я другой анон, луна может быть источником света но не такой яркости. у вас на камне жирная жесткая тень от солнца в полдень, при этом ночное небо, отучить сд рисовать стандартный свет откуда-то сверху можно только с лорами, при этом смотреть надо не на яркость картинки, а на тени от обьектов
Аноним 18/10/25 Суб 17:06:44 #508 №325682596 
>>325682514
>все варианты перебрал
Тред не пробовал думоть, лишь ныть
Аноним 18/10/25 Суб 17:07:12 #509 №325682610 
Котимся?
Аноним 18/10/25 Суб 17:07:19 #510 №325682613 
>>325681986
вот кстати первое что сделал квен это тень от руки размазал по камню чтобы она была не такая ебовая, тут на картинке 99% работы будет с тенями, кривые тут уже на сдачу остаются
Аноним 18/10/25 Суб 17:07:30 #511 №325682619 
ComfyUI00696.jpg
ComfyUI00697.jpg
>>325682119
Аноним 18/10/25 Суб 17:08:06 #512 №325682642 
>>325682619
Ага, спасибо, теперь промптик и модель пожалуйста передайте, будем тестить
Аноним 18/10/25 Суб 17:09:27 #513 №325682695 
>>325682571
>у вас на камне жирная жесткая тень от солнца в полдень
Я её и так как мог засветлил тени и затемнил свет несколькими кривыми, это все ровно лучше чем тот пиздец выше, с выжигающим глаза контрастом и мед максовской синькой.

>но не такой яркости
Да, луна в разы темнее, но относительный размер такой же, а значит.
>жесткая тень
Будет такой же.
Аноним 18/10/25 Суб 17:10:26 #514 №325682720 
>>325682642
Ну, важные части промта это

pos: night, midnight, absence of light, darkness, extreme darkness, dark sky, dark clouds, night fog, a girl is standing in complete darkness, she is barely visible because of lack of light

neg: sun, sunlight, day, morning, evening, moon, moon light, stars,

Остальное сам напиишешь.

Модель illustrious a-mix
Аноним 18/10/25 Суб 17:13:35 #515 №325682823 
ComfyUI00688.jpg
ComfyUI00690.jpg
ComfyUI00693.jpg
А вот ещё ночная фирнен подъехала.
Аноним 18/10/25 Суб 17:14:37 #516 №325682860 
Немного не тот тред, но тем ни менее

Анон, можешь поделиться промтами для Грока на раздевание тян, так чтобы интересное что нибудь получалось?
Аноним 18/10/25 Суб 17:15:23 #517 №325682881 
ComfyUI00003.mp4
>>325681830
вот полный лог:

чисто потрабельный комфи 3_64 и 3 необходимые кастом ноды - грузить gguf, сохранялка видоса и манагер, ничего лишнего.


W:\ComfyUI\ComfyUI_windows_portable_nvidia_3_64_129\ComfyUI_windows_portable>.\python_embeded\python.exe -s ComfyUI\main.py --windows-standalone-build
[START] Security scan
[DONE] Security scan
## ComfyUI-Manager: installing dependencies done.
ComfyUI startup time: 2025-10-18 16:55:45.286
Platform: Windows
Python version: 3.13.6 (tags/v3.13.6:4e66535, Aug 6 2025, 14:36:00) [MSC v.1944 64 bit (AMD64)]
Python executable: W:\ComfyUI\ComfyUI_windows_portable_nvidia_3_64_129\ComfyUI_windows_portable\python_embeded\python.exe
ComfyUI Path: W:\ComfyUI\ComfyUI_windows_portable_nvidia_3_64_129\ComfyUI_windows_portable\ComfyUI
ComfyUI Base Folder Path: W:\ComfyUI\ComfyUI_windows_portable_nvidia_3_64_129\ComfyUI_windows_portable\ComfyUI
User directory: W:\ComfyUI\ComfyUI_windows_portable_nvidia_3_64_129\ComfyUI_windows_portable\ComfyUI\user
ComfyUI-Manager config path: W:\ComfyUI\ComfyUI_windows_portable_nvidia_3_64_129\ComfyUI_windows_portable\ComfyUI\user\default\ComfyUI-Manager\config.ini
Log path: W:\ComfyUI\ComfyUI_windows_portable_nvidia_3_64_129\ComfyUI_windows_portable\ComfyUI\user\comfyui.log

Prestartup times for custom nodes:
2.2 seconds: W:\ComfyUI\ComfyUI_windows_portable_nvidia_3_64_129\ComfyUI_windows_portable\ComfyUI\custom_nodes\comfyui-manager

Checkpoint files will always be loaded safely.
Total VRAM 24575 MB, total RAM 65451 MB
pytorch version: 2.8.0+cu129
Set vram state to: NORMAL_VRAM
Device: cuda:0 NVIDIA GeForce RTX 3090 : cudaMallocAsync
Using pytorch attention
Python version: 3.13.6 (tags/v3.13.6:4e66535, Aug 6 2025, 14:36:00) [MSC v.1944 64 bit (AMD64)]
ComfyUI version: 0.3.64
ComfyUI frontend version: 1.27.10
[Prompt Server] web root: W:\ComfyUI\ComfyUI_windows_portable_nvidia_3_64_129\ComfyUI_windows_portable\python_embeded\Lib\site-packages\comfyui_frontend_package\static
ComfyUI-GGUF: Allowing full torch compile
### Loading: ComfyUI-Manager (V3.37)
[ComfyUI-Manager] network_mode: public
### ComfyUI Revision: 150 [63722199] *DETACHED | Released on '2025-10-08'

Import times for custom nodes:
0.0 seconds: W:\ComfyUI\ComfyUI_windows_portable_nvidia_3_64_129\ComfyUI_windows_portable\ComfyUI\custom_nodes\websocket_image_save.py
0.0 seconds: W:\ComfyUI\ComfyUI_windows_portable_nvidia_3_64_129\ComfyUI_windows_portable\ComfyUI\custom_nodes\ComfyUI-GGUF
0.1 seconds: W:\ComfyUI\ComfyUI_windows_portable_nvidia_3_64_129\ComfyUI_windows_portable\ComfyUI\custom_nodes\comfyui-manager

[ComfyUI-Manager] default cache updated: https://raw.githubusercontent.com/ltdrdata/ComfyUI-Manager/main/alter-list.json[ComfyUI-Manager] default cache updated: https://raw.githubusercontent.com/ltdrdata/ComfyUI-Manager/main/model-list.json[ComfyUI-Manager] default cache updated: https://raw.githubusercontent.com/ltdrdata/ComfyUI-Manager/main/github-stats.json
[ComfyUI-Manager] default cache updated: https://raw.githubusercontent.com/ltdrdata/ComfyUI-Manager/main/extension-node-map.json
[ComfyUI-Manager] default cache updated: https://raw.githubusercontent.com/ltdrdata/ComfyUI-Manager/main/custom-node-list.json
Context impl SQLiteImpl.
Will assume non-transactional DDL.
No target revision found.
Starting server

To see the GUI go to: http://127.0.0.1:8188
got prompt
Using pytorch attention in VAE
Using pytorch attention in VAE
FETCH ComfyRegistry Data: 5/100
VAE load device: cuda:0, offload device: cpu, dtype: torch.bfloat16
Using scaled fp8: fp8 matrix mult: False, scale input: False
-- и тут краш
W:\ComfyUI\ComfyUI_windows_portable_nvidia_3_64_129\ComfyUI_windows_portable>pause
Press any key to continue . . .


тестовый ворклфоу в видео

0.3.47 без проблем генерирует видос.
Аноним 18/10/25 Суб 17:16:12 #518 №325682905 
Киска2.jpg
>>325682465
Мне больше этот кадр нравиться, держи.
Аноним 18/10/25 Суб 17:20:03 #519 №325683026 
17607945218570.webp
>>325682476
Ну вообще всё годно, только кое-где придётся почистить убитые ватермарки.
>>325682905
Эту тоже взял, но мне в этом варианте нравится больше. Цвета сочнее.
Аноним 18/10/25 Суб 17:20:49 #520 №325683064 
>>325683026
Я могу тебе одну на выбор сделать нормального качества без вотермарок.
Аноним 18/10/25 Суб 17:21:37 #521 №325683090 
ComfyUItempdlbai00030.webp
>>325682720
Не, не помогло, но ты мне дал идею сбить промптами контраст, плюс лора - уже что-то. Спасибо.
Аноним 18/10/25 Суб 17:23:39 #522 №325683155 
image.png
image.png
>>325683064
Сделай, чтоб сидела на жопке, скрестив ноги, как в позе лотоса, а руки убрала за голову, согнув в локтях, типа держится за затылок. Смотрит в камеру. Цвета и соотношение сторон как тут >>325683026
Аноним 18/10/25 Суб 17:23:47 #523 №325683163 
ComfyUItempdlbai00031.webp
Орнул с инверсии че-то. Блекфейс.
Аноним 18/10/25 Суб 17:25:33 #524 №325683210 
Киска2.jpg
>>325683026
Можно вернуть контраст чутка, но ночь это ночь, тьма насыщенность отбирает в любом случаи.

>>325683090
Ну вот, уже стал получаться нужный тебе ambient/sky light.
Аноним 18/10/25 Суб 17:27:06 #525 №325683266 
Где перекот ёбана
Аноним 18/10/25 Суб 17:28:19 #526 №325683308 
>>325683266
Переката не будет, пока не наберем шапку нормальных ночных картинок.
Аноним 18/10/25 Суб 17:29:07 #527 №325683340 
>>325683308
С такой необучаймостью это надолго
Аноним 18/10/25 Суб 17:30:39 #528 №325683399 DELETED
Я не понимаю как инцеломаск зацензурил грок
Вот генерации литералли сегодня - ему иногда норм и голая тян и xуи
То что до этого было чересчур - видео генерили на фришной основе я понимаю, но полностью вырубать нсфв при возможности брать за это деньги - яебу. С ним можно делать xентайные овашки сильно выше качеством всего что рисуют китайцы за миску риса для японии
Пусть сделает 300+ баксов только для анимешныx персов без цензуры только и с лолями и с насилием и с зооу никакого ограничения
Аноним 18/10/25 Суб 17:31:46 #529 №325683438 
00101-2573530794.png
00102-1889103199.png
00103-3668365619.png
00104-3851316392.png
Аноним 18/10/25 Суб 17:31:49 #530 №325683440 DELETED
>>325683399
Олсо ориджинал контент пропускает почти всегда - вот рисунок моей тян
Аноним 18/10/25 Суб 17:32:20 #531 №325683457 
>>325683308
Предлагаю следующий тред сделать ночным.
Аноним 18/10/25 Суб 17:32:50 #532 №325683470 
>>325683210
Тег black sky ещё не плохо срабатывает через раз.
Аноним 18/10/25 Суб 17:33:30 #533 №325683492 
thighs0013.webp
thighs0014.webp
thighs0016.webp
thighs0017.webp
thighs0018.webp
thighs0015.webp
>>325683155
Вот, выбирай одну - доделаю. Цветки тоже уберу, не сразу догадался их в негатив хуйнуть.
Аноним 18/10/25 Суб 17:34:10 #534 №325683514 
>>325683457
>>325683340
Небо будет темнеть, пока не улучшится мораль.
Аноним 18/10/25 Суб 17:35:59 #535 №325683567 
00250.jpg
Аноним 18/10/25 Суб 17:37:33 #536 №325683622 
>>325683514
Мораль выдумана, небо, соответственно, тоже
Аноним 18/10/25 Суб 17:37:54 #537 №325683635 
17519979317770.gif
>>325683622
НЕБА НЕТ.
Аноним 18/10/25 Суб 17:39:37 #538 №325683695 
>>325683492
Пятую, только соски сделай проступающие, как на 3ей.
Аноним 18/10/25 Суб 17:40:19 #539 №325683723 
00107-1434057777.png
00108-3349683480.png
00109-4122344424.png
00110-1869123321.png
Аноним 18/10/25 Суб 17:41:04 #540 №325683757 
generatedvideo (30).mp4
generatedvideo (33).mp4
generatedvideo (34).mp4
generatedvideo (36).mp4
Аноним 18/10/25 Суб 17:41:34 #541 №325683775 
generatedvideo (37).mp4
generatedvideo (40).mp4
generatedvideo (42).mp4
generatedvideo (43).mp4
Аноним 18/10/25 Суб 17:42:01 #542 №325683791 
Где перекат блеать?
Аноним 18/10/25 Суб 17:42:42 #543 №325683816 
>>325683791
Потому что >>325683308
Аноним 18/10/25 Суб 17:42:46 #544 №325683820 
>>325683791
Ночью будет
Аноним 18/10/25 Суб 17:43:12 #545 №325683832 
generatedvideo (44).mp4
generatedvideo (23).mp4
generatedvideo (25).mp4
generatedvideo (26).mp4
Аноним 18/10/25 Суб 17:44:20 #546 №325683879 
generatedvideo (44).mp4
generatedvideo (47).mp4
generatedvideo (49).mp4
generatedvideo (50).mp4
Аноним 18/10/25 Суб 17:44:56 #547 №325683908 
Маск опять рубильник на клубнику врубил чи шо?
Аноним 18/10/25 Суб 17:45:10 #548 №325683919 
image
ПЕРЕКАТ
https://2ch.su/b/res/325660048.html
https://2ch.su/b/res/325660048.html
Аноним 18/10/25 Суб 17:45:13 #549 №325683920 
>>325683816
Опять фурри перекат, ясно
Аноним 18/10/25 Суб 17:45:44 #550 №325683939 
generatedvideo (46).mp4
Аноним 18/10/25 Суб 17:46:17 #551 №325683967 
>>325683919
это не перекат это тот же тред придурок!
Аноним 18/10/25 Суб 17:46:23 #552 №325683969 
>>325683919
ФРИРАСИК
Аноним 18/10/25 Суб 17:48:57 #553 №325684040 
>>325683967
Перепутал, сорян. https://2ch.su/ga/res/3582691.html
Аноним 18/10/25 Суб 17:50:33 #554 №325684102 
base3.webp
>>325683695
Аноним 18/10/25 Суб 17:50:44 #555 №325684110 
hq720.jpg
>>325684040
Аноним 18/10/25 Суб 17:51:29 #556 №325684128 
add.webp
>>325684102
>>325683695
Без фильтра на фон
Аноним 18/10/25 Суб 17:52:11 #557 №325684156 
>>325684128
>>325684102
>>325683695
Блять, ноги проебал, лоол. Ща.
Аноним 18/10/25 Суб 17:53:49 #558 №325684209 
>>325684128
Добавь soap в негатив
Аноним 18/10/25 Суб 17:54:08 #559 №325684222 
>>325684209
Не люблю перешарпленное, нагенерился его в сд1.5
Аноним 18/10/25 Суб 17:56:02 #560 №325684281 
>>325683399
Рандомная хуйня, соглы, но 300 баксов ты охуел штоле. Я даже 30 платить за эту хуйню не думаю даже если без цензуры будет. Оно просто того не стоит, ибо качество всратое. Нормальную порнуху не погенерировать. Нужна еще 1 итерация прогресса.
Аноним 18/10/25 Суб 18:01:57 #561 №325684455 
grok-video-d00d7849-cc17-4760-8081-508f9ddbf634 (1).mp4
>>325683399
Соло кисик кстати сегодня ночью перестал пропускать. Остался лишь сисик и фронтальный кисик, т.е. затягивают цензуру с каждым апдейтом
Аноним 18/10/25 Суб 18:03:22 #562 №325684495 
grok-video-e27b893b-c8b8-4131-b61f-bd24881362ea (1).mp4
>>325683919
Может ли Фрерась питаться Фрусницей?
Аноним 18/10/25 Суб 18:03:56 #563 №325684512 
>>325683939
Лучше трусы и сразу мне на лицо сесть
Аноним 18/10/25 Суб 18:05:49 #564 №325684563 
>>325681667
Это SD 1.5?
Аноним 18/10/25 Суб 18:06:18 #565 №325684578 
>>325684563
Это нуб
Аноним 18/10/25 Суб 18:06:54 #566 №325684596 
>>325684222
Из крайности в крайность
Аноним 18/10/25 Суб 18:07:10 #567 №325684605 
>>325684596
Каждому свое.
Аноним 18/10/25 Суб 18:09:15 #568 №325684678 
image
>>325684605
Справедливо)
Аноним 18/10/25 Суб 18:09:16 #569 №325684679 
Где перекат?
Аноним 18/10/25 Суб 18:10:34 #570 №325684723 
>>325684679
>>325683308
Аноним 18/10/25 Суб 18:11:52 #571 №325684763 
>>325684156
Да, фильтр точно не надо. И с ногами печалька.
Аноним 18/10/25 Суб 18:11:53 #572 №325684764 
>>325684679
Переката не будет, пока кто-нибудь не перекатит.
Аноним 18/10/25 Суб 18:11:57 #573 №325684765 
>>325680210
Да я не беру во внимание всяких описанных тобой 2.5к за комишку, это больше про медиа персону, а не арт.
Ошибочно оценивать таких художников, через призму их арта.
Это как богатых музыкантов оценивать, через призму их музыки.
Там нюансы, от определенной аудитории, до рекламы, до связей с площадками где можно выступать, возможность накртутки стартовой итд итп. Это часто не про музыку, а про вот этот продакшн. Думаешь почему без продюсера куча групп тут же сдувается, поверив, что их любят за их творчество.

Мой батхерт рисобаки больше про мид-тир сегмент.
Аноним 18/10/25 Суб 18:13:00 #574 №325684807 
>>325684763
>И с ногами печалька.
Они попали между тайлами хайрезфикса, лол.
Аноним 18/10/25 Суб 18:13:08 #575 №325684813 
>>325684679
Вот у этого >>325660154 спроси. А то ему чото там не нравилось. Вот пускай теперь пилит сам.
Аноним 18/10/25 Суб 18:13:20 #576 №325684820 
1396375222546.gif
>>325684764
Аноним 18/10/25 Суб 18:15:15 #577 №325684882 
Ладно пойду за пивом пока вы тут разбираетесь
Аноним 18/10/25 Суб 18:15:30 #578 №325684890 
8lvdz-4aFeo.jpg
>>325684813
А он не говно сделает? Или как это работает?
Аноним 18/10/25 Суб 18:17:06 #579 №325684942 
>>325684890
Вопросы не ко мне.
Аноним 18/10/25 Суб 18:18:11 #580 №325684985 
17607729976260.png
https://2ch.su/b/res/325684944.html
https://2ch.su/b/res/325684944.html

перекот
Аноним 18/10/25 Суб 18:18:13 #581 №325684986 
>>325662018
два чая реквесту
Аноним 18/10/25 Суб 18:18:24 #582 №325684997 
base4.webp
>>325684763
Слушай, ну как-то так. Мне надо бежать уже, если надо до ума довести еще - напиши в следующем треде.
comments powered by Disqus