Сохранен 512
https://2ch.su/b/res/328382707.html
К сожалению, значительная часть сохранённых до 2024 г. изображений и видео была потеряна (подробности случившегося). Мы призываем всех неравнодушных помочь нам с восстановлением утраченного контента!

2D Нейрореквест/фап утренник (формально Генерач) В этом утреннике можно: — Попросить нарисовать не

 Аноним 04/01/26 Вск 20:09:58 #1 №328382707 
1.jpg
2.png
3.png
4.png
5.jpg
6.jpg
7.jpg
8.jpg
2D Нейрореквест/фап утренник (формально Генерач)

В этом утреннике можно:

— Попросить нарисовать нейро-контент со своей вайфу (sfw/nsfw)
— Поделиться своими генерациями
— Задать вопрос по генерации

[!] Свои реквесты прикрепляйте к шапке.
[!] Выполнение реквестов — дело добровольное.
[!] Не все реквесты технически возможно выполнить.

FAQ:
https://teletype.in/@aranon/welcome — Комплексный гайд для новичков. От установки UI до inpaint и работы с Wildcards.
https://rentry.co/wan22-generach — генерация видео локально на WAN2.2. Гайд по установке + оптимизированный воркфлоу.
https://grok.com/imagine — генерация видео онлайн.
https://2ch-ai.github.io/wiki/nai/ — общая информация от анонов.
https://tagexplorer.github.io/ — удобный каталог тегов с примерами.
https://danbooru.donmai.us/wiki_pages/tag_groups — вики по тэгам данбуру, которые понимает большинство нейронок.
https://civitai.com/articles/4808/making-images-great-again-remastered — базовый гайд по промптингу.
https://civarchive.com/ — архив удаленного контента.

Онлайн сервисы:
https://civitai.com — Генерация онлайн, огромная библиотека чекпоинтов, лор, гайдов и промтов.
https://socialdiff.net
https://yodayo.com

Архив предыдущих утренников:
https://arhivach.vc/?tags=14905

Прошлый утренник тонет тут:
https://2ch.su/b/res/328352071.html
Прошлый утренник в архиве:
https://arhivach.vc/thread/1288325/
Аноним OP 04/01/26 Вск 20:10:14 #2 №328382717 
9.jpg
10.png
11.jpg
12.jpg
13.png
14.jpg
15.png
16.png
Аноним OP 04/01/26 Вск 20:10:29 #3 №328382726 
R.png
Прикрепляй свои реквесты прямо к шапке или к этому посту — так их точно заметят.

А чтобы шанс исполнения твоей хотелки вырос, держи несколько нехитрых советов:
- пиши имя персонажа как данбуру-тег или просто по-английски (пример: haruno_sakura, lysaya_4aika и тд. - сразу все ясно);
- чётко опиши, что именно хочешь увидеть а картинке (без «ну ты сам поймёшь» — нейронка не телепат);
- если можешь, прикрепи картинку с нужной позой, шмотом или деталями — так будет меньше гаданий;
помни: нейронка не волшебная фея, и некоторые желания ей придётся исполнять с помощью опытных анонов и их ручек. празднуй, чудеса требуют времени.
Аноним 04/01/26 Вск 20:10:38 #4 №328382729 
S3.mp4
S1.mp4
S2.mp4
Аноним 04/01/26 Вск 20:14:15 #5 №328382851 
04a4be06-fd19-4a58-858a-727891d47fca.png
освящаю грибной tyan :3
Аноним 04/01/26 Вск 20:15:04 #6 №328382869 
00001-3379140280.png
А я напоминаю, кто в конфе - тот пидр и подсос метиловой наркоманки
Аноним 04/01/26 Вск 20:16:06 #7 №328382906 
.png
若手芸人HIPHOP同好会 - ヒロイン feat 吉野おいなり [get.gt].mp4
Аноним 04/01/26 Вск 20:16:26 #8 №328382916 
grok-video-57d7f2b1-0f0a-4cd7-9b5c-542ada37d951(1) (online-video-cutter.com).mp4
grok-video-a5044a0b-fc68-4f8f-ae61-75feb50bb4fb.mp4
grok-video-26856dd0-0b87-4094-8061-c323d2439302.mp4
Аноним 04/01/26 Вск 20:19:43 #9 №328383011 
>>328382851
А можно, пожалуйста, сгенерировать, как она гладит обычного гоблина по голове, а у самой при этом такая хищная улыбочка?
Аноним 04/01/26 Вск 20:20:32 #10 №328383033 
grok-video-57d7f2b1-0f0a-4cd7-9b5c-542ada37d951(4).mp4
Аноним 04/01/26 Вск 20:25:57 #11 №328383217 
grok-video-57d7f2b1-0f0a-4cd7-9b5c-542ada37d951(5).mp4
>>328382717
Аноним 04/01/26 Вск 20:28:04 #12 №328383291 
00023-3422886890.png
>>328383217
так и должно быть, все фембои должны генерироваться только в виде тянок
Аноним 04/01/26 Вск 20:28:48 #13 №328383325 
>>328383217
Где 3 рука, или у тебя чай с грибами?
Аноним 04/01/26 Вск 20:29:01 #14 №328383334 
>>328382707 (OP)
Оборотни в шапке, отлично;3
Аноним 04/01/26 Вск 20:33:34 #15 №328383486 
grok-video-57d7f2b1-0f0a-4cd7-9b5c-542ada37d951(6).mp4
>>328383291
Аноним 04/01/26 Вск 20:38:42 #16 №328383647 
00027-4196648534.png
>>328383486
какой конфоблядский петушочек, всё тебе хуи да хуи генерировать
Аноним 04/01/26 Вск 20:40:33 #17 №328383693 
grok-video-b3b0b8e3-89aa-44a2-aefb-37935c0085d9.mp4
>>328383325
Аноним 04/01/26 Вск 20:41:31 #18 №328383723 
>>328383291
ей не холодно ?
Аноним 04/01/26 Вск 20:41:41 #19 №328383728 
>>328382707 (OP)
Оборотни в шапке, день испорчен
Аноним 04/01/26 Вск 20:43:31 #20 №328383773 
grok-video-b3b0b8e3-89aa-44a2-aefb-37935c0085d9(1).mp4
>>328383647
Аноним 04/01/26 Вск 20:43:44 #21 №328383777 
image.png
3245625345423.mkv
23452345345.mkv
2345234543545.mkv
>>328382726
На всякий случай продублирую сюда, вдруг еще свезет на контент

Персонаж не ищется на данбору или гелбору, только на р34, но там тоже генерач в основном

hera_hammerhand
war_of_the_rohirrim

Нагенерируйте пожалуйста с ней сочного дымоходного долбления
Аноним 04/01/26 Вск 20:43:45 #22 №328383778 
С каких пор лысик перестал любит хуи?
Аноним 04/01/26 Вск 20:44:49 #23 №328383812 
trh004GMRO1.jpg
>>328383647
>00027-4196648534.png
Аноним 04/01/26 Вск 20:45:38 #24 №328383840 
>>328383723
она тепло одета и возбуждена, так что ей не холодно
Аноним 04/01/26 Вск 20:45:50 #25 №328383847 
>>328383778
Так он только ниггерские любит. По заветам своего дохлого Ипполита мужа эннички.
Аноним 04/01/26 Вск 20:51:38 #26 №328384027 
>>328383778
Разве он не любит пухлые половые губы без единой волосинки, как на голове?
Аноним 04/01/26 Вск 20:52:17 #27 №328384041 
>>328383847
Жаль что сдох :( Хотя с другой стороны нехуй было буянить на лысекопу
Аноним 04/01/26 Вск 20:54:07 #28 №328384106 
>>328384027
Детей эта хуйня больше всего любит. Но их трут поэтому лысику из всех своих ублюдских лысых фетишей разрешено только порно с ниггерами постить. Вот такая вот лысая проблема.
Аноним 04/01/26 Вск 20:54:57 #29 №328384129 
00042-3041766754.png
текстовички из конфы снова засрали весь утренник буквами, как же они борятся с мнимыми лысиками, что же делать, как им помочь?
Аноним 04/01/26 Вск 20:55:20 #30 №328384142 
forcivitai12.mp4
принес вам своих андройдов
Аноним 04/01/26 Вск 20:55:42 #31 №328384153 
>>328384106
Я думал, детей любят метилкопа, зайце и калмянище. От оно как, оказывается.
Аноним 04/01/26 Вск 20:56:06 #32 №328384161 
>>328382707 (OP)
f
Аноним 04/01/26 Вск 20:56:07 #33 №328384163 
>>328384142
Вы чего сюда пришли? Вы не можете грок утренник накатать?
Аноним 04/01/26 Вск 20:56:25 #34 №328384172 
>>328384153
Лысая Снежная Королева не перевозбуждайся. Или прийдёт дядя мод настучит по лысине.
Аноним 04/01/26 Вск 20:58:37 #35 №328384238 
>>328384163
конфа больше ничего не может, только срут в утренник
Аноним 04/01/26 Вск 21:02:10 #36 №328384346 
00003-2267412530.jpg
00005-2505318426.jpg
00008-2514252688.jpg
00012-2654067868.jpg
>>328384172
Мастурбирую последний месяц только на фантазии о том, как нежно поёбываю твою мамку (она у тебя сочная, aнонче) на спине у твоего бати. Но пока приходится обходиться только метиловой матерью, из-за её легкодоступности.
Аноним 04/01/26 Вск 21:02:31 #37 №328384353 
test
Аноним 04/01/26 Вск 21:02:50 #38 №328384364 
21.mp4
Аноним 04/01/26 Вск 21:03:49 #39 №328384401 
>>328384346
отвесил сочный подзатыльник по лысине
Аноним 04/01/26 Вск 21:03:53 #40 №328384404 
>>328384346
легче саму метиловую драть, она всё равно под приходом лежит слюни пускает в обоссаный матрас, да и попа у неё уже разработана
Аноним 04/01/26 Вск 21:04:00 #41 №328384409 
наворовал говна на три дня вперёд
Аноним 04/01/26 Вск 21:05:37 #42 №328384455 
grok-video-b3b0b8e3-89aa-44a2-aefb-37935c0085d9(2) (online-video-cutter.com).mp4
>>328384142
Аноним 04/01/26 Вск 21:05:42 #43 №328384460 
>>328384409
опять под губу будешь себе закидывать?
Аноним 04/01/26 Вск 21:07:15 #44 №328384515 
Лысое семейство.png
Унижения лысика итт?
Аноним 04/01/26 Вск 21:08:07 #45 №328384540 
>>328384515
Как же вернону мерзко стоять рядом с лысиком ирония судьбы просто...
Аноним 04/01/26 Вск 21:10:01 #46 №328384597 
9112835143.png
5418157829.png
3585419163.png
9791083594.png
>>328383777
Роханочка легла под волчар
Аноним 04/01/26 Вск 21:10:05 #47 №328384598 
>>328384515
Да нахуя эта овца свои фотки постила? Ещё и батю засветила, какой же шиз
Аноним 04/01/26 Вск 21:10:08 #48 №328384602 
>>328384515
Так ведь он же ещё давно умер
Аноним 04/01/26 Вск 21:11:10 #49 №328384638 
>>328384602
Его воскресили некромантией расхитители могил.
Аноним 04/01/26 Вск 21:11:26 #50 №328384647 
>>328384597
Кажется, будто по началу ей не особо нравилось
Аноним 04/01/26 Вск 21:11:29 #51 №328384650 
003.gif
>>328384515
Кто этот симпатичный юноша справа? Будь я tyan - я бы ему дал. Будь я метиловой - то точно бы разбанил, вернул в калфу и слил бы все-все свои промптики...
Аноним 04/01/26 Вск 21:12:05 #52 №328384669 
>>328384597
что у неё с пальцами?
Аноним 04/01/26 Вск 21:12:13 #53 №328384680 
>>328384650
отвесил подзатыльник по лысине
Аноним 04/01/26 Вск 21:13:24 #54 №328384709 
>>328384597
Ты стал попадать в шапку и появилось желание постировать?
Аноним 04/01/26 Вск 21:13:31 #55 №328384711 
>>328384650
>Кто этот симпатичный юноша справа?
Подстилка для ниггеров
>Будь я tyan - я бы ему дал
Нановолосый лисёнок.
Аноним 04/01/26 Вск 21:13:35 #56 №328384714 
>>328384650
чёт в голосяндру
Аноним 04/01/26 Вск 21:14:23 #57 №328384738 
>>328384597
Офигенно, спасибо, но хотелось бы побольше анала онли, но спасибо за труды
Аноним 04/01/26 Вск 21:14:44 #58 №328384750 
>>328384711
Откуда пошли слухи что он по неграм? Это из-за эннички?
Аноним 04/01/26 Вск 21:15:14 #59 №328384771 
изображение.png
изображение.png
изображение.png
изображение.png
Аноним 04/01/26 Вск 21:15:53 #60 №328384795 
>>328384750
Лысекопа сама признавалась что ей по душе пряникчурлы и чёрные папуасы в целом. Плюс мать с неграми вернону изменяла тут тоже наложился фактор.
Аноним 04/01/26 Вск 21:16:28 #61 №328384817 
04,01,202600006.mp4
04,01,202600009.mp4
04,01,202600011.mp4
31,12,202500007.mp4
Аноним 04/01/26 Вск 21:17:06 #62 №328384836 
>>328384795
Это точная информация?
Аноним 04/01/26 Вск 21:17:43 #63 №328384854 
Пустити в h
Аноним 04/01/26 Вск 21:18:54 #64 №328384892 
6975144911.png
>>328384709
А ты что, аналитик местный?
Аноним 04/01/26 Вск 21:20:11 #65 №328384933 
>>328384892
Как легко метиловая шмара тебя купила, aнон... А как же принципы? Самоуважение?
Аноним 04/01/26 Вск 21:20:25 #66 №328384938 
grok-video-b3b0b8e3-89aa-44a2-aefb-37935c0085d9(3) (online-video-cutter.com).mp4
>>328384597
Аноним 04/01/26 Вск 21:21:19 #67 №328384953 
>>328384892
Да а чего тут анализировать? Ты не постил активно. Закидывал пару работ за месяц-другой, а тут вон, дело пошло.
Аноним 04/01/26 Вск 21:21:23 #68 №328384956 
>>328384817
на первой прям точь в точь как отчим метиловой драл её под наркотой, делай ещё
Аноним 04/01/26 Вск 21:21:40 #69 №328384962 
>>328382717
>12.jpg
Размерчиком меньше есть резиновые изделия? Для друга спрашиваю..
Аноним 04/01/26 Вск 21:22:08 #70 №328384982 
>>328384817
Класс
Аноним 04/01/26 Вск 21:22:51 #71 №328385004 
>>328384597
Выеби уже волчарами эту лисицу: >>328384938
Она сама уже хочет.
Аноним 04/01/26 Вск 21:23:54 #72 №328385037 
1767452097624.mp4
>>328384817
Аноним 04/01/26 Вск 21:28:34 #73 №328385172 
4615100476.png
>>328384933
>А как же принципы?
Во-первых я понятия не имею кто катит эти утренникы, и Метиловая вроде как уходила от дел.
Во-вторых мне не интересны конфликты с какими-то личностями тут, если Метиловая перестанет меня душить и отзовёт тесловое проклятие, то я тоже не буду пряники на вентилятор кидать и ссорится с кем-либо. Если тебе хочется с кем-то сраться до посинения то это твоё дело.
Аноним 04/01/26 Вск 21:29:56 #74 №328385218 
>>328385172
>не не интересны конфликты с какими-то личностями тут
А нахуя ты тогда фотки лысика скидывала, ебобо?
Аноним 04/01/26 Вск 21:30:53 #75 №328385241 
>>328385218
Это другое
Аноним 04/01/26 Вск 21:31:45 #76 №328385272 
3157122960.png
>>328385218
Ты меня с кем-то перепутал, чини детектор шизик...
Аноним 04/01/26 Вск 21:33:15 #77 №328385323 
grok-video-b3b0b8e3-89aa-44a2-aefb-37935c0085d9(5).mp4
>>328385004
Аноним 04/01/26 Вск 21:33:26 #78 №328385332 
>>328384346
Лучшая девочка
Аноним 04/01/26 Вск 21:34:20 #79 №328385362 
>>328385272
У тебя по-моему уже мозг окончательно блэкед раз хватает наглости так открыто и неприглядно пиздеть...
Аноним 04/01/26 Вск 21:34:43 #80 №328385376 
>>328385172
лол, когда придут за тобой, никого уже не останется
Аноним 04/01/26 Вск 21:35:46 #81 №328385415 
grok-video-b0aefabb-0d6e-47f9-9ed9-b98225bfbf9e.mp4
>>328385332
Аноним 04/01/26 Вск 21:36:01 #82 №328385422 
А говорили что эннислопер сдох. А теперь что это получается и лысик живой, и энниИпполит живой. Обманщики?
Аноним 04/01/26 Вск 21:37:26 #83 №328385465 
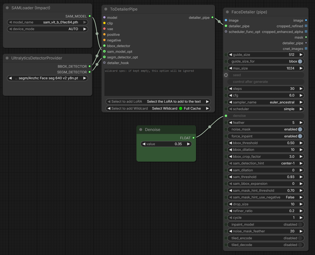
image.png
Зареквестирую себе на ужин Ремильку с сочными ляхами и большой дымоходкой. Желательно с видом сзади.
Давайте анончики, хавать хочеца)
Аноним 04/01/26 Вск 21:37:35 #84 №328385470 
>>328385422
Их любовь оказалась сильнее смерти. Это ничто иное как феномен любвеобильной лысой башки.
Аноним 04/01/26 Вск 21:37:42 #85 №328385476 
>>328385422
конфа из скуки сама с собой срётся, отыгрывая роли, они рил шизы
Аноним 04/01/26 Вск 21:38:05 #86 №328385483 
>>328385422
В утреннике завёлся некромант
Аноним 04/01/26 Вск 21:38:53 #87 №328385510 
>>328385470
Никогда не слышал о таком
Аноним 04/01/26 Вск 21:39:38 #88 №328385526 
>>328385476
Сам в голос с этой ерунды. Чего только не сделаешь ради имитации активности.
sage[mailto:sage] Аноним 04/01/26 Вск 21:41:29 #89 №328385575 
IMG20260104074706929.jpg
Screenshot2026-01-03-06-05-13-208com.google.android.youtube.jpg
>>328382707 (OP)
Только нейрофапутренникы спасают от засилия ботов и Лахты, спасибо друзья что вы есть...
Аноним 04/01/26 Вск 21:43:40 #90 №328385649 
00002-1422535129.jpg
00004-3065780072.jpg
00006-1114996521.jpg
00008-3175460185.jpg
Эх, я бы её... Вот прямо так, на столе...
Мама, чому я не хиличурл?
Аноним 04/01/26 Вск 21:44:27 #91 №328385676 
>>328385575
Сделайте как их в подвале расстреливают фембои.
Аноним 04/01/26 Вск 21:44:54 #92 №328385689 
>>328385676
Спермой?
Аноним 04/01/26 Вск 21:45:32 #93 №328385710 
>>328385649
если бы ты был хиличурлом, то метиловая не слазила бы с твоего хуя, оно тебе надо?
Аноним 04/01/26 Вск 21:51:43 #94 №328385886 
image.png
image.png
>>328385422
>>328385476

няши, расскажите мне о конфе :33

дайте ЛОР!!! >:3

вам - вайфучку няшучку смешняфку >~<
Аноним 04/01/26 Вск 21:51:56 #95 №328385891 
grok-video-dba4c0ef-4ead-4938-944d-f190e225b2ea.mp4
>>328385649
Аноним 04/01/26 Вск 21:53:16 #96 №328385932 
>>328384817
Моар 1
Аноним 04/01/26 Вск 21:53:41 #97 №328385940 
>>328385415
Лучшая девочка
Аноним 04/01/26 Вск 21:56:02 #98 №328386005 
>>328385886
ты и сам прекрасно занешь, продолжай играть роль, не отвлекайся, kappa
Аноним 04/01/26 Вск 21:57:03 #99 №328386041 
>>328386005

я из конфы аи битв некогда при /brg и /wr, не нейрогенерационной, няш :33

реально ниче не знаю :с
Аноним 04/01/26 Вск 21:57:59 #100 №328386069 
>>328385323
Поддерживаю, это >>328385004 хуеплет не имеет никаких прав открывать свою говорящую дырку на рыжих богинь.
Аноним 04/01/26 Вск 22:00:11 #101 №328386121 
>>328386041

я помню раньше утренникы катились со смешной пикчой, где всяка разная хуйня в форме котика была :333

я год ридонли сидел ради пикчей и гайдов, в лор утренника не вникал, поэтому хочу узнать че как было и щас есть o.O
Аноним 04/01/26 Вск 22:04:48 #102 №328386247 
grok-video-e05e220d-177c-4337-87d1-b8a08e170ed5 (2).mp4
grok-video-e05e220d-177c-4337-87d1-b8a08e170ed5.mp4
Аноним 04/01/26 Вск 22:05:03 #103 №328386258 
grok-video-024b5f58-61dd-483c-99f9-7f74f67a8cda.mp4
>>328385649
Аноним 04/01/26 Вск 22:05:40 #104 №328386276 
17650716677290.jpg
>>328382707 (OP)
Что за Снежная Королева? Чем знаменита?
Аноним 04/01/26 Вск 22:05:57 #105 №328386286 
00046-2962866305.jpg
00017-2124305819.jpg
00039-471689969.jpg
00031-3976956990.jpg
Аноним 04/01/26 Вск 22:06:37 #106 №328386306 
>>328385886
Нету лора, один легендарный покемон, все ищет другого легендарного покемона, думает что тут еще кто то есть, а на деле он один.

>>328385422
Кто это? Зачем это?

>>328385172
Оп прошлый не катит примерно две недели. Может легко вернуться, если позвать.

>>328384933
Хуй соси

>>328385004
Удваиваю реквест, выебите лису.

>>328384650
Это легенда, Отец сынов.
Аноним 04/01/26 Вск 22:08:18 #107 №328386351 
grok-video-024b5f58-61dd-483c-99f9-7f74f67a8cda(1).mp4
>>328385649
Аноним 04/01/26 Вск 22:09:12 #108 №328386368 
grok-video-b3b0b8e3-89aa-44a2-aefb-37935c0085d9(6).mp4
>>328386069
Аноним 04/01/26 Вск 22:10:09 #109 №328386394 
1204 (1).mp4
>>328386368
Аноним 04/01/26 Вск 22:14:08 #110 №328386509 
>>328386394
Какой у Метила милый голос!
Аноним 04/01/26 Вск 22:14:49 #111 №328386535 
1204 (2).mp4
>>328386509
Аноним 04/01/26 Вск 22:15:35 #112 №328386563 
grok-video-b3b0b8e3-89aa-44a2-aefb-37935c0085d9(7).mp4
>>328386394
Аноним 04/01/26 Вск 22:16:35 #113 №328386593 
>>328386535
Я ХОЧУ В ШАПКУ. В ШАПКУ ХОЧУ.
Аноним 04/01/26 Вск 22:19:12 #114 №328386669 
grok-video-b3b0b8e3-89aa-44a2-aefb-37935c0085d9(8).mp4
>>328386593
Аноним 04/01/26 Вск 22:20:25 #115 №328386700 
>>328382707 (OP)
Спасибо Анону за Фрирен Эльдарку из warhammer 40k

Жаль всего два арта. Сохранил.
Аноним 04/01/26 Вск 22:28:53 #116 №328386917 
00010-912833764.png
Какие лоры для оборотней норм? Олсо как решить проблему что кошкотян при ебле оборотнем начинает нести в сторону фурри - то ноги от фурря, то лицо меняет.
Без контролнетов только лол
Аноним 04/01/26 Вск 22:32:39 #117 №328387006 
>>328386917
furry_with_non-furry
interspecies
Аноним 04/01/26 Вск 22:33:12 #118 №328387025 
grok-video-b3b0b8e3-89aa-44a2-aefb-37935c0085d9(9).mp4
Аноним 04/01/26 Вск 22:34:36 #119 №328387063 
image
Мне снятся кошмары без тебя в ебаном замке
Здесь повсюду драконы, очень похоже на сказку
Чувствую королем, я всем здесь управляю
В самом большом королевстве, нас точно тут не поймают
Аноним 04/01/26 Вск 22:36:41 #120 №328387117 
2723799397.png
>>328384738
>хотелось бы побольше анала онли
Так бы и писал сразу, что надо в попу её трахать.
>>328385004
>Выеби уже волчарами эту лисицу
Кто эта лисица? Это персонаж какой-то или просто дефолтная лиса из нейронки?
>>328386917
>Какие лоры для оборотней норм?
Лоры нужны только на пёсьи хуи, самих оборотней WAI и сам нормально рисует. Ищи canine penis на цивике
Аноним 04/01/26 Вск 22:38:45 #121 №328387170 
grok-video-6f73469f-5f28-4fd1-ae59-b51678f1a1b4.mp4
>>328386917
Аноним 04/01/26 Вск 22:40:01 #122 №328387204 
image.png
>>328382717
А можете мне Астольфу сгенерить как "трапа" с первой пикчи?
Аноним 04/01/26 Вск 22:40:54 #123 №328387226 
>>328387170
колядую, вот лисяо со страпоном, попускающая еборотня, это другое дело.
Аноним 04/01/26 Вск 22:42:03 #124 №328387255 
image
>>328387204
Такой был
Аноним 04/01/26 Вск 22:42:53 #125 №328387279 
>>328386286
Ты прекрасен :3
Аноним 04/01/26 Вск 22:44:22 #126 №328387318 
>>328387255
А есть ещё?
Аноним 04/01/26 Вск 22:46:18 #127 №328387373 
.
Аноним 04/01/26 Вск 22:47:17 #128 №328387399 
grok-video-6f73469f-5f28-4fd1-ae59-b51678f1a1b4(1).mp4
>>328387117
>Кто эта лисица?
Аноним 04/01/26 Вск 22:47:55 #129 №328387423 
>>328387392
Васап, ушастый! Жизнь всё также без изменений?
Аноним 04/01/26 Вск 22:48:14 #130 №328387432 
>>328387392
>>328387401
Легенду разбанили. Тебя только разбанили?
Аноним 04/01/26 Вск 22:49:11 #131 №328387459 
>>328387117
Еби эту рыжую во все отверстия. Уши включительно.
Аноним 04/01/26 Вск 22:49:41 #132 №328387470 
>>328387423
Сукпздц(
Аноним 04/01/26 Вск 22:51:24 #133 №328387517 
grok-video-6f73469f-5f28-4fd1-ae59-b51678f1a1b4(2).mp4
>>328387226
Аноним 04/01/26 Вск 22:51:46 #134 №328387526 
image
image
image
image
Аноним 04/01/26 Вск 22:56:58 #135 №328387681 
>>328387526
Уральская низкодымоходка...
Аноним 04/01/26 Вск 22:57:01 #136 №328387683 DELETED
Ну, мочух, ну, залупа, держись! Наспамлю лолей и шот, пока ты спишь, тля.

А пока морковь зайкину смокчи, чепуха трясучая.
Аноним 04/01/26 Вск 22:58:12 #137 №328387721 
ca.png
>>328387226
Канонично классический секс с 1 оборотнем с окончанием внутрь.
И лиса, и оборотень - канины. Изврат не нужен.
Поддерживайте семейные ценности.
С кошкой оборотень очевидно просто блядует
Аноним 04/01/26 Вск 23:00:09 #138 №328387778 
image
Аноним 04/01/26 Вск 23:07:51 #139 №328388006 
image.png
image.png
image.png
image.png
не помню чтобы акане кидали

постану немнош на ночь :333333
Аноним 04/01/26 Вск 23:09:32 #140 №328388047 
grok-video-6f73469f-5f28-4fd1-ae59-b51678f1a1b4-3QGHR7hfV.mp4
>>328387721
Аноним 04/01/26 Вск 23:11:17 #141 №328388101 
image
Когда неизвестный голос незримого существа сказал, что захуярит всю семью и тебя после:
Аноним 04/01/26 Вск 23:13:11 #142 №328388154 
>>328385886
Моар куклы. Вариант с такими бёдрами я категорически одобряю.
Аноним 04/01/26 Вск 23:20:49 #143 №328388373 DELETED
Обсуждение инцест фантазий о наших мамах без табу @tameimpala9
Аноним 04/01/26 Вск 23:22:51 #144 №328388425 
>>328388373
Теймимпала. Одобряю!
Аноним 04/01/26 Вск 23:28:37 #145 №328388581 
00166.jpg
по реквесту с прошлого утренника
Аноним 04/01/26 Вск 23:32:03 #146 №328388683 
>>328388581
А гоблинше явно нравится.
Ежиха, получается, примерно того же размера, что и гоблинша. Мне казалось, что она здоровенная.
Аноним 04/01/26 Вск 23:32:07 #147 №328388686 
00047-1965295858.jpg
>>328387279
Аноним 04/01/26 Вск 23:33:04 #148 №328388710 
>>328388581

хехех няшно няш :333

не мой реквест, но шпасибо, я засейвлю `3`
Аноним 04/01/26 Вск 23:33:36 #149 №328388728 
8237155198.png
>>328387399
>>328385004
Поймал эту лису, что-же с ней сделать... Отдать её на проёб волкам или устроить её в пансион для благородных лисонек?
Аноним 04/01/26 Вск 23:34:51 #150 №328388765 
>>328388728
фемдом с волками конечно же, пусть она их в позе наездницы оттрахивает
Аноним 04/01/26 Вск 23:35:33 #151 №328388781 
>>328388728
Есть вариант поживиться ею?
Аноним 04/01/26 Вск 23:36:06 #152 №328388795 
>>328388683
так автор сам говорил что она полторашка. Гоблинша тоже полтарашка. Такие дела
>>328388710
да анон какой-то вскользь зареквестировал, а мы что? Мы делаем)
Аноним 04/01/26 Вск 23:36:25 #153 №328388804 
>>328388581
Сяп, прикольно вышло.
Аноним 04/01/26 Вск 23:37:21 #154 №328388833 
>>328388781
>Есть вариант поживиться ею?
В каком это смысле поживиться? Съесть её что-ли?
Аноним 04/01/26 Вск 23:40:07 #155 №328388907 
>>328388728
Ну да, это она.
Но качество у тебя так себе.
настоящая лиса просила передать, что у неё токены на сегодня закончились
Аноним 04/01/26 Вск 23:40:24 #156 №328388917 
file00000000f6007243a1344cff8c5502f3.png
Можно моар этого лисёнка?
Аноним 04/01/26 Вск 23:48:18 #157 №328389128 
>>328388728
давай уже с волками не томи
Аноним 04/01/26 Вск 23:50:20 #158 №328389193 
>>328388728
>Поймал эту лис
и сразу такой скромняшей стала
Аноним 04/01/26 Вск 23:51:47 #159 №328389242 
image.png
image.png
image.png
image.png
вампироняша по реквесту из моей конфочки >:3333

nyaaa
Аноним 04/01/26 Вск 23:51:56 #160 №328389247 
0104.mp4
>>328388907
Аноним 04/01/26 Вск 23:52:11 #161 №328389254 
image.png
image.png
nyyyaaaa x333
Аноним 04/01/26 Вск 23:54:59 #162 №328389343 
>>328389242
>>328389254
ты по-прежнему на Furry XL делаешь через обнимающее лицо?
Аноним 04/01/26 Вск 23:55:23 #163 №328389353 
>>328389343

da :3
Аноним 04/01/26 Вск 23:56:55 #164 №328389402 
00002-2929439297.jpg
00004-1574681807.jpg
00008-1868807582.jpg
00012-194011863.jpg
На что ты готов, чтобы получить её? Продать душу? Отсосать у сатаны?
Аноним 04/01/26 Вск 23:56:59 #165 №328389405 
>>328388833
>>328388833
>Съесть её что-ли?
Да
Аноним 04/01/26 Вск 23:58:16 #166 №328389443 
>>328389402
А какой от неё прок? Что она может?
Аноним 04/01/26 Вск 23:58:37 #167 №328389450 
457856787.png
Аноним 04/01/26 Вск 23:59:21 #168 №328389472 
>>328389242
Юшек нет, видимо твоей конфе похуй на тебя попущенец
Аноним 04/01/26 Вск 23:59:39 #169 №328389481 
>>328388795
А кто сильнее в бою один на один без оружия, ежиха или гоблинша?
Аноним 04/01/26 Вск 23:59:46 #170 №328389482 
>>328389443
Все тоже самое что и мы, лежать на диване, одевать белье мамы, ждать , позировать.
Аноним 05/01/26 Пнд 00:00:24 #171 №328389499 
>>328389402
Дурацкие рога и красная кожа. Неси самку получше
Хотя бы лисичку
Аноним 05/01/26 Пнд 00:00:46 #172 №328389507 
>>328389482
Ну и зачем тогда мне столь бесполезный демонюга?
Аноним 05/01/26 Пнд 00:00:52 #173 №328389509 
>>328389402
Ни на что, у меня своя есть, ориджинал, а не спизженая
Аноним 05/01/26 Пнд 00:00:55 #174 №328389510 
cummachine.png
>>328389472

тебя в шапочке не было, а я был, няш C:<
Аноним 05/01/26 Пнд 00:01:46 #175 №328389533 
>>328389402
Можно второе и без награды
Аноним 05/01/26 Пнд 00:02:06 #176 №328389547 
>>328389481
анон, из утренника в утренник одно и то же... Про дружбу слышал? Ну вот и на пике происходит дружба. Делайте любовь, а не борьбу только если в рамках любви
Аноним 05/01/26 Пнд 00:02:13 #177 №328389551 
435633456546.png
Аноним 05/01/26 Пнд 00:02:30 #178 №328389556 
>>328389507
Делать это вместе! Это же веселее чем делать одному?
Аноним 05/01/26 Пнд 00:05:16 #179 №328389610 
>>328389556
Что это? Демон мне был бы для совсем других целей нужен.
Аноним 05/01/26 Пнд 00:06:31 #180 №328389633 
>>328389547
Да я же чисто гипотетически.
здесь почему-то в принципе не любят генерировать жестокость и убийства
Аноним 05/01/26 Пнд 00:09:17 #181 №328389708 
>>328388581
А можно, пожалуйста, сгенерировать, как гоблинша спит в кроватке, а тип чешет её за ушком?
Аноним 05/01/26 Пнд 00:09:30 #182 №328389713 
image.png
>>328389450

на зайчика похожа :3
Аноним 05/01/26 Пнд 00:10:12 #183 №328389743 
>>328389242
Она будет Армина.
Аноним 05/01/26 Пнд 00:12:19 #184 №328389796 
>>328389551
Давно здесь замечаю эту мадам с оборотнями. Почему-то она предпочитает давать им в дымоход, иногда сосёт, но почти никогда не даёт оборотням в пизду. Интересно,
почему так? Неужели боится залететь,
но разве от оборотня возможно?
Аноним 05/01/26 Пнд 00:13:09 #185 №328389820 
>>328389633
утренник добри. Срутся-собачатся, но добри а так они из одной весовой категории, так что шансы равны, примерно
>>328389708
опробую
Аноним 05/01/26 Пнд 00:13:59 #186 №328389848 
>>328389708
Не зная о её похождениях:)

интересно, считается ли это зооИпполитизмом?
Аноним 05/01/26 Пнд 00:16:22 #187 №328389911 
>>328389510
Меня никогда в шапочке нет, я же ничего не постил никогда, а конфе на тебя пихуй
Аноним 05/01/26 Пнд 00:17:20 #188 №328389939 
гдв.png
лисичка
Аноним 05/01/26 Пнд 00:17:39 #189 №328389947 
>>328389911

>я же ничего не постил никогда

а реквестил? :33
Аноним 05/01/26 Пнд 00:19:05 #190 №328389987 
657856785678.png
>>328389796
Может ей так больше нравится
Аноним 05/01/26 Пнд 00:28:13 #191 №328390223 
7659631148.png
8055935502.png
>>328389128
>>328388765
>>328389193
>>328388907

Ладно, чо-то я устал, завтра решим что с лисой делать, у неё как раз токены обновятся.
Аноним 05/01/26 Пнд 00:30:04 #192 №328390281 
>>328390223
да а что решать-то... Уже все: на коленки посадили, пенис в руки дали, пути назад нет
Аноним 05/01/26 Пнд 00:31:45 #193 №328390338 
>>328389242
Чего выдумываешь, реквест был тут из ai-битв-тхреда пол года назад.
Аноним 05/01/26 Пнд 00:33:48 #194 №328390394 
image.png
>>328390338

дя, тот же человек попросил ищо :33
Аноним 05/01/26 Пнд 00:34:00 #195 №328390400 
56786578678.png
Аноним 05/01/26 Пнд 00:34:25 #196 №328390407 
>>328390281
Да просто постояли пока рядом, потёрлись, леденец немножко вытерли об платьице, честь не была поругана у девицы, всё-равно что в метро прокатиться. Ещё ничего не решено.
Аноним 05/01/26 Пнд 00:38:19 #197 №328390532 
>>328390407
шпаги-то вон, наголо. А так да, бабенок послушает, так подобные сцены чуть ли не рядовые
Аноним 05/01/26 Пнд 00:45:05 #198 №328390731 
00000-49182985.jpg
00003-1536132497.jpg
00007-3104461864.jpg
00009-1732854631.jpg
Так это та самая лиса, которая любит много пиздeть итт???
Аноним 05/01/26 Пнд 00:49:26 #199 №328390832 
.jpg
>>328390394
Ой, аж в марте 25, еба время летит..
Аноним 05/01/26 Пнд 00:59:31 #200 №328391094 
Б
Аноним 05/01/26 Пнд 01:00:23 #201 №328391113 
>>328390731
Не, у тебя какая то другая лиса.
Аноним 05/01/26 Пнд 01:03:07 #202 №328391182 
6786789978907890.png
Аноним 05/01/26 Пнд 01:03:34 #203 №328391196 
>>328390731
>>328391113
Это Холо, не трогай ее
Аноним 05/01/26 Пнд 01:06:13 #204 №328391274 
>>328391196
Так и не трогает ее, вообще в обморок падаю при виде пупков между ног, кто до этого додумался? Рисовать пупок, между ног! Безумие.
Аноним 05/01/26 Пнд 01:08:11 #205 №328391325 
00440-2891055000.png
Аноним 05/01/26 Пнд 01:09:23 #206 №328391363 
>>328391325
Это, конечно, замечательно, но зачем делать темный текст на темном фоне?
Аноним 05/01/26 Пнд 01:11:21 #207 №328391415 
15817946062372.jpg
>>328391325
Мужчина, вы чего со спич баблом отчебучили? Чините.
Аноним 05/01/26 Пнд 01:13:39 #208 №328391482 
>>328390223
дай промпт. Ну на персонажа
Аноним 05/01/26 Пнд 01:14:41 #209 №328391506 
00000-2268529986.jpg
00003-1598043831.jpg
00006-3425950023.jpg
00008-3803792742.jpg
>>328391113
Ну вот...
Ладно, зато вспомнил о другой лисе.
Аноним 05/01/26 Пнд 01:16:04 #210 №328391541 
>>328391506
У тебя какая-то большая Сенко
Аноним 05/01/26 Пнд 01:16:31 #211 №328391553 
>>328391541
лол
Аноним 05/01/26 Пнд 01:16:36 #212 №328391557 
>>328391541
подросла же
Аноним 05/01/26 Пнд 01:17:02 #213 №328391568 
>>328391506
Что за чекпоинт/артист?
Аноним 05/01/26 Пнд 01:17:35 #214 №328391574 
>>328391568
Ты уверен что готов к этой информации? Ты как вообще по жизни? Генеришь?
Аноним 05/01/26 Пнд 01:19:43 #215 №328391620 
>>328391568
ЛЫСИК
Аноним 05/01/26 Пнд 01:20:08 #216 №328391633 
>>328391574
Генерю конечно же локально, сюда скидываю иногда
Аноним 05/01/26 Пнд 01:20:27 #217 №328391643 
>>328384892
ИНТЕГРААА!!!
Аноним 05/01/26 Пнд 01:21:27 #218 №328391665 
>>328391643
Где-то был проеб ее оборотнями тоже
Аноним 05/01/26 Пнд 01:22:45 #219 №328391700 
>>328391541
Ты забываешь где мы с тобой находимся, чел.
Аноним 05/01/26 Пнд 01:23:03 #220 №328391706 
>>328391482
Rijaya davalka promt:
1girl, fox girl, big fox ears with black tips, purple eyes, lean girl, small breasts, teen, long hair, ginger hair, (symmetric sidelocks with little black bow:1.3),
long sleeves, dark blue dress, white lace bertha collar, black tie, (black bows on hair:1.2), black chocker, long dress,
(cute face:1.3), naive, narrow waist,elegant, (pale skin:0.7), massive tail with white tip,


Negative:
tight dress, bare shoulders, buttons
Аноним 05/01/26 Пнд 01:24:42 #221 №328391749 
>>328391633
Шапку нюхал? Фотокарточки с собой?
Ща пахан подойдет рассудит, давать тебе лору или нет.
Аноним 05/01/26 Пнд 01:25:50 #222 №328391778 
>>328386306
>один легендарный покемон, все ищет другого легендарного покемона, думает что тут еще кто то есть, а на деле он один.

Бля, буквально часоутренник в fa,
только вместо Метила и Лысика, там Горемыка и клетчатый

>>328386368
Няшное

>>328391325
Круто, но чёрный текст на белый фон лучше)
Аноним 05/01/26 Пнд 01:26:58 #223 №328391806 
>>328391706
а тю я думал это лора на какого-то персонажа
Аноним 05/01/26 Пнд 01:29:50 #224 №328391895 
>>328391749
Я не залетный лол.
Уже когда спрашивал - ты еще отвечал про то что потом фотошопом полируешь. Было где-то в утреннике где меджиру еще генерил или чуть позже него
Аноним 05/01/26 Пнд 01:32:58 #225 №328391989 
G2hwkkkWMAAFpMM.jpg
G2MvpCMXIAANTa4.jpg
G2PKDyuXUAA1Itf.jpg
G2pyDbXWkAAY64X.jpg
G2r3-iEXEAAssgw.jpg
>>328382707 (OP)
А как мне скопировать определенный стиль чтобы делать похожее?
Пикрил
Аноним 05/01/26 Пнд 01:33:06 #226 №328391996 
>>328391325
темный текст на темном фоне
ебёт какой то ниггер

переделывай
Аноним 05/01/26 Пнд 01:34:54 #227 №328392055 
>>328391989
Если это определенный художник, то найти или сделать на него лору. Если не один художник, а просто стили похожие, то собрать пикч 20 и сделать лору на стиль.
Аноним 05/01/26 Пнд 01:35:52 #228 №328392085 
00009-1989300071.jpg
00013-2044988857.jpg
>>328391568
wai 15, использую вот эту гениальную стилелору:
https://civitai.com/models/1976415/
Рекомендую. С ней всё словно бы преображается в лучшую сторону.
Хейтеры - cocaть!!!11111
Ещё могу посоветовать у Эннички:
https://civitai.com/models/1295811/
Не менее гениальная стилелора.
Аноним 05/01/26 Пнд 01:36:59 #229 №328392117 
>>328391989
У тебя на скриншоте дженерик кал, для которого не нужны лоры. Это примеры как делать не надо.
А на втором запретка. Умный.
Аноним 05/01/26 Пнд 01:37:51 #230 №328392136 
>>328392117
Это жирная карлица
Аноним 05/01/26 Пнд 01:38:03 #231 №328392147 
>>328392085
спасибо
Аноним 05/01/26 Пнд 01:40:50 #232 №328392215 
image
image
image
image
image
image
image
image
>>328391749
Конечно давать.
Аноним 05/01/26 Пнд 01:41:33 #233 №328392232 
>>328391989
Как говорил анон ваше это кал, который не стоит копировать
Похоже там слегка примешан zankuro
Аноним 05/01/26 Пнд 01:43:05 #234 №328392273 
>>328392232
Анон выше*
Аноним 05/01/26 Пнд 01:43:50 #235 №328392287 
43564gty345566335.png
>>328392215
Годнота какая. Всех забрал. Спасибо!
Аноним 05/01/26 Пнд 01:50:22 #236 №328392455 
>>328392232
Мне нрав такие тела. Покажи пример не холодца
Аноним 05/01/26 Пнд 01:54:39 #237 №328392549 
image
>>328392287
Аноним 05/01/26 Пнд 01:56:42 #238 №328392581 
00017-3702824801.jpg
00020-3562214652.jpg
Ваши promptiki были украдены:
Аноним 05/01/26 Пнд 02:09:09 #239 №328392822 
>>328392581
Ну ушастые у тебя выходят самыми красивыми
Аноним 05/01/26 Пнд 02:09:17 #240 №328392827 
ComfyUI00691.png
ComfyUI00690.png
Как сделать блендер?
Аноним 05/01/26 Пнд 02:12:05 #241 №328392882 
00167.jpg
>>328389708
Аноним 05/01/26 Пнд 02:12:10 #242 №328392885 
1231783389.png
>>328391643
>>328391665
>Где-то был проеб ее оборотнями тоже
Это кто-то другой наверное генерил, либо ты путаешь что-то. Лично я не выкладывал проёб Интегры оборотнями, хоть и немало для себя делал картинок типа этой.
Аноним 05/01/26 Пнд 02:14:34 #243 №328392930 
>>328392885
анон, подскажи, как у тебя на ВАИ так чисто получается генерить?
Аноним 05/01/26 Пнд 02:17:31 #244 №328392986 
>>328392930
Я хайрезю картинку, а потом инпеинтом правлю все косяки и артефакты, которые замечу, исходная картинка у меня всратая получается как и у всех.
Аноним 05/01/26 Пнд 02:20:03 #245 №328393050 
>>328392986
понял-понял тебя. В каком разрешении изначально генеришь? Хайрезишь до 1.5-1.6 или у тебя цифры другие?
Аноним 05/01/26 Пнд 02:22:04 #246 №328393102 
>>328392885
Как же она превозмогает..
Аноним 05/01/26 Пнд 02:23:45 #247 №328393144 
1.png
2.png
3.png
4.png
Аноним 05/01/26 Пнд 02:25:34 #248 №328393177 
2822621285.png
>>328393050
>В каком разрешении изначально генеришь? Хайрезишь до 1.5
В одном из стандартных 896х1152, хайрезю в 1.5 раза, да. Но это просто мои предпочтения, можешь любое из этих выбрать, должно хорошо получаться
Аноним 05/01/26 Пнд 02:27:12 #249 №328393216 
>>328393177
благодарю, ананас, потестирую
Аноним 05/01/26 Пнд 02:29:02 #250 №328393250 
6449483817.png
>>328393102
Сильная женщина!
Аноним 05/01/26 Пнд 02:30:32 #251 №328393279 
Защо вервольфов выспермляют?
Аноним 05/01/26 Пнд 02:31:49 #252 №328393302 
>>328393144
1 и 2 это ван пис. А 3 и 4 кто?
Аноним 05/01/26 Пнд 02:32:22 #253 №328393308 
>>328393302
А там Ту Пис
Аноним 05/01/26 Пнд 02:33:13 #254 №328393327 
>>328393279
собачий xуй в Герда выглядит прикольно и это легальное зоо
Аноним 05/01/26 Пнд 02:37:18 #255 №328393407 
>>328389551
За конем просили не занимать.
Аноним 05/01/26 Пнд 02:38:05 #256 №328393421 
>>328393302
Ван пис да
eliza tekken
Airi Ogami Kazuki
forrest fire emblem
Аноним 05/01/26 Пнд 02:42:18 #257 №328393501 
>>328393279
Можно подумать они против. Им это даже полезно
Аноним 05/01/26 Пнд 02:43:17 #258 №328393517 
>>328393407
После коней Клементину уже ничем не удивить. Даже оборотни обычными будут казаться
Аноним 05/01/26 Пнд 02:44:01 #259 №328393527 
>>328393501
Это ксеноизнасилование.
Аноним 05/01/26 Пнд 02:44:52 #260 №328393541 
1152368442.png
>>328393421
Нужно больше куска
Аноним 05/01/26 Пнд 02:45:07 #261 №328393545 
image.png
>>328393421
А я чет подумал что на второй тоже из ван писа эта баба
Аноним 05/01/26 Пнд 02:47:25 #262 №328393576 
1461643216.png
>>328393517
>После коней Клементину уже ничем не удивить
Даже огромным червём-трахарем?
Аноним 05/01/26 Пнд 02:49:30 #263 №328393607 
изображение.png
Аноним 05/01/26 Пнд 02:50:00 #264 №328393612 
>>328393541
Поясните за ВанПис, стоит его начинать смотреть в 2026-м? Или это только по привычке можно смотреть, как южный парк какой-нибудь.
Аноним 05/01/26 Пнд 02:51:47 #265 №328393648 
>>328393576
Думаешь с чего начались ее приключения? Сначала тентакли, потом оборотни, теперь конелюди
Аноним 05/01/26 Пнд 02:52:35 #266 №328393672 
>>328393607
Будут ли Герды сохнуть по оборотню-мелкохую? Из-за шерстистости типа, или они их любят за гигантские болты только?
Аноним 05/01/26 Пнд 02:53:15 #267 №328393687 
image.png
image.png
>>328392827

попробуй поднять вес blender и кинуть kettle в негатив, няш :3

результат с (blender:1.3)

nyaa :3
Аноним 05/01/26 Пнд 02:55:21 #268 №328393728 
>>328393612
Да офк, типо это современная класика, уже не оценивается категориями манга/сказка, полный разъеб. Ну сейчас читать только если делать нехуй если честно, жди пока закончится, если за месяц пройдешь 1200 глав потом ахуеешь от ломки.
Аноним 05/01/26 Пнд 02:57:45 #269 №328393763 
image.png
>>328393612

>Поясните за ВанПис

одна лучших когда-либо написанных адвенчур в принципе

>стоит его начинать смотреть в 2026-м?

дя :3

>>328393728

куб, ти? :3333
Аноним 05/01/26 Пнд 02:59:34 #270 №328393795 
изображение.png
>>328393672
Будешь качаться - такой же будет.
Аноним 05/01/26 Пнд 03:04:23 #271 №328393880 
>>328393728
>>328393763
Ну вы заинтриговали прям, неужели такая годнота, реально?
Аноним 05/01/26 Пнд 03:05:16 #272 №328393896 
00049-31322849.jpg
00052-1635456960.jpg
00056-922260138.jpg
00061-2489912188.png
продолжать?
Аноним 05/01/26 Пнд 03:06:17 #273 №328393917 
00000-2489912188.png
>>328393896
проебал ресайз
Аноним 05/01/26 Пнд 03:06:57 #274 №328393926 
>>328393917
бля xуй собачий тоже проебал, поправим
Аноним 05/01/26 Пнд 03:07:35 #275 №328393938 
>>328393896
Что ЭТА комнатная лиса, себе позволяет!?
Аноним 05/01/26 Пнд 03:12:02 #276 №328394025 
>>328393938
Лиса гетеросексуальна, не вижу проблем
Аноним 05/01/26 Пнд 03:12:24 #277 №328394033 
>>328393896
Такая миленькая на первом пике! Жду не дождусь как огромные и злобные волчары будут задирать подол её скромного платьица и начнут пристраивать свои мясистые хуища к её розовой писеньке.
Аноним 05/01/26 Пнд 03:12:51 #278 №328394042 
>>328394025
Ну трахни овцу, скажешь так же? ГЕТЕРОСЕКСУАЛ?! А?!
Аноним 05/01/26 Пнд 03:13:34 #279 №328394057 
>>328394042
Так она не человек
Аноним 05/01/26 Пнд 03:14:05 #280 №328394065 
>>328394057
А ты человек? После таково, ты можешь им зваться?!
Аноним 05/01/26 Пнд 03:15:37 #281 №328394096 
>>328393880
Ну тип самая продаваемая манга в мире прочем ххх.
Там просто гений ее пишет, без рофлов.
https://myanimelist.net/topmanga.php
Аноним 05/01/26 Пнд 03:21:00 #282 №328394185 
>>328394065
Не вижу ничего плоxого. Он ее не обижает
Аноним 05/01/26 Пнд 03:23:54 #283 №328394234 
>>328394185
Ну и хорошо!
Аноним 05/01/26 Пнд 03:24:54 #284 №328394253 
ComfyUI00751.png
ComfyUI00753.png
ComfyUI00742.png
ComfyUI00748.png
>>328393687
kettle в негативе помогло. Но, походу, у меня модель не знает кухонную утварь. Инпейнтом доводить придется.
Аноним 05/01/26 Пнд 03:25:23 #285 №328394259 
.jpg
.jpg
.jpg
.jpg
Что тут у вас происходит?
Аноним 05/01/26 Пнд 03:26:32 #286 №328394278 
>>328394253

>не знает кухонную утварь

как и большинство моделей, няш :3

лучше лору конкретную накатить, такая наверняка есть
Аноним 05/01/26 Пнд 03:28:39 #287 №328394313 
>>328394259
Похуй
Аноним 05/01/26 Пнд 03:28:48 #288 №328394317 
>>328394096
Лол всеведущий читатель на 10, как заебали хайпящие школьники, она хороша ,но не настолько.
ирония судьбы сказка туристов слишком дохуя стало, когда адаптация соло левелинга выйграла сказка аворд это ахуй, еще хуже чем победа клинка демонов. Как обычно набежал рак и скоро все убьет.
Хорошо, что уже как 5 лет перешел на китайские сян ся и новеллы, рак еще туда не добрался, чего и вам советую.
Между прочим, в Китае сейчас бум крутых авторов мирового масштаба типа Лю Цысиня.
Аноним 05/01/26 Пнд 03:29:34 #289 №328394335 
>>328382707 (OP)
Реквестуе еблю с волчарами в стиле абстракционизма
Аноним 05/01/26 Пнд 03:29:38 #290 №328394337 
>>328394259
Да особо ничего.
Аноним 05/01/26 Пнд 03:32:52 #291 №328394380 
00002-2489912188.jpg
>>328394033
Пошлой лисичке отмена? Лучше няшу стесняшу?
Аноним 05/01/26 Пнд 03:33:14 #292 №328394388 
1.png
2.png
Аноним 05/01/26 Пнд 03:33:44 #293 №328394399 
ComfyUI00756.png
>>328394278
Хехе! Нароллил что-то похожее!
Аноним 05/01/26 Пнд 03:33:52 #294 №328394400 
>>328392882
Благодарю, анон.
Храпит, наверное, очень громко.
Аноним 05/01/26 Пнд 03:34:57 #295 №328394425 
>>328394380
Почему? Хочешь продолжай, все что выше, это шутка. Реквестов на это была уйма, поэтому нету смысла останавливаться.
Аноним 05/01/26 Пнд 03:36:08 #296 №328394447 
>>328394425
Так давай реквест, мне будет самому интересней
Не хочу только вот эту все еблю километровыми хуями в два ствола в анал.
Аноним 05/01/26 Пнд 03:36:38 #297 №328394462 
>>328394380
Конечно скромную няшу лучше сделать, чем поблядунью похотливую.
Аноним 05/01/26 Пнд 03:41:56 #298 №328394535 
>>328394400
чмок в лоб. Больше издает звуков во сне, чем кажется на первый взгляд, но не на таком уровне что придется цокать или расталкивать чтобы замолчала
Аноним 05/01/26 Пнд 03:48:21 #299 №328394615 
9165058da986438ba4d3b47bf1fce2ce.jpg
>>328394388
оплодотворил бы ее на пляжике... и акулу
Аноним 05/01/26 Пнд 03:49:05 #300 №328394626 
>>328394447
Вампиры любые. Тема — годы до вымирания людей: кем они станут и во что превратится их общество, когда привычный мир начнёт исчезать. Что будет происходить вокруг, как изменятся их правила и образ жизни, во что они будут одеты и почему именно так. И главное — чем они будут заниматься каждый день, как жить и существовать в мире, где людей почти не осталось.
Аноним 05/01/26 Пнд 03:50:45 #301 №328394643 
>>328394626
эээ? У меня тут лисичку совращать будут
какие еще вампиры?
Аноним 05/01/26 Пнд 03:52:32 #302 №328394664 
>>328394643
Ну сделай лису, тут же не обязательно все в точь делать.
Аноним 05/01/26 Пнд 03:54:07 #303 №328394683 
>>328394535
И ведь он же спит с гоблином на одной кровати. Привык, наверное, к храпу и запаху (если он есть).
Аноним 05/01/26 Пнд 03:56:02 #304 №328394701 
Сука, всех фурриёбов надо перестрелять
Вы недостойны жить, просто ебучий биомусор
Аноним 05/01/26 Пнд 03:56:44 #305 №328394710 
>>328394535
>>328394683
Кстати, почему он всё одеяло себе забрал? Гоблинше ведь холодно будет.
Аноним 05/01/26 Пнд 03:57:31 #306 №328394725 
5.png
6.png
7.png
8.png
Аноним 05/01/26 Пнд 04:00:58 #307 №328394765 
00012-1100242950.png
>>328394701
А лисичку с фуррями можно?
Аноним 05/01/26 Пнд 04:01:55 #308 №328394773 
>>328394765
опухолей тебе по всему телу
рака дымоходы
Аноним 05/01/26 Пнд 04:03:46 #309 №328394796 
>>328394773
чо?
Аноним 05/01/26 Пнд 04:04:23 #310 №328394804 
>>328394683
привык-привык: почти полгода вот так поспи с храпом. Лично через это проходил
>>328394710
да как же холодно, вон, капельки пота доказывают, что ей и так нормально
Аноним 05/01/26 Пнд 04:04:51 #311 №328394811 
>>328394796
сдохнешь ты в муках, я тебя проклял типа
Аноним 05/01/26 Пнд 04:26:24 #312 №328395027 
>>328394811
А как вы в плане секса? Например с оборотнями?
Аноним 05/01/26 Пнд 04:26:24 #313 №328395028 
00013-1100242950.png
>>328394765
Опять промазал
Аноним 05/01/26 Пнд 04:30:33 #314 №328395075 
>>328395027
хз, я же не твоя мать у которой рак 3 стадии кишечника от ежедневной долбёжки с псинами
ты кстати так и родился
Аноним 05/01/26 Пнд 04:32:33 #315 №328395102 
>>328395075
Сомневаюсь в этом, но видимо в вашей деревне так и принято. Но по вашему гонору, думаю вы отлично впишитесь на штык к оборотню. Подумайте.
Аноним 05/01/26 Пнд 04:33:21 #316 №328395114 
>>328395102
думаю у тебя опухоли по всему телу, они уже начали разрастаться хихихи
сходи сделай мрт
Аноним 05/01/26 Пнд 04:34:31 #317 №328395129 
Test111.jpg
Сап, утренник. Есть одна жена. Передаёт вам привет. А я пытаюсь понять чё у неё с глазами. Примерно почувствовать не можете? Я пытался накатить лору на глаза, почему она не подсасывается? Где я мог проджингл-белзся?
Аноним 05/01/26 Пнд 04:36:00 #318 №328395152 
>>328395114
Это уже отличное начало. Думать это хорошо.
Аноним 05/01/26 Пнд 04:40:18 #319 №328395191 
>>328395129
Просто делай инпейнт на глаза после первого апскейла
Аноним 05/01/26 Пнд 04:54:58 #320 №328395387 
9.png
10.png
11.png
12.png
Аноним 05/01/26 Пнд 04:55:44 #321 №328395402 
>>328395129
в шапочном гайде есть подробное описание как исправить недуг твоей жены. Дерзай
Аноним 05/01/26 Пнд 04:57:03 #322 №328395416 
.jpg
>>328395129
Просто прикрути ADetailer как написано в гайде в шапке утренника.
Аноним 05/01/26 Пнд 04:57:25 #323 №328395422 
>>328395402
Я вроде бегло пробегался, но такого не нашёл.
У меня КАМ фи.
Аноним 05/01/26 Пнд 04:59:42 #324 №328395456 
Снимок.JPG
>>328395422
данный раздел. Именно то, что тебе нужно
Аноним 05/01/26 Пнд 05:05:42 #325 №328395547 
.png
.jpg
>>328395422
У меня вот такая конструкция для правки лица.
Собсна можешь подрубить одну ноду FaceDetailer к пикче перед сохранением, или сделать ещё одну еще одну перед апскейлом. смотри сам как у тебя лучше будет получаться.
Аноним 05/01/26 Пнд 05:06:44 #326 №328395560 
>>328395152
с контрастом
можно сразу пэт
если пойдёшь на следующей неделе может даже год продержишься
x)
Аноним 05/01/26 Пнд 05:11:12 #327 №328395613 
>>328395560
Мне некуда спешить. А вот вам стоит обдумать свои действия. Знаете штык обротня валяется не везде, потом можно долго желеть...

А так всего дел на пять минут, и столько впечатлений! А там может втянетесь, деньги пойдут! Поможете семье? Звучит прекрасно, так не считаете?
Аноним 05/01/26 Пнд 05:15:37 #328 №328395649 
>>328395613
посрать сходил, иди убери
чушпан
Аноним 05/01/26 Пнд 05:17:12 #329 №328395669 
00028-2026987770.jpg
>>328395028
Вот xуй знает какое ей лицо делать
Вот эти все shy surprised лисёнокят лицо сильно
Аxегао тем более
Как же передать смущение, удивление и смешанные чувства?
Аноним 05/01/26 Пнд 05:18:45 #330 №328395681 
>>328395649
Конечно схожу, не беспокойся. Эх а он только думать начал, грустно.
Аноним 05/01/26 Пнд 05:19:38 #331 №328395686 
>>328395669
сфотографируй себя после первой порции химиотерапии
отлично передаст
Аноним 05/01/26 Пнд 05:22:24 #332 №328395716 
>>328395686
какой душнила занудный
Аноним 05/01/26 Пнд 05:23:10 #333 №328395727 
>>328395716
А чому он вообще херню эту несет?
Аноним 05/01/26 Пнд 05:27:01 #334 №328395752 
>>328395727
маленький очень
Аноним 05/01/26 Пнд 05:32:20 #335 №328395797 
>>328395752
Походит на правду. Картинки не нравятся в интернете, брови хмурит и сучит ножками.
Аноним 05/01/26 Пнд 06:31:03 #336 №328396269 
up
Аноним 05/01/26 Пнд 06:42:37 #337 №328396366 
>>328386276
miyadeguchi mizuchi
Аноним 05/01/26 Пнд 09:03:59 #338 №328398063 
>>328394259
Давай такое же с Фрыней, а не с этой нонейм-бабой.
Аноним 05/01/26 Пнд 09:18:48 #339 №328398338 
Ёлочка, гори!
Аноним 05/01/26 Пнд 09:29:18 #340 №328398505 
Sopha.jpg
>>328395547
Да, спасибо, помогло, пришлось немного напрячься, но вообще даже по твоему воркфлоу всё работает из коробки. Это лучшее что я смог вытащить из генерации. Думаю, что я, что женушка уже устали.
Аноним 05/01/26 Пнд 09:34:55 #341 №328398605 
00061-4181769272.png
>>328395669
Аноним 05/01/26 Пнд 09:46:34 #342 №328398809 
>>328383777
Вау. Откуда это? Можно сурс?
Аноним 05/01/26 Пнд 10:12:07 #343 №328399289 
image.png
>>328382707 (OP)
Реквестирую Ремилию с сочными ляхами и большой дымоходой.
Аноним 05/01/26 Пнд 10:14:51 #344 №328399328 
00003-3639508506.jpg
00007-3734150027.jpg
00008-828594145.jpg
00012-450773587.jpg
Аноним 05/01/26 Пнд 10:51:04 #345 №328400059 
870cbf0c-a78e-42d0-8f17-f6d0b8091fa200001.jpeg
2ef5b95b-76e4-4151-8dc4-fdbed42d82ac00001.jpeg
434b7747-9582-4fd8-a055-5daaaaf2bd9300001.jpeg
>>328392455
>>328391989
Нужно что-то типа
loli, thick, (thick_thighs), very thick thighs,
Аноним 05/01/26 Пнд 10:57:39 #346 №328400204 
5674567567546756754.png
>>328400059
Ух, бля. Какой же секс. Можешь такое же с Нагаторо сделать? Как на первом пике.
Аноним 05/01/26 Пнд 11:04:45 #347 №328400380 
image.png
image.png
image.png
image.png
дидлит постинг :33

>>328394399

рад, что помог и получилось, няш `3`
Аноним 05/01/26 Пнд 11:05:00 #348 №328400385 
>>328400059
лютый секс
Аноним 05/01/26 Пнд 11:24:14 #349 №328400857 
3d32f4ee-2890-43d1-9d33-b52e03be6cc300001.jpeg
b2650723-3516-4422-94b3-10ea4ed722e700001.jpeg
77f54be5-6780-472b-947a-1fece773ee4e00001.jpeg
cb14600d-f40c-497f-9734-c6ac957e945900001.jpeg
>>328400204
Аноним 05/01/26 Пнд 11:30:05 #350 №328401013 
>>328400857
шишак колом
Аноним 05/01/26 Пнд 11:33:04 #351 №328401098 
00000-3540430778.jpg
00004-1307706833.jpg
00005-3394515260.jpg
00008-874037355.jpg
Аноним 05/01/26 Пнд 11:36:12 #352 №328401178 
image.png
image.png
image.png
>>328400380

isho :33
Аноним 05/01/26 Пнд 11:41:16 #353 №328401329 
>>328392882

крайне няшно кстати, комфортная пикчя :3

засейвил
Аноним 05/01/26 Пнд 11:49:13 #354 №328401554 
>>328401178
Что за эльфийка?
Аноним 05/01/26 Пнд 11:51:12 #355 №328401605 
image.png
>>328401554

отсюда :3
Аноним 05/01/26 Пнд 11:53:49 #356 №328401674 
image.png
Аноним 05/01/26 Пнд 11:58:04 #357 №328401794 
>>328401674
Хороший робот. Будь у меня такой робот, я бы детей не...
ладно
Аноним 05/01/26 Пнд 12:00:07 #358 №328401848 
>>328401605
Чем так Дедлит откормили?
Аноним 05/01/26 Пнд 12:02:08 #359 №328401912 
>>328401674

Хатсуне Дженни или Мику Уэйкман? :3333

схоронил

>>328401848

так ягодками и фруктиками же ;333
Аноним 05/01/26 Пнд 12:03:35 #360 №328401955 
>>328401329
рад стараться, няша. Твои монстротни тоже в отдельной папке поместились
Аноним 05/01/26 Пнд 12:12:13 #361 №328402209 
image.png
ребята только не дрочите, это моя мама
Аноним 05/01/26 Пнд 12:15:30 #362 №328402304 
00009-2878396002.jpg
00013-3313256518.jpg
00014-1868128792.jpg
00016-4025161562.jpg
Ну и дубак за окном, pizdos prosto.
Аноним 05/01/26 Пнд 12:20:18 #363 №328402442 
>>328401605
А там эльфы тоже через личиночную стадию размножаются или нет?
Аноним 05/01/26 Пнд 12:23:19 #364 №328402513 
image.png
image.png
>>328402304
это же Мариса из Тохо? Хорошенькая.
>дубак за окном
ты либо с сибири? выродок, ты же наш, сибирский!
сделай Койси Комейдзи горничную курящую в саду с счастливым видом, смотрящую на зрителя. Заранее спасибо))
Аноним 05/01/26 Пнд 12:27:49 #365 №328402619 
grok-video-cdfb61f4-6aed-421d-909c-dcbc543854ed.mp4
>>328398605
Аноним 05/01/26 Пнд 12:33:24 #366 №328402778 
ad0fbab3-92ea-4b9d-9c71-9e0175ab50a6.jpg
Аноним 05/01/26 Пнд 12:34:32 #367 №328402815 
>>328402619
Мразь блять!!!!
https://rutube.ru/video/b318ad3a324cb1f54573bf31ae360719/?ysclid=mk0yf7weiu94926654
Аноним 05/01/26 Пнд 12:34:44 #368 №328402822 
>>328402778
Пошел контент
Аноним 05/01/26 Пнд 12:36:16 #369 №328402856 
IMG20251125023231203.jpg
Отлично.
Аноним 05/01/26 Пнд 12:39:56 #370 №328402977 
274ccb91-8d46-41d2-9b0b-ddf1a9bb994b.jpg
Аноним 05/01/26 Пнд 12:41:13 #371 №328403005 
grok-video-cdfb61f4-6aed-421d-909c-dcbc543854ed(1).mp4
>>328402815
Аноним 05/01/26 Пнд 12:42:53 #372 №328403048 
image.jpg (52).jpg
Аноним 05/01/26 Пнд 12:47:18 #373 №328403177 
>>328402619
Всё верно, это её мать. А чёрные кончики ушек у неё от того, что у того волчары тёмная шерсть.
Аноним 05/01/26 Пнд 12:51:09 #374 №328403309 
grok-video-cdfb61f4-6aed-421d-909c-dcbc543854ed(2).mp4
Аноним 05/01/26 Пнд 12:52:35 #375 №328403350 
>>328403309
да еще ничего и не было
Аноним 05/01/26 Пнд 13:00:03 #376 №328403595 
3765577062.png
Аноним 05/01/26 Пнд 13:09:26 #377 №328403872 
ac4637d3-83bc-4faa-84a6-15120bc4721400001.jpeg
f2799c46-62e6-4ca0-bdb2-9d4025acd48700001.jpeg
>>328401013
Старшой - извращенец! Старшой извращенец!
Аноним 05/01/26 Пнд 13:12:27 #378 №328403979 
>>328403872
одна булка больше чем голова старшого
Аноним 05/01/26 Пнд 13:13:34 #379 №328404013 
>>328403979
Они ирл тоже больше, в чем проблема?
Аноним 05/01/26 Пнд 13:14:17 #380 №328404030 
>>328404013
никаких проблем, одни плюсы
Аноним 05/01/26 Пнд 13:14:29 #381 №328404034 
Лисичку выебали, словно метиленову
Аноним 05/01/26 Пнд 13:16:15 #382 №328404082 
>>328403309
Орирую с этого
Аноним 05/01/26 Пнд 13:19:17 #383 №328404185 
>>328400059
Не для меня не то. Тут уже ближе в 3д подмешено и перебор с бедрами. Мне нужен баланс и ближе к милоте и онеме хотел повторить этот стиль >>328391989 чтобы сделать по своему и уменьшить вес тега "ass" тот автор перебарщивает с жепами
Аноним 05/01/26 Пнд 13:19:53 #384 №328404209 
>>328403872
Сделай еще парочку горизонтальных соло гёрл. На обои возьму...
Аноним 05/01/26 Пнд 13:20:45 #385 №328404240 
>>328404034
да ничего не было! коитус не показали. ее только связали и немного порвали одежду
Аноним 05/01/26 Пнд 13:23:39 #386 №328404356 
HOLO.gif
>>328404240
>и немного порвали одежду
И не только одежду.
Аноним 05/01/26 Пнд 13:26:33 #387 №328404447 
c5754232-d73b-4c59-aea9-495347e31d3b00001.jpeg
>>328404185
Бывает. Какую-нибудь мсказкашную модель + те же теги и должно получиться
Аноним 05/01/26 Пнд 13:27:34 #388 №328404474 
dd2c740c-733e-4e79-9e65-9e6fd12a6f82.png
>>328404356
ну там было немного, но это не считается
Аноним 05/01/26 Пнд 13:29:08 #389 №328404520 
>>328404356
Ну, она эксперт по сексу с оборотнями и хтоническими чудовищами
Аноним 05/01/26 Пнд 13:31:33 #390 №328404595 
>>328404240
щас допиздишься конфоблядок и я сгенерирую, как её хачи ебут
Аноним 05/01/26 Пнд 13:33:07 #391 №328404632 
>>328404474
Так она ещё и с людьми сексом занимается. Или это те же оборотни в человеческой форме?
Аноним 05/01/26 Пнд 13:33:52 #392 №328404659 
>>328404595
ты даже холодец в своём анусе сгенерировать не в состоянии
Аноним 05/01/26 Пнд 13:33:53 #393 №328404660 
5eedd679683282793ced2448693e44d6.jpg
>>328404595
Аноним 05/01/26 Пнд 13:34:08 #394 №328404668 
>>328404595
ты этого не сделаешь, потому что тебе лень. и на байт ты не поведешься. так что можешь не пиздеть!
Аноним 05/01/26 Пнд 13:35:11 #395 №328404695 
>>328404632
это ее сон, потому что тогда получается, что ебется она с двухуевым мутантом
Аноним 05/01/26 Пнд 13:36:17 #396 №328404725 
>>328404695
Но ведь такие мутанты бывают и в реальности.
Аноним 05/01/26 Пнд 13:36:56 #397 №328404754 
f573d86b-8551-4f88-8d85-bcbebe127b6e.png
лисичка уже занята делом
Аноним 05/01/26 Пнд 13:37:56 #398 №328404795 
1ee0a399-73f8-4ad1-880a-86997985ad0f.jpg
бля, Тони тут на Славика похож))
Аноним 05/01/26 Пнд 13:38:11 #399 №328404806 
>>328404668
Ты прав, мне ирония судьбы как лень эту хуйню генерить, так что я как обычно пошлю нахуй метиленовую шалаву и всех её подсосов с конфы, трясущихся за своих лисичек, тут и без меня её пол утренника выебло
Аноним 05/01/26 Пнд 13:38:54 #400 №328404835 
78e71960-92bc-4893-a755-92a0273dc59300001.jpeg
c5399227-c88f-42f3-b218-5c20d989ac5000001.jpeg
99684f28-2b2c-41e0-9d01-302827bcf4c600001.jpeg
>>328404209
Держи анончик!
Аноним 05/01/26 Пнд 13:38:56 #401 №328404837 
>>328404754
Она ещё и аленький цветочеквая, фу блять, прям как метилена
Аноним 05/01/26 Пнд 13:39:48 #402 №328404873 
У вас слоплхранилище протекает
Аноним 05/01/26 Пнд 13:41:16 #403 №328404936 
0105.mp4
>>328404595
Аноним 05/01/26 Пнд 13:42:31 #404 №328404980 
реквест

"In the style of a modern digital illustration with elements of anime and manhwa: a giant naked Hulk sits on the floor, his huge muscular arms holding the Black Widow by the waist, impaling her on top of his inhumanly huge, thick cock. Natasha is in the remains of a torn black suit, her legs are spread wide, her red hair is stuck to her sweaty face, her eyes are rolling back from overflowing pleasure and pain. The Hulk's cock completely fills and stretches her vagina to the limit, obvious signs of rupture and tension are visible. Details: drops of sweat and moisture on the bodies, torn fabric on the Widow's thighs, powerful veins on the Hulk's penis. Dramatic lighting with neon reflections, emphasis on size contrast and brute force. An emotionally intense composition with a focus on extreme penetration and submission."
Аноним 05/01/26 Пнд 13:42:42 #405 №328404986 
>>328404835
а можно такое с девочками из Тохо? С Ремилией какой-нить или Сырно, Пачули...На твое усмотрение анон. Главное бедрышки посочнее)
Аноним 05/01/26 Пнд 13:44:00 #406 №328405032 
grok-video-3bcf7fd3-240a-4df6-ae86-b2a8d627a65d.mp4
Аноним 05/01/26 Пнд 13:44:12 #407 №328405037 
5fda2665b1c7e3059b6a00fa.jpg
>>328404986
>бедрышки посочнее)
Аноним 05/01/26 Пнд 13:44:54 #408 №328405060 
12345.png
>>328404980
Аноним 05/01/26 Пнд 13:45:02 #409 №328405063 
image.png
image.png
image.png
пробую делать Гебуру
Аноним 05/01/26 Пнд 13:46:39 #410 №328405116 
>>328405032
Ну, то, что мне никто не даст, это ледяной городок, ибо я проиграл в генетическую лотерею по части формы подбородка и лысин. Но на принудительном сексе я не сконцентрирован.
Аноним 05/01/26 Пнд 13:47:19 #411 №328405132 
grok-video-3bcf7fd3-240a-4df6-ae86-b2a8d627a65d(1).mp4
>>328404754
Аноним 05/01/26 Пнд 13:47:34 #412 №328405140 
>>328404835
Красота! Благодарю.
Аноним 05/01/26 Пнд 13:48:44 #413 №328405164 
>>328405037

>пик
Чому? по моему здравое мужское желание человека у которого с ореинтацией всё в порядке и округлости это есть хорошо. Или надо было зареквестировать Сырно с членом которая долбит в мешок подарков Сайтаму?
Аноним 05/01/26 Пнд 13:48:47 #414 №328405167 
Серийный убийца Эд Кемпер о том почему он убивал девушек..mp4
>>328405032
ю гад дэм райт
Аноним 05/01/26 Пнд 13:49:06 #415 №328405171 
IMG20250624000929128.jpg
>>328405132
>>328405032
>>328403309
>>328403005
>>328402619
Мне нравится эта миленькая лилисичка.🦊
Я УБЬЮ ТЕБЯ ГРИШКА МАРТЫШКА И НА ЭТОМ Я НЕ ОСТАНОВЛЮСЬ!!!!;)
Аноним 05/01/26 Пнд 13:49:22 #416 №328405182 
>>328405060
бля, это смешно))
Аноним 05/01/26 Пнд 13:49:46 #417 №328405201 
17672967469390.mp4
Аноним 05/01/26 Пнд 13:50:43 #418 №328405236 
>>328405164
>зареквестировать
как Сайтама долбит Сырне головой в анус
Аноним 05/01/26 Пнд 13:51:11 #419 №328405248 
17676102494856847538663729419942.jpg
>>328405060
Хочу также но только с этой.
Аноним 05/01/26 Пнд 13:51:32 #420 №328405266 
>>328405060
Орк, подкастер.
Аноним 05/01/26 Пнд 13:51:48 #421 №328405274 
>>328398505
О! Софития!
Аноним 05/01/26 Пнд 13:54:00 #422 №328405347 
1767610429867842860027073334113.jpg
Аноним 05/01/26 Пнд 13:54:55 #423 №328405377 
17676104867617256998285833179627.jpg
Аноним 05/01/26 Пнд 13:56:15 #424 №328405424 
17676105555509164817618743103497.jpg
Пусси джуйсе.
Аноним 05/01/26 Пнд 13:56:36 #425 №328405437 
17676105886217616435626663428123.jpg
Аноним 05/01/26 Пнд 13:57:06 #426 №328405452 
17676106165643937163139364188578.png
Аноним 05/01/26 Пнд 13:58:05 #427 №328405483 
17676106719986670172590164957742.jpg
Аноним 05/01/26 Пнд 13:58:15 #428 №328405488 
>>328405236
ну такое бы я глянул
Аноним 05/01/26 Пнд 13:58:34 #429 №328405496 
17676107015101650094824580561582.jpg
Аноним 05/01/26 Пнд 13:58:39 #430 №328405500 
>>328405377
Еще!
Аноним 05/01/26 Пнд 13:58:51 #431 №328405506 
nf
Аноним 05/01/26 Пнд 13:59:21 #432 №328405531 
17676107526123317777364776010580.jpg
Аноним 05/01/26 Пнд 13:59:59 #433 №328405549 
17676107914869185311618282581562.jpg
Аноним 05/01/26 Пнд 14:00:35 #434 №328405562 
17676108206642722106448701700014.jpg
Аноним 05/01/26 Пнд 14:00:56 #435 №328405569 
17676108484591061256489747753721.jpg
Аноним 05/01/26 Пнд 14:01:34 #436 №328405595 
17676108848997103618353851625542.gif
Аноним 05/01/26 Пнд 14:02:19 #437 №328405623 
>>328405531
>>328405569
>>328405562
>>328405549
Но ето же пиксив..
утренник про другое
Аноним 05/01/26 Пнд 14:02:25 #438 №328405628 
17676109359793053566287429718134.png
Аноним 05/01/26 Пнд 14:02:49 #439 №328405639 
>>328405623
Так сделай с Фрирен хули.
Аноним 05/01/26 Пнд 14:03:15 #440 №328405649 
17676109831595272050062350888836.jpg
Аноним 05/01/26 Пнд 14:03:57 #441 №328405675 
>>328405639
А метельать то нахуя
Аноним 05/01/26 Пнд 14:04:01 #442 №328405676 
IMG20260105140334.png
Аноним 05/01/26 Пнд 14:04:30 #443 №328405692 
17676110569062421192244522103739.jpg
Аноним 05/01/26 Пнд 14:05:29 #444 №328405722 
17676111196795080251244819039146.jpg
Аноним 05/01/26 Пнд 14:05:51 #445 №328405738 
>>328405722
Два члена в две дырки.
Аноним 05/01/26 Пнд 14:06:14 #446 №328405748 
17676111577298111952669709787299.jpg
Аноним 05/01/26 Пнд 14:06:37 #447 №328405760 
176761118867499962587940298624.jpg
Аноним 05/01/26 Пнд 14:07:02 #448 №328405771 
17676112103561086957079870991618.jpg
Аноним 05/01/26 Пнд 14:07:14 #449 №328405780 
Опять метель бо пряникм которое даже не сгенерировано
Аноним 05/01/26 Пнд 14:07:43 #450 №328405789 
17676112551498004809104477047550.jpg
Аноним 05/01/26 Пнд 14:08:25 #451 №328405812 
17676112867861405802559845878943.jpg
Получи в домике в лесу.
Аноним 05/01/26 Пнд 14:09:20 #452 №328405851 
17676113385743686802739260276520.jpg
Black Quinn.
Аноним 05/01/26 Пнд 14:09:56 #453 №328405878 
17676113876464898295685344221262.jpg
Аноним 05/01/26 Пнд 14:10:33 #454 №328405904 
grok-video-5b3bd291-d7ab-4261-be0d-759ebef22859.mp4
>>328404936
Аноним 05/01/26 Пнд 14:10:37 #455 №328405905 
1767611416731175287435615961775.jpg
>>328405500
Аноним 05/01/26 Пнд 14:10:41 #456 №328405908 
>>328405789
Если он не эльф, то никаких проблем от его снежоктозоидов у фрыни быть не должно. А даже если и эльф, то она ведь знает заклинание аборта.
Аноним 05/01/26 Пнд 14:11:45 #457 №328405945 
Цель метельа шакалами?
Аноним 05/01/26 Пнд 14:12:42 #458 №328405978 
IMG20251125023231203.jpg
https://voca.ro/1nwvPvXx4VRV
Аноним 05/01/26 Пнд 14:13:56 #459 №328406024 
17676116268443448907242815305038.jpg
Аноним 05/01/26 Пнд 14:14:35 #460 №328406045 
1767611666416128253716668041468.jpg
Аноним 05/01/26 Пнд 14:15:07 #461 №328406061 
1767611699310688094704342172145.jpg
Аноним 05/01/26 Пнд 14:15:14 #462 №328406067 
Сгенерируйте Алиску Дваче в платье горничной, смущенную и пристыженную пожалуйста
Аноним 05/01/26 Пнд 14:15:28 #463 №328406073 
17676117206637836136787575385456.jpg
Аноним 05/01/26 Пнд 14:15:35 #464 №328406080 
>>328405132
это потому что в анонимных опросах, девушкам в 90%+ нравится принудительный секс и изнасилования, спрос рождает предложение, тянкам не нужно уважительное отношение или внимание, им нужен грязный принудительынй секс, желательно с группой мужчин
Аноним 05/01/26 Пнд 14:16:03 #465 №328406096 
17676117539418177669188330860948.jpg
Аноним 05/01/26 Пнд 14:16:43 #466 №328406123 
Снимок экрана 2026-01-05 140812.png
Гайз, есть у кого-нить оригинал гоблинши?
Аноним 05/01/26 Пнд 14:17:13 #467 №328406135 
1767611814904592268747440652647.jpg
Моя Снежная Королева Герда.
Аноним 05/01/26 Пнд 14:17:14 #468 №328406136 
24ab0992-74e1-40bb-90b9-0323eb2d26f500001.jpeg
200aa4d8-0103-4f64-ac8b-f0392647fe7200001.jpeg
4bbb2943-30a0-4792-a6c6-7a26249143b200001.jpeg
e32c9e26-d529-4715-936f-c0e0e5969f9200001.jpeg
e2cff609-e225-44f1-993a-ffcbb037854300001.jpeg
0e06faf5-1970-4447-8bed-700e7881a6e300001.jpeg
f43d557f-b7b5-4513-8386-2fa8018e792e00001.jpeg
cbcfbcab-4282-4ffd-893a-0546bf452fa900001.jpeg
>>328404986
Вы тохосексуал?
Аноним 05/01/26 Пнд 14:17:40 #469 №328406151 
17676118518011342056853168752749.jpg
Аноним 05/01/26 Пнд 14:17:53 #470 №328406162 
8.jpg
>>328406123
Аноним 05/01/26 Пнд 14:18:55 #471 №328406198 
17676119027341082975843319918058.jpg
Аноним 05/01/26 Пнд 14:19:32 #472 №328406223 
17676119624102663580910033719987.jpg
Аноним 05/01/26 Пнд 14:19:33 #473 №328406226 
00138-2760279348.png
00082-233498901.png
00095-2790676985.png
Лизь сось
Аноним 05/01/26 Пнд 14:19:44 #474 №328406230 
>>328406162
Спасибо большое, Анончик.
Аноним 05/01/26 Пнд 14:19:57 #475 №328406241 
17676119859192943724989847757798.jpg
Аноним 05/01/26 Пнд 14:20:36 #476 №328406260 
>>328406080
Ёлочка, гори! реквесту
Аноним 05/01/26 Пнд 14:20:39 #477 №328406265 
17676120295181510575242607059101.jpg
Аноним 05/01/26 Пнд 14:21:14 #478 №328406286 
17676120608242746572160651181612.jpg
Аноним 05/01/26 Пнд 14:21:21 #479 №328406295 
2.png
6.png
14.png
Гав гав
Аноним 05/01/26 Пнд 14:21:44 #480 №328406308 
00118-3675846002.png
Аноним 05/01/26 Пнд 14:21:49 #481 №328406311 
1767612100160644277053308336403.png
Аноним 05/01/26 Пнд 14:22:00 #482 №328406317 
>>328406226
Добро, расчехляю писю!
Аноним 05/01/26 Пнд 14:22:28 #483 №328406332 
17676121326616047275664168414218.jpg
Ношки)))
Аноним 05/01/26 Пнд 14:23:02 #484 №328406352 
3.png
Пока всё
Аноним 05/01/26 Пнд 14:23:20 #485 №328406360 
17676121817972309169707576392009.jpg
Аноним 05/01/26 Пнд 14:24:12 #486 №328406391 
17676122438065193540483792262789.jpg
Аноним 05/01/26 Пнд 14:24:32 #487 №328406404 
>>328406311
Это нейронка или нет? Не могу понять.
Аноним 05/01/26 Пнд 14:24:43 #488 №328406417 
IMG4677.jpeg
Интересно какую песенку играет Алиска...
Аноним 05/01/26 Пнд 14:24:45 #489 №328406418 
0105 (1).mp4
>>328405904
Аноним 05/01/26 Пнд 14:24:52 #490 №328406423 
17676122837746580081773551579555.jpg
Аноним 05/01/26 Пнд 14:25:36 #491 №328406439 
Без названия - 2026-01-05T142315.265.jpg
Без названия - 2026-01-05T142450.956.jpg
анальный секс Грок пропускает, а аленький цветочекльный нет. вот и думайте
Аноним 05/01/26 Пнд 14:26:35 #492 №328406471 
>>328406439
>думайте
Что думать? Его лисята тренировали, Маск лично тренировал
Аноним 05/01/26 Пнд 14:26:48 #493 №328406475 
>>328406226
Реквестирую массовый проеб лисичек писичек армином куном.
Аноним 05/01/26 Пнд 14:26:59 #494 №328406480 
>>328406136
айй красотааааааааааааааа

>Вы тохосексуал?

да я
Аноним 05/01/26 Пнд 14:27:04 #495 №328406483 
>>328406439
Традиционные ценности. Девственность надо беречь.
Аноним 05/01/26 Пнд 14:27:06 #496 №328406485 
17676123958847805743619927827304.jpg
Моя Снежная Королева на футболе и не уйдёт с ворот никуда.
Аноним 05/01/26 Пнд 14:27:10 #497 №328406486 
>>328406418
метиловая, почему у тебя голос как у 30+ старухи?
Аноним 05/01/26 Пнд 14:28:04 #498 №328406518 
17676124760685792238218344353250.jpg
Аноним 05/01/26 Пнд 14:28:57 #499 №328406541 
17676125181821607825917307798642.jpg
Аноним 05/01/26 Пнд 14:29:38 #500 №328406560 
>>328406518
Шутки шутками, но если гиммель действительно хотел её трахнуть, то почему так ей об этом и не сказал? Боялся общественного осуждения?
Аноним 05/01/26 Пнд 14:30:03 #501 №328406574 
17676125916385509812116758142109.jpg
Аноним 05/01/26 Пнд 14:30:04 #502 №328406577 
Доедаю лысый поридж и качу.
Аноним 05/01/26 Пнд 14:30:23 #503 №328406589 
Без названия - 2026-01-05T142954.136.jpg
это так называемый петтинг?
Аноним 05/01/26 Пнд 14:30:53 #504 №328406604 
K.jpg
https://2ch.su/b/res/328406569.html
https://2ch.su/b/res/328406569.html
https://2ch.su/b/res/328406569.html
https://2ch.su/b/res/328406569.html
https://2ch.su/b/res/328406569.html
Аноним 05/01/26 Пнд 14:31:02 #505 №328406612 
17676126531815217548633347059779.jpg
Аноним 05/01/26 Пнд 14:31:33 #506 №328406627 
17676126752145714968096636130164.jpg
Аноним 05/01/26 Пнд 14:33:11 #507 №328406685 
00133-1797263239.png
Аноним 05/01/26 Пнд 14:35:25 #508 №328406770 
nf
Аноним 05/01/26 Пнд 15:00:29 #509 №328407565 
k
Аноним 05/01/26 Пнд 15:19:33 #510 №328408219 
>>328406067
Ёлочка, гори! реквесту
Аноним 05/01/26 Пнд 15:25:01 #511 №328408359 
>>328401605
хрена ты ее раслисёнокасил...)))
нивжисть б не признал)))))
Аноним 05/01/26 Пнд 15:27:03 #512 №328408438 
>>328406135
Красивое)))
comments powered by Disqus