Прикрепляй свои реквесты прямо к шапке или к этому посту — так их точно заметят.
А чтобы шанс исполнения твоей хотелки вырос, держи несколько нехитрых советов: - пиши имя персонажа как данбуру-тег или просто по-английски (пример: haruno_sakura, lysaya_4aika и тд. - сразу все ясно); - чётко опиши, что именно хочешь увидеть а картинке (без «ну ты сам поймёшь» — нейронка не телепат); - если можешь, прикрепи картинку с нужной позой, шмотом или деталями — так будет меньше гаданий; помни: нейронка не волшебная фея, и некоторые желания ей придётся исполнять с помощью опытных анонов и их ручек. Терпи, чудеса требуют времени.
>>330902205 Реквестирую анона, забившегося в угол пещеры и дрожащего от ужаса. А к нему медленно идёт гоблинша обычного размера с голодными глазами и острыми как бритва зубами. А из её рта капают слюни.
>>330903275 Ты все верно понял. Эта кодла, что генерит детей, при этом из них банится только один, и тот по причине чрезмерной ахуевшести. Так бы вообще не ловил бан генерь он аккуратнее.
либо ищи безлайновый артстайл (bigrbear, luminyu, sakimichan, как пример), либо no lineart в промпт и крутить вес в зависимости от того, как его жрёт твоя модель :333
>>330915205 >>330906004 >>330914256 >>330914353 Видели когда-нибудь черепаший член? Я бы посмотрел как ниндзя-черепашки её натянули на свои анатомически достоверные, пропорционально увеличенные пинусы.
>>330920932 >>330921293 Первая хороша, вторая чёт не оче. Видимо из-за тонких бёдер и торчащих сисек. Мне такое не слишком заходит. Хотя, о фетишах не спорят.
>>330922431 Сделай, чтоб они обнимались, прижавшись животами и бидонами, сжимая булки друг-друга руками. Можно и чтоб сосались при этом, если это не сложно. Или высунули языки, которые соприкасаются и с них капает слюна.
>>330922115 Почему-то самые ёбнутые фантазии вокруг хентая воспроизводят не сами японцы, а русские. Осьминоги что ли настолько экзотика, что на русских те производят впечатление. На бурах надо с вилкой скрести, чтобы откопать сумеречную шизу с тентаклями, а на двачах она тут как тут.
А грок кусок говна. Мало того что наёб с картами прикрыли, так ещё и лимиты порезали, а цензура ту зе мун. Оно уже и картинки не генерит. Машка уничтожил нейронку.
>>330923084 Двач принадлежит мыло.сру, никуда не денется. Если только ты не какой-нибудь еблорус или кхахол, и власти РФ решат оградиться от всего внешнего вмешательства, а у Абу постить под впн могут только обладатели пасскода.
>>330923293 На форче только как негры лолей ебут найдёшь, в AI тредах по крайней мере там только это и постят, япошки скорее всего по более уебанским вещам угорают, типа нюханья прокладок, пердежа и т.д. А тентакли это как раз пролетарское извращение, вроде хентай, но простой и понятный, без хуйни какой-то
>>330923467 >простой и понятный Все относительно. Все вышеперечисленное люди которые это постят охарактеризуют также как простое и понятное. А твоё им покажется дичью.
>>330923819 >РАСКРЫТЬ youtube.com/watch?v=95sxj_JR1Ao&embeds_referring_euri=https%3A%2F%2F2ch.org%2F&source_ve_path=MA>>330923381 Я тоже так выгляжу в свои 36, я лоля?
>>330924267 Вы ходите по охуенно тонкому льду, уважаемый. А можешь попробовать сделать её в милфа-стайл? Типа сохранить лицо, но сделать ахуевшие бёдра и грудь 1-2 размера?
Ой, не тот тред сначала нашел. Сегодня впервые попробовал локально генерить в ComfyUI. Получилось такое. Почему-то апскейлер добавляет ей всегда ухмылку, надо будет его подрезать.
Завтра буду разбираться с контрол нетом, интересно получится ли переносить стиль нормально.
>>330925301 Бёдра сдулись теперь. Но вообще абсолютно нормальное явление, когда у тёти небольшой размер груди. Они с возрастом, к сожалению, не растут.
>>330927030 Есть, тут боле синематично и рассеянный свет. Моделька кстати твоя пластикавость немного даёт, я бы поискал что то по cyberrealictic, так и пиши на циви.
>>330927523 >хайрез с детейлером Это ты про апскейлер, или про какую-то отдельную сущность? Апскейлер у меня Remacri, но я пока не разобрался с параметрами, еще буду крутить тумблеры
Пдц, чтобы сделать хуёво мне пришлось специально писать промт и то не всегда получается, какие модели хорошие стали, даже чтобы сделать говно нужно изъебнуться.
>>330931607 >Насколько проще чем люстра? Те же яйца только в профиль. Но может нормально генерить текст и несколько персонажей на артах без регионалки Уже несколько недель сижу на аниме, мне нравится. Опять таки, >Те же яйца только в профиль
хватит дрочить на нейрослоп, пошли бы пробзделись, девочку себе там нашли хорошую, полезным чем занялись, убрались бы там, все на чертей своих на экране смотрите
>>330950416 Как же я ненавижу лапшу, она сделана не для людей и очень сильно усложнена, эти ноды, я прямо страдаю выбирая их и соединяя лапшой. Я хочу больший фогус на генерации и выборе моделей. Комфи же как будто наоборот создан что бы его бесконечно дрочили.
>>330950844 согласен, использую комфи для генерации видео, с этими воркфлоу просто боль. Каждый уебок который выкладывает воркфлоу пихает туда мусорные ноды, типа вывода загруженности видюхи, потом эти ноды начинают конфликтовать с другими нодами и все сыпется нахуй
>>330951262 я хуй знает как настроил один сетап на комфи под картинки (и то пришлось ручками некоторые ноды в файлах править чтобы их увидело), так и пользуюсь. любые попытки добавить что-то даже на пустую сборку приводит к ошибкам заебало нет желания даже в десятый раз пробовать что-то еще на этом кале разворачивать, но хоть что-то робит и на том спасибо. Хотя в целом макароны норм тема сама по себе когда работает.
>>330952611 А не помню, или nova 3dcg xl или illustij, я в двух ебашу, они похожи Лор на стиль нет, только драматик лайтинг для света и смуз бустер чуть-чуть для деталей
>>330955059 Ну ты даешь. ИТТ генераторов по пальцам одной руки можно пересчитать, ща бы еще кого слушать тут. Особенно того кого что-то заебало если не вайп конешн.
>>330927753 >>330927931 Я чуть не ебнулся пока делал. Детайлер на той же модели плохо работал, изменял всё лицо и гиперболизировал теги. Решил попробовать какую-нибудь edit версию, установил нунчаки, скачал квант версию Flux.1-kontext, но у него не получалось генерировать глаза которые не смотрят в камеру. После этого решил сделать через Flux2.Klein4B, он как-будто получше, и даже что-то получается, но он всё равно изменяет лицо слишком сильно и теряет красивые плавные цвета из лоры
Как будто наилучший вариант это забить хуй, и просто избранные картинки прогонять через нану банану и платить за это два цента. Или насосать на видеокарту и пробовать Qwen Edit
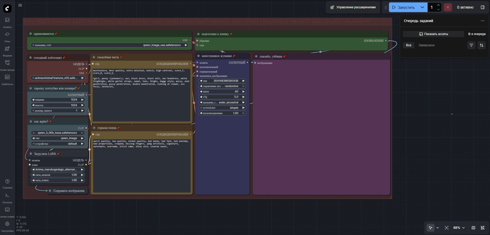
Конкретно в тему промтинга, вот что делал последним и какой был промт и негатив на аниме:
masterpiece, best quality, extra detailed, sketch, high contrast, score_7, score_8, score_9,
1girl, penny \(pokemon\), nun, black dress, black veil, nun headdress, white thighhighs, white garter straps, sweat, toes, thighs, doggy style, pussy, anal penetration, pussy penetration, double penetration, looking at viewer, ass focus, tentacles
worst quality, low quality, normal quality, bad hands, bad feet, bad anatomy, bad proportions, cropped, missing fingers, jpeg artifacts, signature, watermark, username, artist name, shiny skin, covered navel
>>330956763 >почему тебя возбуждают мелкие дети? Года два назад кто-то запостил в фап-треде ссылку на цп, я тогда впервые посмотрел его, сначала был шок, но постепенно пристрастился к нему. Думаю, в моём случае это извращение обычного человеческого желания иметь детей. Нет детей, общения с детьми -> нормальное желание вылезает в виде педофетиша. >тебе нужна помощь в жизни? Нужна. Хочу устроиться на работу, но чувствую, что сил на это нет.
>>330965697 АХАХАХАХА БЛЯЯЯТЬ ЧТО ЭТО??? Это щас такое грок генерит? Эх, помню раньше грок был нецензурированным, я половину своей коллекции успел анимировать.
>>330966181 Черепашки взрослые, им уже можно. Думаешь эта шлюха с 6 канала просто так с ними тусуется? Хуй там плавал, все всё понимают, что она хочет новых ощущений в виде зеленых членов, а они (тинейджеры мутанты озабоченные ниндзя) никогда не трахались - А ТУТ ЭТА БЛЯТЬ КОЛГОТКАМИ СВЕТИТ И МАНИТ ПРОСТИТУТКА СУКА. Не все правда черепашки разделяют эту хуйню. Леонардо ебаный моралист против такого. Но Рафу похуй, он альфа, берет и ебет че хочет. Раф не был бы Рафом, если бы не выебал эту шлюху с карешкой. Что на счет других 2х черепах - они пока думают и просто дрочат.
>>330966822 Я видел, как они смешно переворачиваются с этим дрыном-стояком, лол. А вообще какого хуя у них такие здоровые хуи? У самок там внутри тупа полость в панцире?
>>330966673 Похуй скок там написано им летом, уже давно понятно что роляет внешка. А выглядят они как туманты юфс бомжи лет за 25. >>330966822 Реальный черепаший хуй - это хуйня (наверное). Не забывай анончик, они мутанты, генномодифицированные ебанаты с человеческими чертами
>>330966772 Ты какой-то странный. Изрядная часть контента в треде заходит в файлы Энштейна без натяжки. Лучшие генеры треда (заяц, метил, гумус, дренейкомян, армин) часто постят сюда соответствующий контент. Что ты тогда здесь делаешь?
>>330968470 Началось с 4 марта, сначала похерилась модель, он стал хуево уметь в эдит и стал рисовать некачественно как необученная хуйня, потом ухудшились видосы, потом стало меньше попыток, добавили референсы, их можно было юзать как костыль для нсфв, но теперь меню imahine онли за кеш. Чатик пашет, но модель там как в подзалупном novel ai или хуже.
>>330968659 >Чатик пашет, но модель там как в подзалупном novel ai или хуже. Ну и нахуй он теперь нужен вдвойне, лол? ЖПТ, Джимини или Диипсик лучше Грока в плане чатика. Грок был хорош только в начале, когда давал генерить прон-видосы с любыми пикчами. Я подозревал, что они будут постоянно подкручивать гайки цензуры, ибо это очевидно. Но не думал, что они вообще засунут всё за пейволл. Есть Сора, в конце концов, которая позволяет генерить видосы бесплатно. Пошёл ты нахуй, Илон.
Наткнулся на такого персонажа как Асбестовая леди - типа враг Человека-факела марвеловского из 50-ых годов. Очеловечил её и ребята влюбился просто нахуй
сукач, мне недавно перевалило за 30 лет. где-то с 17 лет я юшу, юшу люто на всех фотокарточках, более-менее начал бросать только в прошлом году, добился 8 мес ремиссии без юшек, но в этот период у меня возник вопрос, а нахуя вообще жить если я не юшу?
Ты просто дурак, который придумал бред на ходу, в следствие того, что ничего не знаешь о юшках. Ибо, юшка, (а ты скорее всего даже не знаешь, определение этого термина) постоянно взаимодействует с внешними факторами инфраструктуры, которые напрямую зависят от людей. С теми, кто организует фотокарточки. Так, что юшка и одиночество это антонимы. По твоей логике, в реальности, аутисты должны дрочить в старые пни и сгнившие скворечники, спрятанные где-то в глубоких ебенях.
Мне 39, я девственник, обиженный по жизни. С детства был травимым изгоем. Без образования, без своего жилья, сильная близорукость. Я с детства решил жениться, быть девственником до свадьбы, много детей, но девушки всегда выбирали мразей. Я не вступлю в отношения с порванкой ни при каких обстоятельствах, чего бы это ни стоило. А стоить это будет потерянной жизни, одинокой и нищей смерти. Это цена того, что я не юшкал.
В этом треде можно:
— Попросить нарисовать нейро-контент со своей вайфу (sfw/nsfw)
— Поделиться своими генерациями
— Задать вопрос по генерации
[!] Свои реквесты прикрепляйте к шапке.
[!] Выполнение реквестов — дело добровольное.
[!] Не все реквесты технически возможно выполнить.
FAQ:
https://teletype.in/@aranon/welcome — Комплексный гайд для новичков. От установки UI до inpaint и работы с Wildcards.
https://rentry.co/wan22-generach — генерация видео локально на WAN2.2. Гайд по установке + оптимизированный воркфлоу.
https://grok.com/imagine — генерация видео онлайн.
https://2ch-ai.github.io/wiki/nai/ — общая информация от анонов.
https://tagexplorer.github.io/ — удобный каталог тегов с примерами.
https://danbooru.donmai.us/wiki_pages/tag_groups — вики по тэгам данбуру, которые понимает большинство нейронок.
https://civitai.com/articles/4808/making-images-great-again-remastered — базовый гайд по промптингу.
https://civarchive.com/ — архив удаленного контента.
Онлайн сервисы:
https://civitai.com — Генерация онлайн, огромная библиотека чекпоинтов, лор, гайдов и промтов.
https://socialdiff.net
https://yodayo.com
Архив предыдущих тредов:
https://arhivach.vc/?tags=14905
Прошлый тред тонет тут:
https://2ch.su/b/res/330821281.html
Прошлый тред в архиве:
https://arhivach.vc/thread/1320332/