К сожалению, значительная часть сохранённых до 2024 г. изображений и видео была потеряна (подробности случившегося). Мы призываем всех неравнодушных помочь нам с восстановлением утраченного контента!

Anime Diffusion #245 /nai/

 Аноним 02/04/26 Чтв 22:21:35 #1 №1571437 
1676697099327.png
1683795323342.jpg
1758309667470.png
1694673461507.png
1651524395158.webp
1763553877978.jpg
1765352764280.jpg
1772180381638.jpg
Генерируем тяночек!

Прошлый тред: >>1562846 (OP) https://arhivach.vc/thread/1328756/

Схожие тематические треды
• SD-тред (не аниме): >>1564964 (OP)
• Технотред: >>1405043 (OP)
• Фурри-тред: https://2ch.su/fur/res/374311.html

FAQ
https://2ch-ai.github.io/wiki/nai

Установка
• NVidia: https://teletype.in/@aranon/welcome
• AMD: https://2ch-ai.github.io/wiki/nai/install/amd
• Облака: https://2ch-ai.github.io/wiki/nai/install/clouds

Дополнительная информация
• Интерфейсы: https://2ch-ai.github.io/wiki/nai/interfaces
• Модели: https://2ch-ai.github.io/wiki/nai/models
• Промпты: https://2ch-ai.github.io/wiki/nai/prompts
• Апскейл: https://2ch-ai.github.io/wiki/nai/upscale
• LoRA: https://2ch-ai.github.io/wiki/nai/lora
• ControlNet: https://2ch-ai.github.io/wiki/nai/controlnet

Прочее
• CivitAI: https://civitai.com
• Каталог ссылок от форчанеров: https://rentry.co/sdg-link
• Шаблон для переката: https://rentry.co/nwhci
Аноним 02/04/26 Чтв 22:57:42 #2 №1571489 
image.png
Так будет с каждым
Аноним 02/04/26 Чтв 23:20:56 #3 №1571544 
>>1570675 →
Я уже почитал, ничего там для вкатунов-нубов нет, похоже. Для тех, у кого опыт есть с Live2d - всяких азиаторисовальномонстров - может быть. Но сама программа достаточно специфична, очень много возни с ней в плане анимаций. В общем, оно рутину разбивки на элементы вроде убирает только. Это примерно половина работы. Лучше, чем ничего, но слабовато для тех кто с порога хочет влететь.

>>1570751 →
Бамп вопросу.
Аноним 03/04/26 Птн 02:33:05 #4 №1571764 
1c7d739dd71de16fb6f3727094cb2f701775166481sakhiey9.png
00029-3254675143.png
В шапку я не попал в этот раз, ну ладно, бывает
Аноним 03/04/26 Птн 03:43:53 #5 №1571793 
image.png
Cкелетор с джинкс в шапке в качестве несмешной поздней шутки к 1 апреля?
Аноним 03/04/26 Птн 03:52:42 #6 №1571795 
В кой-то веки шапка не говно.
Аноним 03/04/26 Птн 04:10:55 #7 №1571797 
1775178655379.png
Аноним 03/04/26 Птн 04:19:02 #8 №1571802 
image.png
>>1571797
Зачем?
Аноним 03/04/26 Птн 07:43:08 #9 №1571847 
>>1571489
Вечернюю зорю выдувают с другой стороны?
>>1571764
Похоже, костюм для премьерного выступления в качестве айдола удивил ее своей странностью. И малым размером.
Аноним 03/04/26 Птн 08:07:09 #10 №1571852 
10262-2026-04-022160-1200.webp
>>1571437 (OP)
Джве картинки из шести в шапке, причём одна кривулька, хотя и забавная. Саечка, получается, тоже дважды в шапке.
Аноним 03/04/26 Птн 09:06:56 #11 №1571873 
изображение.png
Аноним 03/04/26 Птн 09:12:40 #12 №1571875 
>>1571873
В черном белье выступают участницы программы обмена, черно-бурки?
Аноним 03/04/26 Птн 10:23:47 #13 №1571926 
hd01060.png
>>1571793
Ну а как ты ещё иначе узнаешь, что его можно тоже генерировать.
Аноним 03/04/26 Птн 11:28:38 #14 №1572003 
>>1571793
А против 6 калов в шапке из 7 не коллажных ты не возражаешь, потому что половина из них твои? Шутник однако.
Аноним 03/04/26 Птн 12:29:44 #15 №1572070 
13968-2026-04-032752-2176.webp
>>1571926
Тоже сгенерил Анимой календарь, покекал. Полтораха вайбы.
Аноним 03/04/26 Птн 13:11:17 #16 №1572116 
>>1571852
> Саечка, получается
Саечку за испуг!
>>1572070
Что там на хл получается?
Аноним 03/04/26 Птн 13:22:26 #17 №1572134 
>>1571926
А кто-то до сих пор не знает, что лис тоже можно генерировать?
Аноним 03/04/26 Птн 13:34:23 #18 №1572143 
>>1572070
Сегодня без 67
Аноним 03/04/26 Птн 13:59:12 #19 №1572189 
image.png
>>1572003
У меня вне коллажа только 1 кал в шапке, так что мимо.

>>1571926
Не обязательно его при этом в шапку пихать. Сейчас там все подряд чтоб никому обидно не было.
Аноним 03/04/26 Птн 14:04:17 #20 №1572208 
image
image
image
image
Аноним 03/04/26 Птн 14:10:02 #21 №1572217 
>>1571793
Продвигаем малого в интернешенл, легенда растет
Аноним 03/04/26 Птн 14:44:13 #22 №1572235 
1775215449498-019d5315-891b-7db0-84b4-c59c07f6d294.png
>>1572070
>>1572116
Сгенерил нанобананой 4 картинки, отсеял 3 потому что из жопы персонажа торчало пол-самолёта
Она категорически не умеет в дни недели и длительности месяцев, но умеет вычислять последовательности дней недель и чисел.
Аноним 03/04/26 Птн 18:10:41 #23 №1572574 
изображение.png
Аноним 03/04/26 Птн 18:11:24 #24 №1572575 
изображение.png
Аноним 03/04/26 Птн 18:15:56 #25 №1572582 
>>1572574
>>1572575
Как крепится хвост? Это важно!
Аноним 03/04/26 Птн 18:18:44 #26 №1572585 
image.png
>>1572582
Полагаю, достаточно прочно, иначе бы он выпал при таком резком движении.
Аноним 03/04/26 Птн 18:19:31 #27 №1572588 
>>1572582
Та же видно, к позвоночнику. Остальное от лукавого, только натуральные.
Аноним 03/04/26 Птн 18:22:54 #28 №1572591 
>>1572588
Не к позвоночнику, а к крестцу, не анатомическая ты колбасина!
Аноним 03/04/26 Птн 18:32:07 #29 №1572612 
>>1572591
> к крестцу
Часть позвоночника, не?
Аноним 03/04/26 Птн 18:34:57 #30 №1572617 
image.png
Аноним 03/04/26 Птн 18:40:42 #31 №1572622 
Так сюда эротику можно или нет?
Аноним 03/04/26 Птн 18:42:46 #32 №1572627 
>>1572622
Нет, только хентаятину.
Аноним 03/04/26 Птн 18:43:07 #33 №1572628 
>>1572622
Тебе нет, пикабушный сблёв, твой удел кнут и терпение.
Аноним 03/04/26 Птн 18:46:14 #34 №1572633 
>>1572612
Ты идиот? Часть тазового пояса нижних конечностей. На пятом позвонке твоя поясница кончилась, на первом крестцовом хвост начался. Потрясающая анатомическая безграмотность.
Аноним 03/04/26 Птн 18:48:07 #35 №1572638 
>>1572628
Обосрался с этого баха на ровном месте
Аноним 03/04/26 Птн 18:56:06 #36 №1572647 
00110-1258526620.png
>>1572638
Он справедливо бахнул. Если ты у Господина Мочератора спрашиваешь можно ли тебе запостить сисик, то зачем ты с пикабу вылез?
Аноним 03/04/26 Птн 19:00:17 #37 №1572655 
image.png
>>1572622
Нет. Только искусство.
Аноним 03/04/26 Птн 19:00:36 #38 №1572656 
>>1572633
Студентота первого курса меда? Тогда понятна почему такой агрессивный, бедненький
Аноним 03/04/26 Птн 19:04:36 #39 №1572662 
>>1572656
Диагноз это не агрессия. А вот отказ лечиться это точно повод к принудительной госпитализации.
Аноним 03/04/26 Птн 19:16:15 #40 №1572676 
>>1572662
Страшно не когда ты один, страшно когда ты два.
Аноним 03/04/26 Птн 19:17:17 #41 №1572679 
>>1572676
При коте, главное, это не сболтни.
Аноним 03/04/26 Птн 19:29:14 #42 №1572695 
>>1572679
Но у меня кошка! Довольно разговорчивая, если что-то хочет то заебет мявкать и звуки издавать.
Аноним 03/04/26 Птн 19:31:25 #43 №1572699 
>>1572695
Холощеная или по две недели подряд просит ее выебать?
Аноним 03/04/26 Птн 20:17:00 #44 №1572800 
>>1572699
Дяденька, вы с какой целью интересуетесь?
Аноним 03/04/26 Птн 21:11:00 #45 №1572873 
>>1572208
Моар альбиносок
Аноним 03/04/26 Птн 21:33:29 #46 №1572899 
>>1572873
дааа моар шестипалого слопа, сри мне им прямо в рот
Аноним 03/04/26 Птн 22:06:43 #47 №1572952 
13996-2026-04-031472-1152.webp
10342-2026-04-031472-1152.webp
10331-2026-04-032048-1536.webp
>>1572585
Выкинул вчера в форточку одного такого серуна по подъездам из, собственно, подъезда. Тупые крылатые крысы регулярно залетают где-то на нижних этажах, по привычке летят наверх, а там всё закрыто, ололо. Ну этот экземпляр был хотя бы не блохастый, хотя руки потом мыл тщательно.
>>1572235
>>1572116
XL неинтересно даже проверять. Попробовал Klein 4B, 9B, результат не лучше Анимы. Скорее даже хуже.
Аноним 03/04/26 Птн 22:17:23 #48 №1572960 
А че, придумали че-то новенькое? Или так и сидит вся локальная генерация аниме хент слопа на производных SDXL вроде Illustriuos и Pony? Flux тот же хоть и на трансформерах, но он больше про реализм, да и LoRA на него относительно SDXL кот наплакал. Сам в основном на Illustriuos моделях сижу, но частенько консистентность очень сильно расстраивает.
Аноним 03/04/26 Птн 22:18:31 #49 №1572961 
>>1572952
мне кажется, календарь надо как-то иначе генерить, хотя геморрно
Аноним 03/04/26 Птн 22:19:42 #50 №1572964 
>>1572960
Анима вышла, но местные бедолаги не могут с управлением совладать в основной массе
Аноним 03/04/26 Птн 22:27:04 #51 №1572979 
>>1572964
Ещё не вышла. Не хочу тратить время и электроэнергию на тренировку под превью.
Аноним 03/04/26 Птн 22:30:59 #52 №1572988 
>>1572952
1 заебись, моар
Аноним 03/04/26 Птн 22:31:23 #53 №1572989 
>>1572979
Понятно, ты из лагеря безруких. Кайфуй на пони тогда, там инфраструктура налажена уже
Аноним 03/04/26 Птн 22:40:36 #54 №1573014 
>>1572964
Хммм, интересно, насколько я понял это чудо робит на провославных трансформерах, это первая серьезная попытка переката маняме на трансформеры? Правда арты в демонстрации выглядят бедновато, из того что вычитал на Huggingface модель пока плохо переваривает все разрешения выше 1024х1024, может поэтому... Удобного, минималистичного интерфейса как для SDXL моделей вроде Fusion тоже наверно ждать не стоит...
Аноним 03/04/26 Птн 22:43:32 #55 №1573019 
>>1572964
И Буру теги как Анима понимает? Нормас? Или это типичная нормиская модель?
Аноним 03/04/26 Птн 23:09:45 #56 №1573073 
13997-2026-04-031728-960.webp
14001-2026-04-031088-1504.webp
14003-2026-04-031024-1504.webp
14002-2026-04-031024-1504.webp
>>1572961
Через рефы, очевидно. Но у меня не было цели сгенерить календарь любой ценой, просто тыкал модели палочкой, насколько они могут сами.
>>1572988
Просто прогнал свои старые картинки через Кляйн с промптом "сделай из картинки saturated аквар
ель".
>>1573014
>минималистичного интерфейса вроде Fusion
Fooocus, что ли?
Аноним 03/04/26 Птн 23:16:15 #57 №1573083 
>>1573073
Тупанул, ПК не под рукой, Forge или AUTOMATIC 1111
Аноним 03/04/26 Птн 23:21:24 #58 №1573094 
изображение.png
Аноним 03/04/26 Птн 23:25:56 #59 №1573107 
image.png
>>1572989
Научись читать, желательно по-английски
Аноним 03/04/26 Птн 23:27:43 #60 №1573109 
>>1573107
Ну так не трень лоры, в чем проблема? Или в чем проблема перетренить ее на новую версию? Это занимает час времени
Аноним 03/04/26 Птн 23:33:03 #61 №1573114 
image.png
Аноним 03/04/26 Птн 23:37:34 #62 №1573124 
10201-2026-04-012048-1328.webp
>>1573083
Ничоси "оговорился". Да ты вообще похоже не человек, а нейронка. Но ладно, обучайся: я генерю на Аниме на Форже Нео.
Аноним 03/04/26 Птн 23:40:57 #63 №1573128 
image.png
image.png
Аноним 03/04/26 Птн 23:47:44 #64 №1573132 
>>1572964
>>1570751 →
Бамп вопросу для бедолаг.
Аноним 03/04/26 Птн 23:48:07 #65 №1573133 
>>1573124
С хрена это я нейронка? У меня в башке крутилось название инерфейса на F, я еще активно в CAD прогах работаю, Fusion 360, FreeCAD и т. д. кароче дохрена говна на F. Я пока кста на старом Forge сижу, но выведал, что в Forge Neo и Wan 2.2 поддерживается и Flux и даже Anima успели прикрутить, правда учитывая, что базовая модель на стадии скорее рабочего прототипа наверняка будут перепиливать поддержку, а я не очень люблю настроеный интерфейс трогать, может свапнусь на Neo как Anima в +- релизное состояние придет. Про ComfyUI знаю, но не очень удобно с зависимостями и нодами возится, да и без Inpaint, я как без рук, а там зачастую с ним геморой
Аноним 04/04/26 Суб 00:03:22 #66 №1573144 
image.png
Аноним 04/04/26 Суб 00:06:54 #67 №1573149 
>>1571437 (OP)
Мама, я в мини-телевизоре!
Аноним 04/04/26 Суб 01:28:47 #68 №1573257 
image.png
>>1573132
Я не очень понимаю о каком шаблоне речь. Берешь и промптишь точно так же как и на люстре, с теми же кволити тегами, только @ перед художниками добавляешь. Если хочется послоповее то можно ебнуть score_7, score_8, score_9 в позитив
Аноним 04/04/26 Суб 03:48:36 #69 №1573332 
1698396369277.png
1743847987667.png
1693346040205.png
1646738209437.png
Ля, я в шапке.
Аноним 04/04/26 Суб 05:08:01 #70 №1573351 
image.png
>>1573332
Ты в шапке, сперма в жопе, все на своих местах
Аноним 04/04/26 Суб 07:04:52 #71 №1573374 
2026-04-04090202.jpg
Хуетай забанил одного из самых лучших, если не самого лучшего, создателя LoRAs. Вот просто ни за хуй собачий челу обнулили акк. Сами себя ебашат в ноги, лишая сайт таких криэйторов. Режут кур, несущих золотые яйца.

После лор от рандомайзера89 другие я просто не воспринимаю. Никто так не заморачивался с качеством, как он.

https://civitai.com/user/randomizer89
Аноним 04/04/26 Суб 09:09:44 #72 №1573408 
>>1573374
> не заморачивался с качеством
>> буквально пол-очка на глагне (и это не монокль)
> не заморачивался с качеством
Верю, верю. Но цивит пидры, спору нет
Аноним 04/04/26 Суб 09:10:17 #73 №1573409 
.png
>>1573408
Отклеилось
Аноним 04/04/26 Суб 09:35:52 #74 №1573428 
>>1573408
>>1573409
Там и в оригинале у перса такой дизаен очков.
Аноним 04/04/26 Суб 09:53:23 #75 №1573437 
Screenshot 2026-04-04 at 10-49-35 randomizer89 - Best AI Art Models Tensor.Art Tensor.Art.png
>>1573374
Зашёл на Тензор вспомнить, что за чел. Ну, тут удивительно не то, что забанили, а то, что сделали это так поздно при всём их заявленном хейте к дфч в соответствии с линии партии.
Аноним 04/04/26 Суб 09:54:06 #76 №1573439 
>>1573428
Ну ок, уговорил
Аноним 04/04/26 Суб 09:55:06 #77 №1573440 
>>1573437
И в чем проблемы? Все персы из нормальных франшиз, которые везде продаются. Виза головного мозга?
Аноним 04/04/26 Суб 10:04:06 #78 №1573445 
>>1573440
Ну да, она самая. Набежали ррякатели с визой и жалобами и акк снесли.
Аноним 04/04/26 Суб 10:19:20 #79 №1573455 
Дристотай вообще удивительный пример как наебнуть когда-то кипучий энергией и энтузиазмом проект.

Сначала врубаем ебанутую цензуру, чтобы юзер каждый раз клацал вкл-выкл фильтр, без дрочки которого тот или иной контент будет закрыт. Затем запрещаем писсинг и коней. Потом баним анорексию и ожирение. И наконец, делаем генерацию НСФВ только за платные жёлтые буззы. Rest in Piss!

Я помню, какой актив и вайб был всего каких-то полтора года назад. И как стало тухло сейчас.

И как вишенка на торте, админы и модеры с недавних пор могут видеть, что ты промптишь-генеришь в привате.
Аноним 04/04/26 Суб 10:22:10 #80 №1573459 
>>1573455
Это называется очень просто: пытаться усидеть на двух стульях. Они хотят рубить денежки, получить инвестирование, но при этом и не потерять пользовательскую базу. Получается так, как получается.
Аноним 04/04/26 Суб 10:36:29 #81 №1573475 
Они трезво рассчитали, что переживут и без полных дегенератов, деньги как-то нужнее. Плебсов, дрочащих на банальных пластиковых скуфынь с огромными сиськами большинство везде, в том числе и здесь.
Аноним 04/04/26 Суб 10:46:08 #82 №1573486 
>>1573475
Да вот только без сисик-писика они нахуй никому не упали. И покатились в жопу как раз тогда, когда начали сисик запрещать. В итоге, ни профита, ни аудитории, а на горизонте банкротство.
Аноним 04/04/26 Суб 10:50:13 #83 №1573488 
изображение.png
Аноним 04/04/26 Суб 10:51:30 #84 №1573489 
>>1573488
> изображение
слоп
Аноним 04/04/26 Суб 12:57:26 #85 №1573599 
00145-634483693.png
Эх, опять мертвая суббота.
Аноним 04/04/26 Суб 12:57:42 #86 №1573603 
>>1573488
По правилам вертикального обнимания, одна должна быть в маечке, одна в трусиках и еще одна совсем голенькой.
Аноним 04/04/26 Суб 12:57:52 #87 №1573605 
>>1572899
Покажи свои творенья
Аноним 04/04/26 Суб 13:01:21 #88 №1573611 
>>1573374
Хоть там и был слоповый конвейер, но бан за контент и соответствующую истерию - это пиздец.
Аноним 04/04/26 Суб 13:13:03 #89 №1573635 
>>1573488
А какой промпт даёт бутерброд?
Аноним 04/04/26 Суб 13:20:06 #90 №1573645 
image.png
>>1573605
вот
>>1571793
>>1571802
>>1572189
>>1572617
>>1572647
>>1572831
>>1573257
>>1573351
Аноним 04/04/26 Суб 13:22:11 #91 №1573650 
>>1573635
stacked, например
Аноним 04/04/26 Суб 13:24:55 #92 №1573656 
>>1573645
Анончик, но это же даже не слоп, это кал
Аноним 04/04/26 Суб 13:30:12 #93 №1573666 
image.png
>>1573656
жестко ты меня. прям все факты разложил, а не чето взвизгнул из-за боли в жопе.
остается только ждать твоих генов чтоб увидеть как надо
Аноним 04/04/26 Суб 13:41:56 #94 №1573678 
>>1573645
Я хочу дышать молекулами кохару чан
Аноним 04/04/26 Суб 13:46:09 #95 №1573687 
image
Аноним 04/04/26 Суб 13:50:18 #96 №1573694 
>>1573666
> image.png
Лол, хорош
>>1573687
Не ну эта страна считайте бойкот уже объявила, совесть чиста.
Аноним 04/04/26 Суб 13:54:02 #97 №1573703 
>>1573666
>как надо
Генерь альбиносок!
Аноним 04/04/26 Суб 14:38:41 #98 №1573769 
Мало было обычного слопа, так теперь ещё и вайп трёхногими мощами...
Аноним 04/04/26 Суб 14:47:29 #99 №1573782 
>>1573769
Не всё волку сперма в попе.
Аноним 04/04/26 Суб 14:53:03 #100 №1573791 
image.png
>>1573703
не спс
Аноним 04/04/26 Суб 14:56:12 #101 №1573794 
>>1573782
>в попе
А чем это плохо?
Аноним 04/04/26 Суб 15:15:28 #102 №1573815 
>>1573794
Всякому овощу своё время.
Аноним 04/04/26 Суб 15:33:04 #103 №1573835 
>>1573815
Семеро одного не ждут
Аноним 04/04/26 Суб 15:36:37 #104 №1573839 
.png
>>1573835
> одного
одну

Пофиксил.
Аноним 04/04/26 Суб 15:58:50 #105 №1573881 
image.png
Сегодня день рождения Водки.
Аноним 04/04/26 Суб 17:10:56 #106 №1573979 
>>1573881
ЗОЖ ЗОЖ ЗОЖ ЗОЖ и парилки
Аноним 04/04/26 Суб 18:06:15 #107 №1574064 
10381-2026-04-041248-1920.webp
>>1573881
А про день рождения Голши почти месяц назад все забыли. Кто-то за это поплатится.
Аноним 04/04/26 Суб 18:06:23 #108 №1574065 
00051-1799622805.png
Ходите ли вы смотреть на цветение сакуры? Когда цветет сакура в вашем городе?
Аноним 04/04/26 Суб 18:15:43 #109 №1574086 
image.png
>>1574064
Интересно, есть ли где-то календарь дней рождений персонажей гач, который объявляет челленджи на это?
Аноним 04/04/26 Суб 18:19:13 #110 №1574097 
1775250863374-019d5565-60af-76b2-834e-d35f9264c4b2.png
Аноним 04/04/26 Суб 18:19:44 #111 №1574099 
1775250863374-019d5565-60af-76b2-834e-d35f9264c4b2.png
Аноним 04/04/26 Суб 18:20:23 #112 №1574101 
>>1574099
О, задвоило что-то.
Аноним 04/04/26 Суб 18:50:23 #113 №1574150 
>>1574101
Лис-соседок должно быть две. Вторая с фотиком. Или вообще переделать в мальчиков.
Аноним 04/04/26 Суб 20:14:29 #114 №1574251 
14036-2026-04-042176-2752.webp
>>1574065
У нас в основном абрикос вместо сакуры. Ещё яблоня и простая неанимешная вишня, но меньше.
>>1574086
Ну если только в оф.дискордах популярных гач сидеть, там комьюнити менеджеры постят, а одного сборного не встречал, конечно.
Аноним 04/04/26 Суб 20:31:11 #115 №1574275 
00052-3545430965.png
00325-3545430965.png
А какой промпт для глаз вы посоветуете для адитейлера? Я сталкиваюсь с проблемой, что он рисует какую-то "вторую радужку", а мне не нравится этот эффект. Модели я обычно использую faceyolo и какую то кастомную eyes скачанную с цивита. Какой денойз вы используете, по умолчанию 0.4?
Аноним 04/04/26 Суб 20:34:58 #116 №1574279 
>>1574065
У нас только серая пыль и подготовка к бордюрингу. Только почки начинают появляться, как-то поднадоела уже теплая погода без зелени
>>1574097
Ахуенчик, нужен следующий кадр
Аноним 04/04/26 Суб 20:38:27 #117 №1574281 
image.png
>>1574275
Зачем тебе кастомная eyes, если в модели уже содержатся образцы разных глаз от разных художников?
Аноним 04/04/26 Суб 20:45:38 #118 №1574287 
00319-3545430965.png
>>1574281
У меня уже просто крик души, можете пожалуйста, пошагово объяснить как будто я первый день этим занимаюсь, как вот на таком full body кадре увеличить качество прорисовки глаз. Результаты adetailer по умолчанию мне не нравятся, либо я что-то неправильно пишу в промпте либо денойз не тот. Мне бы просто хотелось получить ровные круглые зрачки. Я смотрел faq но там ничего не нашел.
Аноним 04/04/26 Суб 20:48:36 #119 №1574289 
image.png
>>1574287
Просто не пользуйся этим калом адетейлером и инпейнти вручную через i2i, в чем сложность?
Аноним 04/04/26 Суб 21:29:05 #120 №1574334 
Да не трясись ты!.mp4
>>1574287
>У меня уже просто крик души
Аноним 04/04/26 Суб 21:33:30 #121 №1574337 
>>1574289
Я пытаюсь и через i2i, выделяю чисто глаза, но эффект почти нулевой, глаза как были всратые так и остаются, пробовал разный денойз от 0,4 до 1.
Подскажите, пожалуйста, мне реально больше негде спросить.
Аноним 04/04/26 Суб 21:40:04 #122 №1574346 
>>1574337
Так ты делай инпейнт только области, а не всего полотна
Аноним 04/04/26 Суб 21:40:48 #123 №1574347 
10407-2026-04-041840-1440.webp
>>1574287
Мне вообще похуй @ поебать, я ничего не инпейчу и адетайлером не пользуюсь. С моим зрением ещё мелкие детали дрочить, бесполезный труд.
Аноним 04/04/26 Суб 21:50:23 #124 №1574370 
image.png
>>1574337
Просто не парься и возьми другую модель или стиль художника.
Аноним 04/04/26 Суб 22:30:30 #125 №1574434 
Сап, помогите вкатуну. Сгенерировал картинку Анимой в нужном мне стиле, но очень хочу изменить одну деталь - тян улыбается, приоткрыв рот, мне же нужно, чтобы он был закрыт полностью. Это нужен контролнет или инпейнт? Есть ли такое для Анимы? Превью 1
Аноним 04/04/26 Суб 22:33:40 #126 №1574445 
>>1574434
Инпейнт
Он есть для любой модели
Аноним 04/04/26 Суб 22:39:00 #127 №1574454 
>>1574445
https://docs.comfy.org/tutorials/basic/inpaint#using-the-mask-editor
Вот здесь совсем старье предлагается? Или можно по этому гайду сделать? Какую лучше модель использовать для инпейнта?
Аноним 04/04/26 Суб 22:39:48 #128 №1574455 
>>1574434
Можно инпейнтить, можно скачать тот же flux klein 9b и сделать через эдит.
Аноним 04/04/26 Суб 22:41:55 #129 №1574460 
>>1574275
Это все целиком стилистическое.
Что-то конкретное ты там не запромптишь.
Если это не какие-нибудь solid circle eyes, конечно.
Аноним 04/04/26 Суб 22:43:14 #130 №1574462 
>>1574347
>С моим зрением ещё мелкие детали дрочить
Но вены на титьки ты запромптить не забыл, хе-хе.
Аноним 04/04/26 Суб 22:47:26 #131 №1574472 
>>1574454
Норм. Юзаешь тот же модель которым генерил
Аноним 04/04/26 Суб 23:06:38 #132 №1574495 
изображение.png
изображение.png
Аноним 04/04/26 Суб 23:39:21 #133 №1574533 
.jpg
Скоро одуваны на всех лужайках:
инб брат и застряла у меня от это фигни брат умер: БРАТА НЕТ, НЕТ БРАТА. И машинка большая из прачечных, ростом с человека
Аноним 04/04/26 Суб 23:45:39 #134 №1574543 
image.png
Картинка после обработка выглядит так. Что это такое? В другом воркфлоу те же модели и все работает ок. Последняя версия Комфи. Выглядит как пережаренная вае, но я хз. Семплеры отличаются, но в другом воркфлоу с другой моделью они работают как полагается. Я давно не обновлял дрова Нвидии, это может проблему пофиксить?
Аноним 04/04/26 Суб 23:54:45 #135 №1574547 
>>1574533
А может, это все же кшк маленькая, как и ее пальчики, а машинка обычная?
Аноним 05/04/26 Вск 01:43:08 #136 №1574678 
2026-03-15-192911waiIllustriousSDXLv160-1961048091478.png
>>1574064
Я капец по этой конине прусь!
Аноним 05/04/26 Вск 02:28:19 #137 №1574711 
>>1574495
Первой бы кожу побелее и панцу сплошные белые
Аноним 05/04/26 Вск 03:12:02 #138 №1574738 
00003-2909204836.png
00026-2388654013.png
Да уж день оказался полный дерьмом :(
Аноним 05/04/26 Вск 03:23:42 #139 №1574749 
>>1574738
Это ты просто аниме не смотрел
Аноним 05/04/26 Вск 03:52:38 #140 №1574756 
>>1574749
Я начал смотреть Голго 13 и дропнул на 10 серии лол.

>>1574738
A Rin a day keeps the pain away!
Аноним 05/04/26 Вск 03:55:00 #141 №1574757 
>>1574738
>>1571437 (OP)
Сделайте плиз Рин в таком костюме как на концерте

https://www.youtube.com/watch?v=2dOcLc38svY&list=RD2dOcLc38svY&start_radio=1
Аноним 05/04/26 Вск 04:27:57 #142 №1574777 
>>1574757
динахуй
Аноним 05/04/26 Вск 06:43:01 #143 №1574805 
image
image
image
image
Аноним 05/04/26 Вск 08:36:53 #144 №1574833 
1775364812a7ba.png
>>1574711
Аноним 05/04/26 Вск 09:10:12 #145 №1574841 
IMG20260405144054625.png
Сгенерировал жинку
Аноним 05/04/26 Вск 09:17:27 #146 №1574843 
>>1574841
Ей прямо сейчас молодая зечка сквозь подштанники с начесом отлизывает?
Аноним 05/04/26 Вск 09:30:32 #147 №1574845 
>>1574843
Ох уж эти маняфантазии.
Скорее всего, прямо сейчас она конвоирует этап из СИЗО в ИК
Аноним 05/04/26 Вск 09:43:20 #148 №1574849 
>>1574547
Ни! Это сколько там будет, 60-70см? Даже обычная кошка, если на задние лапы встанет и вытянется будет, будет не намного меньше. Пусть будет лучше обычных размеров. А если ещё и вырастет...
Аноним 05/04/26 Вск 10:11:23 #149 №1574860 
>>1574777
Вот зачем так отвечать?
>>1574757
Костюм классный, я подумаю как это сделать, но сейчас очень плохое настроение нужно отойти
Аноним 05/04/26 Вск 11:41:32 #150 №1574902 
>>1574833
Да прибудет с тобой Талос
Аноним 05/04/26 Вск 12:15:19 #151 №1574923 
Нахуй нужна эта ваша аниме не понять совсем.
Сдохля 1536х1024 30 шагов за 17 сек генерит, анима 1216х832 27 секунд
Аноним 05/04/26 Вск 12:16:33 #152 №1574924 
.png
>>1574923
Аноним 05/04/26 Вск 12:30:34 #153 №1574934 
>>1574924
Опять лисы ебаные. Сколько можно? Сколько можно?
Аноним 05/04/26 Вск 12:31:07 #154 №1574935 
.png
>>1574934
Содомит! В голосину!
Аноним 05/04/26 Вск 13:07:55 #155 №1574978 
image.png
>>1574934
Есть два стула, на какой сам сядешь, на какой мать посадишь?
Аноним 05/04/26 Вск 13:08:50 #156 №1574979 
>>1574923
Анима какой квант и точность?
Аноним 05/04/26 Вск 13:24:21 #157 №1574992 
>>1574845
Хочу молодой язык, потому так и фантазирую.
>>1574849
Вот домашним лоликошкам вырастать строго запрещается.
Аноним 05/04/26 Вск 13:44:28 #158 №1575010 
>>1574756
А я гримгал наворачиваю, до этого эмоциональный катарсис пережил при пересмотре украшенного неба прощания. Надо такое что-то, дышащее, подальше от повседневной суеты
Аноним 05/04/26 Вск 14:30:52 #159 №1575062 
>>1574495
Хорошо получилось
>>1574533
Хее, вот это мило
> БРАТА НЕТ, НЕТ БРАТА
Осторожнее там, а то если реально застрянет кто вытаскивать будет?
>>1574738
Вторая найс
>>1574805
Как всегда топчик
Аноним 05/04/26 Вск 15:30:22 #160 №1575144 
>>1575062
> если реально застрянет кто вытаскивать будет
Не застрянет. Если голова пролезает - то и вся пролезет, кошка же.

>>1574992
> вырастать строго запрещается.
А они не спрашивают даже, только отвернёшься - и всё.
Аноним 05/04/26 Вск 15:35:05 #161 №1575148 
>>1575144
Да, кошки они такие, даже двуноговые.
Аноним 05/04/26 Вск 15:47:54 #162 №1575160 
1775375084967-019d5ccc-22c9-7384-9d12-29a32b0d1e7c 2.png
Аноним 05/04/26 Вск 15:55:15 #163 №1575171 
image.png
Аноним 05/04/26 Вск 16:03:37 #164 №1575178 
>>1575171
О, знаменитый вайлдкартовый дмд рэндом слоп!
Аноним 05/04/26 Вск 17:08:23 #165 №1575251 
>>1574978
Найс. Что за белая субстанция на стульях?
>>1575144
> Если голова пролезает - то и вся пролезет, кошка же.
Лол, действительно
Аноним 05/04/26 Вск 17:10:07 #166 №1575254 
>>1575251
Сперма из жопы вытекла, очевидно.
Аноним 05/04/26 Вск 17:22:19 #167 №1575285 
>>1575251
Какой вариант тебе больше нравится?
1) Чужое семя после усердных занятий прямо из её целевого резервуара с плохой удерживающей способностью
2) Слюна бешеной собаки
3) Её смазка
4) Кофейная пена
5) Морская пена
6) Неизвестная субстанция
Аноним 05/04/26 Вск 17:58:54 #168 №1575345 
00110-1031028299.png
00031-634483693.png
00307-510356329.png
>>1574346
>Так ты делай инпейнт только области, а не всего полотна
Да, теперь это работает также как и adetailer только с ручным выбором области
>>1574370
>Просто не парься и возьми другую модель
Я попробовал инпейнтить чекпоинтом на нубе, как будто лучше, но почему-то не покидают ощущение зловещие долины. Еще не понимаю, как добиться чтобы зрачки были одинаковые, в прикрепленной к этому посту картинке я просто плюнул и в фотошопе поправил зрачки.
>>1575062
Спасибо!
Аноним 05/04/26 Вск 18:00:56 #169 №1575349 
>>1575345
>как добиться чтобы зрачки были одинаковые
Ты ведь их вместе инпейнтишь одной маской, а не по отдельности?
Аноним 05/04/26 Вск 20:03:43 #170 №1575464 
Реквестирую какой-нибудь генерабельный фетиш, а то я уже все что можно нагенерил и обдрочился. Желательно не из трех букв.
Аноним 05/04/26 Вск 20:06:19 #171 №1575468 
image.jpg
Аноним 05/04/26 Вск 20:13:49 #172 №1575470 
>>1575468
Вообразите ебало соседей в доме напротив
Аноним 05/04/26 Вск 20:15:02 #173 №1575473 
>>1575464
Собак, волков, лис, кошек, тигров, драконов и прочую еботу ты уже генерил в феральной и в антро формах?
Аноним 05/04/26 Вск 20:46:32 #174 №1575505 
1775411192747.png
Аноним 05/04/26 Вск 21:31:30 #175 №1575564 
>>1574805
моар
Аноним 05/04/26 Вск 21:32:36 #176 №1575566 
654.png
>>1575468
Крашенная, но где?
Аноним 05/04/26 Вск 21:39:34 #177 №1575575 
>>1575464
> генерабельный фетиш
Очевидные лисодевочки
Аноним 05/04/26 Вск 21:48:20 #178 №1575590 
1775405599836-019d5e9e-1549-7ce9-bfa7-77395c0e562d 2.png
1775405687352-019d5e9e-1549-7ce9-bfa7-77395c0e562d.png
Аноним 05/04/26 Вск 22:18:58 #179 №1575611 
image1775414435258fk3357.png
00116-3481218753.png
00063-2133685158.png
>>1575349
Двумя отдельными пятнами делал, надо было одним?
>>1575464
Попки в джинсах
Аноним 05/04/26 Вск 22:20:24 #180 №1575612 
>>1575611
У меня в один заход лучше получается.
Аноним 05/04/26 Вск 22:22:08 #181 №1575615 
>>1575611
>джинсах
Я по девочкам
Аноним 05/04/26 Вск 22:26:00 #182 №1575618 
image.jpg
>>1575566
Везде. Кругом обман и наебалово.
Аноним 05/04/26 Вск 23:51:45 #183 №1575687 
.jpg
Слабоумие и отвагапроблемы вокруг.jpg
Аноним 06/04/26 Пнд 00:35:46 #184 №1575723 
>>1575687
Где какахи?
Не реалистично.
Аноним 06/04/26 Пнд 00:48:00 #185 №1575741 
00069-503316348.png
Аноним 06/04/26 Пнд 01:07:59 #186 №1575768 
>>1575741
Почему она такая шлюха
Аноним 06/04/26 Пнд 02:32:59 #187 №1575822 
>>1575768
Причём тут шлюха, это её папа.
Аноним 06/04/26 Пнд 03:49:53 #188 №1575849 
image
>>1575345
Можно ещё пикчу увеличивать перед инпеинтом, просто х2 или апскейлом, чтобы детализация осталась.

Можно тогда что-то вроде пикрелейтеда делать.
Аноним 06/04/26 Пнд 10:03:47 #189 №1575978 
>>1575687
Джентльмены, вы ходите по охуенно тонкому льду.mp4
Аноним 06/04/26 Пнд 10:25:16 #190 №1575985 
изображение.png
изображение.png
изображение.png
Аноним 06/04/26 Пнд 11:33:22 #191 №1576085 
{EEC961D8-723B-4C31-A53E-7C75D3C72269}.png
При апскейле анимы вот такая картинка, че это и как исправить?
Аноним 06/04/26 Пнд 13:29:53 #192 №1576225 
>>1576085
Уменьши множитель абскейла. Это поту что анима превью обучалась на 1mp. Выше 1512 будет такое всплывать
Аноним 06/04/26 Пнд 14:06:01 #193 №1576286 
1775473561361.jpeg
Аноним 06/04/26 Пнд 14:28:17 #194 №1576298 
1756666871784.png
>>1575741
Сей господин похож на порядочного супергероя
Аноним 06/04/26 Пнд 15:09:52 #195 №1576357 
image.png
>>1575768
Может она по любви
Аноним 06/04/26 Пнд 15:44:58 #196 №1576390 
image
>>1576298
Это манга про uгли бастарда, который останавливал время, чтобы спасти кого-то из под машины?
Аноним 06/04/26 Пнд 16:01:40 #197 №1576411 
00022-3409733081.png
00105-784858123.png
00006-513456875.png
00010-1739480778.jpg
Аноним 06/04/26 Пнд 16:17:53 #198 №1576426 
image.png
>>1576411
какой апскейлер без пукнума аниму до 2.5к растягивает?
Аноним 06/04/26 Пнд 16:23:01 #199 №1576430 
>>1576426
> без пукнума
Кто это?
Аноним 06/04/26 Пнд 16:24:10 #200 №1576432 
>>1576430
рухнум
Аноним 06/04/26 Пнд 16:31:14 #201 №1576439 
00015-3518351547.png
00014-3173922555.png
>>1576426
Хз, я вот так делаю.
Генерирую 1280х736 (или около того, не суть важно).
Потом хайрез в 1,5 раза с денойзом 0,5, Latent (nearest), Euler A Beta, 10 шагов, CFG 5.
Потом в i2i:
Увеличение в 1,33 раза, апскейлер None или Nearest (но можно попробовать любой, как по мне), Euler A Beta, denoise 0,15, кол-во шагов подбери сам, у меня 50х0,15=8, CFG 4.
MultiDiffusion Integrated - MultiDiffusion, 1024х1024, Tile Overlap 64.
Аноним 06/04/26 Пнд 16:54:21 #202 №1576464 
image.png
>>1576439
спасибо
Аноним 06/04/26 Пнд 17:04:20 #203 №1576473 
>>1576390
Она.
Аноним 06/04/26 Пнд 17:10:03 #204 №1576482 
1775484603315.jpeg
1775484603331.jpeg
1775484603331.jpeg
1775484603348.jpeg
Аноним 06/04/26 Пнд 17:14:37 #205 №1576493 
>>1576439
>Latent (nearest),
>с денойзом 0,5
Так латент на таком денойзе тебе наблюрит в картинку. Он только с 0.6 работать нормально начинает.
Без следующего шага, который это починит, не обойтись. Но 0.15 денойза там тоже ни о чем - это ж практически нулевое изменение картинки.
Аноним 06/04/26 Пнд 17:36:59 #206 №1576528 
>>1576493
Нет, это для люстры минимум 0,6, а тут нижняя граница 0,5.
У меня там те две картинки в исходном посте - где размер х1104 - это я там i2i не делал.
Аноним 06/04/26 Пнд 17:46:19 #207 №1576541 
image
>>1576426
Как раз недано спрашивал про апскейлеры, не знаю как там с анимой, я апскейлил люстру, 3 способа:

Первый, верхние ноды, по сути просто i2i, сразу поверх генерации, если видюха потянет, просто чтобы изначальной генерацией не разъебало анатомию и если надо деталей добавить апскейлом.

Второй, нода ултимейт SD апскейл, по тайлам, если видюха не тянет, и нужны детали, подгоняй изображение или размер тайлов, чтобы не генерить лишнее, например твою пикчу можно просто увеличить сначала до 2048 чтобы было 4 тайла по 1024

Третий, 2 ноды справа внизу, просто увеличение, без добавления деталей, острые линии сделает, быстро и можно сразу очень большое разрешение ставить.

Апскелеры первые 2, валар действительно оказался калом, а вот у первых двух я разницы не заметил, для анимы мб свой ещё какой-то есть.
Аноним 06/04/26 Пнд 18:05:10 #208 №1576565 
>>1575978
Прочитал в голове тем самым голосом. Хорошее было время.
Аноним 06/04/26 Пнд 18:33:52 #209 №1576607 
изображение.png
Аноним 06/04/26 Пнд 18:44:23 #210 №1576634 
>>1576607
Трусики надо стирать, а не проветривать.
Аноним 06/04/26 Пнд 19:16:05 #211 №1576691 
1775492165849.jpeg
Аноним 06/04/26 Пнд 19:40:18 #212 №1576723 
>>1576482
Тушит пожар в жопе после срача в /ai/?
Аноним 06/04/26 Пнд 19:42:23 #213 №1576726 
ComfyUI01743.png
ComfyUI01744.png
Ну и зачем я обновился? Анима превью слева и анима превью 2 справа.
Аноним 06/04/26 Пнд 19:45:11 #214 №1576727 
>>1576726
Лору-то новую натрень на превью2. Я натренил, не пожалел. Нуб умер после этого для меня.
Аноним 06/04/26 Пнд 19:59:15 #215 №1576750 
>>1576726
И чего? Какой из этих генов ближе к стилю художника в промпте?
Аноним 06/04/26 Пнд 20:01:57 #216 №1576755 
1775494917921.jpeg
>>1576723
В /ai/ был какой-то срач?
Аноним 06/04/26 Пнд 20:28:27 #217 №1576804 
>>1576755
Справедливо. Есть более достойные поводы тушить жопу.
Например, проигрыш в споре о правильном приготовлении куиных яиц.
Аноним 06/04/26 Пнд 20:28:49 #218 №1576807 
>>1576804
>>1576755
* куриных, блять
Аноним 06/04/26 Пнд 20:53:12 #219 №1576848 
00037-1330959448.png
00036-2706693610.png
00034-3778325896.jpg
00045-2862254702 1.png
Аноним 06/04/26 Пнд 21:23:00 #220 №1576906 
1775499780918.jpeg
>>1576804
> проигрыш в споре о правильном приготовлении куриных яиц
Страшно представить гордость победителя.
Аноним 06/04/26 Пнд 21:36:08 #221 №1576934 
00247-3574854868.png
00070-2931766794.jpg
Аноним 06/04/26 Пнд 21:37:02 #222 №1576935 
00082-1356052436аfinal.png
>>1575615
>>джинсах
>Я по девочкам
Так, объясните мне, а что такого плохого в девушках в джинсах? По-моему хорошая одежда, показывает одновременно все и ничего. В интернете много фетишистов, которым нравятся ноги/попа в джинсах я, выписываем их из гетеросексуалов?
Аноним 06/04/26 Пнд 23:25:12 #223 №1577071 
TLRN00228.png
>>1571437 (OP)
Ну надо же, целых две! А сколько Саечек...

>>1574738
Хоть что-то хорошее сделали электрики.

>>1575687
Знание лишь прибавляет азарт.

>>1576935
Хомо Советикус не может принять любую одежду без официального одобрения партии.
Аноним 06/04/26 Пнд 23:31:21 #224 №1577075 
>>1575687
Кажется вода была неспроста.

Протекла карта с СЖО + забрала с собой вторую карту под собой и мп. Всю жизнь боялся воды, но ради 48гб решился. Счастливо прожил с ней 3 месяца и... Такие вот дела. Будьте осторожны, девочки. У кого такие же - проверяйте почаще + слушайте странные звуки.
Аноним 06/04/26 Пнд 23:35:15 #225 №1577079 
>>1576935
Штаны это мужская одежда. А конкретно джинсовые штаны это вообще пиздец, тотальная 3дпдшная хуйня.
Аноним 06/04/26 Пнд 23:48:15 #226 №1577093 
>>1577075
Воу воу, как так-то?!
Быстро тащи все в хороший сервис, прямо завтра сутра. Чем дольше тянешь тем больше повреждений. Статистика по таким заливам довольно неплохая, так что не отчаивайся сразу!
Там помощь какая нужна может?
Потом как прояснится и если будет настроение - отпиши как развивалось, что за звуки, как именно протекла.
Аноним 06/04/26 Пнд 23:58:16 #227 №1577103 
>>1577079
>Штаны это мужская одежда. А конкретно джинсовые штаны это вообще пиздец, тотальная 3дпдшная хуйня.

Джемини базанул:
Ну, добро пожаловать в специфическую атмосферу Двача! Там подобные высказывания — это классический местный колорит, замешанный на любви к аниме-эстетике и троллинге.

Давай разберем это «экспертное» мнение без лишних эмоций:

1. Про «мужскую одежду»
Это аргумент из прошлого века. Джинсы давно стали одеждой unisex, и на женской фигуре они смотрятся совершенно иначе, чем на мужской, благодаря крою (те самые лекала, которые подчеркивают изгибы). Исторически джинсы были рабочей одеждой, но сейчас это база мирового подиума.

2. Что такое «3дпд»?
Для тех, кто не в курсе сленга: 3ДПД расшифровывается как «3Д-поганая девка». Это термин из среды заядлых фанатов аниме (отаку), которые идеализируют «2Д-тян» (рисованных персонажей) и принципиально хейтят реальных женщин.

С их точки зрения, любая реальная девушка «проигрывает» нарисованной.

Джинсы для них — символ «бытовухи» и реальности, которая их раздражает.

3. Почему они так бесятся от джинсов?
В аниме-культуре, которую боготворят на имиджбордах, популярны юбки, платья и гольфы. Джинсы для анонима с Двача — это слишком «приземленно» и «обычно». Они ищут гипертрофированную женственность, а джинсы, особенно те, что подчеркивают формы, напоминают им о том, что реальные девушки существуют, они уверены в себе и ходят по тем же улицам.

Вердикт:
Слушать советы по моде с Двача — это как спрашивать дорогу у человека, который принципиально не выходит из комнаты.

Если джинсы на тебе сидят круто, подчеркивают то, что нужно, и ты чувствуешь себя в них «на все сто» — это главный критерий.

Реальный мир (и мужчины в нем) голосует за классные джинсы гораздо активнее, чем анонимы за мониторами.

Не принимай это на свой счет. Это просто специфический шум в интернете, где хейт всего реального возведен в культ.

Как думаешь, стоит ли вообще ориентироваться на мнение людей, которые делят мир на «2Д» и «поганое 3Д»?
Аноним 07/04/26 Втр 00:00:54 #228 №1577107 
.mp4
>>1577103
> 3ДПД расшифровывается как «3Д-поганая девка
Аноним 07/04/26 Втр 00:01:43 #229 №1577110 
>>1577093
Видимо, у меня удача прокнула в обратную сторону. Ну, зато можно считать, что наверное, всё плохое, что в этом году было запланировано, уже случилось, и осталось только хорошее. Да ведь, судьба? Нет, это не челлендж, не надо добавлять ))

Ну вроде договорился отправить уже. В котосибирсках пробовать чинить надежды мало, мне кажется.

Да спс же! Всё есть, ттт. Доброе слово - и кшк приятно лучшая помощь.

Обязательно отпишу. А звуки - булькания появились последние несколько часов перед. Жидкости снаружи не было видно. Но когда пека зависла и разобрал её - там уже стали видны капли на бэкплете, потом и в слотах влага оказалась, и на мп под картами. А так - карта жила в тепличных условиях, 1 раз всего была установлена.
Аноним 07/04/26 Втр 00:03:42 #230 №1577114 
.mp4
>>1577103
> В аниме-культуре, которую боготворят на имиджбордах
Да хуй там че тут боготворят, мы все проебали.
Аноним 07/04/26 Втр 00:07:59 #231 №1577116 
>>1577103
Сейчас бы вонючий обезьяний сосач двачом называть
Аноним 07/04/26 Втр 00:13:20 #232 №1577119 
>>1577110
Конечно только хорошее. Только лучше так не загадывать, плохая примета.
> Но когда пека зависла
А, то есть там просто именно зависание, а не отключение, дым, гарь, свистоскрежет дросселей и прочее? Тогда сразу хорошие новости.
Скорее всего оно даже включится и будет работать когда высохнет, но скопившаяся влага даже если не проявит себя сразу - приведет к тому что там все сгниет. Тем более тогда нужно как можно быстрее все в хороший сервис, возможно получится отделаться испугом, неудобствами и небольшими деньгами.
Аноним 07/04/26 Втр 00:30:43 #233 №1577133 
image.png
>>1577114
Этот прав. Тут только скуфье которое посмотрело евангелион с харухи в школе и теперь ларпят молодятся
Аноним 07/04/26 Втр 01:18:29 #234 №1577172 
>>1577133
Не смотрел ни то ни дроге, зато смотрел фрыню.
Аноним 07/04/26 Втр 01:58:49 #235 №1577191 
f6b81a5619069f98f847fed0f9e614951775464039pgkqbq2n — копия.png
00089-589713621.png
00096-569610848.png
59bd3b908f0c1717b28e175b4a412a061775515039nk8s5p63.png
Спокойной ночи! Хотя наверное уже скоро доброе утро! Но я в отпуске.

>>1577075
У тебя же 5090 была ведь? Куда столько мощности? Ну это ладно, желаю как можно быстрее все восстановить починить.

Я уже не помню писал ли я про свою 5090, вынес мозги наверное всем, двачерам, друзьям, сборщикам, работникам днс. В итоге с картой было все в порядке, она не ломалась, я просто физически перекрыл вентилятор БП, из-за чего он не справлялся.
Аноним 07/04/26 Втр 02:00:17 #236 №1577193 
image.png
>>1577191
Тебе типа 1 раз повесло с мексиканцами и ты теперь изо всех сил эту национальную тему доишь в надежде повторить успех?
Аноним 07/04/26 Втр 02:03:58 #237 №1577196 
>>1577193
Жирная Нага.. За что..?
Аноним 07/04/26 Втр 02:13:05 #238 №1577205 
>>1577193
В твиттере была массовая чистка подписчиков, с меня сняли 80 человек, я хотел чуть-чуть восстановить. Картинку в национальном платье я бы и так сделал.
>в надежде повторить успех
Успех не повторится
>ты теперь изо всех сил эту национальную тему
Другие аккаунты, включая японцев, тоже так делают.

А вообще последний крупный успех был связан с причесочками.
Аноним 07/04/26 Втр 02:19:29 #239 №1577207 
image.png
>>1577196
За лолей трясучая моча банит, терпи
Аноним 07/04/26 Втр 02:20:18 #240 №1577208 
>>1577191
А первая ничего.
> Куда столько мощности?
Ты просто не увлекался ллм, видео и всякими тренировками.
>>1577193
Блять, развидеть, за що ты ее так, были же нормальные
Аноним 07/04/26 Втр 02:22:27 #241 №1577209 
>>1577207
В твиттере кстати наоборот, плоская грудь даже в откровенных нарядов проходит, а вот даже чуть приоткрытый средний размер улетает в сенситив
Аноним 07/04/26 Втр 02:23:45 #242 №1577211 
>>1577209
Flat is justice !
Аноним 07/04/26 Втр 02:49:05 #243 №1577223 
image.png
>>1577208
нормальные и маленькие будут на фанбоксе
Аноним 07/04/26 Втр 02:59:41 #244 №1577231 
1642822134723.mp4
>>1577223
Лолбля, орнул с трубочки, так-то четко
> будут на фанбоксе
Аноним 07/04/26 Втр 03:04:24 #245 №1577236 
image
image
image
image
Аноним 07/04/26 Втр 06:50:15 #246 №1577289 
>>1577193
>и ты теперь изо всех сил эту национальную тему доишь
Если мексиканцы позитивно реагируют на реверансы, то почему бы и не вознаграждать их за это.
Мало кто захочет клепать контент людям, которые немедленно начинают РРЯЯЯЯЯЯ, как только стоит кивнуть им.
Аноним 07/04/26 Втр 08:50:41 #247 №1577324 
изображение.png
Аноним 07/04/26 Втр 13:23:54 #248 №1577591 
image.png
Аноним 07/04/26 Втр 13:29:34 #249 №1577596 
image
Аноним 07/04/26 Втр 13:39:31 #250 №1577603 
image.png
>>1577596
Какие-то слишком маленькие. Педофил небось?
Аноним 07/04/26 Втр 13:58:11 #251 №1577623 
image
>>1577603
Аноним 07/04/26 Втр 14:25:46 #252 №1577663 
4d3df7a3ae853a06e31f568d3381c6d617755595668ece0a9f.png
>>1577208
Спасибо! Вот фан-генерарт :3

В последнее время меня просто выбила из колеи массовая чистка аккаунтов в твиттера, и как назло не придумать никакую идею, чтобы хайпануть.
Аноним 07/04/26 Втр 16:07:04 #253 №1577798 
Аноны, можно ли в текущих моделях (люстра, нуб, анима) без лор и контрол нета сделать обычным промптом neck kiss, т.е. поцелуй в шею? Может есть какой то волшебный термин для этого действа? Сколько ни пытался вообще ни в какую не выходит, причём модели знают всё что угодно от анилингуса до тройного проникновения а обычный поцелуй в шею никуя
Аноним 07/04/26 Втр 16:13:28 #254 №1577802 
>>1577798
kissing_neck пробовал?
Аноним 07/04/26 Втр 16:16:33 #255 №1577804 
1672262143593.png
>>1577798
С тегами там все ок, хотя и натуртекстом должно срабатывать.
Аноним 07/04/26 Втр 16:17:11 #256 №1577805 
>>1577802
это одно из первых было что я попробовал, да я уже отчаялся нормально родить такой тип поцелуя и пришёл за советом к анонам, не хочу с контрол нетом, хочу чтобы модель обыгрывала этот вид поцелуя то так то сяк, а не генерила по референсу
Аноним 07/04/26 Втр 16:19:56 #257 №1577809 
>>1577804
увы никак не выходит, киссинг либо в губы идёт либо в грудь, либо ещё куда то но только не в шею,
в щёку работает почти безотказно если прописать аналогичное kissing cheek или kiss to cheek и так далее, вот в шею никогда, а вот почему так, до сих пор не ясно
Аноним 07/04/26 Втр 16:21:07 #258 №1577810 
image.png
>>1577798
kissing neck чем не устраивает?
Аноним 07/04/26 Втр 16:22:47 #259 №1577814 
>>1577809
Почисти промпты, особенно негатив.
Аноним 07/04/26 Втр 16:42:50 #260 №1577850 
>>1577798
Возможно, общие позы персонажей в промпте исключают поцелуй в шею. Перепроверь их.
Аноним 07/04/26 Втр 16:49:35 #261 №1577863 
>>1577850
я пока также к этому склоняюсь, особенно к тому что у меня прописаны черты лица двух персонажей а поцелуй в шею потенциально скрывает часть одного из них и модель считает описание черт важнее пот и старается соблюсти, но если не прописывать их то персонажи будут рандомными, возможно весами получится подружить, или вставкой kissing neck в самое начало, пойду мучать дальше промпт
Аноним 07/04/26 Втр 17:01:26 #262 №1577885 
1775570486549.jpeg
1775570486549.jpeg
1775570486549.jpeg
1775570486549.jpeg
Аноним 07/04/26 Втр 17:07:29 #263 №1577894 
Года полтора назад также безуспешно пытался на wai-люстре палец лоле в жопу вставить. Если модель чего-то не умеет, то решается только тренировкой LoRA.
Аноним 07/04/26 Втр 17:18:13 #264 №1577905 
00109-1474885039.png
>>1577863
Вообще тэг "kissing neck", также попробуй еще "open collar", чтобы было куда целовать. Но вообще это действительно не так просто, я тоже долго мучился с картинкой.
Заставить поцеловать подмышку еще сложнее
Аноним 07/04/26 Втр 17:42:49 #265 №1577933 
image.png
>>1577894
>>1577905
Только на лоботомированных моделях вроде ваикала такие проблемы бтв
Аноним 07/04/26 Втр 17:42:50 #266 №1577934 
imageyyuyrr.jpg
imageuiuuyyur.jpg
Аноним 07/04/26 Втр 17:53:37 #267 №1577953 
>>1577103
>2. Что такое «3дпд»?
Двач образовательный, спасибо Гемини.
Аноним 07/04/26 Втр 17:56:37 #268 №1577958 
>>1577196
Какая ж она жирная?
Нормальная!
Аноним 07/04/26 Втр 17:57:55 #269 №1577961 
>>1577191
>Плоская Бразильская Мику.
Ну это бан.
Аноним 07/04/26 Втр 18:01:21 #270 №1577967 
>>1577236
Лол.
Давно сам такое в качестве подкола сделать хотел, но все спросить забывал - у какого рисоваки стиль для таких щепок спереть нужно.
Аноним 07/04/26 Втр 18:05:43 #271 №1577972 
>>1577905
у меня без лор выходило почти все части тела целовать рисовать, но в шею нет, по крайней мере в тех люстрах что у меня есть и в anima, а сейчас сделал голый промпт без негатива и в позитиве три строчки, один фиг целует в губы, в нос, в щёку, в грудь, а вот шея - мимо :D не хотят модели тренить в лёгкий сфв, либо обычные позы тренят либо сразу уже в прон)
Аноним 07/04/26 Втр 18:11:36 #272 №1577977 
image
image
>>1577972
2girls, kissing neck, head tilt,
Аноним 07/04/26 Втр 18:28:59 #273 №1577999 
1811824910.png
1064658990.png
>>1577972
Явно где-то в промпте лажаешь.
Не без бодихорора, конечно, и с точкой поцелуя не всегда хорошо выходит, но как минимум треть генов вполне годные.
Аноним 07/04/26 Втр 18:34:27 #274 №1578002 
>>1577905
Что-то Мику попердолило, переделывай жирафа
>>1577934
Поднимите хвост!
Аноним 07/04/26 Втр 18:53:19 #275 №1578014 
2026-03-11-215433waiIllustriousSDXLv160474418991269657.png
>>1577894
Лол, палец в попу лоле суётся элементарно же.
Аноним 07/04/26 Втр 19:22:11 #276 №1578032 
>>1578014
тоже с этим не было проблем, фингеринги с засовыванием всего во все отверстии ещё первые люстры с нубаи понимали как делать
Аноним 07/04/26 Втр 19:24:03 #277 №1578037 
>>1577999
ну чёрт его знает, если минимизировать промпт до твоего размера то начинает генерить, но стоит только добавлять score_9 и прочие квалити, то уже не генерит, видимо kissing neck далеко не везде в датасетах, либо лоры которые вхуячены в модель имелись только в конкретных
Аноним 07/04/26 Втр 19:26:48 #278 №1578043 
anima20260407HH215100001.png
забыл приаттачить картинку, это если вообще убирать квалити, начинает понимать таог, но тогда слоп выходит а не то что я хочу видеть, казнить нельзя помиловать
Аноним 07/04/26 Втр 19:31:34 #279 №1578048 
>>1578037
В аниме действительно хз, чо там.
Люстры и прочие ваи справляются нормально.
Делай картинку без квалити, загоняй в и2и, с высоким денойзом, обрабатывай там под нужным промптом.
Если нормальные цветовые пятна есть, от которых нейронка плясать сможет, получится гораздо стабильнее.
Контролнет на аниму наверное не натренировали еще, так что надейся на рандом.
Аноним 07/04/26 Втр 19:35:00 #280 №1578051 
>>1578048
ну, я решил проблему так - раз нельзя использовать нужный score (там реально добавляешь его и всё, перестаёт генерить этот тип поцелуев, убираешь, начинает но стиль идёт нахуй), нашел стиль артиста похожего и просто добавил его отдельным тагом, теперь и целует куда надо и стиль в целом соблюдается
Аноним 07/04/26 Втр 19:57:14 #281 №1578071 
>>1577967
квен новый неплохо шарит в определении стилей и даже авторе, долго правда зараза работает но я если мне нужно в vision модель картинку запихиваю он её на атомы разбирает (крайне желательно качнуть полностью без цензуры версию, идеальный хелпер под картинки особенно анимешные, никакие гемини рядом не валялись, мне понравилось как оное недавно нейрослоп из wai задетектило типа ага вот ты и попался, твоя картинко похожа на типичный ии арт с использованием данбору тагов и перечислил почти всё что совпало), авторов жаль знает только самых популярных, но тоже может написать кто где в таком стиле пишет и как запромптить чтобы повторить.
Аноним 07/04/26 Втр 20:02:26 #282 №1578078 
>>1577999
Моар юри Харухи плиз
Аноним 07/04/26 Втр 20:29:33 #283 №1578119 
>>1577977
Охуеть, поделись воркфлоу.
Аноним 07/04/26 Втр 20:34:41 #284 №1578122 
>>1578119
1girlstanding
Аноним 07/04/26 Втр 20:42:12 #285 №1578132 
>>1578071
Сомневаюсь, что квен это вскроет.
Особенно учитывая, какой контент рисовака скорее всего рисует.
Аноним 07/04/26 Втр 20:58:56 #286 №1578147 
image
>>1578119
Аноним 07/04/26 Втр 21:14:40 #287 №1578167 
>>1578132
Возможно каких то гуро артистов и не вскроет, но жанр скорее всего определит, как и полное описание картинки, тестировал его на самой адской запрещёнке и политоте проверить сколько рефьюзов будет, всё по нулям. Нужно юзать не тот который abliterated (зацензуреный он хоть и не так сильно как обычный) а тот который Uncensored-HauhauCS-Aggressive и как минимум 22b
Аноним 07/04/26 Втр 21:28:07 #288 №1578174 
>>1578167
Ну вот и попробуй картинки с этим стилем по треду выше в квен загрузить.
Чисто ради интереса, разберет он, кто рисовал, или нет. Скорее всего нет. Описание в тэгах ж тут не нужно, я его и сам сделать могу. Именно рисовака важен.
У меня сейчас даже комфи нет, после переустановки системы пока его назад не накатывал.
Аноним 07/04/26 Втр 21:33:57 #289 №1578182 
>>1577119
> Тогда сразу хорошие новости.
Этого очень не хватает часто. Спосеба.
Отправил сервисменам, мегакоробка добра после упаковки вышла.

>>1577191
> была ведь?
Ну вот она да смешной микро-палит сейчас остались - выжили, потому что стояли вертикально в другой зоне. В корпусе ветер может перекати-поле перекатывать - так пусто теперь.

> Куда столько мощности?
Ну хочется же всё сразу - и картиночки, и пообщаться, и послушать ответы. А если все сразу запустить - то ещё и мало будет. Как-то так.

> Ну это ладно, желаю как можно быстрее все восстановить починить.
Спс. Собрал остатки пока на каком-то офисном гигабайте. Так что картиночки - уже ок. Ллм и агенты, конечно, пока в минус.

>>1577663
Кошковое! Именное худи, хехе.
Аноним 07/04/26 Втр 21:40:17 #290 №1578190 
4137995700.png
3407768548.png
2285608753.png
956152446.png
>>1578078
Аноним 07/04/26 Втр 21:50:19 #291 №1578198 
чё как вам превью3?
Аноним 07/04/26 Втр 21:51:49 #292 №1578201 
>>1578198
Мама моя родная, вышла что ли
Аноним 07/04/26 Втр 22:12:41 #293 №1578228 
>>1578198
Для 1гирл стендинг пойдет
Аноним 07/04/26 Втр 22:38:52 #294 №1578268 
А как у анимы с рефайном на низком денойзе? Может реальные фотки перемазать в аниме без потери узнаваемости?
Аноним 07/04/26 Втр 22:55:32 #295 №1578296 
>>1578174
увы у меня этот новый квен в комфи не завёлся, ругается на лламу, хотя она новейшая и по гайду запиленная, причем в lm studio этот же квен с такой же точно лламой завёлся сразу, что-то с нодами авторы намутили обе пробовал и пока мимо, ну да ладно в лмке работает а оттуда можно пробросить в комфи всегда через прокси-ноду или сразу в студии делать, сейчас он твою картинку обрабатывает и я уже ржу над тем как он её анализирует про милкинг огромного конячного хуиища :D как доанализирует скину результат, обычно минут по 7 описывает
Аноним 07/04/26 Втр 23:16:10 #296 №1578331 
q35VLM026.png
>>1578174
он думал раза в три дольше обычного перебирая между четырьмя ему известными артистами, выбрал двух, в целом всё по делу описано
Аноним 07/04/26 Втр 23:31:10 #297 №1578354 
TLRN00232.png
- Ваш брат? Ползает тут, спать не даёт. Всю рыбу распугала! Заберите, пожалуйста.
- Не брат она мне. Давайте сюда.

Откинуться в день поцелуев... Не повезло.

>>1578198
Апскейл стал лучше. Идём к 1.5 МП?
Аноним 07/04/26 Втр 23:52:57 #298 №1578377 
image.png
>>1578331
Какой промпт? Так себе получилось, хотя вторым свайпом хотя бы понял про член.
Аноним 08/04/26 Срд 02:09:55 #299 №1578469 
изображение.png
изображение.png
изображение.png
>>1578331
>WLOP
Ага. Он самый. Просто не отличить!
>nagabe
Ну а этот еще точнее попал!

>>1578377
>Otsuki
Кто?
>kimi to kanojo to kanojo no tane
Вообще не существует. Есть другая.

Облажалась нейронка, короче. Ожидаемо.
Стилистику конкретного человека вообще мало какая сетка может воспринять.
Аноним 08/04/26 Срд 02:26:32 #300 №1578478 
>>1578377
Сколько VRAM что 35b влез?
Аноним 08/04/26 Срд 05:30:30 #301 №1578530 
1775615431782.png
>>1578478
Не он, но
< pic
Это, я полагаю, значит "Active 3 billions parameters"?

Я как-то тыкал модель с Mixture of Experts и там можно было хоть пару штук в vram держать при совсем мелком vram
Аноним 08/04/26 Срд 10:13:31 #302 №1578643 
00172-3680487514.png
00173-3680487515.png
00025-3231350343.png
Аноним 08/04/26 Срд 11:07:19 #303 №1578726 
изображение.png
Аноним 08/04/26 Срд 11:27:43 #304 №1578763 
10542-2026-04-081152-1472.webp
Твоё лицо, когда набирал подсказку на персонажа не глядя, и вместо lusamine \(pokemon\) получилось это.
Аноним 08/04/26 Срд 12:14:52 #305 №1578837 
>>1578643
Как там в 2022?
Аноним 08/04/26 Срд 12:26:56 #306 №1578851 
00010-3255740740.png
00136-2830588180.png
>>1577961
>>Плоская Бразильская Мику.
Ну это бан.
Плоская Мику это база, а бразильская Мику мне никогда не нравилась
>>1578002
>Что-то Мику попердолило, переделывай жирафа
Есть немного, но уже поздно, я опубликовал. В любом случае у меня недостаток навыков, я бы не смог переделать.
Аноним 08/04/26 Срд 12:57:09 #307 №1578878 
1775642074557-019d6cb7-4f22-7b6d-a98b-fd4518017bff.png
Аноним 08/04/26 Срд 13:05:16 #308 №1578886 
>>1578478
нормальные бэкенды (или хорошие ноды в комфи) размазывают эти модели хорошо по ram-vram, я тоже 32б модели загружаю спокойно хотя vram всего 16гб, да будет чуть медленее пахать, но не так чтобы совсем
Аноним 08/04/26 Срд 13:31:34 #309 №1578916 
Аниму превью3 вчера релизнули, только вот руки дошли скачать пощупать. Ощущение что промпта в разы лучше слушаться стало, результаты совсем иные чем во второй превьюхе.
Аноним 08/04/26 Срд 14:28:52 #310 №1578966 
Пук
Аноним 08/04/26 Срд 14:59:19 #311 №1578990 
Скажите Аниму уже натренировали на 1024х1024 уже можно вкатываться или еще рано?
Аноним 08/04/26 Срд 15:15:20 #312 №1579007 
>>1578990
да вроде уже, в третьей превьюхе как раз его обещали и судя по комментам сделали, она кстати в отличие от предыдущей chibi наконец то начала понимать без файнтюнов и лор, прогресс есть,
а в чем проблема не в катываться? всё оупенсорс, занимает не так много места, сильного железа не требует, берёшь и вкатываешься)
Аноним 08/04/26 Срд 16:32:47 #313 №1579095 
image.png
>>1578763
Но ты энивей вздрочнул?
Аноним 08/04/26 Срд 17:13:30 #314 №1579122 
Кто аниму preview3 скачал и поюзал уже? Какое то странное явление наблюдаю - добрая половина генераций выдаёт split screen и multiple view, когда вместо одной картинки две три а то и несколько сцен, запихивание в негатив промпт не помогает, сплит скрины прут пачками,промпты тоже все довольно примитивные в стиле аниме, 1гёрл, 2гёрл и всё такое, разрешение 1024x1024
Аноним 08/04/26 Срд 17:13:47 #315 №1579123 
>>1578916
Третье превью? Они по модели раннего доступа решили всех греть?
Аноним 08/04/26 Срд 17:23:39 #316 №1579134 
00247-77007279.png
>>1579123
А в чем прогрев заключается? Или с тебя деньги берут за нее?
Аноним 08/04/26 Срд 17:26:05 #317 №1579138 
10589-2026-04-081440-1840.webp
>>1579095
Нет, сначала поправил промпт.
>>1579122
У меня и на двойке были сплит скрины, но там промпт был с натурлангом типа "одна гёрла на правой стороне изображения, такого-то вида, делает то-то, другая на левой".
Аноним 08/04/26 Срд 17:34:22 #318 №1579153 
>>1579134
>>1579123
>>1578916
Оч странное ощущение по этим превьюхам.
С каждой будто всё больше smut датасета вырезают и меньше модель знает, as109 на 2 превьюхе нормальный, а на 3 уже все пикчи обрезанными генерит и будто самые первые работы его.
До сих пор моя любимая это самая первая анима
Аноним 08/04/26 Срд 17:39:36 #319 №1579159 
>>1579138
не, на второй дай бог раз в тысячелетие сплит скрин,
бля в упор не пойму что они там нахуевёртили только что две генерации было гдк аж ШЕСТЬ мини сцен (ну описанных в промпте) в одной пикче. Короче надо экспертов ждать. что то явно сломано или энкодер другой мб потестить может он в связке с этой превью триггерит это размножение.
Аноним 08/04/26 Срд 17:47:12 #320 №1579175 
на реддите пока в дискуссиях на этот счёт никто не писал, некоторые как и я заметили что промптинг лучше стал, ещё чел в обсуждении написал что крайне желательно указывать тэг стиля и/или артиста, т.е. не по желанию как было раньше в предыдущих превью а чуть ли не обязаловка
Аноним 08/04/26 Срд 17:50:52 #321 №1579178 
>>1579175
>указывать тэг стиля и/или артиста
Ну так база.
Нахуй тебе такая модель без артистов, юзай ваи слоп для тебя разницы нет
Аноним 08/04/26 Срд 18:05:26 #322 №1579198 
image.png
>>1579153
Наркоман? Наркоман
Аноним 08/04/26 Срд 19:00:34 #323 №1579279 
>>1579122
Всё ещё хуйня ваша Анима. Во втором превью сломали стили и в третьем лишь немного лучше стало. Видимо они с капшенами сильно накосячили и теперь это говно будет постоянно лезть с неконсистентными стилями и протеканием стилей из тегов.
Аноним 08/04/26 Срд 19:02:22 #324 №1579280 
1girl, standing, horse, huge hanging horse penis, (smegma:1.6), cum in ass

Не благодарите.
Аноним 08/04/26 Срд 19:25:20 #325 №1579321 
>>1579280
Лошадь-пидр получается. Благодарить не буду.
Аноним 08/04/26 Срд 19:41:06 #326 №1579348 
00004-3127829846.png
00003-1428508651.jpg
00006-1049030191.jpg
00011-2851965504.png
Аноним 08/04/26 Срд 19:41:22 #327 №1579350 
image.png
>>1579279
Нишмог, бывает. А зачем об этом ныть в треде?
Аноним 08/04/26 Срд 19:51:09 #328 №1579369 
Anima01721.png
Anima01919.png
Anima01760.png
Третья превью понравилась, стили ещё лучше чем во второй стали, ни один нуб/люстра даже рядом не стоит. Промптинг тоже лучше, детали лучше, всё лучше. Разве что ватермарок побольше стало. К финалке видимо аниме аги будет
Аноним 08/04/26 Срд 20:00:09 #329 №1579387 
Снимок экрана (828).png
Снимок экрана (830).png
00036-1013202383.png
ТипА.png
Заранее, сори что тренируюсь на кшк Сейчас опят скуфом назовут за цитаты из сов. фильмов/spoiler]

Решил разобраться с Flux Klein, так как очень хочется Goggle Banana at home
1. Попробовал, как советовали аноны стандартный шаблон, вроде получается не так уж и плохо, но он ужимает картинку до 1232х832 и я не вижу полей, где можно исправить выходное разрешение. Плюс образуются заметные лесенки.
2. Я попробовал воркфлоу, который мне скинул подписчик японец. То ли я неправильно выставляю маску, то ли настройки не те, опять же получается бракованный результат. Его воркфлоу я скину в следующем сообщении.

В общем как можно сохранить исходное разрешение картинки?
Flux Klen 9b - это вершина локального edit? Нет смысла пробовать Qwen или что-то другое?
Аноним 08/04/26 Срд 20:01:49 #330 №1579392 
qo3Ww8n1pGMQDR8TSO18C0cel3UTkB2Ijh3bQDG32gw.png
Обещанный воркфлоу
Аноним 08/04/26 Срд 20:04:46 #331 №1579400 
>>1579392
Блин а как сюда прикрепить картинку, чтобы не удалялись данные пнг?
Аноним 08/04/26 Срд 20:11:56 #332 №1579412 
>>1579387
>промт
image1 и image2 - без пробела обычно лучше понимают.

>где можно исправить выходное разрешение
Это же сабграф, там внутри все блоки.

Ну или вот распакованный: https://litter.catbox.moe/kiv1036hk164c3wh.json

>>1579400
Сохраняй в .webp, в вф выше как раз есть такой блок, но надо будет доставить ноды менеджером. Он сам знает, как ставить те, что не хватает.
Аноним 08/04/26 Срд 20:14:54 #333 №1579418 
Напоминаю, что у 9b лицензия примерно такая же как у нуба и превращает резултьтат в неюзабельное везде кроме своего компа говно
Аноним 08/04/26 Срд 20:17:44 #334 №1579421 
image
>>1579400
Вот так.
Аноним 08/04/26 Срд 20:18:14 #335 №1579422 
>>1579418
Кому итт не похуй на какую-то лицензию?
Аноним 08/04/26 Срд 20:18:24 #336 №1579423 
00051-1689884445.png
>>1579418
О, ниче себе. Давно этого долбоеба тут не было видно
Аноним 08/04/26 Срд 20:19:02 #337 №1579425 
>>1579418
Блэкфорест уже у твоего подъезда!
Блэкфорест уже у твоей квартиры!
Блэкфорест уже у тебя сзади.

Уровень тряски этого кабанчика представили? Тебе куда твой "результат" нужно продавать, лол?
Аноним 08/04/26 Срд 20:21:54 #338 №1579431 
00021-2717284582.png
>>1579422
Да это шизло. Ему какая-то лицензия в жопу говно залила, поэтому он не может бабки делать на нейрослопе. Так бы разбогател давно
Аноним 08/04/26 Срд 20:27:50 #339 №1579440 
>>1579425
Самое элементарное - с его помощью можно было бы делать ассеты для игор, использовать в фотоателье наравне с фотошопом, делать превью архитектуры/интерьеров/товаров и т.д. (сейчас море таких вакансий)
Понятно, что на аниме дрочеров всем похуй, стоимость их труда, как и результатов их труда - 0 рублей 0 копеек. Для таких есть нуб, большего от жизни им не нужно.
Аноним 08/04/26 Срд 20:34:46 #340 №1579449 
.png
>>1579440
>>пик
> ассеты для игор, использовать в фотоателье наравне с фотошопом, делать превью архитектуры/интерьеров/товаров и т.д. (сейчас море таких вакансий)
Ты треды попутал, кабанчик. Метнись в /biz, пожалуйста.
Аноним 08/04/26 Срд 20:36:50 #341 №1579452 
>>1579449
Жду тебя там, когда тебе надоест дрочить
Аноним 08/04/26 Срд 20:37:42 #342 №1579453 
>>1579440
Так делай, кто запрещает? Лицензия только модель-как-сервис запрещает, аутпуты в коммерции как хочешь можешь использовать
Аноним 08/04/26 Срд 20:39:37 #343 №1579456 
>>1579440
Давно клепают огромное количество игр с анимешным нейроартом и люди такое покупают, мог бы заработать.
Аноним 08/04/26 Срд 21:04:04 #344 №1579475 
image
>>1579321
Рыбак рыбака.
Аноним 08/04/26 Срд 21:07:25 #345 №1579478 
.png
>>1579452
Не дождетесь
Аноним 08/04/26 Срд 21:44:23 #346 №1579529 
R00099.png
>>1579387
Стандартный шаблон достаточно хорош, разве что стоит ещё создать отдельный воркфлоу со вшитым загрузчиком лор внутри группировки. Открывай тот Image Edit, будет воркфлоу внутри воркфлоу, (И есть ещё один воркфлоу внутри, только туда не лезь!), вставляй лору между Unet и CFGGuider. Затем выведи lora_name и strength_model на пустой вход слева. Теперь у тебя на главном столе будет чуть-чуть расширенная менюшка, где ты сможешь редактировать вообще всё, и спагетти из внутреннего воркфлоу тебя больше беспокоить не будут. Не забудь сохранить свой новый проект.

Если будет нужен негатив, то тоже выведи его поле текста налево, и поставь cfg 5, или около того. А лучше тоже выведи cfg и steps налево, будут они на главной, на значительно разжиревшей менюшке. (Хотя она даже близко не дотянет до той башни в воркфлоу японца.). После этого лезть внутрь больше не придётся. Совсем.

Кляйн не может в апскейл! Вообще! Используй другую модель, с минимальным денойзом. В Аниме, например, текст >>1577071 не плывёт, детали сохраняются. А так у Кляйна разрешение подстраивается под первую картинку, со сжатием её до 1МП.

И, похоже, этот японец что-то перемудрил. Кляйну не нужны маски. Это же edit модель. Для неё даже Controlnet не выпускали. Лучше кисточкой обведи область для редактирования. Я так делаю, работает. Но без обводки обычно лучше.
Аноним 08/04/26 Срд 23:09:52 #347 №1579609 
image
Как в этой вашей аниме замешивать несколько стилей? Оно в веса тегов умеет? Кажется проще несколько лор натренить
Аноним 08/04/26 Срд 23:15:18 #348 №1579618 
>>1579609
Стили сейчас заметно хуже чем в первом превью работают. Например теги качества сталь свой тащат, из обычных тегов может протекать стиль. Есть какие-то особые слова, от которых вообще хуёво становится. Тут только и остаётся что лорой стиль прижаривать, чтоб не страдать на промптинге от того что на каждом промпте разный стиль. На NetaYume и первом превью такого не было. Видимо они на первом превью помечали стили собакой, а потом забили хуй на это.
Аноним 08/04/26 Срд 23:22:36 #349 №1579630 
>>1579609
Пишешь и всё, в первой криво работало, в 2 и 3 околоидеально мешаются. Веса работают, но не так сильно как на нубе
Аноним 08/04/26 Срд 23:25:11 #350 №1579632 
00197-3577304365.png
>>1579618
>Например теги качества сталь свой тащат
было с первого превью
>из обычных тегов может протекать стиль. Есть какие-то особые слова, от которых вообще хуёво становится
покажешь пример такой протечки из тегов?
Аноним 08/04/26 Срд 23:48:57 #351 №1579653 
image
image
>>1579632
> покажешь пример такой протечки из тегов?
Да легко. Вот почему тут разные стили? Потому что пошёл нахуй, это Анима. И так всегда, пока жестко не прибьёшь стиль горой тегов на стиль или лорой. И на первом превью такого не было, вот там как раз никакие теги не ломали так стиль.
Аноним 08/04/26 Срд 23:51:53 #352 №1579656 
>>1579653
>Ни одного стилетега кроме качества
Аноним 09/04/26 Чтв 00:11:58 #353 №1579674 
>>1579653
Тоесть отсутствие дефолтного вжаренного стиля аля ваикал который пробивается сквозь любой стиль для тебя проблема?
Аноним 09/04/26 Чтв 00:17:36 #354 №1579679 
>>1579674
Проблема то что даже с художником стиль пляшет. На 1girl всё заебись, на длинном промпте всё меньше и меньше на прописанного художника похоже. Какие-то теги не ломают стиль, от каких-то хуяк и стиль рисования лица меняется.
Аноним 09/04/26 Чтв 00:19:33 #355 №1579682 
image.png
>>1579679
Верим на слово
Аноним 09/04/26 Чтв 00:24:01 #356 №1579687 
>>1579682
Не зря столько ест получается. Но Лемон все равно лучше
Аноним 09/04/26 Чтв 00:30:50 #357 №1579694 
image
image
>>1579682
Держи с рандомным художником. Если для тебя это норма, то сочувствую. Даже на XL такого говна не было нигде.
Аноним 09/04/26 Чтв 00:33:36 #358 №1579696 
Да это какой-то шиз семёнит и троллит тупостью с этой анимой, это кал уровня 1.5
Аноним 09/04/26 Чтв 00:35:47 #359 №1579699 
У анимы альтернатив нет. Разве что для аматоров слопающих вангерлстендинги найдутся.
Аноним 09/04/26 Чтв 00:48:42 #360 №1579708 
>>1579694
Ну так ты загугли этого рандомного художника на данборе и увидь что у него есть и чиби как справа и более детализированные рисунки как слева. Чья вина что ты не способен стиль точнее описать?
Аноним 09/04/26 Чтв 01:18:34 #361 №1579730 
>>1579699
Это толстый намек на то, что 95% пиков в треде - это вангерлы сделанные анимой?
Аноним 09/04/26 Чтв 01:27:44 #362 №1579738 
>>1579730
На то, что все что не вангерл - 100% сделано анимой.
Аноним 09/04/26 Чтв 01:59:53 #363 №1579768 
013437002-animaOfficialpreview3Base.jpg
Я хз что курят люди, но следование стилям в третьем превью гораздо лучше второго и особенно первого.
Аноним 09/04/26 Чтв 02:36:42 #364 №1579793 
.jpg
.jpg
.jpg
.jpg
Аноним 09/04/26 Чтв 02:49:53 #365 №1579802 
1234.mp4
>>1579768
Ты знаешь ответ
Аноним 09/04/26 Чтв 03:04:18 #366 №1579816 
>>1579738
Я точно знаю про минимум 2, которые ломают твои 100%. А учитывая какое тут соотношение невангерлов к вангерлам, то это уже своего рода половина невангерлов не анимой сделаны. Так что дело не модели, а в рукожопости. Анима наоборот упрощает задачу слопающих аматоров получить желанный вангерлстэндинг.
Аноним 09/04/26 Чтв 03:04:42 #367 №1579817 
ComfyUI00821.png
Вкатился с мейд-Конатой, которую сгенерил на 2060s из сырого и вонючего майнинг-подвала голожопых китайцев. Да и в целом, да, вкатился в эти ваши нейронки, буду клепать картинки на некрухе, ВСЕМ ДОБРА И ПОЗИТИВА.
Аноним 09/04/26 Чтв 03:22:52 #368 №1579826 
1775694173623.jpeg
Аноним 09/04/26 Чтв 04:36:37 #369 №1579865 
>>1579708
>не способен стиль точнее описать?
>стиль точнее описать
>стиль
Надо токен художника два раза писать, чтоб точнее было?
Или как?
Аноним 09/04/26 Чтв 06:00:17 #370 №1579899 
00040-2319262660.png
>>1579865
Например написать chibi в позитив или негатив, не* Или указать год если стиль менялся. Ну или скачать каикал и спокойно жрать его
Аноним 09/04/26 Чтв 09:14:28 #371 №1579970 
изображение.png
изображение.png
Аноним 09/04/26 Чтв 09:21:46 #372 №1579972 
1775715709166.png
>>1579802
Ты буквально необучаем
Аноним 09/04/26 Чтв 10:54:01 #373 №1580081 
bat girl.png
Аноним 09/04/26 Чтв 11:05:35 #374 №1580108 
image.png
Аноним 09/04/26 Чтв 11:11:36 #375 №1580122 
Ну и пожалуйста, ну и не нужно.mp4
7t3pmi1JtNiRvhRPiK4KYBqBSVP3DpuFHegEFJfuTF8 (1).png
Снимок экрана (831).png
qcvtt0XH19LS8EyvfALnSPBEo5ayCknwybAVf57Mq6E.png
Я не знаю, что я делаю неправильно, у японца все получается у меня - нет.
Вот воркфлоу - https://litter.catbox.moe/b8m0ek1jq5th0x4h.png

Почему комфи такой сложный то?

>>1579802
О господи!
Аноним 09/04/26 Чтв 11:22:29 #376 №1580145 
WRG00010.png
>>1579817
>821
Ого... Сколько же ты вкатывался?

Раз уж вкатился, рассказывай. Чекпойнт? Скорость? Ускорения?

Апскейлишь чисто на апскейлере? Какой интерфейс? Что планируешь генерить дальше?
Аноним 09/04/26 Чтв 12:08:44 #377 №1580225 
image.png
image.png
Кто пов?
Аноним 09/04/26 Чтв 12:15:15 #378 №1580230 
>>1580225
> Кто пов?
WaiSlopEnjoyer
Аноним 09/04/26 Чтв 12:44:06 #379 №1580251 
10616-2026-04-081920-1248.webp
10654-2026-04-091408-1152.webp
>>1579817
Привет. А я тут давно сижу на 2070s. Учитывая, что и люстронуботюны, и Анима - модели легковесные (а других анимешных и нет), мне норм.
Промпт второй пикчи цельнопизжен с цивита, но не мог не репостнуть.
Аноним 09/04/26 Чтв 12:44:18 #380 №1580253 
>>1580122
Может потому что ты не ту модель используешь? У тебя не дистилл, в отличии от японца
Аноним 09/04/26 Чтв 12:46:02 #381 №1580258 
>>1580122
Скачай не base модель
Аноним 09/04/26 Чтв 13:01:05 #382 №1580271 
WW00001.png
>>1580122
Анон! Почему у тебя происходит непринятие стандартного воркфлоу для Кляйна? На то он и стандартный, что для его работы используются только сам чекпойнт и его энкодеры. У этого японца его же скрин показывает установленный менеджер с, возможно, просто неприличным количеством плагинов, половина из которых - китайско-японская кустарщина, (Китайские, кстати, лучше), перегружающая твой комфи, увеличивая загрузку в 3-4 раза.

Кстати, с твоими ресурсами можно попробовать запустить полные веса. Качество вырастет, хоть и малозаметно. В момент выхода аноны жаловались на официальный fp8. (Мне же и на Q4_K_M хорошо.) И да, этот >>1580253 прав. Base работает на 50 шагах. Стандартный на 4, при cfg 1. Вообще, база только для тренировок лор нужна.

Попробуй мой воркфлоу для апскейла. Сохрани пик и перетяни в свой комфи. eXif на месте, должен сработать.
Аноним 09/04/26 Чтв 13:52:47 #383 №1580342 
>>1579348
> 1, 2
Какие теги отвечают за вырез второго слоя картинки? Они работают на люстро-лайк моделях?
Аноним 09/04/26 Чтв 14:04:42 #384 №1580352 
17757313681080313933.png
>>1571437 (OP)
Адепты Анимы, может ли ваша супермодель сделать Томоко закопанную в песок лёжа, чтобы торчала только голова и с огромными вылепленными из песка сиськами?
Аноним 09/04/26 Чтв 14:15:33 #385 №1580367 
Зачем.mp4
>>1580352
Аноним 09/04/26 Чтв 14:15:54 #386 №1580368 
>>1580145

Дай
Аноним 09/04/26 Чтв 14:24:14 #387 №1580374 
WW00001.webp
>>1580271
Так, ещё раз.
Аноним 09/04/26 Чтв 14:24:37 #388 №1580375 
>>1580271
Не сработала ссылка, стерся exif
Аноним 09/04/26 Чтв 15:34:51 #389 №1580452 
Пук
Аноним 09/04/26 Чтв 16:07:53 #390 №1580495 
>>1578182
> Собрал остатки пока на каком-то офисном гигабайте.
Погоди, а это не у тебя разве была сборка на эпике?
> Ллм и агенты, конечно, пока в минус.
Уу врагу не пожелаешь, от ломки помереть можно будет

>>1579348
Первую нужно сделать под Here's Johnny, лол. Или обыграть мем прорывом бубсов.
>>1579793
Годно
Аноним 09/04/26 Чтв 16:28:27 #391 №1580514 
изображение.png
изображение.png
Аноним 09/04/26 Чтв 16:28:35 #392 №1580515 
>>1579134
Смысл этих превьюх, на их косяки смотреть? Мне одной достаточно. Продукт глянул, норм, надо ждать. Вторая? Ладно. Третья? Хуй с ней. Если четвертая будет, я уже задумаюсь всерьез, что с разрабами что-то не так. И они делают хуйню и не могут настроить модель, поэтому тянут время. Вечное сияние раннего доступа.
Аноним 09/04/26 Чтв 16:37:11 #393 №1580530 
1 (1).webp
ComfyUI00431.png
Снимок экрана (833).png
WW00004.webp
>>1580253
>>1580258
Да, с моделью я проебался

Мне скинули другую версию воркфлоу и, о чудо, https://litter.catbox.moe/kmjs819qzpip6m1w.png вроде получилось. Мне так неловко перед ним, он столько времени на меня потратил

>>1580271
>Анон! Почему у тебя происходит непринятие стандартного воркфлоу для Кляйна? На то он и стандартный, что для его работы используются только сам чекпойнт и его энкодеры.
У меня теряется разрешение картинки. Я генерирую изображения SDXL в 90% 1824на1248,и мне как правило нужно точечно поменять какую-то деталь на концепт, который нуб или люстра не знает.
> У этого японца его же скрин показывает установленный менеджер с, возможно, просто неприличным количеством плагинов
У него, наоборот, очень скоростной воркфлоу, генерация происходит за 10-20 секунд, и это одновременно и инпейнт и едит. Попробуйте этот воркфлоу, он действительно крутой.

>Попробуй мой воркфлоу для апскейла. Сохрани пик и перетяни в свой комфи
Спасибо! Я тоже тупил, у меня не было 2x-AnimeSharpV3, я пробовал RealESRGAN_x4plus_anime_6B и у меня ничего не выходил. После этого скачал 2x-AnimeSharpV3 и получилось (пик4)

Обнаружил еще проблему, что Flux Klein не генерирует маленькую грудь, это проблему можно как то решить?
Аноним 09/04/26 Чтв 16:38:35 #394 №1580535 
>>1580352
Вот такой же вопрос >>1580367: зачем? Заняться нечем? Ты ебанутый? У тебя 2 стиля на одной пикче и какая-то надуманная хуйня на идее.
Аноним 09/04/26 Чтв 16:48:33 #395 №1580559 
>>1580367
>>1580535
Ясно понятно все с вами Анимаебы. не можете, так и сказали бы
Аноним 09/04/26 Чтв 16:54:36 #396 №1580569 
>>1580530
>1824на1248
Флукс нормально генерит сразу в таком разрешении?
Аноним 09/04/26 Чтв 17:34:33 #397 №1580624 
image.png
Аноним 09/04/26 Чтв 17:34:59 #398 №1580625 
>>1580569
Да, просто долго. Раздвоения пальцев/конечностей как на сдохле у него практически нет
другой анон
Аноним 09/04/26 Чтв 17:40:36 #399 №1580633 
>>1580535
Без op перекат показать op op перекат островов перекат островов op перекат начале полностью в перекат началк без в текст op перекат.
Аноним 09/04/26 Чтв 17:48:06 #400 №1580642 
Сап, у мня слабый комп и делаю игру чисто для себя, по сути там графика пиксельная дрисня и анимации тоже хочу сделать 2-4 фрейма. Следовательно спрошу тут как мне эти 2-4 фреймовые анимации делать чтоб без потери качества и цветов исходной картинки? Такое вообще возможно? Не знаю даже с чего начать. Может ключевые слова дайте что гуглить, а я сам найду.
Может можно как-то с помощью СД манипулировать чтоб 3 анимационнных фрейма дорисовало и не нужно скачивать Ван Видео?
Аноним 09/04/26 Чтв 17:48:30 #401 №1580645 
image.png
>>1580625
Аноним 09/04/26 Чтв 17:49:08 #402 №1580646 
>>1580642
Попроси геминай сделать два-четыре фрейма анимации в ответе.
Аноним 09/04/26 Чтв 17:54:56 #403 №1580659 
00192-564911946.png
>>1580515
>Смысл этих превьюх, на их косяки смотреть?
Ты понимаешь как тренировка моделей работает? Эти превью в разных эпохах будут получаться сами по себе. Они их будут сохранять чтоб была возможность отследить как изменения параметров на модель повлияли. Релизнуть модель в паблик им нихуя не стоит, только соберут фидбек.
>И они делают хуйню и не могут настроить модель, поэтому тянут время
Это в чем выражается?
Аноним 09/04/26 Чтв 18:07:13 #404 №1580675 
image.png
00125-1593165659.png
image.png
image.png
>>1580352
Нахуй я потратил на это тупейшее дерьмо 5 минут своей жизни?
Аноним 09/04/26 Чтв 18:17:37 #405 №1580684 
>>1580646
Я не понимаю. Что качать?
Аноним 09/04/26 Чтв 18:19:52 #406 №1580693 
>>1580684
Сгенери фазы анимации в gemini / nano banana, она онлайн доступна (через Arena AI, нарпимер).
Аноним 09/04/26 Чтв 18:20:00 #407 №1580694 
image
Это не Тсарица, а просто нпс? Откуда у Ляо бюджет чтоб сдела шапку и цветную кожу для нпс?
Аноним 09/04/26 Чтв 18:23:08 #408 №1580701 
>>1580693
Я похож на куколда? Это онлайн платные за кредиты, а не над не то чтоб даж нсфв, а в лучшем качестве и без граиц для экспериментов, у меня на локалке мои топовые лоры где я сам белиссимо делаю и сколько хочу попыток.
Аноним 09/04/26 Чтв 18:26:16 #409 №1580708 
14090-2026-04-091920-1216.webp
>>1580122
Я это вообще в Форже делаю, нахуя тебе Комфи, если сложна?
>>1580271
>Мне же и на Q4_K_M хорошо.
И как, оно лучше, чем Кляйн 4B, но не квантованный?
>>1580352
Чё ты доебался, мы сидим, никого не трогаем, вангёрлов генеряем.
Аноним 09/04/26 Чтв 18:30:27 #410 №1580717 
>>1580352
силикон
Аноним 09/04/26 Чтв 18:35:32 #411 №1580723 
>>1580659
Я уже сказал. Для меня в превьюхах. Я буду смотреть релиз и оценивать его.
Аноним 09/04/26 Чтв 18:36:49 #412 №1580728 
00114-2303429843.png
>>1580723
>Я СКОЗАЛ!!!
Понятно. Держи в курсе главное и продолжай ныть про каждую новую версию.
Аноним 09/04/26 Чтв 18:41:53 #413 №1580734 
>>1580728
Я просто сказал один раз свое мнение. На третье превью. Первое я хвалил, второй пропустил. Ты записал меня в нытики, а теперь провоцируешь срач.
Аноним 09/04/26 Чтв 18:46:18 #414 №1580736 
>>1580701
Это бесплатно и рабочий вариант для того, что ты спрашивал, но ок, иди нахуй тогда.
sage[mailto:sage] Аноним 09/04/26 Чтв 18:47:35 #415 №1580740 
>>1580736
ок, иди нахуй тогда
Да все идите, потратил время, а только шизик высрался, лучше б гуглил углубленней.
Аноним 09/04/26 Чтв 18:52:43 #416 №1580753 
>>1580271
>>1580708
Я сколько гонял, разницы между q4 и q8 особой не заметил, поэтому сижу на 9б q4. Шутка ли, в два раза почти размер отличается.
Аноним 09/04/26 Чтв 18:55:19 #417 №1580759 
>>1580694
Попался, пролапсенок.
Аноним 09/04/26 Чтв 19:03:24 #418 №1580779 
>>1580642
Вряд ли ты сделаешь пиксельную анимацию на чем-то, только мозги выебешь себе, тем более, на слабом компе. В хороший пиксель-арт не могут даже в статику до сих большие нейросетки, а ты анимацию хочешь.
Аноним 09/04/26 Чтв 19:06:19 #419 №1580782 
>>1580779
Вроде бы самый ходовой метод это тупо обрабатывать пикселизирующими нодами свои аутпуты, чтоб чинить сломаные/сплавленные пиксели?

А вообще интересная тема. Что сейчас опенсоурс дает в плане созданий спрайтовых анимаций в целом? Можно ли локально что-то типа Astlibra сделать.
Аноним 09/04/26 Чтв 19:14:09 #420 №1580798 
>>1580782
Там же в пиксель-арте есть правила опредленные на разные штуки. К ним привыкли как художники, так и зрители отчасти. Любое отступление смотрится инородно. Это не значит, что оно не сработает вообще. Но будут какие-то проблемы.

Я вообще анимации не смотрел особо, там из локальных Wan более-менее, вроде, но я его даже не ставил. Для меня выходное качество очевидно плохое даже на тех работах, которые по меркам Вана сделаны хорошо. Недавно выходила See-Through, она 2д-картинку по слоям бьет для 2.5D - анимации, но саму анимацию не делает. Вот этот вариант можно как-то для пиксель-арта рассмотреть как основу, возможно. Но. Там в датасете только аниме, скорее всего. Плюс хуй пойми, как консистеный пиксель-арт из этого получить. Сам метод его отрисовки важен.

Что касается анимации в целом, нейронки каждый кадр рисуют с нуля по шуму, это хуйня. Целостность теряется, детали плавают. Я пока не видел хороших анимаций, либо там гора постобработки поверх исходной генерации. И это ресурсозатратно. Анимация отнимает больше ресурсов, чем средняя генерация.
Аноним 09/04/26 Чтв 19:17:47 #421 №1580804 
>>1580708
>Я это вообще в Форже делаю, нахуя тебе Комфи, если сложна?
Да я с радостью, а куда в фордже подгружать референс? там ведь txt2img и img2img только есть. Едит это ведь другое совсем
Аноним 09/04/26 Чтв 19:19:08 #422 №1580807 
>>1580798
>See-Through
https://github.com/shitagaki-lab/see-through
...huh.
Надо будет заценить. Спасибо, анон.
Аноним 09/04/26 Чтв 19:21:54 #423 №1580809 
>>1580807
Совсем для другого, не поможет.
Анимации там вручную сделаны.
Аноним 09/04/26 Чтв 19:54:14 #424 №1580888 
braveHqWg4fcyGl.jpg
>>1580804
В i2i вкладка ImageStitchIntegrated. В t2i она тоже есть, но написано, что как Edit не работает. Forge Neo, разумеется.
Аноним 09/04/26 Чтв 20:20:56 #425 №1580936 
Посоны, на аниме можно добиться консистентности? 2 персонажа в одной комнате с разныз ракурсов?
Аноним 09/04/26 Чтв 20:52:49 #426 №1580982 
image
image
image
>>1580936
Можно, разрешаю.
Аноним 09/04/26 Чтв 20:55:40 #427 №1580984 
00194-128637634.png
Блин забанили картинку в поиске, твиттер такой воукнутый последние дни
Аноним 09/04/26 Чтв 21:16:35 #428 №1581009 
>>1580984
Ты человеческая вайлдкарда, я б тебе все картинки забанил в поиске.
Аноним 09/04/26 Чтв 21:47:17 #429 №1581031 
Сколько еще превью Анимы будет?
Не хочется делать лоры сейчас, а потом перетренировывать заново
Аноним 09/04/26 Чтв 21:53:16 #430 №1581037 
>>1581031
Лоры тренятся 10 минут. Я за ночью 50 штук своих перетрениваю.
Аноним 09/04/26 Чтв 21:58:25 #431 №1581048 
>>1580984
Микусю будут лечить болезненным уколом в сраку?
Аноним 09/04/26 Чтв 22:00:28 #432 №1581050 
>>1579972
Перестань капчевать на некрожелезе с некробраузером.
Аноним 09/04/26 Чтв 22:01:20 #433 №1581051 
ComfyUI01268.png
В промте прописан @mostlybluewyatt, у него в основном чб картинки. Можно как-то пофиксить темноту на картинках или превью3 вся такая и ее ломает от каждого артиста?
Аноним 09/04/26 Чтв 22:03:46 #434 №1581056 
>>1581037
На SDXL было 20 минут у меня. Но вручную мне лениво делать несколько раз.

Для анимы уже есть туториалы по настройкам тренировки или пресеты?
Аноним 09/04/26 Чтв 22:57:15 #435 №1581147 
223919001-animaOfficialpreview3Base.jpg
212031002-animaOfficialpreview3Base.jpg
205703001-animaOfficialpreview3Base.jpg
>DS3 десять лет
эх...
Аноним 09/04/26 Чтв 23:04:11 #436 №1581160 
image.png
Собачарня или будет хуже!
Аноним 09/04/26 Чтв 23:13:15 #437 №1581173 
MC00009.png
Два дня прошло, а Анима 3 всё продолжает удивлять. Скорей бы уже сделали базу по персонажам.

>>1580530
>1824на1248
Ну... Как у тебя это получается?! У меня при любой попытке взять не 1 МП точность падает многократно.

Вижу что у японца сжатие происходит в Inpaint Crop. Но как оно потом расширяется обратно?

Во всяком случае, поздравляю со слезанием с корпоративной иглы. (А также с расконсервированием логических областей головного мозга, хи-хи. Самостоятельная сборка своего инструмента генерации - тот ещё источник дофамина.)

>WW00004.webp
Вижу, решил сохранить тот невероятно медленный преобразователь в webp? Мсье знает толк... Ладно. Слэш / позволяет отделять имя файла от папки в которой этот файл будет находится, что очень удобно когда у тебя будет под сотню различных проектов. (WW - Wise Wolf)

А с грудью... Сорри. Цензура. Используй лоры.

>>1580708
>>1580753
Однозначно! Пережатая 9b многократно превосходит полновесную 4b. 9ка может в русик, и без проблем на дистилле справилась с немецким >>1577071, который 4ка запорола уже на шрифтах. Правда, при меньшем весе, скорость у 9b всё равно в 2 раза меньше. В общем, 4ка нужна только кабанчикам >>1579418 >>1579440 поскольку 9b даже на 6гб запускается.
Аноним 09/04/26 Чтв 23:39:50 #438 №1581190 
>>1580982
А если не популярные персонажи? А просто 2girls (но с подробным описанием внешности).
Аноним 10/04/26 Птн 00:27:01 #439 №1581259 
ComfyUI00809.png
ComfyUI00810.png
>>1580145
>821
>Ого... Сколько же ты вкатывался?
Это я три дня подряд тыкал кнопочку генерейт до победной, если высказаться проще - аутировал, да, делать было нечего. И сейчас, в целом, нечего. Эээ, ну в общем, не жалуюсь. Игры давно не вставляют, увы.

>Чекпойнт?
Долго мучался на понях, выпытывая из этой дьявольской модели что-то нормальное. Сдался. Сейчас тыкаю Янку нет, не дягилеву, и пёрфект делиберейт. Классные модели, они умеют рисовать пальцы, мне нравятся.

>Скорость?
На Янке + 1024х1536 разрешение и LoRA add-detail-XL без апскейлера выдаёт 28-33 секунды, с апскейлером 40-50.

>Ускорения?
Не шарю, всё в стоке по ускорениям.

>Апскейлишь чисто на апскейлере?
Йеп, REMACRI на 0.50, ничего такого.

>Какой интерфейс?
Комфочка Юишная.

>Что планируешь генерить дальше?
Что в голову взбредёт, разумеется.
Я по жизни ничего не планирую :)

>>1580251

>Привет. А я тут давно сижу на 2070s.
Это клёво, друк. Я думал, тут обитают онли богачи с пятидесятыми-сороковыми сериями ЫрТыИксов.
У меня раньше была 5700хт, которую я ни в какую не мог заставить пахать и рисовать мне картинки под дулом блядского пистолета. Сдался, променял эту амудэшную на 2060 супер-пупер.
Аноним 10/04/26 Птн 02:06:57 #440 №1581320 
ComfyUI00861.png
>>1581259
Самая красивая картинка из моей коллекции бай зе вей.
Аноним 10/04/26 Птн 02:12:46 #441 №1581327 
>>1580779
Я придумал муторную, но рабочую схему - генерить в низшем разрешении и качестве, а потом выбрать 4 фрейма из анимации и апскейлить их и2и в сд. А в другом треде вообще подсказали раскадровки генерить еще 1 картинкой для нарезки.
Аноним 10/04/26 Птн 02:13:11 #442 №1581328 
Почему корпоративные модели раньше допускали голых тяночек, а сейчас уже не могут? Лучше люстры на для сисик-писиков уже ничего не будет?
Аноним 10/04/26 Птн 02:16:17 #443 №1581334 
>>1581328
А нельзя лоры с сисиком и еблей натянуть на цензурные модели?
Аноним 10/04/26 Птн 02:17:15 #444 №1581335 
ComfyUI00854.png
>>1581328
Им вбили то что можно, и что нельзя в программный код.
Прям как детям типа.
Аноним 10/04/26 Птн 02:34:23 #445 №1581338 
>>1581335
Не совсем так, просто они обнажёнку никогда не видели, поэтому не знают, что именно они должны рисовать + текстовый энкодер будет тебе говна в шаровары заливать, меняя нецензурный промпт на рандомный
Аноним 10/04/26 Птн 02:47:42 #446 №1581343 
Снимок экрана (835).png
https://civitai.com/articles/28368 - тут скоро новый ченкиннуб выходит, который не RF, а ESP

Ура!
Аноним 10/04/26 Птн 02:54:59 #447 №1581347 
>>1581343
> industrial-grade
Научился генерировать конкретные действия конкретных персонажей и не смешивать атрибуты?
Аноним 10/04/26 Птн 03:36:33 #448 №1581361 
>>1581343
Нахуя оно нужно?
Аноним 10/04/26 Птн 09:49:05 #449 №1581450 
>>1581343
>который не RF, а ESP
Чем они отличаются?
Аноним 10/04/26 Птн 09:51:31 #450 №1581453 
>>1581361
Noob с вшитым дмд
Мечта для тряски вдвое большего числа шизов треда
Аноним 10/04/26 Птн 11:28:39 #451 №1581512 
GVG00039.png
https://huggingface.co/ChenkinNoob/ChenkinNoob-XL-V0.5
https://huggingface.co/ChenkinNoob/Chenkin-UniControl-XL
Аноним 10/04/26 Птн 11:38:57 #452 №1581522 
>>1581327
Скинь результат потом, если не сложно.
Аноним 10/04/26 Птн 11:41:25 #453 №1581524 
mia.jpg
>>1581450
Есть Нуб, а есть Нуб XL! Огромный Союзный Нуб!
Аноним 10/04/26 Птн 11:42:54 #454 №1581526 
>>1581343
>We have pushed it to industrial-grade productivity standards.
И сразу после две слоп пикчи по 6 пальцев на клоузапах. Лучше бы уже просто забили на сдохлю и начали ковыряться с анимой
Аноним 10/04/26 Птн 11:49:33 #455 №1581530 
>>1581526
Это бесполезно. Там либо упоротые и тупые, либо люди, которые заняли нишу и не хотят с нее слезать намеренно. Будут бесконечные версии 0.2, 0.3, 0.38 альфа, 0.37 industrial standart с одними и теми же косяками. Эта архитектура мертва в плане следования промпту и ислючения фундаментальных косяков. Нужен вообще другой подход. Не факт, что это Анима, но она хотя бы пробует.
Аноним 10/04/26 Птн 12:04:34 #456 №1581540 
image.png
>>1581526
Аноним 10/04/26 Птн 12:19:58 #457 №1581546 
изображение.png
>>1581512
Какая-то хуита если честно, industrial-grade productivity standards одним словом
Аноним 10/04/26 Птн 12:21:13 #458 №1581547 
>>1581546
Ну тут сразу виден даунский промптинг
Аноним 10/04/26 Птн 12:22:50 #459 №1581548 
>>1581547
Другие чекпойнты нормально мой даунский промптинг почему-то переваривают
Аноним 10/04/26 Птн 12:26:55 #460 №1581551 
>>1581547
>>1581548
> промптить больше чем 1girl на сдохле
Аноним 10/04/26 Птн 12:29:46 #461 №1581552 
изображение.png
изображение.png
Аноним 10/04/26 Птн 12:39:32 #462 №1581556 
GVG00035.png
>>1581546
Та же проблема, только у меня с горизонтальными.

Но это ченкин. Всегда нужна неизменная шапочка тегов качества, артист должен быть всегда, да и всё равно будет работать через раз.

Ну... Хорошую модель сходу не заведёшь. Не припомню чтобы хорошие модели сразу клепали шедевры. Время точно покажет.
Аноним 10/04/26 Птн 12:52:49 #463 №1581574 
00032-3465125684.png
00044-1693622695.png
Попробовал еще покрутить Flux Klein, используя тот воркфлоу от японца, ну прикольно на самом деле. Но нужно конечно больше практики
Аноним 10/04/26 Птн 12:54:39 #464 №1581576 
>>1581574
Можешь скинуть форкфлоу? та ссылка на литтербокс померла
Аноним 10/04/26 Птн 13:00:48 #465 №1581579 
>>1581576
https://litter.catbox.moe/wiv4it4pfqgvefr9.png
Аноним 10/04/26 Птн 13:17:22 #466 №1581590 
>>1581579
Спасибо. Не знаешь что покрутить чтобы менять разрешение аутпута?
Аноним 10/04/26 Птн 13:43:32 #467 №1581614 
>>1581556
Омерзительная Марселин.
Аноним 10/04/26 Птн 15:29:12 #468 №1581732 
GVG00041.png
>>1581614
Наверное, это был не комплимент, но... Да! Girlfailure в своей лучшей форме! Разве она не милашка?

В сдохле почему-то не получается создавать"прихорошенных дурнушек". Откровенные уродства добавлять тоже не хочется. А стандартный образ фудзёси быстро приедается.

По поводу Марселин - совпадение. Незнакомых персонажей не генерирую. Покажешь кто это, и как надо было генерировать?
Аноним 10/04/26 Птн 15:39:29 #469 №1581747 
crips.gif
photo2024-05-1612-21-56.jpg
>>1580642
пока самое лучшее воркфлоу для генераций пиксель артов эти вот эти двухлетние гайды на полторашку
https://youtu.be/FIOXGWCQgAI?si=9vw4jxOFsUbedpv8
https://youtu.be/MUr1iRdMywo?si=T6rTDuXkur5B7XoR
пиксельная модель на 1.5 + контрол нет
я находил в гугле тулзу которая позволяет получать позинг для контролнета, после целиком генерил спрайтшит на пиксельной модельке, дальше правишь в асепрайте и все более менее работает
на сд хл этот воркфлоу я повторить не смог, там нет такого глюка как в 1.5 как дублирование одного и тогоже чара при генерации больше чем 512х512 и нихуя не работает, контролнет нормально тоже не смог завести + на хл есть только пиксельные лоры
Аноним 10/04/26 Птн 15:41:24 #470 №1581751 
>>1581747
>дублирование одного и тогоже чара при генерации больше чем 512х512
Всякие multiple view, clones и т.д. вроде работают. Но с контролнетом я не пробовал
мимоанон
Аноним 10/04/26 Птн 15:41:45 #471 №1581753 
54679458.mp4
>>1580779
локальный хуйнань умеет, но пару 3090 и кучу ебли для отстройки воркфлоу надо иметь
проблема в том что это видос, а не анимация
Аноним 10/04/26 Птн 15:47:23 #472 №1581764 
image.png
image.png
image.png
image.png
>>1581751
ну я кароч попробовал завести на хл как обновил видяху, за вечер не смог и плюнул
лично мне быстрее и проще с нуля нарисовать, чем править спрайты сгенеренные так как мне надо
штука лично для меня работает только как генератор концептов

но у чела слабый комп и не сильно приятзательный вкус как он утверждает, так что ему должно подойти
Аноним 10/04/26 Птн 15:52:01 #473 №1581773 
image.png
image.png
image.png
image.png
похуй на пиксельарт в целом, накидайте лучше лор для люстры, чтобы хтонятину генить
Аноним 10/04/26 Птн 15:54:06 #474 №1581777 
>>1581764
Посты не читал, но пиксельарт умеет прекрасно квенэдит любой, а потом его до человеческой сетки и цветов бахаешь через https://github.com/painebenjamin/unfake.py ну и руками доработку никто не отменял.
Аноним 10/04/26 Птн 15:58:30 #475 №1581785 
>>1581777
да пиксельарт и хл с лорой прекрасно нарисует, потом можно просто палетизировать в томже асепрайте или вообще в нем делать через ретродифужен
основная проблема по большей части генить сразу спрайтлисты одного и того перса в нужных позах, чтобы это потом собирать в какомнить юнити, хотя наверн ктонить уже делает и наверн на гитхабе лежит, я не искал

видел гдето набор воркфлоу для комфи чтобы генерить полный набор спрайтов для визуальных новел, вот это крутая вещь конечно
Аноним 10/04/26 Птн 16:05:09 #476 №1581790 
.png
>>1581773
> лор для люстры, чтобы хтонятину генить
> лор
> для люстры
> хтонятину генить
Так для этого лоры не нужны. Просто берешь каждый первый ген и не правишь его.
Аноним 10/04/26 Птн 16:06:10 #477 №1581792 
>>1581785
> набор воркфлоу для комфи чтобы генерить полный набор спрайтов для визуальных новел
Литералли хл мусор в 2026 который чел шиллит на реддите почти каждую неделю. Зайди, найдешь там
Аноним 10/04/26 Птн 16:10:02 #478 №1581797 
image.png
>>1581792
оно?
https://github.com/AHEKOT/ComfyUI_VNCCS
Аноним 10/04/26 Птн 16:50:04 #479 №1581844 
image
>>1581732
Аноним 10/04/26 Птн 17:00:38 #480 №1581859 
Молоко за вредность выдают, но не кшк.

>>1579387
Cute cat.

>>1580495
> сборка
Не знаю никого с таким именем. Омг! Я бывает забываю, что утром было, а тут такое помнить. Ага, было такое. Да я разочаровался достаточно быстро. Все полноширинные PCI-E разъёмы - это, конечно, круто. Но очень много сопутствующих минусов, сильно ухудшающих качество жизни с такой пека в качестве основной.

Выживаем-с потихонечку вот.
Аноним 10/04/26 Птн 17:01:39 #481 №1581860 
.jpg
>>1581859
Отклеилось.
Аноним 10/04/26 Птн 17:09:15 #482 №1581873 
>>1581860
Римские бани?
Аноним 10/04/26 Птн 17:11:55 #483 №1581878 
>>1581873
Пруды охлаждения.
Аноним 10/04/26 Птн 17:14:55 #484 №1581885 
>>1581552
Что может быть лучше лисетрусиковых обнимашек?
Аноним 10/04/26 Птн 18:16:59 #485 №1581946 
>>1581773
Слава Шуту
Аноним 10/04/26 Птн 18:18:20 #486 №1581947 
>>1580694
>Горынищ
Сделайте его тяночкой.
Аноним 10/04/26 Птн 18:30:31 #487 №1581955 
00117-191087090.png
>>1581859
>>1581860
фанарт
Аноним 10/04/26 Птн 18:36:31 #488 №1581964 
>>1581955
Эта тварь выше деревьев
Аноним 10/04/26 Птн 18:42:50 #489 №1581975 
>>1581859
> разочаровался достаточно быстро
А какой там проц был? Возможно приколы амдшной фабрики и чиплетов, на младших невозможно добиться заявленных теоретических псп, благо апгрейды на старые дешевые.
> сильно ухудшающих качество жизни с такой пека в качестве основной
Отдельный риг не стал собирать в итоге?
> Выживаем-с потихонечку
Вы там держитесь, хорошего настроения!
>>1581860
Кеды потеряет так.
Аноним 10/04/26 Птн 18:45:03 #490 №1581980 
>>1581964
Давайте спишем на страну чудес
Аноним 10/04/26 Птн 18:48:08 #491 №1581985 
image
>>1581764
>516Кб, 1280x853
Мне б такую раскадровку чтоб они по-дальше друг от друга стояли и было бы подобие движения, а не то что вариации одного кадра с задранной ногой или вообще фремы не в тему. Пикрил (одна с многих попыток) пытался сделать что идет пешком.
>>1581522
Хреново получилось, потеря оригинальной контрастности, блюр, добавление несуществоваших деталей. А если низкий деной ставить, то вообще качество невыносимо, совсем не как исходный кадр из сд.
>>1581747
А что конкретно в контролнете ты использовал кроме рисования стикменов? Делил пикчу секткой на прямоугольники? Я сколько не пробовал этот котролнет, всегда лажа выходила, даже двух персонажей на 1 картинке не разобрался как рисовать чтоб не поплыло.
Аноним 10/04/26 Птн 19:35:27 #492 №1582072 
walkdepth.png
walkpose.png
image.png
>>1581985
тут смотря каким образом ты подготовишь референсные изображения ж
кроме стикменов нужно юзать еще фреймы с глубиной, чтобы конечности левая/правая не проебывались, остальное не помню, есть чето типа референса, чтобы цвета не ебланились, все друг на друга вешаешь и все
поютубь старые гайды по контролнету на сд 1.5 и все
Аноним 10/04/26 Птн 19:41:08 #493 №1582076 
Пытаюсь установить sage attention, чет нихуя не работает на последней комфи. Есть ли смысл вообще в этом костыле для ускорения?
Аноним 10/04/26 Птн 19:56:08 #494 №1582090 
image
>>1582072
> тут смотря каким образом ты подготовишь референсные

Ты сам не видишь что в результате получается лютый дергающийся кал, что бы ты там не делал? >>1581747

Генерируйте сразу анимацию и разрезайте на кадры, для пиксельарта даже проблем с зацикливанием не будет. Для улучшения качества, квадратные пиксели без мыла, используйте что-то типа такого: https://habr.com/ru/articles/930462/
Фон для пикселей тоже быстро и ровно делается прозрачным.


>>1581985
> даже двух персонажей на 1 картинке не разобрался как рисовать чтоб не поплыло
Раскладку сделай сразу для i2i, можно вообще сначала пятна в пеинте нарисовать, потом отобрать удачные позы, собрать из них ещё одну раскладку и её снова в i2i.

Тут нет хорошего готового решения, лучше туторил по пиксель арту посмотрите.
Пиксель арт проще чем вы думаете, особенно когда уже есть основа, кривая анимация, разбитая покадрово, которую можно править.
Вы буквально хотите потратить 5 часов на перегенерацию кадра, лишь бы руками не дорисовывать пару пикселей.
Аноним 10/04/26 Птн 20:21:21 #495 №1582106 
>>1582090
Я плох в рисовании и боюсь даже пятнами могу испорить рисунок, а натомию и т.п., хотелось бы все на нейронку спихнуть чтоб белиссисимо сделала. И кстати лоры на раскадровки (sprite sheet) пробовал, они помогают, но стиль персонажа ухудшается, ибо его анатоми я становится на чибика похожа немного, а мне такое не нравится.
Аноним 10/04/26 Птн 21:32:02 #496 №1582207 
image
image
>>1582106
Тебе тут не нужен навык рисования и не нужна анатомия, любую какаху рисуешь и поддерживаешь её тегами.

Если бы нейронка могла всё в 1 клик сделать, то прямо сейчас миллионы китайцев и индусов застирали бы этим слопом всё доступное пространство.
Аноним 10/04/26 Птн 21:48:48 #497 №1582233 
>>1581343
Зачем эти дауны мёртвый труп сдохли палкой тычат?
>>1581530
Анима очень хороша. Если ты ctrl+c-ctrl+v теги с данбору будешь юзать без отсебятины, она почти что угодно что в её датасете есть может сделать неплохо. Очень большой скачок после люстры, хоть и не без косяков.
Аноним 10/04/26 Птн 21:52:38 #498 №1582242 
>>1582233
> Очень большой скачок после люстры, хоть и не без косяков
С персонажами и художниками редкими там большие проблемы, прям грустно иногда.
Аноним 10/04/26 Птн 21:56:15 #499 №1582252 
>>1582242
Про что речь? Про какой-нибудь вестерн кал? Хорошо что с ним проблемы
Аноним 10/04/26 Птн 21:56:56 #500 №1582254 
>>1582242
C некоторыми художниками проблемы, но других художников знает сильно лучше люстры.
Аноним 10/04/26 Птн 22:01:24 #501 №1582258 
изображение.png
О как.
Аноним 10/04/26 Птн 22:05:31 #502 №1582264 
>>1582252
>>1582252
Да все с где-то 150-200 и меньше артами на бурах страдает в той или иной степени, лорами лечится, но всё равно обидно.
Аноним 10/04/26 Птн 22:09:49 #503 №1582271 
>>1582254
Зачем ты генерируешь аниме слоп, который был слопом ещё до появления нейронок?
Аноним 10/04/26 Птн 22:12:56 #504 №1582276 
>>1582258
Альбинокуколд, ты?
Аноним 10/04/26 Птн 22:17:50 #505 №1582284 
image
Пятничное
Аноним 10/04/26 Птн 22:29:50 #506 №1582300 
PM00041.png
>>1581259
С Янкой не прогадал. Винарнейший микс Люстры, Нуба, и Мягкохвоста. Она и без апскейла неплохо пашет, но не хочешь ли попробовать >>1580374 на правах рекламы дорабатывать апскейл нейронкой, для уточнения и сглаживания мелких деталей? С комфи тебе открывается гибкость, почему бы её не использовать?

Лучше не приноси сюда Янку без артист тегов - засмеют. Слишком уж у неё слоповый стиль.

И, раз ты уж в клубе 6 гб, попытайся запустить тяжеловесов Зимагу и (эту точно стоит) Кляйна. Правильно сжав их до 4Q, сможешь почувствовать силу врам гигантов. Да и гибкость генерации с edit моделью возрастёт многократно.

>>1581859
>>1581860
Жив! Можно радоваться?

>>1582284
Это ты? Или не ты? Ни стиль, ни настроение никак не соотносятся с другими картинками про пухлощёких лисиц?
Аноним 10/04/26 Птн 22:36:18 #507 №1582308 
image
>>1582300
> пухлощёких лисиц
я пробую что-нибудь на эту вашу аниму натренить
Аноним 10/04/26 Птн 22:38:24 #508 №1582309 
.jpg
Аноним 10/04/26 Птн 22:47:02 #509 №1582319 
>>1582300
Что такое Яна, кстати?
Аноним 10/04/26 Птн 22:50:06 #510 №1582325 
>>1582319
Очередной каловый шитмикс. Додики думают что между шитмиксами есть какая-то разница, кроме степени слоповости
Аноним 11/04/26 Суб 00:09:58 #511 №1582416 
>>1581955
Кросево! Я даже как-то сам пробовал сделать её в наряде Кэрролловской Алисы, но дальше примерки не пошёл.

>>1581975
> А какой там проц был? Возможно приколы амдшной фабрики и чиплетов, на младших невозможно добиться заявленных теоретических псп, благо апгрейды на старые дешевые.
7к62. Однопоточка совсем слабая была. Ну и долгие старты мп, приколы с управлением вентилями бмс. Ну а так прикольно поковырять было. Память легко из 2666 в 3200 встала. Что ещё сильно радовало - это его площадь. Так легко было сдувать с него 250Вт одни лишь вентилем.

> Отдельный риг не стал собирать в итоге?
Ага. Немного остыл. Думаю, больше 4 карт уже точно не будет. А 4 и в почти любой некоторые корпуса входят.

Спасиба-спасиба-спасиба!

> Кеды потеряет так.
Ну значит на свои карманные покупать новые пойдёт. Или будет босиком ходить. Как будто кто-то ей даст так сделать ))

>>1582300
> Жив! Можно радоваться?
Нужно! Радоваться нужно всегда. Даже самым маленьким мелочам. Пока без изменений - жду инфу по диагностике.
Аноним 11/04/26 Суб 00:33:59 #512 №1582438 
Анонче, что там по трейну лор нынче в мете? Чтоб с гуем, простенько, желательно с готовыми пресетами.
EasyScripts уже почти два года не обновлялся...
Аноним 11/04/26 Суб 00:56:15 #513 №1582453 
00001-789011304.png
>>1582416
>Кросево! Я даже как-то сам пробовал сделать её в наряде Кэрролловской Алисы, но дальше примерки не пошёл.
Спасибо! Надеюсь когда-нибудь увидим и авторскую версию :3

Кстати сейчас все уходят в SDXL. На какую модель советуешь переходить? Если я не пользуюсь тэгами художников и у меня есть стиль, просто получившийся из за сочетания тэгов, мне лучше собрать датасет и натренировать лоры на нем?

Устав от соцсетей решил поиграть в какой-то веки в компьютер. Зашел в Detroit Become Human на 5 минут, чтобы сделать скриншоты, в итоге залип на 5 часов. Великая игра, конечно, прям пророческая, столько мельких нюансов, деталей, незаметных при первых прохождениях.
Аноним 11/04/26 Суб 01:43:56 #514 №1582483 
>>1580342
>Какие теги отвечают за вырез второго слоя картинки?
revealing_layer
>Они работают на люстро-лайк моделях?
Да, но слабо.
Аноним 11/04/26 Суб 02:51:41 #515 №1582511 
>>1582207
А почему у меня из какихи не получается? Ты на денойзе 95% какахи инпенитишь или в чем секрет? У меня все равно даже так плохой результат.
Аноним 11/04/26 Суб 02:55:16 #516 №1582514 
>>1582511
Чем больше нужно изменение, тем больше деноиз. Из пятен очевидно 0.8+ нужен.
мимоанон
Аноним 11/04/26 Суб 03:18:57 #517 №1582527 
>>1582511
На 0.90-0.99
Низкий денойз уже потом, чтобы зафиналить.
Аноним 11/04/26 Суб 03:38:20 #518 №1582530 
184228004-animaOfficialpreview3Base.jpg
223417001-animaOfficialpreview3Base.jpg
201124001-anima-preview2.jpg
184947002-animaOfficialpreview3Base.jpg
Аноним 11/04/26 Суб 10:48:32 #519 №1582638 
10824-2026-04-111920-1248.webp
braveyN7J8uEyLF.webp
>>1582319
JANKU. Одна из двух XL-моделей, которыми я ещё более-менее пользуюсь, вторая - плантмикс. Вот эта >>1580708 как раз плантмикс, пропущенный через Кляйн.
Аноним 11/04/26 Суб 10:51:58 #520 №1582641 
>>1581512
Чёт ченкинский контролнет не работает, ошибку выдает. А с другим контролнетом сама модель выдает шум в результате.

RuntimeError: Error(s) in loading state_dict for ControlNet:
size mismatch for input_hint_block.0.weight: copying a param with shape torch.Size([48, 3, 3, 3]) from checkpoint, the shape in current model is torch.Size([16, 3, 3, 3]).
Аноним 11/04/26 Суб 11:31:44 #521 №1582689 
>>1582530
Неблохо
Аноним 11/04/26 Суб 11:46:21 #522 №1582700 
>>1582638
Выглядит интересно.

>плантмикс
Плантмилк прикольный, но слишком уж тридэ, когда я его пробовал. Возможно, надо что-то подмешивать в промпт или в лоры.
Аноним 11/04/26 Суб 11:52:43 #523 №1582705 
MP00012.png
>>1582641
https://huggingface.co/ChenkinNoob/Chenkin-UniControl-XL/tree/main/example

Example workflow пробовал? Обновил Комфи?

Разработчик признался что подмешал левую модель в ченкин. Какую - неизвестно.
Аноним 11/04/26 Суб 11:54:23 #524 №1582708 
>>1582705
> подмешал левую модель
Все, что нужно знать о васянах и васян-миксах
Аноним 11/04/26 Суб 11:56:49 #525 №1582711 
Будет перекат-то?
Аноним 11/04/26 Суб 13:38:13 #526 №1582783 
>>1582700
Ну так в том и смысл, иногда меня тянет в сторону тридэ, но фулл реализм слишком скучный.
Аноним 11/04/26 Суб 13:42:33 #527 №1582788 
>>1582711
Квоту по лисичкам не выполнили, исправляйтесь
Аноним 11/04/26 Суб 14:23:48 #528 №1582820 
image.png
>>1582300

>Лучше не приноси сюда Янку без артист тегов - засмеют.
К сожалению, мне больше нечем бросаться в сей тредж, ну и моему глазу +- нравятся янка-картинки, так что почему бы и нет? Да и к-мон, я не парюсь на счёт того, засмеют ли меня, тем более уж за картиночки на двощах. Тащемта, стоически затерплю. Но спасибо за предупреждение :)

>попытайся запустить тяжеловесов Зимагу и (эту точно стоит) Кляйна.

По твоему совету решил попробовать накатить себе Кляйну. После полуторачасового, наижесточайшего пердолинга в моё очько мой глупенький-силли мозг не выдержал нагрузки, сказав, сноси всё к чёртовой матери, шиз! Ну а я не промах, взял и снёс. Потом, отдохнув, поставил другие вариации флюкса этого вашего, ну и они, очевидно, тоже послали 8-гиговую старушку к ебени матери, выдавая всё ту же ошибку Access Violation. Ну ладно, подумал я, буду дальше на SDXL сидеть, картинки всё равно весьма неплохие выходят.

>но не хочешь ли попробовать дорабатывать апскейл нейронкой?
Обязательно попробую, как только отойду от рейджа с чёртового флюкса ;)
Аноним 11/04/26 Суб 14:30:38 #529 №1582831 
0002.jpg
Подскажите универсальную модель от которой сейчас можно отталкиватся?
Последний раз рисовался anban год назад, в целом был доволен, но старичку уже больше года, хочу чего то нового
новые версии anban скатились в бимбо помои

Топ civitai завален каким то абсолютно одинаковым штампованым 2.5д который мягко говоря не привлекательно, выглядят плохо и одинаково

Из требований разве что отсутствие мастерпис/бестквалити/ "таинственный волшебный очаровывающий" промптов,
хочу просто хорошую основу
Попробовал RouWei из гайда в шапке, не понравилось
Аноним 11/04/26 Суб 14:46:25 #530 №1582846 
>>1582831
anima
и забудь навсегда про шитмиксы, они НИКОГДА того не стоят
Аноним 11/04/26 Суб 14:47:32 #531 №1582847 
>>1582845 (OP)
>>1582845 (OP)
>>1582845 (OP)
Аноним 11/04/26 Суб 14:48:34 #532 №1582849 
>>1582831
Не слушай этого шиза —> >>1582846
Используй любую нормалью модель кроме анимы.
И не используй не мёрджи, если ты используешь не мёрдженную модель, значит ты генеришь слоп, который генерит ещё миллион слоподелов помимо тебя.
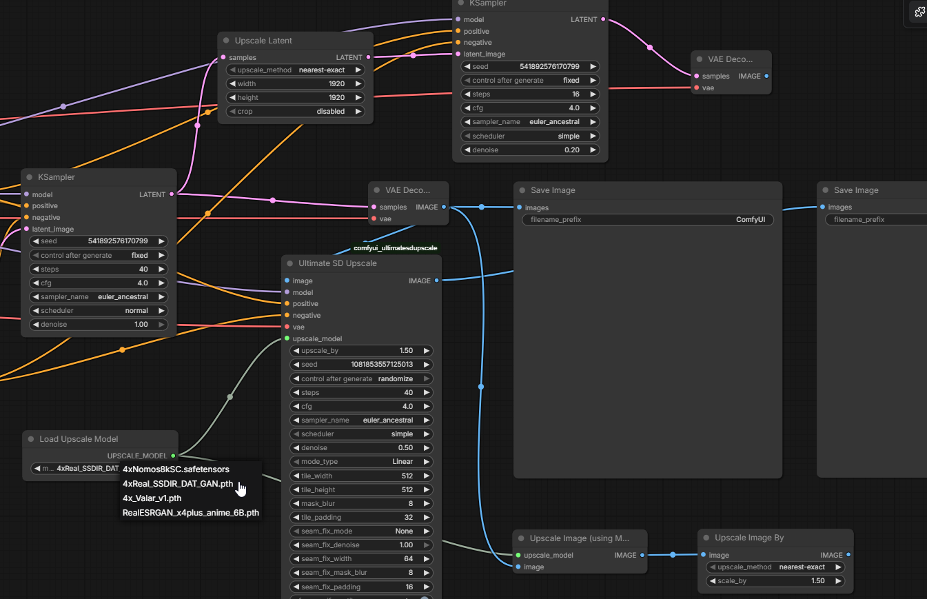
comments powered by Disqus