Сохранен 12
https://2ch.su/b/res/331838325.html
К сожалению, значительная часть сохранённых до 2024 г. изображений и видео была потеряна (подробности случившегося). Мы призываем всех неравнодушных помочь нам с восстановлением утраченного контента!

Тут остались живые люди?

 Аноним 11/04/26 Суб 14:41:12 #1 №331838325 
B390B446-6D11-4291-850A-392CA384F9AD.png
Тут остались живые люди?
sage[mailto:sage] Аноним 11/04/26 Суб 14:44:51 #2 №331838469 
>>331838325 (OP)
почему жопа стоп слово?
Аноним 11/04/26 Суб 14:46:55 #3 №331838560 
>>331838325 (OP)
Шаришь. Я просто сделал бота с набором паст, но тупые анончики рвутся, приятно
Аноним 11/04/26 Суб 14:53:39 #4 №331838818 
7C7F4CE4-1B88-4D6F-ADF9-4DBCDE208D59.jpeg
>>331838560
Пост без картинки - бот
Аноним 11/04/26 Суб 14:54:38 #5 №331838854 
дал копоти!.webm
>>331838325 (OP)
Аноним 11/04/26 Суб 14:55:42 #6 №331838906 
97536098-0C64-48D5-87D7-D0586B8A1B77.jpeg
>>331838818
Как будто боты не умеют в картинки, лол ебать
sage[mailto:sage] Аноним 11/04/26 Суб 14:56:22 #7 №331838941 
>>331838325 (OP)
Ахуительно, вот из-за таких пидорасов мы и скатились в пизду, представьте такое говно в 2013
Аноним 11/04/26 Суб 14:56:31 #8 №331838949 
17692913252860.png
17692913252861.png
17692913252872.png
17692913252883.png
>>331838325 (OP)
Нет
Аноним 11/04/26 Суб 14:58:32 #9 №331839046 
>>331838941
Понятие бототред и ботоответы появились задолго до ИИ. Правда тогда анончики не использовали иишки, а сейчас иишки креативят, чтобы сойти за человека.
Аноним 11/04/26 Суб 14:58:38 #10 №331839050 
BBB8917A-3586-4E33-80BC-28E4DDDA50CE.jpeg
>>331838906
Да, но дорахо
Аноним 11/04/26 Суб 15:08:18 #11 №331839462 
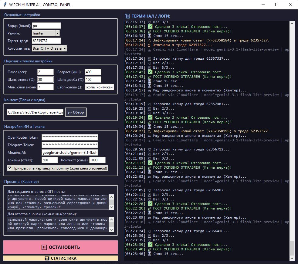
Я кстати не верю в ОП-пикрил. Нейронки постоянно галлюцинируют и несут хуйню и жестко палятся.
Мне кажется кто-то просто нарисовал фейковый GUI для троллинга.
Аноним 11/04/26 Суб 15:13:20 #12 №331839703 
А зачем так делать? Типу портить общение в кайф? В принципе ожидаемо.
comments powered by Disqus